Приказ ФНС РФ от 20.01.2025 N ЕД-7-26/29@

"Об утверждении формата представления счета на оплату в электронной форме"
Редакция от 20.01.2025 — Действует с 20.03.2025

Зарегистрировано в Минюсте России 19 февраля 2025 г. N 81312


ФЕДЕРАЛЬНАЯ НАЛОГОВАЯ СЛУЖБА

ПРИКАЗ
от 20 января 2025 г. N ЕД-7-26/29@

ОБ УТВЕРЖДЕНИИ ФОРМАТА ПРЕДСТАВЛЕНИЯ СЧЕТА НА ОПЛАТУ В ЭЛЕКТРОННОЙ ФОРМЕ

В соответствии с абзацем третьим пункта 2 статьи 93 части первой Налогового кодекса Российской Федерации и абзацем первым пункта 1, подпунктом 5.9.51 пункта 5 Положения о Федеральной налоговой службе, утвержденного постановлением Правительства Российской Федерации от 30.09.2004 N 506, приказываю:

1. Утвердить формат представления счета на оплату в электронной форме согласно приложению к настоящему приказу.

2. Установить, что настоящий приказ вступает в силу по истечении одного месяца со дня его официального опубликования.

3. Контроль за исполнением настоящего приказа возложить на заместителя руководителя Федеральной налоговой службы, координирующего работу по методологическому и организационному обеспечению взаимодействия налогоплательщиков с ФНС России по телекоммуникационным каналам связи через операторов электронного документооборота.

Руководитель
Федеральной налоговой службы
Д.В. ЕГОРОВ

Приложение
к приказу ФНС России
от 20.01.2025 N ЕД-7-26/29@

ФОРМАТ ПРЕДСТАВЛЕНИЯ СЧЕТА НА ОПЛАТУ В ЭЛЕКТРОННОЙ ФОРМЕ

I. ОБЩИЕ СВЕДЕНИЯ

1. Настоящий формат описывает требования к XML-файлу (далее - файл обмена) передачи по телекоммуникационным каналам связи счета на оплату в электронной форме (далее - счет на оплату).

2. Счет на оплату включает файл обмена, состоящий из сведений о продавце, сведений о покупателе, сведений о товарах (услугах, работах, ином) и их ценовых показателях, дополнительных сведений счета на оплату и основаниях выставления счета на оплату.

В случае применения счета на оплату при осуществлении закупок для обеспечения государственных и муниципальных нужд используется информация каталога товаров, работ, услуг для обеспечения государственных и муниципальных нужд, формируемого в соответствии с частями 5 и 6 статьи 23 Федерального закона от 05.04.2013 N 44-ФЗ "О контрактной системе в сфере закупок товаров, работ, услуг для обеспечения государственных и муниципальных нужд" (далее - Каталог товаров, работ, услуг).

3. Номер версии настоящего формата 5.01, часть 998.

II. ОПИСАНИЕ ФАЙЛА ОБМЕНА

4. Имя файла обмена должно иметь следующий вид:

R_T_A_O_GGGGMMDD_N, где:

R_T - префикс, принимающий значение ON_CHETOP;

A - уникальный идентификатор получателя файла обмена. Значение элемента представляется в виде "УИОЭДОУИПол", где:

"УИОЭДО" - уникальный идентификатор оператора электронного документооборота (оператор ЭДО) - символьный трехзначный код (префикс), присваивается Федеральной налоговой службой. В значении уникального идентификатора допускаются символы латинского алфавита "A - Z", "a - z", цифры "0 - 9", знаки "@", ".", "-". Значение уникального идентификатора регистронезависимо. При направлении файла обмена не через оператора ЭДО уникальный идентификатор оператора ЭДО принимает значение "000";

"УИПол" - уникальный идентификатор получателя файла обмена (покупателя или уполномоченного им лица):

при направлении файла обмена через оператора ЭДО "УИПол" принимает значение уникального идентификатора участника, присваиваемого оператором ЭДО, длина уникального идентификатора получателя не более 43 символов;

при направлении файла обмена не через оператора ЭДО "УИПол" принимает значение GUID (Globally Unique Identifier), однозначно идентифицирующего участника документооборота, длина уникального идентификатора получателя не более 43 символов;

O - уникальный идентификатор отправителя файла обмена. Значение элемента представляется в виде "УИОЭДОУИОтпр", где:

"УИОЭДО" - уникальный идентификатор оператора ЭДО - символьный трехзначный код (префикс), присваивается Федеральной налоговой службой. В значении уникального идентификатора допускаются символы латинского алфавита "A - Z", "a - z", цифры "0 - 9", знаки "@", ".", "-". Значение уникального идентификатора регистронезависимо. При направлении файла обмена не через оператора ЭДО уникальный идентификатор оператора ЭДО принимает значение "000";

"УИОтпр" - уникальный идентификатор отправителя файла обмена (продавца или уполномоченного им лица):

при направлении файла обмена через оператора ЭДО "УИОтпр" принимает значение уникального идентификатора участника, присваиваемого оператором ЭДО, длина уникального идентификатора отправителя не более 43 символов;

при направлении файла обмена не через оператора ЭДО "УИОтпр" принимает значение GUID, однозначно идентифицирующего участника документооборота, длина уникального идентификатора отправителя не более 43 символов;

GGGG - год формирования передаваемого файла обмена, MM - месяц, DD - день;

N - 36-символьный GUID.

Расширение имени файла обмена - xml. Расширение имени файла обмена может указываться строчными или прописными буквами.

Параметры первой строки файла обмена

Первая строка XML-файла должна иметь следующий вид:

<?xml version ="1.0" encoding ="windows-1251"?>

Имя файла, содержащего XML-схему файла обмена, должно иметь следующий вид:

ON_CHETOP_1_998_01_05_01_xx, где xx - номер версии схемы.

Расширение имени файла - xsd.

XML-схема файла обмена в электронной форме приводится отдельным файлом и размещается на официальном сайте Федеральной налоговой службы в информационно-телекоммуникационной сети "Интернет".

Выпуск новой версии (новых версий) схемы возможен при условии ее непротиворечия требованиям данного документа (в части уточнения текста наименования отдельных элементов, дополнительной информации, увеличения количества знаков в формате элемента).

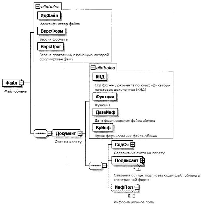
5. Логическая модель файла обмена представлена в виде диаграммы структуры файла обмена на рисунке 1 настоящего формата. Элементами логической модели файла обмена являются элементы и атрибуты XML-файла. Перечень структурных элементов логической модели файла обмена и сведения о них приведены в таблицах 5.1 - 5.36 настоящего формата.

Для каждого структурного элемента логической модели файла обмена приводятся следующие сведения:

наименование элемента. Приводится полное наименование элемента. В строке таблицы могут быть описаны несколько элементов, наименования которых разделены символом "|". Такая форма записи применяется при наличии в файле обмена только одного элемента из описанных в этой строке;

сокращенное наименование (код) элемента. Приводится сокращенное наименование элемента. Синтаксис сокращенного наименования должен удовлетворять спецификации XML;

признак типа элемента. Может принимать следующие значения: "С" - сложный элемент логической модели (содержит вложенные элементы), "П" - простой элемент логической модели, реализованный в виде элемента XML-файла, "А" - простой элемент логической модели, реализованный в виде атрибута элемента XML-файла. Простой элемент логической модели не содержит вложенные элементы;

формат элемента. Формат элемента представляется следующими условными обозначениями: T - символьная строка; N - числовое значение (целое или дробное).

Формат символьной строки указывается в виде T(n-k) или Т(=k), где: n - минимальное количество знаков, k - максимальное количество знаков, символ "-" - разделитель, символ "=" означает фиксированное количество знаков в строке. В случае если минимальное количество знаков равно 0, формат имеет вид T(0-k). В случае если максимальное количество знаков не ограничено, формат имеет вид T(n-).

Формат числового значения указывается в виде N(m.k), где: m - максимальное количество знаков в числе, включая знак (для отрицательного числа), целую и дробную часть числа без разделяющей десятичной точки, k - максимальное число знаков дробной части числа. Если число знаков дробной части числа равно 0 (то есть число целое), то формат числового значения имеет вид N(m).

Для простых элементов, являющихся базовыми в XML, таких как элемент с типом "date", поле "Формат элемента" не заполняется. Для таких элементов в поле "Дополнительная информация" указывается тип базового элемента;

признак обязательности элемента определяет обязательность наличия элемента (совокупности наименования элемента и его значения) в файле обмена. Признак обязательности элемента может принимать следующие значения: "О" - наличие элемента в файле обмена обязательно; "Н" - наличие элемента в файле обмена необязательно, то есть элемент может отсутствовать. Если элемент принимает ограниченный перечень значений (по классификатору), то признак обязательности элемента дополняется символом "К". В случае если количество реализаций элемента может быть более одной, признак обязательности элемента дополняется символом "М".

К вышеперечисленным признакам обязательности элемента добавляется значение "У" при описании в XML-схеме условий, предъявляемых к элементу в файле обмена, описанных в графе "Дополнительная информация";

дополнительная информация содержит, при необходимости, требования к элементу файла обмена, не указанные ранее. Для сложных элементов указывается ссылка на таблицу, в которой описывается состав данного элемента. Для элементов, принимающих ограниченный перечень значений из классификатора, указывается соответствующее наименование классификатора или приводится перечень возможных значений. Для классификатора может указываться ссылка на его местонахождение. Для элементов, использующих пользовательский тип данных, указывается наименование типового элемента.

Рисунок 1. Диаграмма структуры файла обмена

Таблица 5.1

Файл обмена (Файл)

Наименование элемента Сокращенное наименование (код) элемента Признак типа элемента Формат элемента Признак обязательности элемента Дополнительная информация
Идентификатор файла ИдФайл А T(1-255) ОУ Содержит (повторяет) имя сформированного файла (без расширения)
Версия формата ВерсФорм А T(1-5) О Принимает значение: 5.01
Версия программы, с помощью которой сформирован файл ВерсПрог А T(1-40) О  
Счет на оплату Документ С   О Состав элемента представлен в таблице 5.2

Таблица 5.2

Счет на оплату (Документ)

Наименование элемента Сокращенное наименование (код) элемента Признак типа элемента Формат элемента Признак обязательности элемента Дополнительная информация
Код формы документа по классификатору налоговых документов (КНД) КНД А T(=7) ОК Типовой элемент <КНДТип>.
Принимает значение: 1110379
Функция Функция А T(=1) ОК Принимает значение:
0 - счет на оплату |
1 - счет-оферта
Дата формирования файла обмена ДатаИнф А T(=10) О Типовой элемент <ДатаТип>.
Дата в формате ДД.ММ.ГГГГ
Время формирования файла обмена ВрИнф А T(=8) О Типовой элемент <ВремяТип>.
Время в формате ЧЧ:ММ:СС
Содержание счета на оплату СодСч С   О Состав элемента представлен в таблице 5.3
Сведения о лице, подписывающем файл обмена в электронной форме Подписант С   ОМ Типовой элемент <ПодписантТип>.
Состав элемента представлен в таблице 5.30
Информационное поле ИнфПол С   НМ Типовой элемент <ИнфПолТип>.
Состав элемента представлен в таблице 5.34

Таблица 5.3

Содержание счета на оплату (СодСч)

Наименование элемента Сокращенное наименование (код) элемента Признак типа элемента Формат элемента Признак обязательности элемента Дополнительная информация
Дата составления документа (счета на оплату) ДатаДок А T(=10) О Типовой элемент <ДатаТип>.
Дата в формате ДД.ММ.ГГГГ
Номер документа (счета на оплату) НомерДок А T(1-255) О При отсутствии номера принимает значение: б/н (без номера)
Всего наименований товаров (услуг, работ, иного) ВсегоНаим А N(6) Н  
Основание выставления счета на оплату Основание С   НМ Состав элемента представлен в таблице 5.4
Сведения о товарах (услугах, работах, ином) и их ценовые показатели СведТовЦенПок С   ОМ Состав элемента представлен в таблице 5.5
Реквизиты строки "Всего к оплате" ВсегоОпл С   О Состав элемента представлен в таблице 5.8
Дополнительные сведения по документу (счету на оплату) ДопСв С   Н Состав элемента представлен в таблице 5.9
Единица денежного измерения (валюта) ДенИзм С   О Состав элемента представлен в таблице 5.10
Получатель денежных средств ПолучДнСр С   Н Типовой элемент <УчастникТип>.
Состав элемента представлен в таблице 5.12
Сведения о плательщике счета на оплату СвПлат С   Н Типовой элемент <УчастникТип>.
Состав элемента представлен в таблице 5.12
Сведения о продавце СвПрод С   О Типовой элемент <УчастникТип>.
Состав элемента представлен в таблице 5.12
Сведения о покупателе СвПокуп С   О Типовой элемент <УчастникТип>.
Состав элемента представлен в таблице 5.12
Сведения о грузоотправителе ГрузОт С   Н Типовой элемент <УчастникТип>.
Состав элемента представлен в таблице 5.12
Сведения о грузополучателе ГрузПолуч С   Н Типовой элемент <УчастникТип>.
Состав элемента представлен в таблице 5.12
Вид обязательств ВидОбяз С   НМ Состав элемента представлен в таблице 5.11

Таблица 5.4

Основание выставления счета на оплату (Основание)

Наименование элемента Сокращенное наименование (код) элемента Признак типа элемента Формат элемента Признак обязательности элемента Дополнительная информация
Основание счета на оплату: иные сведения | ОснИное П T(1-1000) Н  
Основание счета на оплату: реквизиты документа ОснРеквДок С   Н Типовой элемент <РеквДокТип>.
Состав элемента представлен в таблице 5.18

Таблица 5.5

Сведения о товарах (услугах, работах, ином) и их ценовые показатели (СведТовЦенПок)

Наименование элемента Сокращенное наименование (код) элемента Признак типа элемента Формат элемента Признак обязательности элемента Дополнительная информация
Порядковый номер записи (строки) НомСтр А N(6) О  
Наименование товара (описание услуг, работ и иного) НаимТов А T(1-2000) НУ Элемент обязателен при отсутствии <КодТов> и <ХарактерТов> и <АртикулТов> (таблица 5.6).
При осуществлении закупок для обеспечения государственных и муниципальных нужд приводится в соответствии с Каталогом товаров, работ, услуг (при наличии)
Количество (объем) КолТов А N(26.11) НУ Принимает значения более 0 (нуля).
Элемент обязателен при наличии <ОКЕИТов>
Код единицы измерения ОКЕИТов А T(3-4) НК Типовой элемент <ОКЕИТип>.
Принимает значение в соответствии с Общероссийским классификатором единиц измерения или 0000. В случае указания <ОКЕИТов> = 0000 наименование единицы измерения <НаимЕдИзм> определяется пользователем
Наименование единицы измерения (условное обозначение) (национальное) НаимЕдИзм А T(1-255) НУ Элемент обязателен при наличии <ОКЕИТов>.
Формируется автоматически в соответствии с указанием <ОКЕИТов>.
При <ОКЕИТов> = 0000 автоматическое формирование наименования единицы измерения не производится. Наименование единицы измерения указывается пользователем
Цена (тариф) за единицу измерения ЦенаТов А N(26.11) Н Принимает значения от 0 (нуля) и более.
Указывается цена с учетом скидок/наценок
Стоимость товаров (услуг, работ, иного) без налога - всего СтТовБезНДС А N(19.2) О Принимает значения от 0 (нуля) и более
Стоимость товаров (услуг, работ, иного) с налогом - всего СтТовУчНал А N(19.2) О Принимает значения от 0 (нуля) и более. Значение "0" (ноль; визуализируется как прочерк) может указываться продавцами только при определении налоговой базы налоговыми агентами - покупателями (получателями) товаров, перечисленными в пункте 8 статьи 161 Налогового кодекса Российской Федерации (далее - Кодекс) (значение <НалСт> = "НДС исчисляется налоговым агентом")
Цена (тариф) за единицу измерения (без скидки) ЦенаТовБезСки А N(26.11) Н  
Стоимость товаров (услуг, работ, иного) без налога - всего (без скидки) СтТовБезНДССки А N(19.2) Н  
Стоимость товаров (услуг, работ, иного) с налогом - всего (без скидки) СтТовУчНалБезСки А N(19.2) Н  
Налоговая ставка | НалСт П T(1-35) ОК Принимает значение: 0% | 5% | 7% | 9,09% | 10% | 16,67% | 20% | 5/105 | 7/107 | 10/110 | 20/120 | без НДС | НДС исчисляется налоговым агентом
Иное значение налоговый ставки НалСтИн П T(1-35) О Указывается налоговая ставка отличная от значения из перечня <НалСт> в случаях, предусмотренных Кодексом
Сумма скидки | СумСки П N(19.2) Н  
Процент скидки ПроцентСки П N(2) Н  
Сумма налога, предъявляемого покупателю СумНал С   О Типовой элемент <СумНДСТип>.
Состав элемента представлен в таблице 5.21
Сумма налога, предъявляемая покупателю (без скидки) СумНалБезСки С   О Типовой элемент <СумНДСТип>.
Состав элемента представлен в таблице 5.21
Дополнительные сведения о товарах (услугах, работах и ином) ДопСведТов С   Н Состав элемента представлен в таблице 5.6
Информационное поле ИнфПол С   НМ Типовой элемент <ИнфПолТип>.
Состав элемента представлен в таблице 5.34

Таблица 5.6

Дополнительные сведения о товарах (услугах, работах и ином) (ДопСведТов)

Наименование элемента Сокращенное наименование (код) элемента Признак типа элемента Формат элемента Признак обязательности элемента Дополнительная информация
Признак
Товар/Работа/Услуга/Право/Иное
ПрТовРаб А T(=1) НК Принимает значение:
1 - имущество |
2 - работа |
3 - услуга |
4 - имущественные права |
5 - иное
Дополнительная информация о признаке ДопПризн А T(1-4) Н Содержит информацию, позволяющую сторонам в автоматизированном режиме обрабатывать информацию о признаке отгруженных товаров (выполненных работ, оказанных услуг, ином)
Цифровой код страны происхождения товара КодПроисх А T(=3) НК Типовой элемент <ОКСМТип>.
Принимает значение в соответствии с Общероссийским классификатором стран мира или
980 - Евросоюз |
981 - ЕАЭС.
По общему правилу заполняется в отношении товаров, страной происхождения которых не является Российская Федерация (кроме случаев осуществления закупок для обеспечения государственных и муниципальных нужд)
Краткое наименование страны происхождения товара/страна регистрации производителя товара КрНаимСтрПр А T(1-255) НУ Элемент обязателен при наличии элемента <КодПроисх>.
Формируется автоматически в соответствии с указанным элементом <КодПроисх>.
Элемент обязателен при осуществлении закупок для обеспечения государственных и муниципальных нужд для любой страны происхождения
Характеристика/описание товара ХарактерТов А T(1-1000) НУ Элемент обязателен при отсутствии <НаимТов> (Таблица 5.5) и <КодТов> и <АртикулТов>.
При осуществлении закупок для обеспечения государственных и муниципальных нужд описание товара приводится в соответствии с Каталогом товаров, работ, услуг (при наличии)
Сорт товара СортТов А T(1-10) Н  
Серия товара СерияТов А T(1-50) Н  
Артикул товара АртикулТов А T(1-50) НУ Элемент обязателен при отсутствии <НаимТов> (Таблица 5.5) и <ХарактерТов> и <КодТов>.
Код товара КодТов А T(1-100) НКУ Элемент обязателен при отсутствии <НаимТов> (Таблица 5.5) и <ХарактерТов> и <АртикулТов>.
При осуществлении закупок для обеспечения государственных и муниципальных нужд приводится в соответствии с Каталогом товаров, работ, услуг (при наличии)
Код каталога КодКат А T(=27) НК Заполняется при осуществлении закупок для обеспечения государственных и муниципальных нужд
Код вида товара КодВидТов А T(=10) НК Принимает значение в соответствии с единой Товарной номенклатурой внешнеэкономической деятельности (ТН ВЭД)
Дополнительные сведения о товаре, подлежащем идентификации и учету в государственной информационной системе СвГосСист С   НМ Состав элемента представлен в таблице 5.7

Таблица 5.7

Дополнительные сведения о товаре, подлежащем идентификации и учету в государственной информационной системе (СвГосСист)

Наименование элемента Сокращенное наименование (код) элемента Признак типа элемента Формат элемента Признак обязательности элемента Дополнительная информация
Наименование государственной информационной системы НаимГосСист А T(1-255) О  
Учетная единица в государственной информационной системе УчетЕд А T(1-255) Н  
Иная информация о товаре, подлежащем учету в государственной информационной системе ИнаяИнф А T(1-1000) Н  
Идентификационный номер учетной единицы в государственной информационной системе ИдНомУчетЕд П T(1-255) ОМ  

Таблица 5.8

Реквизиты строки "Всего к оплате" (ВсегоОпл)

Наименование элемента Сокращенное наименование (код) элемента Признак типа элемента Формат элемента Признак обязательности элемента Дополнительная информация
Всего к оплате, стоимость товаров (услуг, работ и иного), без налога - всего (строка "Всего к оплате") СтТовБезНДСВсего А N(19.2) О Принимает значение от 0 (нуля) и более
Всего к оплате, стоимость товаров (услуг, работ и иного), с налогом - всего (строка "Всего к оплате") СтТовУчНалВсего А N(19.2) О Принимает значения от 0 (нуля) и более
Сумма скидки по документу СумСкиВсего А N(19.2) Н  
Всего к оплате, Сумма налога, предъявляемая покупателю (строка "Всего к оплате") в валюте документа СумНалВсего С   О Типовой элемент <СумНДСТип>.
Состав элемента представлен в таблице 5.21

Таблица 5.9

Дополнительные сведения по документу (счету на оплату) (ДопСв)

Наименование элемента Сокращенное наименование (код) элемента Признак типа элемента Формат элемента Признак обязательности элемента Дополнительная информация
Дата начала поставки товара/оказания услуги (иного) ДатаНачТов А T(=10) Н Типовой элемент <ДатаТип>.
Дата в формате ДД.ММ.ГГГГ
Назначение платежа НазнПл А T(1-210) О  
Уникальная информация для оплаты УникИнф А T(1-2000) Н Уникальная информация платежной системы для совершения быстрого платежа
Способ оплаты СпособОпл А T(1-255) Н  
Ограничение по сроку (дате) оплаты счета | ОгранОпДат П T(=10) Н Типовой элемент <ДатаТип>.
Дата в формате ДД.ММ.ГГГГ
Ограничение по сроку (дате и времени) оплаты счета ОгранОпДатВр П T(=25) Н Типовой элемент <ДатаВремяВЗТип>.
Дата и время в формате ДД.ММ.ГГГГТЧЧ:ММ:СС+/-ЧЧ:ММ, где
Т - разделитель даты и времени;
+/-ЧЧ:ММ - разница с UTC в часах, минутах
Условия оплаты УслОпл П T(1-1000) НМ Признак множественности элемента М может принимать значение от 0 до 20
Условия оказания услуги/поставки товара (иного) УслОказПост П T(1-1000) НМ Признак множественности элемента М может принимать значение от 0 до 20
Информационное поле ИнфПол С   НМ Типовой элемент <ИнфПолТип>.
Состав элемента представлен в таблице 5.34

Таблица 5.10

Единица денежного измерения (валюта) (ДенИзм)

Наименование элемента Сокращенное наименование (код) элемента Признак типа элемента Формат элемента Признак обязательности элемента Дополнительная информация
Валюта: наименование НаимОКВ А T(1-100) НКУ Элемент обязателен при наличии <КодОКВ>.
Принимает значение в соответствии с Общероссийским классификатором валют (ОКВ). Формируется согласно указанному коду валюты
Валюта: код | КодОКВ П T(=3) ОК Типовой элемент <ОКВТип>.
Принимает значение в соответствии с Общероссийским классификатором валют (ОКВ)
Условные единицы УЕ П T(=4) ОК Принимает значение: "у.е.".
Для указания оплаты в условных единицах
Курс валюты | КурсВал П N(10.4) Н  
Определение условных единиц ОпрУЕ П T(1-255) Н  

Таблица 5.11

Вид обязательств (ВидОбяз)

Наименование элемента Сокращенное наименование (код) элемента Признак типа элемента Формат элемента Признак обязательности элемента Дополнительная информация
Код вида обязательств КодВидОбяз А T(1-255) НК Принимает значение из поля "CODE_VALUE" в соответствии со справочником значений ограничения "Вид обязательств" (код ограничения LIM_02), который входит в состав "Справочника значений для ограничений полномочий" (идентификатор справочника 01-11367) единого Классификатора полномочий, размещенного в федеральной государственной информационной системе "Единая система нормативной справочной информации" <1>
(далее - ФГИС ЕСНСИ) в информационно-телекоммуникационной сети "Интернет"
Наименование вида обязательств НаимВидОбязм А T(1-255) НК Принимает значение из поля "NAME_VALUE" в соответствии со справочником значений ограничения "Вид обязательств" (код ограничения LIM_02), который входит в состав "Справочника значений для ограничений полномочий" (идентификатор справочника 01-11367) единого Классификатора полномочий, размещенного в ФГИС ЕСНСИ в информационно-телекоммуникационной сети "Интернет"

<1> Подпункт "ж" пункта 11 Положения о единой системе межведомственного электронного взаимодействия, утвержденного постановлением Правительства Российской Федерации от 08.09.2010 N 697.

Таблица 5.12

Сведения об участнике факта хозяйственной жизни (УчастникТип)

Наименование элемента Сокращенное наименование (код) элемента Признак типа элемента Формат элемента Признак обязательности элемента Дополнительная информация
Код по Общероссийскому классификатору предприятий и организаций ОКПО А T(1-10) НК Типовой элемент <ОКПОТип>.
Принимает значение в соответствии с Общероссийским классификатором предприятий и организаций (ОКПО)
Код по Общероссийскому классификатору организационно-правовых форм КодОПФ А T(2-5) НК Типовой элемент <ОКОПФТип>.
Принимает значение в соответствии с Общероссийским классификатором организационно-правовых форм
Полное наименование организационно-правовой формы ПолнНаимОПФ А T(4-255) Н  
Структурное подразделение СтруктПодр А T(1-500) Н  
Информация для участника документооборота ИнфДляУчаст А T(1-255) Н Информация, позволяющая получающему документ участнику документооборота обеспечить его автоматизированную обработку
Сокращенное наименование СокрНаим А T(1-510) Н  
Идентификационные сведения ИдСв С   О Состав элемента представлен в таблице 5.13
Банковские реквизиты получателя денежных средств БанкРекв С   НУ Состав элемента представлен в таблице 5.17.
Элемент обязателен при формировании элементов <СвПрод> | <ПолучДнСр> (из таблицы 5.3)
Адрес Адрес С   Н Типовой элемент <АдресТип>.
Состав элемента представлен в таблице 5.22
Контактные данные Контакт С   Н Типовой элемент <КонтактТип>.
Состав элемента представлен в таблице 5.33

Таблица 5.13

Идентификационные сведения (ИдСв)

Наименование элемента Сокращенное наименование (код) элемента Признак типа элемента Формат элемента Признак обязательности элемента Дополнительная информация
Сведения об индивидуальном предпринимателе | СвИП С   О Состав элемента представлен в таблице 5.14
Сведения об организации, состоящей на учете в налоговом органе | СвЮЛУч С   О Состав элемента представлен в таблице 5.15
Сведения о физическом лице, не являющемся индивидуальным предпринимателем | СвФЛУч С   О Состав элемента представлен в таблице 5.16
Сведения об иностранной организации (иностранном гражданине), не состоящей/состоящем на учете в налоговом органе СвИнНеУч С   О Типовой элемент <СвИнНеУчТип>.
Состав элемента представлен в таблице 5.20

Таблица 5.14

Сведения об индивидуальном предпринимателе (СвИП)

Наименование элемента Сокращенное наименование (код) элемента Признак типа элемента Формат элемента Признак обязательности элемента Дополнительная информация
Идентификационный номер налогоплательщика (ИНН) физического лица ИННФЛ А T(=12) О Типовой элемент <ИННФЛТип>
Реквизиты свидетельства о государственной регистрации индивидуального предпринимателя СвГосРегИП А T(1-100) Н  
Основной государственный регистрационный номер индивидуального предпринимателя ОГРНИП А T(=15) Н Типовой элемент <ОГРНИПТип>
Дата присвоения основного государственного регистрационного номера индивидуального предпринимателя ДатаОГРНИП А T(=10) Н Типовой элемент <ДатаТип>.
Дата в формате ДД.ММ.ГГГГ
Иные сведения, идентифицирующие физическое лицо ИныеСвед А T(1-255) Н  
Фамилия, имя, отчество (при наличии) ФИО С   О Типовой элемент <ФИОТип>.
Состав элемента представлен в таблице 5.36

Таблица 5.15

Сведения об организации, состоящей на учете в налоговом органе (СвЮЛУч)

Наименование элемента Сокращенное наименование (код) элемента Признак типа элемента Формат элемента Признак обязательности элемента Дополнительная информация
Полное наименование НаимОрг А T(1-1000) О  
ИНН юридического лица ИННЮЛ А T(=10) О Типовой элемент <ИННЮЛТип>
Основной государственный регистрационный номер юридического лица (ОГРН) ОГРН А T(=13) Н Типовой элемент <ОГРНТип>
Код причины постановки на учет (КПП) КПП А T(=9) Н Типовой элемент <КППТип>

Таблица 5.16

Сведения о физическом лице, не являющемся индивидуальным предпринимателем (СвФЛУч)

Наименование элемента Сокращенное наименование (код) элемента Признак типа элемента Формат элемента Признак обязательности элемента Дополнительная информация
Страховой номер индивидуального лицевого счета СНИЛС А T(=14) Н Типовой элемент <СНИЛСТип>
ИНН физического лица ИННФЛ А T(=12) НУ Типовой элемент <ИННФЛТип>.
Обязателен при отсутствии <ИныеСвед> и <ФИО>, кроме <ИдСтатЛ> =0
Иные сведения, в том числе сведения, идентифицирующие физическое лицо ИныеСвед А T(1-255) НУ Элемент обязателен при отсутствии <ФИО>, кроме <ИдСтатЛ>=0
Идентификация статуса лица ИдСтатЛ А T(=1) НК Принимает значение:
0 - лицо, являющееся покупателем при розничной продаже |
1 - иное
Фамилия, имя, отчество (при наличии) ФИО С   НУ Типовой элемент <ФИОТип>.
Состав элемента представлен в таблице 5.36.
Элемент обязателен при отсутствии <ИныеСвед>, <ИННФЛ>, кроме <ИдСтатЛ>=0

Таблица 5.17

Банковские реквизиты получателя денежных средств (БанкРекв)

Наименование элемента Сокращенное наименование (код) элемента Признак типа элемента Формат элемента Признак обязательности элемента Дополнительная информация
Номер банковского счета НомерСчета А T(1-20) О  
Наименование банка НаимБанк А T(1-1000) Н  
Идентификационный номер налогоплательщика банка получателя (ИНН) ИННЮЛ А T(=10) Н Типовой элемент <ИННЮЛТип>
Код причины постановки на учет банка получателя (КПП) КПП А T(=9) Н Типовой элемент <КППТип>
Банковский идентификационный код (БИК) БИК А T(=9) ОК Типовой элемент <БИКТип>.
Принимает значение в соответствии со справочником банковских идентификационных кодов в платежной системе Банка России, ведение которого обеспечивается Банком России в соответствии с пунктом 1 приложения 5 к Положению Банка России от 24.09.2020 N 732-П "О платежной системе Банка России" (зарегистрировано Минюстом России 10.11.2020, регистрационный N 60810) <2>
Корреспондентский счет банка КорСчет А T(1-20) О  
SWIFT-Код SWIFТКод А T(8-11) Н  

<2> С изменениями, внесенными Указаниями Банка России от 25.03.2021 N 5756-У (зарегистрировано Минюстом России 26.05.2021, регистрационный N 63632), от 23.12.2021 N 6030-У (зарегистрировано Минюстом России 14.03.2022, регистрационный N 67709), от 04.04.2022 N 6115-У (зарегистрировано Минюстом России 06.04.2022, регистрационный N 68096), от 12.01.2023 N 6358-У (зарегистрировано Минюстом России 06.03.2023, регистрационный N 72532), от 09.01.2024 N 6656-У (зарегистрировано Минюстом России 15.03.2024, регистрационный N 77512), от 17.06.2024 N 6753-У (зарегистрировано Минюстом России 18.08.2024, регистрационный N 78863), от 09.12.2024 N 6957-У (зарегистрировано Минюстом России 20.01.2025, регистрационный N 80970).

Таблица 5.18

Реквизиты документа (РеквДокТип)

Наименование элемента Сокращенное наименование (код) элемента Признак типа элемента Формат элемента Признак обязательности элемента Дополнительная информация
Наименование документа РеквНаимДок А T(1-255) О  
Номер документа РеквНомерДок А T(1-255) О При отсутствии указывается: "Без номера"
Дата документа РеквДатаДок А T(=10) О Типовой элемент <ДатаТип>.
Дата в формате ДД.ММ.ГГГГ
Идентификатор файла обмена документа, подписанного первой стороной РеквИдФайлДок А T(1-255) Н Содержит (повторяет) имя сформированного файла (без расширения). Указывается идентификатор файла обмена, в котором значения <РеквНаимДок>, <РеквНомерДок>, <РеквДатаДок> совпадают с одноименными элементами, указанными в создаваемом файле обмена
Идентификатор документа РеквИдДок А T(1-255) Н Указывается идентификатор документа, содержащийся в информации документа, в том числе регистрационный номер, если документ/сведения о таком документе содержатся в государственной информационной системе
Идентифицирующая информация об информационной системе, в которой осуществляется хранение документа, необходимая для запроса информации из информационной системы РИдСистХранД А T(1-500) Н Текстовое описание информационной системы, в которой осуществляется хранение документа, необходимое для запроса информации из информационной системы
Сведения в формате URL об информационной системе, которая предоставляет техническую возможность получения информации о документе РеквУРЛСистДок А T(1-500) Н Унифицированный указатель (URL)
Дополнительные сведения РеквДопСведДок А T(1-2000) Н  
Идентифицирующие реквизиты сторон, составивших документ РеквИдРекСост С   НМ Типовой элемент <ИдРекСостТип>.
Состав элемента представлен в таблице 5.19.
Заполняется в отношении каждого из участников события (сделки), оформленного документом с указанными в <РеквНаимДок>, <РеквНомерДок> и <РеквДатаДок> наименованием, порядковым номером и датой

Таблица 5.19

Идентифицирующие реквизиты сторон, составивших документ (ИдРекСостТип)

Наименование элемента Сокращенное наименование (код) элемента Признак типа элемента Формат элемента Признак обязательности элемента Дополнительная информация
ИНН юридического лица, состоящего на учете в налоговом органе | ИННЮЛ П T(=10) Н Типовой элемент <ИННЮЛТип>
ИНН физического лица, в том числе индивидуального предпринимателя | ИННФЛ П T(=12) Н Типовой элемент <ИННФЛТип>
Данные об иностранной организации (иностранном гражданине), не состоящей на учете в налоговом органе | ДаннИно С   Н Типовой элемент <СвИнНеУчТип>.
Состав элемента представлен в таблице 5.20
Наименование органа исполнительной власти (специализированной уполномоченной организации), выдавшего документ НаимОИВ П T(1-255) Н  

Таблица 5.20

Сведения об иностранной организации (иностранном гражданине), не состоящей/состоящем на учете в налоговом органе (СвИнНеУчТип)

Наименование элемента Сокращенное наименование (код) элемента Признак типа элемента Формат элемента Признак обязательности элемента Дополнительная информация
Идентификация статуса ИдСтат А T(1-25) ОК Принимает значение:
ИО - иностранная организация |
ИГ - иностранный гражданин
Код страны КодСтр А T(=3) ОК Типовой элемент <ОКСМТип>.
Принимает значение в соответствии с Общероссийским классификатором стран мира (ОКСМ)
Наименование страны НаимСтран А T(1-255) О Принимает значение в соответствии с Общероссийским классификатором стран мира (ОКСМ)
Наименование иностранной организации полное/Фамилия, имя, отчество (при наличии) иностранного гражданина Наим А T(1-1000) О  
Идентификатор иностранной организации (иностранного гражданина) Идентиф А T(1-255) НУ Элемент обязателен при отсутствии <ИныеСвед>
Иные сведения для однозначной идентификации иностранной организации (иностранного гражданина) ИныеСвед А T(1-255) НУ Элемент обязателен при отсутствии <Идентиф>

Таблица 5.21

Сумма налога (СумНДСТип)

Наименование элемента Сокращенное наименование (код) элемента Признак типа элемента Формат элемента Признак обязательности элемента Дополнительная информация
Значение | СумНал П N(19.2) О Принимает значение от 0 (нуля) и более.
Значение "0" (ноль) формируется в случае <НалСт> = "0%" (Таблица 5.5) или в случае <СтТовБезНДС> = "0" (Таблица 5.5).
Значение "0" (ноль, визуализируется как прочерк) может присваиваться в случае указания суммы налога по позиции, сформированной в акте-документе, налоговая база по которой определяется налоговыми агентами - покупателями (получателями) товаров, перечисленными в пункте 8 статьи 161 Кодекса.
Без налога на добавленную стоимость (НДС) БезНДС П T(=7) ОК Принимает значение: без НДС

Таблица 5.22

Сведения об адресе (месте нахождения) (АдресТип)

Наименование элемента Сокращенное наименование (код) элемента Признак типа элемента Формат элемента Признак обязательности элемента Дополнительная информация
Глобальный номер места нахождения (GLN места) ГЛНМеста А T(=13) Н  
Адрес, указанный в Едином государственном реестре юридических лиц/почтовый адрес/адрес регистрации по месту жительства индивидуального предпринимателя, указанный в Едином государственном реестре индивидуальных предпринимателей (реквизиты адреса на территории Российской Федерации) | АдрРФ С   О Типовой элемент <АдрРФТип>.
Состав элемента представлен в таблице 5.23
Адрес в соответствии с государственным адресным реестром, указанный в Едином государственном реестре юридических лиц/почтовый адрес/адрес регистрации по месту жительства индивидуального предпринимателя, указанный в Едином государственном реестре индивидуальных предпринимателей (реквизиты адреса на территории Российской Федерации) | АдрГАР С   О Типовой элемент <АдрГАРТип>.
Состав элемента представлен в таблице 5.24
Адрес, указанный в Едином государственном реестре юридических лиц/почтовый адрес/адрес регистрации по месту жительства индивидуального предпринимателя, указанный в Едином государственном реестре индивидуальных предпринимателей (информация об адресе, в том числе об адресе за пределами территории Российской Федерации) АдрИнф С   О Типовой элемент <АдрИнфТип>.
Состав элемента представлен в таблице 5.29

Таблица 5.23

Сведения об адресе в Российской Федерации, содержащиеся в ЕГРЮЛ (АдрРФТип)

Наименование элемента Сокращенное наименование (код) элемента Признак типа элемента Формат элемента Признак обязательности элемента Дополнительная информация
Почтовый индекс Индекс А T(=6) Н  
Код субъекта Российской Федерации КодРегион А T(=2) ОК Типовой элемент <ССРФТип>.
Принимает значение в соответствии с приложением N 2 "Коды субъектов Российской Федерации и иных территорий" к Порядку заполнения формы "Сведения о регистрации гражданина Российской Федерации по месту жительства", утвержденному приказом ФНС России от 27.06.2022 N ЕД-7-14/517@ (зарегистрирован Минюстом России 09.11.2022, регистрационный N 70874) <3> (далее - Коды субъектов Российской Федерации и иных территорий)
Наименование субъекта Российской Федерации НаимРегион А T(1-51) ОК Принимает значение наименования субъекта в соответствии с Кодами субъектов Российской Федерации и иных территорий за следующим исключением: если код субъекта Российской Федерации принимает значение, равное "99" (<Регион>=99), то элемент принимает значение "иные территории, включая город и космодром Байконур"
Район Район А T(1-255) Н  
Город Город А T(1-255) Н  
Населенный пункт НаселПункт А T(1-255) Н  
Улица Улица А T(1-255) Н  
Дом Дом А T(1-50) Н  
Корпус Корпус А T(1-50) Н  
Квартира Кварт А T(1-50) Н  
Иные сведения об адресе в Российской Федерации ИныеСвед А T(1-1000) Н  

<3> С изменениями, внесенными приказом ФНС России от 24.07.2023 N ЕД-7-14/491@ (зарегистрирован Минюстом России 07.08.2023, регистрационный N 74651).

Таблица 5.24

Адрес в соответствии с государственным адресным реестром (АдрГАРТип)

Наименование элемента Сокращенное наименование (код) элемента Признак типа элемента Формат элемента Признак обязательности элемента Дополнительная информация
Уникальный номер адреса объекта адресации в государственном адресном реестре ИдНом А T(=36) О Уникальный номер адреса объекта адресации в государственном адресном реестре в виде 36-разрядного GUID
Почтовый индекс Индекс А T(=6) Н  
Код субъекта Российской Федерации КодРегион П T(=2) ОК Типовой элемент <ССРФТип>.
Принимает значение в соответствии с Кодами субъектов Российской Федерации и иных территорий
Наименование субъекта Российской Федерации НаимРегион П T(1-51) ОК Принимает значение наименования субъекта в соответствии с Кодами субъектов Российской Федерации и иных территорий за следующим исключением: если код субъекта Российской Федерации принимает значение, равное "99" (<Регион>=99), то элемент принимает значение "иные территории, включая город и космодром Байконур"
Муниципальный район/городской округ/внутригородская территория города федерального значения/муниципальный округ/федеральная территория МуниципРайон С   НУ Типовой элемент <ВидНаимКодТип>.
Состав элемента представлен в таблице 5.25.
Элемент обязателен, если значение элемента <Регион> не равно 99
Городское поселение/сельское поселение/межселенная территория в составе муниципального района/внутригородской район городского округа ГородСелПоселен С   Н Типовой элемент <ВидНаимКодТип>.
Состав элемента представлен в таблице 5.25
Населенный пункт (город, деревня, село и прочее) НаселенПункт С   Н Типовой элемент <ВидНаимТип>.
Состав элемента представлен в таблице 5.26
Элемент планировочной структуры ЭлПланСтруктур С   Н Типовой элемент <ТипНаимТип>.
Состав элемента представлен в таблице 5.27
Элемент улично-дорожной сети ЭлУлДорСети С   Н Типовой элемент <ТипНаимТип>.
Состав элемента представлен в таблице 5.27
Земельный участок (номер) ЗемелУчасток П T(1-50) Н  
Здание/строение/сооружение/объект незавершенного строительства Здание С   НМ Типовой элемент <НомерТип>.
Состав элемента представлен в таблице 5.28
Помещение в пределах здания/строения/сооружения/машино-место ПомещЗдания С   Н Типовой элемент <НомерТип>.
Состав элемента представлен в таблице 5.28
Помещение в пределах квартиры ПомещКвартиры С   Н Типовой элемент <НомерТип>.
Состав элемента представлен в таблице 5.28

Таблица 5.25

Сведения о виде (код) и наименовании адресного элемента (ВидНаимКодТип)

Наименование элемента Сокращенное наименование (код) элемента Признак типа элемента Формат элемента Признак обязательности элемента Дополнительная информация
Вид (код) элемента ВидКод А T(=1) ОК Принимает значения:
для элемента <МуниципРайон>
1 - муниципальный район |
2 - городской округ |
3 - внутригородская территория города федерального значения |
4 - муниципальный округ |
5 - федеральная территория
для элемента <ГородСелПоселен>
1 - городское поселение |
2 - сельское поселение |
3 - межселенная территория в составе муниципального района |
4 - внутригородской район городского округа
Наименование элемента Наим А T(1-255) О  

Таблица 5.26

Сведения о виде и наименовании адресного элемента (ВидНаимТип)

Наименование элемента Сокращенное наименование (код) элемента Признак типа элемента Формат элемента Признак обязательности элемента Дополнительная информация
Вид элемента Вид А T(1-50) О  
Наименование элемента Наим А T(1-255) О  

Таблица 5.27

Сведения о типе и наименовании адресного элемента (ТипНаимТип)

Наименование элемента Сокращенное наименование (код) элемента Признак типа элемента Формат элемента Признак обязательности элемента Дополнительная информация
Тип элемента Тип А T(1-50) О  
Наименование элемента Наим А T(1-255) О  

Таблица 5.28

Сведения о номере адресного элемента (НомерТип)

Наименование элемента Сокращенное наименование (код) элемента Признак типа элемента Формат элемента Признак обязательности элемента Дополнительная информация
Тип элемента Тип А T(1-50) О  
Номер элемента Номер А T(1-255) О  

Таблица 5.29

Информация об адресе, в том числе об адресе за пределами территории Российской Федерации (АдрИнфТип)

Наименование элемента Сокращенное наименование (код) элемента Признак типа элемента Формат элемента Признак обязательности элемента Дополнительная информация
Код страны КодСтр А T(=3) ОК Типовой элемент <ОКСМТип>.
Принимает значение в соответствии с Общероссийским классификатором стран мира (ОКСМ)
Наименование страны НаимСтран А T(1-255) ОК Принимает значение в соответствии с Общероссийским классификатором стран мира (ОКСМ)
Адрес АдрТекст А T(1-1000) О  

Таблица 5.30

Сведения о лице, подписывающем информацию отправителя в электронной форме (ПодписантТип)

Наименование элемента Сокращенное наименование (код) элемента Признак типа элемента Формат элемента Признак обязательности элемента Дополнительная информация
Должность Должн А T(1-255) О  
Тип подписи ТипПодпис А T(=1) НК Принимает значение:
1 - усиленная квалифицированная электронная подпись |
2 - простая электронная подпись |
3 - усиленная неквалифицированная электронная подпись.
Значения "2" и "3" применяются, если иное не предусмотрено законодательством Российской Федерации
Дата подписания документа ДатаПодДок А T(=10) Н Типовой элемент <ДатаТип>.
Дата в формате ДД.ММ.ГГГГ
Способ подтверждения полномочий представителя на подписание документа СпосПодтПолном А T(=1) ОК Принимает значение:
1 - в соответствии с данными, содержащимися в электронной подписи |
2 - в соответствии с доверенностью в электронной форме в машиночитаемом виде, если представление доверенности осуществляется посредством включения в каждый пакет электронных документов, подписываемых представителем |
3 - в соответствии с доверенностью в электронной форме в машиночитаемом виде, если представление доверенности осуществляется из информационной системы. При этом необходимая информация для запроса доверенности из информационной системы указана в электронном документе |
4 - в соответствии с доверенностью в электронной форме в машиночитаемом виде, если представление доверенности осуществляется из информационной системы. При этом необходимая информация для запроса доверенности из информационной системы представляется способом, отличным от указания в электронном документе |
5 - в соответствии с доверенностью в форме документа на бумажном носителе |
6 - иное
Дополнительные сведения ДопСведПодп А T(1-255) Н Дополнительные сведения о подписанте
Фамилия, имя, отчество (при наличии) ФИО С   О Типовой элемент <ФИОТип>.
Состав элемента представлен в таблице 5.36
Сведения о доверенности в электронной форме в машиночитаемом виде, используемой для подтверждения полномочий представителя | СвДоверЭл С   НМУ Состав элемента представлен в таблице 5.31.
Элемент обязателен при <СпосПодтПолном> =3
Сведения о доверенности в форме документа на бумажном носителе, используемой для подтверждения полномочий представителя СвДоверБум С   НМУ Состав элемента представлен в таблице 5.32.
Элемент обязателен при <СпосПодтПолном> =5

Таблица 5.31

Сведения о доверенности в электронной форме в машиночитаемом виде, используемой для подтверждения полномочий представителя (СвДоверЭл)

Наименование элемента Сокращенное наименование (код) элемента Признак тина элемента Формат элемента Признак обязательности элемента Дополнительная информация
Единый регистрационный номер доверенности НомДовер А T(=36) О Уникальный идентификатор доверенности в виде 36-разрядного GUID
Дата совершения (выдачи) доверенности ДатаВыдДовер А T(=10) О Типовой элемент <ДатаТип>.
Дата в формате ДД.ММ.ГГГГ
Внутренний номер доверенности ВнНомДовер А T(1-50) Н При отсутствии номера принимает значение: без номера (б/н)
Дата внутренней регистрации доверенности ДатаВнРегДовер А T(=10) Н Типовой элемент <ДатаТип>.
Дата в формате ДД.ММ.ГГГГ
Идентифицирующая информация об информационной системе, в которой осуществляется хранение доверенности, необходимая для запроса информации из такой информационной системы ИдСистХран А T(1-500) О  
Сведения в формате URL об информационной системе, которая предоставляет техническую возможность получения информации о доверенности УРЛСист А T(1-500) Н При наличии технической возможности у информационной системы, в которой осуществляется хранение доверенности, предоставлять доверенность в автоматическом режиме элемент обязателен и принимает значение в формате URL

Таблица 5.32

Сведения о доверенности в форме документа на бумажном носителе, используемой для подтверждения полномочий представителя (СвДоверБум)

Наименование элемента Сокращенное наименование (код) элемента Признак типа элемента Формат элемента Признак обязательности элемента Дополнительная информация
Дата совершения (выдачи) доверенности ДатаВыдДовер А T(=10) О Типовой элемент <ДатаТип>.
Дата в формате ДД.ММ.ГГГГ
Внутренний номер доверенности ВнНомДовер А T(1-50) О При отсутствии номера принимает значение: без номера (б/н)
Сведения, идентифицирующие доверителя СвИдДовер А T(1-1000) Н  
Фамилия, имя, отчество (при наличии) лица, подписавшего доверенность ФИО С   Н Типовой элемент <ФИОТип>.
Состав элемента представлен в таблице 5.36

Таблица 5.33

Контактные данные (КонтактТип)

Наименование элемента Сокращенное наименование (код) элемента Признак типа элемента Формат элемента Признак обязательности элемента Дополнительная информация
Иные контактные данные ИнКонт А T(1-255) Н  
Номер контактного телефона/факс Тлф П T(1-255) НМ  
Адрес электронной почты ЭлПочта П T(1-255) НМ  

Таблица 5.34

Информационное поле (ИнфПолТип)

Наименование элемента Сокращенное наименование (код) элемента Признак типа элемента Формат элемента Признак обязательности элемента Дополнительная информация
Идентификатор файла информационного поля ИдФайлИнфПол А T(=36) Н Уникальный идентификатор в виде 36-разрядного GUID.
Указывается идентификатор файла, связанного со сведениями данного электронного документа
Текстовая информация ТекстИнф С   НМ Типовой элемент <ТекстИнфТип>.
Состав элемента представлен в таблице 5.35

Таблица 5.35

Текстовая информация (ТекстИнфТип)

Наименование элемента Сокращенное наименование (код) элемента Признак типа элемента Формат элемента Признак обязательности элемента Дополнительная информация
Идентификатор Идентиф А T(1-50) О  
Значение Значен А T(1-2000) О  

Таблица 5.36

Фамилия, имя, отчество физического лица (ФИОТип)

Наименование элемента Сокращенное наименование (код) элемента Признак типа элемента Формат элемента Признак обязательности элемента Дополнительная информация
Фамилия Фамилия А T(1-60) О  
Имя Имя А T(1-60) О  
Отчество Отчество А T(1-60) Н