Зарегистрировано в Минюсте России 30 января 2026 г. N 85154
ФЕДЕРАЛЬНАЯ НАЛОГОВАЯ СЛУЖБА
ПРИКАЗ
от 18 декабря 2025 г. N ЕД-7-3/1226@
ОБ УТВЕРЖДЕНИИ ФОРМЫ ЗАЯВЛЕНИЯ НА ПОЛУЧЕНИЕ ПАТЕНТА, ПОРЯДКА ЕЕ ЗАПОЛНЕНИЯ, ФОРМАТА ПРЕДСТАВЛЕНИЯ ЗАЯВЛЕНИЯ НА ПОЛУЧЕНИЕ ПАТЕНТА В ЭЛЕКТРОННОЙ ФОРМЕ
В соответствии с абзацем первым пункта 4 статьи 31 части первой Налогового кодекса Российской Федерации, абзацем вторым пункта 1 статьи 346.45 части второй Налогового кодекса Российской Федерации, а также абзацем первым пункта 1 и подпунктом 5.9.37 пункта 5 Положения о Федеральной налоговой службе, утвержденного постановлением Правительства Российской Федерации от 30.09.2004 N 506, в целях реализации положений главы 26.5 "Патентная система налогообложения" части второй Налогового кодекса Российской Федерации и в связи с принятием Федерального закона от 28.11.2025 N 425-ФЗ "О внесении изменений в части первую и вторую Налогового кодекса Российской Федерации, отдельные законодательные акты Российской Федерации и признании утратившими силу законодательных актов (отдельных положений законодательных актов) Российской Федерации" приказываю:
форму заявления на получение патента согласно приложению N 1 к настоящему приказу;
порядок заполнения формы заявления на получение патента согласно приложению N 2 к настоящему приказу;
формат представления заявления на получение патента в электронной форме согласно приложению N 3 к настоящему приказу.
2. Признать утратившим силу приказ Федеральной налоговой службы от 09.12.2020 N КЧ-7-3/891@ "Об утверждении формы заявления на получение патента, порядка ее заполнения, формата представления заявления на получение патента в электронной форме и о признании утратившим силу приказа Федеральной налоговой службы от 11.07.2017 N ММВ-7-3/544@" (зарегистрирован Министерством юстиции Российской Федерации 31.12.2020, регистрационный N 62021).
3. Установить, что настоящий приказ вступает в силу по истечении одного месяца со дня его официального опубликования, но не ранее 1 января 2026 года.
4. Контроль за исполнением настоящего приказа возложить на заместителя руководителя Федеральной налоговой службы, координирующего методологическое обеспечение работы налоговых органов по вопросам налогообложения при применении специальных налоговых режимов.
ЗАЯВЛЕНИЕ НА ПОЛУЧЕНИЕ ПАТЕНТА
| Код налогового органа | |||||||||||||||||||||||||||||||||||||||
| В соответствии с главой 26.5 "Патентная система налогообложения" Налогового кодекса Российской Федерации индивидуальный предприниматель | |||||||||||||||||||||||||||||||||||||||
| Фамилия | |||||||||||||||||||||||||||||||||||||||
| Имя | |||||||||||||||||||||||||||||||||||||||
| Отчество (при наличии) | |||||||||||||||||||||||||||||||||||||||
| ОГРНИП | |||||||||||||||||||||||||||||||||||||||
| в соответствии с пунктом 2 статьи 346.45 Налогового кодекса Российской Федерации просит | |||||||||||||||||||||||||||||||||||||||
| 1 - выдать патент с | . | . | по | . | . | ||||||||||||||||||||||||||||||||||
| 2 - выдать патент взамен ранее выданного патента N | |||||||||||||||||||||||||||||||||||||||
| от | . | . | |||||||||||||||||||||||||||||||||||||
| в связи с уменьшением количества используемых в предпринимательской деятельности объектов (физических показателей) с | |||||||||||||||||||||||||||||||||||||||
| . | . | ||||||||||||||||||||||||||||||||||||||
| Заявление составлено на | страницах с приложением копии документа (к заявлению прилагается копия документа, подтверждающего полномочия представителя) | на | листах | ||||||||||||||||||||||||||||||||||||
Лист А. Сведения о месте осуществления предпринимательской деятельности
Лист Б. Сведения о транспортных средствах, используемых при осуществлении видов предпринимательской деятельности, указанных в подпунктах 10, 11, 32 и 33 пункта 2 статьи 346.43 Налогового кодекса Российской Федерации
Лист В. Сведения по каждому объекту, используемому при осуществлении видов предпринимательской деятельности, указанных в подпунктах 19, 45, 46, 47, 48 и 65 пункта 2 статьи 346.43 Налогового кодекса Российской Федерации
ПОРЯДОК ЗАПОЛНЕНИЯ ФОРМЫ ЗАЯВЛЕНИЯ НА ПОЛУЧЕНИЕ ПАТЕНТА
I. Общие положения
1. Положения, предусмотренные настоящим Порядком, применяются в отношении индивидуальных предпринимателей, изъявивших желание перейти на патентную систему налогообложения в соответствии с главой 26.5 Налогового кодекса Российской Федерации (далее - Кодекс).
2. Заявление на получение патента (далее - Заявление) состоит из:
листа А "Сведения о месте осуществления предпринимательской деятельности";
листа Б "Сведения о транспортных средствах, используемых при осуществлении видов предпринимательской деятельности, указанных в подпунктах 10, 11, 32 и 33 пункта 2 статьи 346.43 Налогового кодекса Российской Федерации";
листа В "Сведения по каждому объекту, используемому при осуществлении видов предпринимательской деятельности, указанных в подпунктах 19, 45, 46, 47, 48 и 65 пункта 2 статьи 346.43 Налогового кодекса Российской Федерации".
3. Форма заявления заполняется на осуществление одного из видов предпринимательской деятельности, в отношении которого законом субъекта Российской Федерации введена патентная система налогообложения.
4. Для заполнения Заявления применяются:
коды, определяющие способ представления в налоговый орган заявления, согласно приложению N 1 к настоящему Порядку;
коды субъектов Российской Федерации и иных территорий Российской Федерации согласно приложению N 2 к настоящему Порядку.
5. Заявление заполняется на русском языке рукописным способом чернилами черного, фиолетового или синего цвета либо с использованием соответствующего программного обеспечения в одном экземпляре.
Все разделы и поля Заявления подлежат обязательному заполнению, за исключением случаев, установленных настоящим Порядком.
Не допускается исправление ошибок с помощью корректирующего или иного аналогичного средства, двусторонняя печать документа на бумажном носителе, скрепление листов документов, приводящее к порче бумажного носителя.
Каждому показателю соответствует одно поле в Заявлении, состоящее из определенного количества знакомест. В каждом поле указывается только один показатель.
Исключение составляют показатели, значением которых является дата.
Для даты предусмотрены три поля: день, месяц и год, разделенные знаком "." (точка). Например, 01.01.2025.
6. Страницы Заявления и приложения к нему имеют сквозную нумерацию, начиная с первого листа. Показатель номера страницы (поле "Стр."), имеющий три знакоместа, записывается в определенном для нумерации поле, слева направо, начиная с первого (левого) знакоместа.
Например, для первой страницы "001"; для десятой - "010".
7. При рукописном способе заполнения Заявления:
1) заполнение полей значениями текстовых, числовых, кодовых показателей осуществляется слева направо, начиная с первого (левого) знакоместа;
2) заполнение текстовых полей осуществляется заглавными печатными буквами;
3) в случае отсутствия данных для заполнения показателя или неполного заполнения знакомест ставится прочерк.
8. При заполнении Заявления с использованием соответствующего программного обеспечения допускается отсутствие обрамления знакомест и прочерков для незаполненных знакомест, расположение и размеры зон значений показателей не должны изменяться. Печать знаков должна выполняться шрифтом Courier New высотой 16 - 18 пунктов.
II. Заполнение титульного листа Заявления
9. В поле "ИНН" в верхней части страниц Заявления проставляется идентификационный номер налогоплательщика физического лица, состоящего на учете в налоговом органе, в соответствии с документом, подтверждающим постановку на учет (свидетельство (уведомление) о постановке на учет в налоговом органе). Поле "ИНН" не заполняется в случае, если Заявление подается физическим лицом, не состоящим на учете в налоговом органе, одновременно с документами, представляемыми при государственной регистрации физического лица в качестве индивидуального предпринимателя.
10. В поле "Код налогового органа" указывается код налогового органа, в который представляется Заявление.
11. В полях "Фамилия", "Имя", "Отчество (при наличии)" указываются фамилия, имя и отчество (здесь и далее по тексту настоящего Порядка указывается при наличии) физического лица полностью, без сокращений, в соответствии с документом, удостоверяющим личность.
12. В поле "ОГРНИП" указывается основной государственный регистрационный номер индивидуального предпринимателя. Поле "ОГРНИП" не заполняется в случае, если Заявление подается одновременно с документами, представляемыми при государственной регистрации физического лица в качестве индивидуального предпринимателя.
13. В поле "В соответствии с пунктом 2 статьи 346.45 Налогового кодекса Российской Федерации просит", состоящем из одного знакоместа, проставляется соответствующая цифра:
"1" - выдать патент с _._._ по _._._
"2" - выдать патент взамен ранее выданного патента N от _._._ в связи с уменьшением количества, используемых в предпринимательской деятельности объектов (физических показателей) с _._._.
14. В поле "1 - Выдать патент с _._._ по _._._" указываются даты начала и окончания действия патента. В случае подачи заявления на получение патента одновременно с документами, представляемыми при государственной регистрации физического лица в качестве индивидуального предпринимателя, дата начала действия патента не указывается. В случае выбора цифры "2" в поле "В соответствии с пунктом 2 статьи 346.45 Налогового кодекса Российской Федерации просит" в соответствии с пунктом 11 настоящего Порядка указанное поле не заполняется.
15. Поле "2 - Выдать патент взамен ранее выданного патента N от _._._. в связи с уменьшением количества, используемых в предпринимательской деятельности объектов (физических показателей) с _._._" заполняется в случае необходимости уменьшения количества используемых в предпринимательской деятельности объектов (физических показателей), указанных в ранее выданном патенте. Указываются номер и дата ранее выданного патента. Для заполнения даты уменьшения количества физических показателей, применяемых при осуществлении предпринимательской деятельности, используются по порядку три поля: день (поле из двух знакомест), месяц (поле из двух знакомест) и год (поле из четырех знакомест), разделенные знаком "." (точка).
16. В поле "Заявление составлено на __ страницах" указывается количество страниц Заявления. Например, в случае, если Заявление составлено на трех страницах, то в поле, состоящем из трех знакомест, проставляется "3--".
17. В поле "с приложением копии документа на __ листах" указывается количество листов копии документа, подтверждающего полномочия представителя индивидуального предпринимателя.
18. В разделе "Достоверность и полноту сведений, указанных в настоящем заявлении, подтверждаю:":
1) при указании лица, подтверждающего достоверность и полноту сведений, указанных в Заявлении, в поле, состоящем из одного знакоместа, проставляется соответствующая цифра:
"1" - индивидуальный предприниматель;
"2" - представитель индивидуального предпринимателя;
2) если достоверность и полноту сведений подтверждает индивидуальный предприниматель, подавший Заявление, в месте, отведенном для подписи, проставляются его личная подпись, а также дата подписания Заявления;
3) если достоверность и полноту сведений подтверждает представитель индивидуального предпринимателя, в поле "фамилия, имя, отчество (при наличии) представителя индивидуального предпринимателя полностью" указываются фамилия, имя, отчество представителя индивидуального предпринимателя в соответствии с документом, удостоверяющим личность. В месте, отведенном для подписи, проставляются личная подпись представителя индивидуального предпринимателя, и дата подписания Заявления;
4) в поле "Номер контактного телефона" указывается номер контактного телефона без пробелов и прочерков;
5) при представлении Заявления представителем индивидуального предпринимателя в поле "Наименование документа, подтверждающего полномочия представителя индивидуального предпринимателя" указываются наименование и реквизиты документа, подтверждающего полномочия представителя индивидуального предпринимателя. Для доверенности, совершенной в форме электронного документа в соответствии с положениями пункта 3 статьи 29 Кодекса, указывается только GUID доверенности.
19. Раздел "Заполняется работником налогового органа" содержит сведения о коде способа представления Заявления (заполняется в соответствии с приложением N 1 "Коды, определяющие способ представления в налоговый орган заявления" к настоящему Порядку), количестве страниц Заявления, количестве листов копии документа, подтверждающего полномочия представителя индивидуального предпринимателя, приложенных к Заявлению, дате его представления, фамилии и инициалах имени и отчества работника налогового органа, принявшего Заявление, его подпись.
III. Заполнение страницы 002 Заявления
20. На странице 002 Заявления в поле "в отношении осуществляемого им вида предпринимательской деятельности" указывается полное наименование установленного законом субъекта Российской Федерации вида предпринимательской деятельности, который индивидуальный предприниматель планирует осуществлять на основе патента.
Если в соответствии с подпунктом 5 пункта 8 статьи 346.43 Кодекса законом субъекта Российской Федерации объединены в одном патенте виды предпринимательской деятельности в области животноводства, в области растениеводства и (или) услуги, предоставляемые в указанных областях, индивидуальный предприниматель, планирующий осуществлять эти виды деятельности, указывает оба вида предпринимательской деятельности (через знак "/").
21. В поле "Идентификационный код установленного законом субъекта Российской Федерации вида предпринимательской деятельности" указывается идентификационный код установленного законом субъекта Российской Федерации вида предпринимательской деятельности, который индивидуальный предприниматель планирует осуществлять на основе патента.
22. В разделе "Указанный вид предпринимательской деятельности осуществляется":
1) в поле, состоящем из одного знакоместа, проставляется соответствующая цифра:
"1" - вид предпринимательской деятельности будет осуществляться индивидуальным предпринимателем с привлечением наемных работников, в том числе по договорам гражданско-правового характера;
"2" - вид предпринимательской деятельности будет осуществляться индивидуальным предпринимателем без привлечения наемных работников;
2) в поле, состоящем из двух знакомест, указывается средняя численность наемных работников, определяемая в порядке, устанавливаемом федеральным органом исполнительной власти, уполномоченным в области статистики в соответствии с пунктом 5 статьи 346.43 Кодекса. Указанная численность работников не должна превышать за налоговый период 15 человек по всем видам предпринимательской деятельности, осуществляемым индивидуальным предпринимателем, в отношении которых применяется патентная система налогообложения. В случае, если наемные работники не привлекаются, проставляется "0".
23. Поле "Индивидуальный предприниматель применяет налоговую ставку __ процентов, установленную" заполняется только в случае, если индивидуальный предприниматель применяет пониженную налоговую ставку, установленную законом Республики Крым и города федерального значения Севастополя на территориях соответствующих субъектов Российской Федерации в соответствии с пунктом 2 статьи 346.50 Кодекса, или налоговую ставку в размере 0 процентов, установленную законом субъекта Российской Федерации согласно пункту 3 статьи 346.50 Кодекса для индивидуальных предпринимателей, впервые зарегистрированных после вступления в силу указанных законов и осуществляющих предпринимательскую деятельность в производственной, социальной и (или) научной сферах, а также в сфере бытовых услуг населению. В данном поле указывается размер применяемой индивидуальным предпринимателем налоговой ставки (например, "0", "6").
В поле "ссылка на норму закона субъекта Российской Федерации" указываются подпункт, пункт, статья, дата принятия и номер закона субъекта Российской Федерации, установившего пониженную (нулевую) налоговую ставку.
IV. Заполнение листа А Заявления
24. В листе А Заявления индивидуальный предприниматель, планирующий осуществлять один из видов предпринимательской деятельности, в отношении которого применяется патентная система налогообложения (за исключением патентов на осуществление видов предпринимательской деятельности, указанных в подпунктах 10, 11, 19, 32, 33, 45, 46, 47, 48 и 65 пункта 2 статьи 346.43 Кодекса), указывает сведения по каждому месту осуществления предпринимательской деятельности.
Индивидуальным предпринимателем заполняется необходимое количество листов А Заявления. При этом в последующих листах А Заявления в полях "Код субъекта Российской Федерации по месту осуществления предпринимательской деятельности" и "Код налогового органа по месту осуществления предпринимательской деятельности, выбранного индивидуальным предпринимателем для постановки на учет" проставляется прочерк.
25. В поле "Код субъекта Российской Федерации по месту осуществления предпринимательской деятельности" указывается код субъекта Российской Федерации, на территории которого индивидуальный предприниматель осуществляет предпринимательскую деятельность. При этом в одном Заявлении не допускается указание двух и более субъектов Российской Федерации. Цифровой код субъекта Российской Федерации указывается в соответствии с приложением N 2 "Коды субъектов Российской Федерации и иных территорий Российской Федерации" к настоящему Порядку.
26. Поле "Код налогового органа по месту осуществления предпринимательской деятельности, выбранного индивидуальным предпринимателем для постановки на учет" заполняется в случае, если индивидуальный предприниматель не имеет определенного адреса места осуществления предпринимательской деятельности и не состоит в субъекте Российской Федерации, в котором планирует осуществлять предпринимательскую деятельность, на учете в налоговом органе по месту жительства или в качестве налогоплательщика, применяющего патентную систему налогообложения. В случае заполнения адреса места осуществления предпринимательской деятельности (код строки 010) данное поле не заполняется.
27. Раздел "Адрес места осуществления предпринимательской деятельности (код строки 010)" заполняется по каждому месту осуществления предпринимательской деятельности. При этом указываются адреса мест осуществления предпринимательской деятельности, находящиеся на территории одного субъекта Российской Федерации.
В случае отсутствия определенного адреса места осуществления предпринимательской деятельности раздел "Адрес места осуществления предпринимательской деятельности (код строки 010)" не заполняется.
При заполнении раздела "Адрес места осуществления предпринимательской деятельности (код строки 010)" указываются:
код субъекта Российской Федерации в соответствии с приложением N 2 "Коды субъектов Российской Федерации и иных территорий Российской Федерации" к настоящему Порядку;
вид муниципального образования в составе субъекта Российской Федерации (муниципальный район - код 1, городской округ - код 2, внутригородская территория (для городов федерального значения) - код 3; муниципальный округ - код 4, федеральная территория код - 5);
наименование муниципального образования в составе субъекта Российской Федерации;
вид поселения (территории) в составе муниципального района (городское поселение - код 1, сельское поселение - код 2, межселенная территория в составе муниципального района - код 3, внутригородской район городского округа - код 4;
наименование поселения (территории) в составе муниципального района;
вид (например, город, деревня, село, иное) и наименование населенного пункта (за исключением объектов адресации, расположенных вне границ населенных пунктов);
тип (например, квартал, парк, район, иное) и наименование элемента планировочной структуры (при наличии);
тип (например, переулок, проезд, улица, иное) и наименование элемента улично-дорожной сети (при наличии);
номер земельного участка (при наличии);
тип (например, дом, корпус, строение, иное) и номер здания, сооружения (при наличии);
тип (например, квартира, офис, павильон, иное) и номер помещения в пределах здания, сооружения, машино-место (при наличии);
тип (например, комната, иное) и номер помещения в пределах квартиры (в отношении коммунальных квартир) при наличии.
V. Заполнение листа Б Заявления
28. В листе Б Заявления сведения о транспортных средствах заполняются только индивидуальным предпринимателем, который планирует осуществлять на основе патента один из следующих видов предпринимательской деятельности:
оказание автотранспортных услуг по перевозке грузов автомобильным транспортом индивидуальными предпринимателями, имеющими на праве собственности или ином праве (пользования, владения и (или) распоряжения) транспортные средства, предназначенные для оказания таких услуг (подпункт 10 пункта 2 статьи 346.43 Кодекса);
оказание автотранспортных услуг по перевозке пассажиров автомобильным транспортом индивидуальными предпринимателями, имеющими на праве собственности или ином праве (пользования, владения и (или) распоряжения) транспортные средства, предназначенные для оказания таких услуг (подпункт 11 пункта 2 статьи 346.43 Кодекса);
оказание услуг по перевозке пассажиров водным транспортом (подпункт 32 пункта 2 статьи 346.43 Кодекса);
оказание услуг по перевозке грузов водным транспортом (подпункт 33 пункта 2 статьи 346.43 Кодекса).
Индивидуальным предпринимателем заполняется необходимое количество Листов Б Заявления по каждому транспортному средству. При этом в последующих листах Б Заявления в полях "Код субъекта Российской Федерации по месту осуществления предпринимательской деятельности", "Код налогового органа по месту осуществления предпринимательской деятельности, выбранного индивидуальным предпринимателем для постановки на учет" и "Код типа транспортного средства" проставляется прочерк.
29. В поле "Код субъекта Российской Федерации по месту осуществления предпринимательской деятельности" указывается субъект Российской Федерации, на территории которого индивидуальный предприниматель осуществляет предпринимательскую деятельность. При этом в одном Заявлении не допускается указание двух и более субъектов Российской Федерации. Цифровой код субъекта Российской Федерации указывается в соответствии с приложением N 2 "Коды субъектов Российской Федерации и иных территорий Российской Федерации" к настоящему Порядку.
30. Поле "Код налогового органа по месту осуществления предпринимательской деятельности, выбранного индивидуальным предпринимателем для постановки на учет" заполняется в случае, если индивидуальный предприниматель не состоит в субъекте Российской Федерации, в котором планирует осуществлять предпринимательскую деятельность, на учете в налоговом органе по месту жительства или в качестве налогоплательщика, применяющего патентную систему налогообложения.
31. В поле "Код типа транспортного средства" указывается один из следующих кодов типов транспортного средства:
"01" - автомобильный транспорт по перевозке грузов;
"02" - автомобильный транспорт по перевозке пассажиров;
"03" - водный транспорт по перевозке пассажиров;
"04" - водный транспорт по перевозке грузов.
32. В поле "Идентификационный номер (VIN) транспортного средства" указывается идентификационный номер транспортного средства в соответствии с документом о регистрации транспортного средства. По наземным автотранспортным средствам указывается идентификационный номер - VIN, по водным транспортным средствам указывается идентификационный номер морского, речного судна (при наличии), регистрационный номер судна, присвоенный Международной морской организацией (ИМО) (при наличии).
33. В поле "Марка транспортного средства" указывается марка транспортного средства в соответствии с документом о государственной регистрации транспортного средства.
34. В поле "Государственный регистрационный знак транспортного средства" указывается регистрационный знак транспортного средства (по наземным транспортным средствам указывается государственный регистрационный знак транспортного средства, по водным транспортным средствам указывается регистрационный номер судна).
35. Поле "Грузоподъемность транспортного средства в тоннах" заполняется индивидуальным предпринимателем при указании сведений по транспортным средствам, предназначенным для перевозки грузов (коды типов транспортного средства (код строки 010) "01" и "04"). Указывается грузоподъемность транспортного средства, установленная заводом-изготовителем и указанная в техническом паспорте транспортного средства.
36. Поле "Количество посадочных мест" заполняется индивидуальным предпринимателем при указании сведений по транспортным средствам, предназначенным для перевозки пассажиров (коды типов транспортного средства (код строки 010) "02" и "03").
VI. Заполнение листа В Заявления
37. В листе В Заявления индивидуальным предпринимателем указываются сведения по каждому объекту, используемому при осуществлении одного из следующих видов предпринимательской деятельности:
сдача в аренду (наем) собственных или арендованных жилых помещений, а также сдача в аренду собственных или арендованных нежилых помещений (включая выставочные залы, складские помещения), земельных участков (подпункт 19 пункта 2 статьи 346.43 Кодекса);
розничная торговля, осуществляемая через объекты стационарной торговой сети, имеющие торговые залы (подпункт 45 пункта 2 статьи 346.43 Кодекса);
розничная торговля, осуществляемая через объекты стационарной торговой сети, не имеющие торговых залов, а также через объекты нестационарной торговой сети (подпункт 46 пункта 2 статьи 346.43 Кодекса);
услуги общественного питания, оказываемые через объекты организации общественного питания (подпункт 47 пункта 2 статьи 346.43 Кодекса);
услуги общественного питания, оказываемые через объекты организации общественного питания, не имеющие зала обслуживания посетителей (подпункт 48 пункта 2 статьи 346.43 Кодекса);
деятельность стоянок для транспортных средств (подпункт 65 пункта 2 статьи 346.43 Кодекса).
Лист В Заявления заполняется только в случае, если индивидуальный предприниматель планирует осуществлять на основе патента один из указанных в настоящем пункте видов предпринимательской деятельности.
Индивидуальным предпринимателем заполняется необходимое количество листов В Заявления по каждому объекту. При этом в последующих листах В Заявления в полях "Код субъекта Российской Федерации по месту осуществления предпринимательской деятельности" и "Код налогового органа по месту осуществления предпринимательской деятельности, выбранного индивидуальным предпринимателем для постановки на учет" проставляется прочерк.
38. В поле "Код субъекта Российской Федерации по месту осуществления предпринимательской деятельности" указывается субъект Российской Федерации, на территории которого индивидуальный предприниматель осуществляет предпринимательскую деятельность. При этом в одном Заявлении не допускается указание двух и более субъектов Российской Федерации. Цифровой код субъекта Российской Федерации указывается в соответствии с приложением N 2 "Коды субъектов Российской Федерации и иных территорий Российской Федерации" к настоящему Порядку.
39. Поле "Код налогового органа по месту осуществления предпринимательской деятельности, выбранного индивидуальным предпринимателем для постановки на учет" заполняется в случае, если индивидуальный предприниматель не состоит в субъекте Российской Федерации, в котором планирует осуществлять предпринимательскую деятельность, на учете в налоговом органе по месту жительства или в качестве налогоплательщика, применяющего патентную систему налогообложения.
40. В поле "Код вида объекта" указывается код объекта в соответствии с осуществляемым видом предпринимательской деятельности:
по сдаче в аренду (наем) собственных или арендованных жилых помещений, а также сдаче в аренду собственных или арендованных нежилых помещений (включая выставочные залы, складские помещения), земельных участков:
по розничной торговле, осуществляемой через объекты стационарной торговой сети, имеющие торговые залы:
по розничной торговле, осуществляемой через объекты стационарной торговой сети, не имеющие торговых залов:
по розничной торговле, осуществляемой через объекты нестационарной торговой сети:
21 - передвижной торговый автомат;
22 - разносная торговля (торговля с рук, лотка, из корзин и ручных тележек);
по услугам общественного питания, оказываемым через объекты организации общественного питания:
28 - услуги питания предприятий других типов;
по услугам общественного питания, оказываемым через объекты организации общественного питания, не имеющие зала обслуживания посетителей:
29 - объект организации общественного питания, не имеющий зала обслуживания посетителей;
по деятельности стоянок для транспортных средств:
30 - стоянка для транспортных средств.
41. Поле "Признак объекта" заполняется индивидуальным предпринимателем, если законом субъекта Российской Федерации по виду предпринимательской деятельности, который он планирует осуществлять на основе патента, размер потенциально возможного к получению индивидуальным предпринимателем годового дохода установлен в зависимости от площади объекта.
В зависимости от осуществляемого вида предпринимательской деятельности индивидуальный предприниматель указывает признак объекта:
1 - площадь сдаваемого в аренду объекта;
2 - площадь объекта стационарной торговой сети, имеющего торговый зал (магазина, павильона);
3 - площадь торгового зала по объекту организации торговли;
4 - площадь торгового места в объекте стационарной торговой сети, не имеющем торгового зала (в розничном рынке, ярмарке, киоске);
5 - площадь объекта организации общественного питания (ресторана, бара, кафе, столовой, закусочной), имеющего зал обслуживания посетителей;
6 - площадь зала обслуживания посетителей по объекту организации общественного питания;
7 - площадь объекта организации общественного питания, не имеющего зала обслуживания посетителей (киоска, палатки, магазина (отдела) кулинарии при ресторанах, барах, кафе, столовых, закусочных и других аналогичных точках общественного питания);
8 - площадь стоянки для транспортных средств.
42. В поле "Площадь объекта (кв. м)" указывается площадь объекта в квадратных метрах.
43. В разделе "Адрес объекта, используемого для осуществления предпринимательской деятельности (код строки 040)" указываются адреса объектов, используемых индивидуальным предпринимателем для осуществления предпринимательской деятельности, находящиеся на территории одного субъекта Российской Федерации. Указанный раздел заполняется в соответствии с абзацами четвертым - пятнадцатым пункта 23 настоящего Порядка.
Данный раздел не заполняется, если индивидуальный предприниматель планирует осуществлять развозную и разносную розничную торговлю (по коду строки 010 указан код вида объекта "16" - "22") или услуги общественного питания, оказываемые через объекты, не имеющие зала обслуживания посетителей (по коду строки 010 указан код вида объекта "29"), в случае невозможности установления определенного адреса размещения такого объекта.
к Порядку заполнения формы заявления
на получение патента, утвержденному
КОДЫ, ОПРЕДЕЛЯЮЩИЕ СПОСОБ ПРЕДСТАВЛЕНИЯ В НАЛОГОВЫЙ ОРГАН ЗАЯВЛЕНИЯ
к Порядку заполнения формы заявления
на получение патента, утвержденному
КОДЫ СУБЪЕКТОВ РОССИЙСКОЙ ФЕДЕРАЦИИ И ИНЫХ ТЕРРИТОРИЙ РОССИЙСКОЙ ФЕДЕРАЦИИ
ФОРМАТ ПРЕДСТАВЛЕНИЯ ЗАЯВЛЕНИЯ НА ПОЛУЧЕНИЕ ПАТЕНТА В ЭЛЕКТРОННОЙ ФОРМЕ
I. ОБЩИЕ СВЕДЕНИЯ
1. Настоящий формат описывает требования к XML-файлам (далее - файл обмена) передачи заявления на получение патента в налоговые органы в электронной форме.
2. Номер версии настоящего формата 5.10, часть XCII.
II. ОПИСАНИЕ ФАЙЛА ОБМЕНА
3. Имя файла обмена должно иметь следующий вид:
R_T - префикс, принимающий значение SR_ZPUSN;
A_K - идентификатор получателя информации, где: A - идентификатор получателя, которому направляется файл обмена, K - идентификатор конечного получателя, для которого предназначена информация из данного файла обмена. Передача файла от отправителя к конечному получателю (K) может осуществляться в несколько этапов через другие налоговые органы, осуществляющие передачу файла на промежуточных этапах, которые обозначаются идентификатором A. В случае передачи файла от отправителя к конечному получателю при отсутствии налоговых органов, осуществляющих передачу на промежуточных этапах, значения идентификаторов A и K совпадают. Каждый из идентификаторов (A и K) имеет вид для налоговых органов - четырехразрядный код налогового органа;
O - идентификатор отправителя информации, имеет вид:
для организаций - девятнадцатиразрядный код (идентификационный номер налогоплательщика (далее - ИНН) и код причины постановки на учет (далее - КПП) организации (обособленного подразделения);
для физических лиц - двенадцатиразрядный код (ИНН физического лица);
GGGG - год формирования передаваемого файла, MM - месяц, DD - день;
N - идентификационный номер файла (длина - от 1 до 36 знаков. Идентификационный номер файла должен обеспечивать уникальность файла).
Расширение имени файла - XML. Расширение имени файла может указываться как строчными, так и прописными буквами.
Параметры первой строки файла обмена
Первая строка XML-файла должна иметь следующий вид:
<?xml version ="1.0" encoding ="windows-1251"?>
Имя файла, содержащего XML-схему файла обмена, должно иметь следующий вид:
SR_ZPUSN_1_092_00_05_10_xx, где xx - номер версии схемы.
XML-схема файла обмена приводится отдельным файлом и размещается на официальном сайте Федеральной налоговой службы в информационно-телекоммуникационной сети "Интернет".
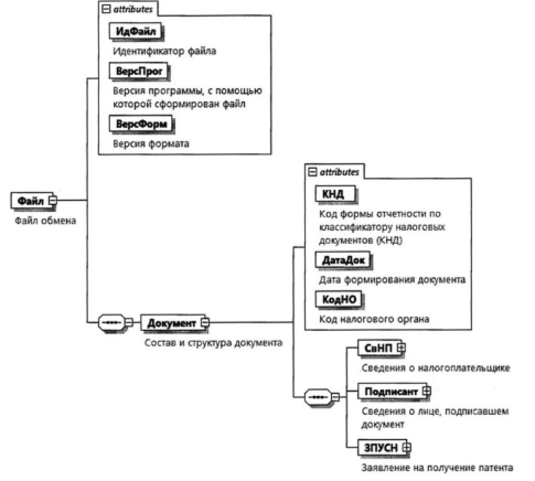
4. Логическая модель файла обмена представлена в виде диаграммы структуры файла обмена на рисунке 1 настоящего формата. Элементами логической модели файла обмена являются элементы и атрибуты XML-файла. Перечень структурных элементов логической модели файла обмена и сведения о них приведены в таблицах 4.1 - 4.19 настоящего формата.
Для каждого структурного элемента логической модели файла обмена приводятся следующие сведения:
наименование элемента. Приводится полное наименование элемента. В строке таблицы могут быть описаны несколько элементов, наименования которых разделены символом "|". Такая форма записи применяется при наличии в файле обмена только одного элемента из описанных в этой строке;
сокращенное наименование (код) элемента. Приводится сокращенное наименование элемента. Синтаксис сокращенного наименования должен удовлетворять спецификации XML;
признак типа элемента. Может принимать следующие значения: "С" - сложный элемент логической модели (содержит вложенные элементы), "П" - простой элемент логической модели, реализованный в виде элемента XML-файла, "А" - простой элемент логической модели, реализованный в виде атрибута элемента XML-файла. Простой элемент логической модели не содержит вложенные элементы;
формат элемента. Формат элемента представляется следующими условными обозначениями: T - символьная строка; N - числовое значение (целое или дробное).
Формат символьной строки указывается в виде T(n-k) или T(=k), где: n - минимальное количество знаков, k - максимальное количество знаков, символ "-" - разделитель, символ "=" означает фиксированное количество знаков в строке. В случае если минимальное количество знаков равно 0, формат имеет вид T(0-k). В случае если максимальное количество знаков не ограничено, формат имеет вид T(n-).
Формат числового значения указывается в виде N(m.k), где: m - максимальное количество знаков в числе, включая целую и дробную часть числа без разделяющей десятичной точки и знака (для отрицательного числа), k - максимальное число знаков дробной части числа. Если число знаков дробной части числа равно 0 (то есть число целое), то формат числового значения имеет вид N(m).
Для простых элементов, являющихся базовыми в XML, таких как элемент с типом "date", поле "Формат элемента" не заполняется. Для таких элементов в поле "Дополнительная информация" указывается тип базового элемента;
признак обязательности элемента определяет обязательность наличия элемента (совокупности наименования элемента и его значения) в файле обмена. Признак обязательности элемента может принимать следующие значения: "О" - наличие элемента в файле обмена обязательно; "Н" - наличие элемента в файле обмена необязательно, то есть элемент может отсутствовать. Если элемент принимает ограниченный перечень значений (по классификатору, кодовому словарю), то признак обязательности элемента дополняется символом "К". В случае если количество реализаций элемента может быть более одной, признак обязательности элемента дополняется символом "М".
К вышеперечисленным признакам обязательности элемента может добавляться значение "У" в случае описания в XML-схеме условий, предъявляемых к элементу в файле обмена, описанных в графе "Дополнительная информация";
дополнительная информация содержит, при необходимости, требования к элементу файла обмена, не указанные ранее. Для сложных элементов указывается ссылка на таблицу, в которой описывается состав данного элемента. Для элементов, принимающих ограниченный перечень значений из классификатора (кодового словаря), указывается соответствующее наименование классификатора (кодового словаря) или приводится перечень возможных значений. Для классификатора (кодового словаря) может указываться ссылка на его местонахождение. Для элементов, использующих пользовательский тип данных, указывается наименование типового элемента.
Рисунок 1. Диаграмма структуры файла обмена
Состав и структура документа (Документ)
Сведения о налогоплательщике (СвНП)
Налогоплательщик - индивидуальный предприниматель (НПИП)
Сведения о лице, подписавшем документ (Подписант)
Сведения о представителе индивидуального предпринимателя (СвПред)
Заявление на получение патента (ЗПУСН)
| Наименование элемента | Сокращенное наименование (код) элемента | Признак типа элемента | Формат элемента | Признак обязательности элемента | Дополнительная информация |
| Признак выдачи патента | ПрПат | А | T(=1) | ОК | Принимает значение: 1 - выдать патент по указанную дату | 2 - выдать патент взамен ранее выданного патента |
| Дата начала действия патента | ДатаНачПат | А | T(=10) | НУ | Типовой элемент <ДатаТип>. Дата в формате ДД.ММ.ГГГГ. Элемент обязателен при наличии элемента ОГРНИП (из таблицы 4.4) и <ПрПат>=1. Должен отсутствовать при <ПрПат>=2 |
| Дата окончания действия патента | ДатаОкПат | А | T(=10) | НУ | Типовой элемент <ДатаТип>. Дата в формате ДД.ММ.ГГГГ. Элемент обязателен при <ПрПат>=1 и должен отсутствовать при <ПрПат>=2 |
| Номер ранее выданного патента | НомРанПат | А | T(=13) | НУ | Содержит только цифры. Элемент обязателен при <ПрПат>=2 и должен отсутствовать при <ПрПат>=1 |
| Дата ранее выданного патента | ДатаРанПат | А | T(=10) | НУ | Типовой элемент <ДатаТип>. Дата в формате ДД.ММ.ГГГГ. Элемент обязателен при <ПрПат>=2 и должен отсутствовать при <ПрПат>=1 |
| Дата уменьшения количества используемых в предпринимательской деятельности объектов (физических показателей) | ДатаУменьш | А | T(=10) | НУ | Типовой элемент <ДатаТип>. Дата в формате ДД.ММ.ГГГГ. Элемент обязателен при <ПрПат>=2 и должен отсутствовать при <ПрПат>=1 |
| Наименование установленного законом субъекта Российской Федерации вида предпринимательской деятельности | НаимВД | А | T(1-1200) | О | |
| Идентификационный код установленного законом субъекта Российской Федерации вида предпринимательской деятельности | КодВД | А | T(=6) | ОК | |
| Признак привлечения наемных работников для осуществления указанного вида предпринимательской деятельности | ПрНаемРаб | А | T(=1) | ОК | Принимает значение: 1 - с привлечением наемных работников, в том числе по договорам гражданско-правового характера | 2 - без привлечения наемных работников |
| Средняя численность наемных работников или 0, если наемные работники не привлекаются | ЧислНаемРаб | А | N(2) | О | |
| Применяемая индивидуальным предпринимателем налоговая ставка, установленная законом субъекта Российской Федерации | НалСтавка | А | N(1) | Н | |
| Ссылка на норму закона субъекта Российской Федерации, которым установлена налоговая ставка | ЗакСубРФСтав | А | T(1-255) | Н | |
| Сведения о месте осуществления предпринимательской деятельности | | СвМестПД | С | О | Состав элемента представлен в таблице 4.8 | |
| Сведения о транспортных средствах, используемых при осуществлении видов предпринимательской деятельности, указанных в подпунктах 10, 11, 32 и 33 пункта 2 статьи 346.43 Налогового кодекса Российской Федерации | | СвТСДеят1 | С | О | Состав элемента представлен в таблице 4.9 | |
| Сведения по каждому объекту, используемому при осуществлении видов предпринимательской деятельности, указанных в подпунктах 19, 45, 46, 47, 48 и 65 пункта 2 статьи 346.43 Налогового кодекса Российской Федерации | СвОбДеят2 | С | О | Состав элемента представлен в таблице 4.12 |
Сведения о месте осуществления предпринимательской деятельности (СвМестПД)
Сведения о транспортных средствах, используемых при осуществлении видов предпринимательской деятельности, указанных в подпунктах 10, 11, 32 и 33 пункта 2 статьи 346.43 Налогового кодекса Российской Федерации (СвТСДеят1)
Сведения о транспортном средстве по типу транспортного средства (КодТС)
Сведения о транспортном средстве по марке транспортного средства (СведТС)
Сведения по каждому объекту, используемому при осуществлении видов предпринимательской деятельности, указанных в подпунктах 19, 45, 46, 47, 48 и 65 пункта 2 статьи 346.43 Налогового кодекса Российской Федерации (СвОбДеят2)
Сведения об объекте, используемом для осуществления предпринимательской деятельности (СведОбъект)
Сведения о виде (код) и наименовании адресного элемента (ВидНаимКодТип)
Сведения о виде и наименовании адресного элемента (ВидНаимТип)
Сведения о типе и наименовании адресного элемента (ТипНаимТип)
Сведения о номере адресного элемента (НомерТип)
Фамилия, имя, отчество (ФИОТип)
