Зарегистрировано в Минюсте России 16 декабря 2022 г. N 71589
ФЕДЕРАЛЬНАЯ НАЛОГОВАЯ СЛУЖБА
ПРИКАЗ
от 15 ноября 2022 г. N ЕД-7-26/1094@
ОБ УТВЕРЖДЕНИИ ФОРМАТА ПРЕДСТАВЛЕНИЯ РАСХОДНОГО ОРДЕРА НА ЗАПРАВКУ ВОЗДУШНЫХ СУДОВ В ЭЛЕКТРОННОЙ ФОРМЕ
В соответствии с пунктом 2 статьи 93 части первой Налогового кодекса Российской Федерации (Собрание законодательства Российской Федерации, 1998, N 31, ст. 3824; 2016, N 18, ст. 2506), а также на основании подпункта 5.9.51 пункта 5 Положения о Федеральной налоговой службе, утвержденного постановлением Правительства Российской Федерации от 30.09.2004 N 506 (Собрание законодательства Российской Федерации, 2004, N 40, ст. 3961; 2015, N 15, ст. 2286; 2017, N 15, ст. 2194), приказываю:
1. Утвердить формат представления расходного ордера на заправку воздушных судов в электронной форме согласно приложению к настоящему приказу.
2. Установить, что настоящий приказ вступает в силу по истечении 30 дней после дня его официального опубликования.
3. Контроль за исполнением настоящего приказа возложить на заместителя руководителя Федеральной налоговой службы, координирующего работу по методологическому и организационному обеспечению взаимодействия налогоплательщиков с ФНС России по телекоммуникационным каналам связи через операторов электронного документооборота.
Руководитель
Федеральной налоговой службы
Д.В. ЕГОРОВ
Приложение
к приказу ФНС России
от 15.11.2022 N ЕД-7-26/1094@
ФОРМАТ ПРЕДСТАВЛЕНИЯ РАСХОДНОГО ОРДЕРА НА ЗАПРАВКУ ВОЗДУШНЫХ СУДОВ В ЭЛЕКТРОННОЙ ФОРМЕ
I. ОБЩИЕ ПОЛОЖЕНИЯ
1. Настоящий формат описывает требования к XML файлам (далее - файл обмена) передачи по телекоммуникационным каналам связи расходного ордера на заправку воздушных судов в электронной форме.
2. Номер версии настоящего формата 1.0.0.
II. ОПИСАНИЕ ФАЙЛА ОБМЕНА
1. Имя файла обмена должно иметь следующий вид:
N-DD_MM_GGGG, где:
N - 12-ти символьный номер документа;
DD - день, MM - месяц, GGGG - год формирования передаваемого файла обмена.
Расширение имени файла - xml. Расширение имени файла может указываться как строчными, так и прописными буквами.
Заголовок XML файла должен иметь следующий вид:
<?xml version="1.0" encoding="utf-8"?>
<?xml-stylesheet type="text/xsl" href="#stylesheet"?>
<!DOCTYPE FuelTransactionTransmission [
<!ELEMENT xsl:stylesheet (#PCDATA)>
<!ATTLIST xsl:stylesheet id ID #REQUIRED> ]>
Имя файла, содержащего XML схему файла обмена, имеет следующий вид:
IATA_FUEL_TransactionStandard.xsd, где xsd - расширение имени файла.
XML схема файла обмена приводится отдельным файлом.
Обязательным приложением к XML схеме файла обмена являются:
IATA_FUEL_BaseDataTypeDirectory.xsd - базовые типы данных международной ассоциации воздушного транспорта IATA;
IATA_FUEL_CodeDirectory.xsd - справочники международной ассоциации воздушного транспорта IATA;
LeavingDecision_X.XX.xsd - XML схема сведений о вывозе товаров, описание структуры и состава элементов которой представлены в главе III настоящего формата, где X.XX - номер версии схемы;
xmldsig-core-schema.xsd - XML схема электронной подписи (далее - ЭП) в формате XML. Формат состава и структуры элементов описаны в Рекомендациях W3C (World Wide WEB Consortium) "XML-Signature Syntax and Processing", опубликованных в информационно-телекоммуникационной сети "Интернет" по адресу: http://www.w3.org/TR/2002/REC-xmldsig-core-20020212.
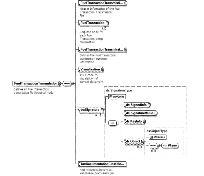
2. Логическая модель файла обмена представлена в виде диаграммы структуры файла обмена на рисунке 1 настоящего формата. Элементами логической модели файла обмена являются элементы и атрибуты XML файла. Перечень структурных элементов логической модели файла обмена и сведения о них приведены в таблицах 2.1 - 2.22 настоящего формата.
Для каждого структурного элемента логической модели файла обмена приводятся следующие сведения:
наименование элемента. Приводится полное наименование элемента. В строке таблицы могут быть описаны несколько элементов, наименования которых разделены символом "|". Такая форма записи применяется при наличии в файле обмена только одного элемента из описанных в этой строке;
сокращенное наименование (код) элемента. Приводится сокращенное наименование элемента. Синтаксис сокращенного наименования должен удовлетворять спецификации XML;
признак типа элемента. Может принимать следующие значения: "С" - сложный элемент логической модели (содержит вложенные элементы), "П" - простой элемент логической модели, реализованный в виде элемента XML файла, "А" - простой элемент логической модели, реализованный в виде атрибута элемента XML файла. Простой элемент логической модели "П" может содержать вложенные атрибуты, сведения о которых приводятся в графе "Дополнительная информация";
формат элемента. Формат элемента представляется следующими условными обозначениями: T - символьная строка, N - числовое значение (целое или дробное), Б - булево значение, DT - дата и время.
Формат символьной строки указывается в виде T(n-k) или T(=k), где: n - минимальное количество знаков, k - максимальное количество знаков, символ "-" - разделитель, символ "=" означает фиксированное количество знаков в строке. В случае, если минимальное количество знаков равно 0, формат имеет вид T(0-k). В случае, если максимальное количество знаков не ограничено, формат имеет вид T(n-).
Формат числового значения указывается в виде N(m.k), где: m - максимальное количество знаков в числе, включая знак (для отрицательного числа), целую и дробную часть числа без разделяющей десятичной точки, k - максимальное число знаков дробной части числа. Если число знаков дробной части числа равно 0 (то есть число целое), то формат числового значения имеет вид N(m).
Формат даты и времени "DT" представляется в соответствии с базовым в XML элементом "dateTime" в виде ГТТТ-ММ-ДДTчч:мм:ссZ, где: ГГГГ-ММ-ДД - дата, T - разделитель, чч:мм:сс - время, Z - смещение от зоны UTC (Coordinated Universal Time - Всемирное координированное время) в виде отрицательного или положительного числа.
Поле "Формат элемента" для даты и времени не заполняется.
Формат булевого значения "Б" представляется в соответствии с базовым в XML элементом "boolean" в виде одного из двух вариантов значений: "true" - "false" или "1" - "0".
признак обязательности элемента определяет обязательность наличия элемента (совокупности наименования элемента и его значения) в файле обмена. Признак обязательности элемента может принимать следующие значения: "О" - наличие элемента в файле обмена обязательно; "Н" - наличие элемента в файле обмена необязательно, то есть элемент может отсутствовать. Если элемент принимает ограниченный перечень значений (по классификатору, кодовому словарю), то признак обязательности элемента дополняется символом "К". В случае, если количество реализаций элемента может быть более одной, то признак обязательности элемента дополняется символом "М".
К вышеперечисленным признакам обязательности элемента может добавляться значение "У" в случае описания в XML схеме условий, предъявляемых к элементу в файле обмена, описанных в графе "Дополнительная информация".
дополнительная информация содержит при необходимости требования к элементу файла обмена, не указанные ранее. Для сложных элементов указывается ссылка на таблицу, в которой описывается состав данного элемента. Для элементов, принимающих ограниченный перечень значений из классификатора (кодового словаря), указывается соответствующее наименование классификатора (кодового словаря) или приводится перечень возможных значений. Для классификатора (кодового словаря) может указываться ссылка на его местонахождение. Для элементов, использующих пользовательский тип данных, указывается наименование типового элемента.

Рис. 1. Диаграмма структуры файла обмена
Таблица 2.1
Пакет документов (FuelTransactionTransmission)
| Наименование элемента | Сокращенное наименование (код) элемента | Признак типа элемента | Формат элемента | Признак обязательности элемента | Дополнительная информация |
| Шапка пакета документов | FuelTransactionTransmissionHeader | С | | О | Состав элемента представлен в таблице 2.2 |
| Элемент содержит обязательный атрибут с именем <xml:id> с фиксированным значением "FuelTransactionTransmissionHeader" |
| Документ | FuelTransaction | С | | О | Состав элемента представлен в таблице 2.3 |
| Элемент содержит обязательный атрибут с именем <xml:id> с фиксированным значением "FuelTransaction" |
| Итоги по пакету документов | FuelTransactionTransmissionSummary | С | | О | Состав элемента представлен в таблице 2.21 |
| Элемент содержит обязательный атрибут с именем <xml:id> с фиксированным значением "FuelTransactionTransmissionSummary" |
| Визуализация документов | Visualization | С | | Н | Состав элемента представлен в таблице 2.22 Элемент содержит обязательный атрибут с именем <xml:id> с фиксированным значением "Visualization" |
| Электронные подписи и информация о подписантах | Signature | С | | НМ | Элемент содержит электронную подпись, XML схема которой представлена в файле xmldsig-core-schema.xsd (формат электронной подписи XML в соответствии с рекомендациями консорциума W3C). В элементе содержатся подписи представителей поставщика, покупателя и должностного лица таможенного органа, осуществляющего контроль при вывозе товаров. Признак множественности "М" принимает значение "10" |
| Код формы документа по КНД | TaxDocumentationClassifierCode | П | T=7 | О | Принимает значение "1110334" |
Таблица 2.2
Шапка пакета документов (FuelTransactionTransmissionHeader)
| Наименование элемента | Сокращенное наименование (код) элемента | Признак типа элемента | Формат элемента | Признак обязательности элемента | Дополнительная информация |
| Уникальный идентификатор файла передачи данных | FuelTransactionTransmissionlId | П | T(1-50) | О | Уникальность идентификатора должна быть обеспечена в рамках одного поставщика топлива (одного юридического лица) |
| Дата и время создания файла одного пакета документов | FueITransactionCreationDate | П | | О | Типовой элемент <xs:dateTime>. Дата и время в формате ГГГГ-ММ-ДДTчч:мм:ссZ, где T - разделитель даты и времени Z - смещение от зоны UTC (Coordinated Universal Time - Всемирное координированное время) в виде отрицательного или положительного числа |
| Версия стандарта, по которой создан пакет документов | FuelTransactionVersion | п | T(=5) | О | Принимает значение "3.3.0" |
Таблица 2.3
Документ (FuelTransaction)
| Наименование элемента | Сокращенное наименование (код) элемента | Признак типа элемента | Формат элемента | Признак обязательности элемента | Дополнительная информация |
| Документ, отражающий операцию, - заправка воздушного судна в крыло | IPTransaction | С | | О | Состав элемента представлен в таблице 2.4. Является отражением документа "Расходный ордер на заправку воздушного судна в электронной форме" |
Таблица 2.4
Документ, отражающий операцию, - заправка воздушного судна в крыло (IPTransaction)
| Наименование элемента | Сокращенное наименование (код) элемента | Признак типа элемента | Формат элемента | Признак обязательности элемента | Дополнительная информация |
| Сведения о документе | Header | С | | О | Состав элемента представлен в таблице 2.5 |
| Информация о рейсе | FlightInformation | С | | О | Состав элемента представлен в таблице 2.7 |
| Условия оплаты | PaymentInformation | С | | О | Состав элемента представлен в таблице 2.8 |
| Информация о заправке | IPTLine | С | | О | Состав элемента представлен в таблице 2.9 |
| Итоги по документу | Summary | С | | О | Состав элемента представлен в таблице 2.20 |
Таблица 2.5
Сведения о документе (Header)
| Наименование элемента | Сокращенное наименование (код) элемента | Признак типа элемента | Формат элемента | Признак обязательности элемента | Дополнительная информация |
| Код IATA (International Air Transport Association - Международная ассоциация авиационного транспорта) топливозаправочной компании | IntoPlaneCode | П | T(1-5) | О | |
| Наименование топливозаправочной компании | IntoPlaneName | П | T(1-50) | О | |
| ИНН (идентификационный номер налогоплательщика) топливозаправочной компании | IntoPlaneLocalTaxID | П | T(=10) | Н | |
| КПП (код причины постановки на учет) топливозаправочной компании | IntoPlaneLocalTaxRegistrationReasonCode | П | T(=9) | Н | |
| Код IATA (International Air Transport Association - Международная ассоциация авиационного транспорта) аэропорта вылета | AirportCode | П | T(1-4) | О | |
| Номер документа | TicketNumber | С | T(1-20) | О | В значении указывается номер документа. Состав дополнительных атрибутов элемента представлен в таблице 2.6 |
| Уникальный идентификатор документа | UniqueTicketID | П | T(1-50) | Н | Технический идентификатор документа в системе источнике |
| Номер предыдущего документа | PreviousT icketNumber | П | T(1-20) | Н | Для заправок в крыло номер предыдущего расходного ордера на заправку воздушного судна в электронной форме. Элемент содержит обязательный атрибут с именем <PreviousITPDate> в формате "DT" |
| Дата документа (дата и время заправки) | TransactionDate | П | DT | О | |
| Дополнительная информация | Comments | П | T(1-500) | НМ | |
Таблица 2.6
Номер документа (TicketNumber)
| Наименование элемента | Сокращенное наименование (код) элемента | Признак типа элемента | Формат элемента | Признак обязательности элемента | Дополнительная информация |
| Тип документа | TicketType | А | T(=1) | ОК | Принимает значение: O - действующий | R - измененный | C - отклоненный | D - удаленный |
| Источник документа | TicketSource | А | T(=1) | О | Принимает значение: M - бумажный | E - электронный |
| Статус документа | TicketStatus | А | T(=1) | ОК | Принимает значение: P - предварительный | F - финальный |
| Статус отмены оператором | TicketCancelOperator | А | T(=1) | НК | Принимает значение: P - отменен | N - перевыпущен |
Таблица 2.7
Информация о рейсе (FlightInformation)
| Наименование элемента | Сокращенное наименование (код) элемента | Признак типа элемента | Формат элемента | Признак обязательности элемента | Дополнительная информация |
| Номер рейса | AirlineFlightID | П | T(1-10) | О | |
| Уникальный идентификатор плеча маршрута | AirlineLegID | П | T(1-30) | Н | Идентификатор исполнителя заправки генерируется информационной системой авиакомпании, осуществляющей перевозку |
| Бортовой номер воздушного судна | AircraftIdentification | П | T(1-10) | О | |
| Признак вылета за границу | InternationalFlight | П | Б | О | |
| Дополнительная информация по рейсу | TicketReferenceValue | П | T(1-50) | НМ | Элемент содержит обязательный атрибут с именем <TicketReferenceValueType> в формате "T(1-3)" со следующим перечнем принимаемых значений: |
AC - Тип воздушного судна | AID - Организация, выполняющая поверку ТЗА (топливозаправщик аэродромный) | BAT - Серия\Партия | BOL - Накладная | BUY - Покупатель | CCO - Номер контрольного талона | CDN - Номер таможенной декларации | CID - Идентификационный номер оборудования | COD - Страна назначения | CTN - Номер контракта (договора) | D - Причины задержки | FDT - Конечный пункт назначения | FO - Исходный рейс | NDT - Следующий пункт назначения | OFD - Дата исходного рейса в случае задержки или переноса рейса | PO - Заказ (заявка) поставщика | SEN - Серийный номер | SO - Заказ (заявка) покупателя | TAX - Дополнительная информация по налогам | |
| Элемент <TicketReferenceValue> обязателен, если атрибут <TicketReferenceValueType> принимает следующие значения: NDT | AC | CDN | COD |
| Тип рейса | FlightType | П | T(1-2) | НК | Принимает значение: P - пассажирский | C - грузовой | M - военный | CH - чартерный | FF - технический | TF - тестовый | TR - тренировочный |
| Дата рейса по расписанию | ScheduledFlightDate | П | DT | Н | |
Таблица 2.8
Условия оплаты (PaymentInformation)
| Наименование элемента | Сокращенное наименование (код) элемента | Признак типа элемента | Формат элемента | Признак обязательности элемента | Дополнительная информация |
| Метод оплаты | PaymentType | П | T(1-2) | НК | Принимает значение: CA - наличные | CC - кредитная карта | CO - заправка по договору | CN - чековая книжка |
Таблица 2.9
Информация о заправке (IPTLine)
| Наименование элемента | Сокращенное наименование (код) элемента | Признак типа элемента | Формат элемента | Признак обязательности элемента | Дополнительная информация |
| Тип транзакции | IPTransactionType | С | | О | Состав элемента представлен в таблице 2.10 |
| Тип операции (продажа топлива или передача без продажи) | TransactionParties | С | | О | Состав элемента представлен в таблице 2.11 |
| Информация о движении топлива | MovementInformation | С | | О | Состав элемента представлен в таблице 2.13 |
Таблица 2.10
Тип транзакции (IPTransactionType)
| Наименование элемента | Сокращенное наименование (код) элемента | Признак типа элемента | Формат элемента | обязательности элемента | Дополнительная информация |
| Код транзакции | IPTransactionCode | П | T(1-2) | ОК | Принимает значение: DE - слив | FU - заправка |
Таблица 2.11
Тип операции (TransactionParties)
| Наименование элемента | Сокращенное наименование (код) элемента | Признак типа элемента | Формат элемента | Признак обязательности элемента | Дополнительная информация |
| Продажа топлива или передача без продажи | Sale | С | | О | Состав элемента представлен в таблице 2.12 |
Таблица 2.12
Продажа топлива или передача без продажи (Sale)
| Наименование элемента | Сокращенное наименование (код) элемента | Признак типа элемента | Формат элемента | Признак обязательности элемента | Дополнительная информация |
| Код IATA (International Air Transport Association - Международная ассоциация авиационного транспорта) грузополучателя (авиакомпании) | ReceiverCode | П | T(1-3) | О | |
| Наименование грузополучателя (авиакомпании) | ReceiverName | П | T(1-50) | О | |
| ИНН (идентификационный номер налогоплательщика) грузополучателя (авиакомпании) | ReceiverLocalTaxID | П | T(=10) | Н | |
| КПП (код причины постановки на учет) грузополучателя (авиакомпании) | ReceiverLocalTaxRegistrationReasonCode | П | T(=9) | Н | |
| Представитель грузополучателя (авиакомпании) | ReceiverRepresentative | П | T(1-50) | О | Указывается ФИО (фамилия, имя, отчество - при наличии) или идентификатор физического лица (при наличии) |
| Код IATA (International Air Transport Association - Международная ассоциация авиационного транспорта) покупателя | BuyerCode | П | T(1-3) | Н | |
| Наименование покупателя | BuyerName | П | T(1-50) | Н | |
| ИНН (идентификационный номер налогоплательщика) покупателя | BuyerLocalTaxID | П | T(=10) | Н | |
| КПП (код причины постановки на учет) покупателя | BuyerLocalTaxRegistrationReasonCode | П | T(=9) | Н | |
| Код страны регистрации покупателя | BuyerResidenceCountryCode | П | T(2) | О | |
| Номер счета получателя | ReceiverAccountNumber | П | T(1-20) | О | |
| Код IATA (International Air Transport Association - Международная ассоциация авиационного транспорта) владельца топлива | SupplierOROwnerCode | П | T(1-3) | О | |
| Наименование владельца топлива | SupplierOROwnerName | П | T(1-50) | О | |
| ИНН (идентификационный номер налогоплательщика) владельца топлива | SupplierOROwnerLocalTaxID | П | T(=10) | Н | |
| КПП (код причины постановки на учет) владельца топлива | SupplierOROwnerLocalTaxRegistrationReasonCode | П | T(=9) | Н | |
Таблица 2.13
Информация о движении топлива (MovementInformation)
| Наименование элемента | Сокращенное наименование (код) элемента | Признак типа элемента | Формат элемента | Признак обязательности элемента | Дополнительная информация |
| Направление движения топлива | Direction | А | T(1-2) | НК | Принимает значение: TO - заправка | FR - слив |
| Информация о продукте | ProductInformation | С | | ОМ | Состав элемента представлен в таблице 2.14. Признак множественности "М" принимает значение "200" |
| Местоположение доставки топлива | StandNumber | П | T(1-15) | Н | |
| Информация о заправщике, количестве, температуре и плотности | Equipment | С | | ОМ | Состав элемента представлен в таблице 2.15 |
| Количество топлива | TotalQuantity | П | N(18.6) | О | Для заправок в крыло реквизит указывается два раза, отдельно в килограммах и отдельно в литрах. Элемент содержит: - обязательный атрибут с именем <TQDFlag> в формате "T(1-3)" со следующим перечнем принимаемых значений: GR - нетто | NT - брутто - обязательный атрибут с именем <TQDUOM> в формате "T(1-3)" со следующим перечнем принимаемых значений: M3 - метр кубический | KG - килограмм | LT - литр | MT - метрическая тонна | USG - галлон |
| Время заправки | TransactionTime | С | | О | Состав элемента представлен в таблице 2.19 |
Таблица 2.14
Информация о продукте (Productlnformation)
| Наименование элемента | Сокращенное наименование (код) элемента | Признак типа элемента | Формат элемента | Признак обязательности элемента | Дополнительная информация |
| Код продукта | ProductID | П | T(1-5) | ОК | Принимает значение: ADTV - дополнительные присадки | DEF - слив с крыла || HYD - заправка через гидрант | IM - ПВКЖ ИМ| ITP - заправка в крыло || JETA - Авиатопливо JETA | JETA1 | - Авиатопливо JETA1 - | OTH - прочее || TS1 - Авиатопливо ТС-1 Элемент может содержать: - атрибут с именем <ProductIDCustoms> в формате "T(1-3)" со следующим перечнем принимаемых значений: BD - Облагается налогом | DOM - Применяется в случае выполнения внутреннего рейса иностранной компанией | FTZ - Зона свободной торговли | DF - НДС - 0% | ОТ - Прочее | NA - Не применимо - атрибут с именем <ProductIDQualifier> в формате "T(1-4)" со следующим перечнем принимаемых значений: PRDT - продукт | FEE - сбор | OTHR - прочие |
| Описание продукта | ProductDescription | П | T(1-25) | Н | |
| Процент дополнительных жидкостей в топливе | ProductPercentage | П | N(4.1) | Н | |
Таблица 2.15
Информация о заправщике, количестве, температуре и плотности (Equipment)
| Наименование элемента | Сокращенное наименование (код) элемента | Признак типа элемента | Формат элемента | Признак обязательности элемента | Дополнительная информация |
| Информация по топливозаправщику: наименование или код | FuelingEquipmentID | П | T(1-15) | О | |
| Тип транспорта | FuelingType | П | T(3) | ОК | Принимает значение: HYD - труба | REF - ТЗА (топливозаправщик аэродромный) |
| Номер гидранта | PITNumber | П | T(1-15) | Н | Заполняется в случае заправки через гидрант |
| Фамилия, имя, отчество (при наличии) или идентификатор исполнителя заправки - водителя топливозаправщика аэродромного (при наличии) | Operator | П | T(1-50) | О | |
| Температура заправки | AverageFuelTemperature | П | N(4.1) | О | Элемент содержит обязательный атрибут с именем <TUOM> в формате "T(1-3)" со следующим перечнем принимаемых значений: C - Цельсии | F - Фаренгейт |
| Информация о плотности | DensityInformation | С | | О | Состав элемента представлен в таблице 2.16 |
| Показания счетчика | MeterReading | С | | нм | Состав элемента представлен в таблице 2.17. Признак множественности "М" принимает значение "10" |
Таблица 2.16
Информация о плотности (Densitylnformation)
| Наименование элемента | Сокращенное наименование (код) элемента | Признак типа элемента | Формат элемента | Признак обязательности элемента | Дополнительная информация |
| Вид плотности | DensityType | А | T(1-3) | НК | Принимает значение: MEA - измеренная плотность | STD - стандартная плотность |
| Плотность | Density | П | N(18.4) | Н | Элемент содержит обязательный атрибут с именем <DensityUOM> в формате "T(1-3)" со следующим перечнем принимаемых значений: KGM - кг/м3 | KGL - кг/л | LGH - фут/галлон |
| Температура | Temperature | П | N(4.1) | Н | Элемент содержит обязательный атрибут с именем <TUOM> в формате "T(1-3)" со следующим перечнем принимаемых значений: C - Цельсии | F - Фаренгейт |
Таблица 2.17
Показания счетчика (MeterReading)
| Наименование элемента | Сокращенное наименование (код) элемента | Признак типа элемента | Формат элемента | Признак обязательности элемента | Дополнительная информация |
| Идентификатор счетчика | MeterID | А | T(1-10) | Н | Содержит значение ID счетчика |
| Показания счетчика до заправки | MeterReadingStart | П | N(18.6) | О | |
| Показания счетчика после заправки | MeterReadingEnd | П | N(18.6) | О | |
| Разница показаний счетчика до и после заправки | MeterQuantityDelivered | П | N(18.6) | О | Элемент содержит обязательный атрибут с именем <MQDUOM> в формате "T(1-3)" со следующим перечнем принимаемых значений: M3 - метр кубический | KG - килограмм | LT - литр | MT - метрическая тонна | USG - галлон |
| Информация о сертификации счетчика | MeterCertificationInfo | С | | Н | Состав элемента представлен в таблице 2.18 |
Таблица 2.18
Информация о сертификации счетчика (MeterCertificationInfo)
| Наименование элемента | Сокращенное наименование (код) элемента | Признак типа элемент | Формат элемента | Признак обязательности элемента | Дополнительная информация |
| Номер сертификата счетчика | MeterCertificationID | П | T(1-35) | О | |
| Дата окончания сертификата | MeterCertificationExpDate | П | DT | О | |
Таблица 2.19
Время заправки (TransactionTime)
| Наименование элемента | Сокращенное наименование (код) элемента | Признак типа элемента | Формат элемента | Признак обязательности элемента | Дополнительная информация |
| Дата начала заправки (локальное время) | LocalDateTimeStart | П | DT | О | |
| Дата окончания заправки (локальное время) | LocalDateTimeFinished | П | DT | О | |
| Дата начала заправки (UTC - (Coordinated Universal Time - Всемирное координированное время) | GMTDateTimeStart | П | DT | Н | |
| Дата окончания заправки (UTC - (Coordinated Universal Time - Всемирное координированное время) | GMTDateTimeFinished | П | DT | Н | |
Таблица 2.20
Итоги по документу (Summary)
| Наименование элемента | Сокращенное наименование (код) элемента | Признак типа элемента | Формат элемент | Признак обязательности элемента | Дополнительная информация |
| Количество строк с заправками | FuelTransactionLineCount | П | N(18) | О | |
| Общее количество топлива | TotalFuelQuantity | П | N(18.6) | О | |
Таблица 2.21
Итоги по пакету документов (FuelTransactionTransmissionSummary)
| Наименование элемента | Сокращенное наименование (код) элемента | Признак типа элемента | Формат элемента | Признак обязательности элемента | Дополнительная информация |
| Количество заправок в документе | FuelTransactionMessageCount | П | N(6) | О | Принимаемое значение имеет ограничение от 0 до 999999 |
| Количество топливной смеси в документе | FuelTransactionTotalFuelQuantity | П | N(18.6) | О | |
Таблица 2.22
Визуализация документов (Visualization)
| Наименование элемента | Сокращенное наименование (код) элемента | Признак типа элемента | Формат элемента | Признак обязательности элемента | Дополнительная информация |
| Код для визуализации документа (XSLT) | | П | | НМ | Статичная информация, не подлежит изменению |
III. ОПИСАНИЕ СТРУКТУРЫ И СОСТАВА СВЕДЕНИЙ О ВЫВОЗЕ ПРИПАСОВ
3. Документ обмена не формируется отдельно, а включается в состав файла обмена, описанного в разделе II настоящего формата, содержащего документы о фактической заправке воздушного судна и сведения (сообщения), являющиеся аналогами отметок, проставляемых таможенными органами на таких документах в соответствии с абзацем одиннадцатым пункта 15 статьи 165 части второй Налогового кодекса Российской Федерации (Собрание законодательства Российской Федерации, 2000, N 32, ст. 3340; 2019, N 39, ст. 5375). В связи с этим документ обмена не имеет своего отдельного имени. Отметка о вывозе товаров содержится в составе элемента сигнатур, размещенного в таблице 2.1 раздела II настоящего формата.
Имя файла, содержащего XML схему документа обмена, должно иметь следующий вид:
LeavingDecision_X.XX,
где X.XX - номер версии схемы; расширение имени файла - xsd.
В пространстве имен схемы XML указываются номер версии и идентификационный номер части.
XML схема файла обмена приводится отдельным файлом.
4. Логическая модель документа обмена представлена в виде диаграммы структуры документа обмена на рисунке 2 настоящего формата. Элементами логической модели документа обмена являются элементы и атрибуты, перечень и структура (логическая модель) которых приведены в таблицах 4.1 - 4.2 настоящего формата.
Для каждого структурного элемента логической модели файла обмена приводятся следующие сведения:
наименование элемента. Приводится полное наименование элемента. В строке таблицы могут быть описаны несколько элементов, наименования которых разделены символом "|". Такая форма записи применяется при наличии в файле обмена только одного элемента из описанных в этой строке;
сокращенное наименование (код) элемента. Приводится сокращенное наименование элемента. Синтаксис сокращенного наименования должен удовлетворять спецификации XML;
признак типа элемента. Может принимать следующие значения: "С" - сложный элемент логической модели (содержит вложенные элементы), "П" - простой элемент логической модели, реализованный в виде элемента XML файла, "А" - простой элемент логической модели, реализованный в виде атрибута элемента XML файла. Простой элемент логической модели не содержит вложенные элементы;
формат элемента. Формат элемента представляется следующими условными обозначениями: T - символьная строка; N - числовое значение (целое или дробное).
Формат символьной строки указывается в виде T(n-k) или T(=k), где: n - минимальное количество знаков, k - максимальное количество знаков, символ "-" - разделитель, символ "=" означает фиксированное количество знаков в строке. В случае, если минимальное количество знаков равно 0, формат имеет вид T(0-k). В случае, если максимальное количество знаков не ограничено, формат имеет вид T(n-).
Формат числового значения указывается в виде N(m.k), где: m - максимальное количество знаков в числе, включая знак (для отрицательного числа), целую и дробную часть числа без разделяющей десятичной точки, k - максимальное число знаков дробной части числа. Если число знаков дробной части числа равно 0 (то есть число целое), то формат числового значения имеет вид N(m).
Для простых элементов, являющихся базовыми в XML, таких как элемент с типом "date", поле "Формат элемента" не заполняется. Для таких элементов в поле "Дополнительная информация" указывается тип базового элемента;
признак обязательности элемента определяет обязательность наличия элемента (совокупности наименования элемента и его значения) в файле обмена. Признак обязательности элемента может принимать следующие значения: "О" - наличие элемента в файле обмена обязательно; "Н" - наличие элемента в файле обмена необязательно, то есть элемент может отсутствовать. Если элемент принимает ограниченный перечень значений (по классификатору, кодовому словарю), то признак обязательности элемента дополняется символом "К". В случае, если количество реализаций элемента может быть более одной, то признак обязательности элемента дополняется символом "М".
К вышеперечисленным признакам обязательности элемента может добавляться значение "У" в случае описания в XML схеме условий, предъявляемых к элементу в файле обмена, описанных в графе "Дополнительная информация";
дополнительная информация содержит при необходимости требования к элементу файла обмена, не указанные ранее. Для сложных элементов указывается ссылка на таблицу, в которой описывается состав данного элемента. Для элементов, принимающих ограниченный перечень значений из классификатора (кодового словаря), указывается соответствующее наименование классификатора (кодового словаря) или приводится перечень возможных значений. Для классификатора (кодового словаря) может указываться ссылка на его местонахождение. Для элементов, использующих пользовательский тип данных, указывается наименование типового элемента.

Рисунок 2. Диаграмма структуры файла обмена
Таблица 4.1
Сведения о вывозе товаров (LeavingDecision)
| Наименование элемента | Сокращенное наименование (код) элемента | Признак типа элемента | Формат элемента | Признак обязательности элемента | Дополнительная информация |
| Уникальный идентификатор документа | DocumentID | П | T(1-36) | О | Уникальный идентификатор передаваемого документа |
| Код таможенного органа, оформивший процедуру убытия | LeavingCustomsCode | П | T(=8) | О | Цифровой код таможенного органа |
| Дата сообщения об убытии | LeavingDate | П | | О | Типовой элемент <xs:date>. Дата в формате YYYY-MM-DD |
| Порядковый номер сообщения об убытии | LeavingNumber | | T(=7) | О | |
| Код решения по фактическому вывозу | DecisionCode | П | T(=1) | О | Принимает значения: 0 - ВЫВОЗ ЗАПРЕЩЕН | 1 - ВЫВОЗ РАЗРЕШЕН | 2 - ТРЕБУЮТСЯ МЕРЫ КОНТРОЛЯ | 3 - РЕШЕНИЯ РАЗЛИЧНЫ ДЛЯ ТС В ЦЕЛОМ |
| Описание решения таможенного органа | DecisionDetails | П | T(1-250) | О | |
| Номер личной номерной печати должностного лица, принявшего решение | LNP | П | T(=4) | О | |
| Фамилия, имя, отчество (при наличии) должностного лица таможенного органа | PersonName | П | T(3-250) | О | |
| Дата принятия решения по фактическому вывозу | DecisionDate | П | | О | Типовой элемент <xs:date>. Дата в формате YYYY-MM-DD |
| Время принятия решения по фактическому вывозу | DecisionTime | П | | Н | Типовой элемент <xs:time>. Время в формате hh:mm:ss |
| Номер таможенной декларации на товары, заявленный при убытии | TDNumber | С | | ОМ | Типовой элемент <TDNumberType>. Состав элемента представлен в таблице 4.2 |
Таблица 4.2
Номер таможенной декларации (TDNumberType)
| Наименование элемента | Сокращенное наименование (код) элемента | Признак типа элемента | Формат элемента | обязательности элемента | Дополнительная информация |
| Код таможенного органа, зарегистрировавшего документ | CustomsCode | П | T(=8) | О | Цифровой код таможенного органа |
| Дата регистрации документа | RegistrationDate | П | | О | Типовой элемент <DateCustType>. Дата в формате YYYY-MM-DD |
| Порядковый номер документа по журналу регистрации | GTDNumber | П | T(=7) | О | |