Приказ ФНС РФ от 26.12.2025 N ЕД-7-21/1278@

"Об утверждении формы и формата сообщения об исчисленных налоговым органом суммах транспортного налога, налога на имущество организаций, земельного налога (авансовых платежей по налогам) в электронной форме"
Редакция от 26.12.2025 — Вступит в силу с 01.04.2027

Данный документ вступает в силу с 01.04.2027 и применяется начиная с формирования сообщения об исчисленных налоговым органом суммах транспортного налога, налога на имущество организаций, земельного налога (авансовых платежей по налогам), соответственно, за налоговый период 2027 года и первый отчетный период 2027 года (пункт 3). 


Зарегистрировано в Минюсте России 3 апреля 2026 г. N 85874


ФЕДЕРАЛЬНАЯ НАЛОГОВАЯ СЛУЖБА

ПРИКАЗ

от 26 декабря 2025 г. N ЕД-7-21/1278@

ОБ УТВЕРЖДЕНИИ ФОРМЫ И ФОРМАТА СООБЩЕНИЯ ОБ ИСЧИСЛЕННЫХ НАЛОГОВЫМ ОРГАНОМ СУММАХ ТРАНСПОРТНОГО НАЛОГА, НАЛОГА НА ИМУЩЕСТВО ОРГАНИЗАЦИЙ, ЗЕМЕЛЬНОГО НАЛОГА (АВАНСОВЫХ ПЛАТЕЖЕЙ ПО НАЛОГАМ) В ЭЛЕКТРОННОЙ ФОРМЕ

В соответствии с абзацем первым пункта 4 статьи 31 части первой Налогового кодекса Российской Федерации, абзацем первым пункта 5, абзацем четвертым пункта 7 статьи 363, абзацем третьим пункта 6 статьи 386, абзацем первым пункта 5 статьи 397 части второй Налогового кодекса Российской Федерации, абзацем первым пункта 1, подпунктом 5.9.37 пункта 5 Положения о Федеральной налоговой службе, утвержденного постановлением Правительства Российской Федерации от 30.09.2004 N 506, в целях организации деятельности по составлению сообщений об исчисленных налоговыми органами суммах транспортного налога, налога на имущество организаций, земельного налога (авансовых платежей по налогам), а также в связи с принятием Федерального закона от 28.11.2025 N 425-ФЗ "О внесении изменений в части первую и вторую Налогового кодекса Российской Федерации, отдельные законодательные акты Российской Федерации и признании утратившими силу законодательных актов (отдельных положений законодательных актов) Российской Федерации" приказываю:

1. Утвердить:

форму "Сообщение об исчисленных налоговым органом суммах транспортного налога, налога на имущество организаций, земельного налога (авансовых платежей по налогам)" согласно приложению N 1 к настоящему приказу;

формат сообщения об исчисленных налоговым органом суммах транспортного налога, налога на имущество организаций, земельного налога (авансовых платежей по налогам) в электронной форме согласно приложению N 2 к настоящему приказу.

2. Признать утратившим силу приказ Федеральной налоговой службы от 16.07.2021 N ЕД-7-21/667@ "Об утверждении формы сообщения об исчисленных налоговым органом суммах транспортного налога, налога на имущество организаций, земельного налога" (зарегистрирован Министерством юстиции Российской Федерации 18.08.2021, регистрационный N 64670).

3. Установить, что настоящий приказ вступает в силу с 1 апреля 2027 года и применяется начиная с формирования сообщения об исчисленных налоговым органом суммах транспортного налога, налога на имущество организаций, земельного налога (авансовых платежей по налогам), соответственно, за налоговый период 2027 года и первый отчетный период 2027 года.

4. Контроль за исполнением настоящего приказа возложить на заместителя руководителя Федеральной налоговой службы, координирующего методологическое обеспечение работы налоговых органов по вопросам исчисления, полноты и своевременности уплаты транспортного налога, налога на имущество организаций, земельного налога.

Руководитель

Федеральной налоговой службы

Д.В. ЕГОРОВ

Приложение N 1

к приказу ФНС России

от 26.12.2025 N ЕД-7-21/1278@

Форма по КНД 1160308

Сообщение об исчисленных налоговым органом суммах транспортного налога, налога на имущество организаций, земельного налога (авансовых платежей по налогам)

N ____________ от ____________

НАИМЕНОВАНИЕ
НАЛОГОПЛАТЕЛЬЩИКА - ОРГАНИЗАЦИИ:
 Налогоплательщик - организация (ее обособленное подразделение) в соответствии с пунктом 6 статьи 363 Налогового кодекса Российской Федерации при наличии предусмотренных законодательством о налогах и сборах оснований, влекущих перерасчет суммы ранее исчисленного налога (авансового платежа по налогу), вправе представить в налоговый орган пояснения в связи с настоящим сообщением.
ИНН <1>: 
СРОК УПЛАТЫ НАЛОГА (АВАНСОВОГО ПЛАТЕЖА ПО НАЛОГУ) ПО НАСТОЯЩЕМУ СООБЩЕНИЮ: По вопросам, связанным с содержанием настоящего сообщения, можно обращаться в налоговый орган, код которого указан в сообщении, либо в контакт-центр Федеральной налоговой службы (информацию о налоговых органах можно узнать на сайте www.nalog.gov.ru или в контакт-центре Федеральной налоговой службы).
Контактный телефон: (___) __________
НЕ ПОЗДНЕЕ "__" _______ 20__ г.
   
СУММА ПОДЛЕЖАЩЕГО УПЛАТЕ НАЛОГА (АВАНСОВОГО ПЛАТЕЖА ПО НАЛОГУ): Наименование и адрес налогоплательщика - организации (ее обособленного подразделения):
Транспортный налог
(авансовый платеж по налогу):
 руб.  
Налог на имущество организаций
(авансовый платеж по налогу):
 руб.  
Земельный налог
(авансовый платеж по налогу):
 руб.  
     
ВСЕГО К УПЛАТЕ: руб.  

РАСЧЕТ ТРАНСПОРТНОГО НАЛОГА (АВАНСОВОГО ПЛАТЕЖА ПО НАЛОГУ)

Налоговый (отчетный) периодНалоговая базаНалоговая ставка (руб.)Количество месяцев владения / 12Повышающий коэффициентРазмер налоговых льгот (руб.)Сумма исчисленного налога (авансового платежа по налогу) (руб.)
Объект налогообложения:
код по ОКТМО; код налогового органа
       

ПЕРЕРАСЧЕТ ТРАНСПОРТНОГО НАЛОГА (АВАНСОВОГО ПЛАТЕЖА ПО НАЛОГУ)


по сообщению об исчисленных налоговым органом суммах транспортного налога, налога на имущество организаций, земельного налога (авансовых платежей по налогам)
N __________ от ___________

Налоговый (отчетный) периодНалоговая базаНалоговая ставка (руб.)Количество месяцев владения / 12Повышающий коэффициентРазмер налоговых льгот (руб.)Сумма исчисленного налога (авансового платежа по налогу) в результате перерасчета (руб.)
Объект налогообложения:
код по ОКТМО; код налогового органа
       

РАСЧЕТ НАЛОГА НА ИМУЩЕСТВО ОРГАНИЗАЦИЙ (АВАНСОВОГО ПЛАТЕЖА ПО НАЛОГУ)

Налоговый (отчетный) периодНалоговая базаДоля в правеНалоговая ставка (%)Количество месяцев владения / 12Размер налоговых льгот (руб.)Сумма исчисленного налога (авансового платежа по налогу) (руб.)
Объект налогообложения:
код по ОКТМО; код налогового органа
       

ПЕРЕРАСЧЕТ НАЛОГА НА ИМУЩЕСТВО ОРГАНИЗАЦИЙ (АВАНСОВОГО ПЛАТЕЖА ПО НАЛОГУ)

по сообщению об исчисленных налоговым органом суммах транспортного налога, налога на имущество организаций, земельного налога (авансовых платежей по налогам)
N __________ от ___________

Налоговый (отчетный) периодНалоговая базаДоля в правеНалоговая ставка (%)Количество месяцев владения / 12Размер налоговых льгот (руб.)Сумма исчисленного налога (авансового платежа по налогу) в результате перерасчета (руб.)
Объект налогообложения:
код по ОКТМО; код налогового органа
       

РАСЧЕТ ЗЕМЕЛЬНОГО НАЛОГА (АВАНСОВОГО ПЛАТЕЖА ПО НАЛОГУ)

Налоговый (отчетный) периодНалоговая базаДоля в правеНалоговая ставка (%)Количество месяцев владения / 12Повышающий коэффициентРазмер налоговых льгот (руб.)Сумма исчисленного налога (авансового платежа по налогу) (руб.)
Объект налогообложения:
код по ОКТМО; код налогового органа
        

ПЕРЕРАСЧЕТ ЗЕМЕЛЬНОГО НАЛОГА (АВАНСОВОГО ПЛАТЕЖА ПО НАЛОГУ)


по сообщению об исчисленных налоговым органом суммах транспортного налога, налога на имущество организаций, земельного налога (авансовых платежей по налогам)
N ___________ от ____________

Налоговый (отчетный) периодНалоговая базаДоля в правеНалоговая ставка (%)Количество месяцев владения / 12Повышающий коэффициентРазмер налоговых льгот (руб.)Сумма исчисленного налога (авансового платежа по налогу) в результате перерасчета (руб.)
Объект налогообложения:
код по ОКТМО; код налогового органа
        

Сведения, необходимые для перечисления налога (авансового платежа по налогу) в качестве единого налогового платежа в бюджетную систему Российской Федерации:
 


<1> Идентификационный номер налогоплательщика.

Приложение N 2

к приказу ФНС России

от 26.12.2025 N ЕД-7-21/1278@

ФОРМАТ СООБЩЕНИЯ ОБ ИСЧИСЛЕННЫХ НАЛОГОВЫМ ОРГАНОМ СУММАХ ТРАНСПОРТНОГО НАЛОГА, НАЛОГА НА ИМУЩЕСТВО ОРГАНИЗАЦИЙ, ЗЕМЕЛЬНОГО НАЛОГА (АВАНСОВЫХ ПЛАТЕЖЕЙ ПО НАЛОГАМ) В ЭЛЕКТРОННОЙ ФОРМЕ

1. Настоящий формат описывает требования к XML-файлам (далее - файл обмена) передачи налоговым органом налогоплательщику - организации (ее обособленному подразделению, по месту нахождения которого зарегистрировано транспортное средство, далее - обособленное подразделение) сообщения об исчисленных налоговым органом суммах транспортного налога, налога на имущество организаций, земельного налога (авансовых платежей по налогам) в электронной форме.

2. Номер версии настоящего формата 5.01, часть 265_01.

3. Имя файла обмена должно иметь следующий вид:

1160308_O_P_Nl_GGGGMMDD_N2, где:

O - четырехразрядный код налогового органа;

P - идентификатор налогоплательщика - организации (ее обособленного подразделения) имеет вид:

девятнадцатиразрядный код (идентификационный номер налогоплательщика (далее - ИНН) и код причины постановки на учет (далее - КПП) организации (ее обособленного подразделения);

GGGGMMDD - дата формирования;

N 1, N 2 - идентификационные номера. Если документ состоит из нескольких файлов обмена, N 1 одинаковый для всех файлов обмена одного документа, N 2 уникален для каждого файла обмена независимо от принадлежности к документу.

Расширение имени файла обмена - XML. Расширение имени файла обмена может указываться как строчными, так и прописными буквами.

Параметры первой строки файла обмена

Первая строка XML-файла обмена должна иметь следующий вид:

<?xml version ="1.0" encoding ="windows-1251"?>

Имя файла, содержащего XML-схему файла обмена, должно иметь следующий вид:

ON_ISCHTRIMZEM_1_265_01_05_01, где xx - номер версии схемы.

Расширение имени файла - xsd.

XML-схема файла обмена приводится отдельным файлом и размещается на официальном сайте Федеральной налоговой службы в информационно-телекоммуникационной сети "Интернет".

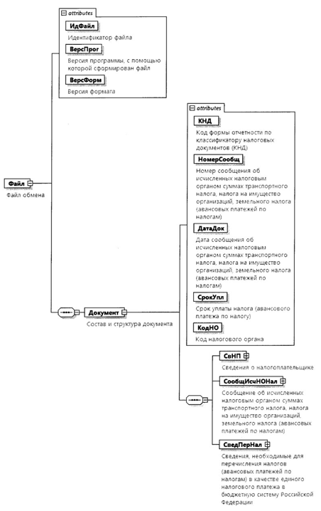
4. Логическая модель файла обмена представлена в виде диаграммы структуры файла обмена на рисунке 1 настоящего формата. Элементами логической модели файла обмена являются элементы и атрибуты XML-файла обмена. Перечень структурных элементов логической модели файла обмена и сведения о них приведены в таблицах 4.1 - 4.18 настоящего формата.

Для каждого структурного элемента логической модели файла обмена приводятся следующие сведения:

наименование элемента. Приводится полное наименование элемента. В строке таблицы могут быть описаны несколько элементов, наименования которых разделены символом "|". Такая форма записи применяется при наличии в файле обмена только одного элемента из описанных в этой строке;

сокращенное наименование (код) элемента. Приводится сокращенное наименование элемента. Синтаксис сокращенного наименования должен удовлетворять спецификации XML;

признак типа элемента. Может принимать следующие значения: "С" - сложный элемент логической модели (содержит вложенные элементы), "П" - простой элемент логической модели, реализованный в виде элемента XML-файла, "А" - простой элемент логической модели, реализованный в виде атрибута элемента XML-файла. Простой элемент логической модели не содержит вложенные элементы;

формат элемента. Формат элемента представляется следующими условными обозначениями: T - символьная строка; N - числовое значение (целое или дробное).

Формат символьной строки указывается в виде T(n-k) или T(=k), где: n - минимальное количество знаков, k - максимальное количество знаков, символ "-" - разделитель, символ "=" означает фиксированное количество знаков в строке. В случае если минимальное количество знаков равно 0, формат имеет вид T(0-k). В случае если максимальное количество знаков не ограничено, формат имеет вид T(n-).

Формат числового значения указывается в виде N(m.k), где: m - максимальное количество знаков в числе, включая целую и дробную часть числа без разделяющей десятичной точки и знака (для отрицательного числа), k - максимальное число знаков дробной части числа. Если число знаков дробной части числа равно 0 (то есть число целое), формат числового значения имеет вид N(m).

Для простых элементов, являющихся базовыми в XML, таких как элемент с типом "date", поле "Формат элемента" не заполняется. Для таких элементов в поле "Дополнительная информация" указывается тип базового элемента;

признак обязательности элемента определяет обязательность наличия элемента (совокупности наименования элемента и его значения) в файле обмена. Признак обязательности элемента может принимать следующие значения: "О" - наличие элемента в файле обмена обязательно; "Н" - наличие элемента в файле обмена необязательно, то есть элемент может отсутствовать. Если элемент принимает ограниченный перечень значений (по классификатору, кодовому словарю), признак обязательности элемента дополняется символом "К". В случае если количество реализаций элемента может быть более одной, признак обязательности элемента дополняется символом "М".

К вышеперечисленным признакам обязательности элемента может добавляться значение "У" в случае описания в XML-схеме условий, предъявляемых к элементу в файле обмена, описанных в графе "Дополнительная информация";

дополнительная информация содержит, при необходимости, требования к элементу файла обмена, не указанные ранее. Для сложных элементов указывается ссылка на таблицу, в которой описывается состав данного элемента. Для элементов, принимающих ограниченный перечень значений из классификатора (кодового словаря), указывается соответствующее наименование классификатора (кодового словаря) или приводится перечень возможных значений.

Рисунок 1. Диаграмма структуры файла обмена

Таблица 4.1

Файл обмена (Файл)

Наименование элементаСокращенное наименование (код) элементаПризнак типа элементаФормат элементаПризнак обязательности элементаДополнительная информация
Идентификатор файлаИдФайлАT(1-255)ОУСодержит (повторяет) имя сформированного файла (без расширения)
Версия программы, с помощью которой сформирован файлВерсПрогАT(1-40)О 
Версия форматаВерсФормАT(1-5)ОПринимает значение: 5.01
Состав и структура документаДокументС ОСостав элемента представлен в таблице 4.2

Таблица 4.2

Состав и структура документа (Документ)

Наименование элементаСокращенное наименование (код) элементаПризнак типа элементаФормат элементаПризнак обязательности элементаДополнительная информация
Код формы документа по классификатору налоговых документов (КНД)КНДАT(=7)ОКТиповой элемент <КНДТип>.
Принимает значение: 1160308
Номер сообщения об исчисленных налоговым органом суммах транспортного налога, налога на имущество организаций, земельного налога (авансовых платежей по налогам)НомерСообщАT(1-38)О 
Дата сообщения об исчисленных налоговым органом суммах транспортного налога, налога на имущество организаций, земельного налога (авансовых платежей по налогам)ДатаДокАT(=10)ОТиповой элемент <ДатаТип>.
Дата в формате ДД.ММ.ГГГГ
Срок уплаты налога (авансового платежа по налогу)СрокУплАT(=10)ОТиповой элемент <ДатаТип>.
Дата в формате ДД.ММ.ГГГГ
Код налогового органаКодНОАT(=4)ОТиповой элемент <СОНОТип>
Сведения о налогоплательщике - организации (ее обособленном подразделении)СвНПС ОСостав элемента представлен в таблице 4.3
Сообщение об исчисленных налоговым органом суммах транспортного налога, налога на имущество организаций, земельного налога (авансовых платежей по налогам)СообщИсчНОНалС ОСостав элемента представлен в таблице 4.5
Сведения, необходимые для перечисления налога (авансового платежа по налогу) в качестве единого налогового платежа в бюджетную систему Российской ФедерацииСведПерНалС ОСостав элемента представлен в таблице 4.12

Таблица 4.3

Сведения о налогоплательщике - организации (ее обособленном подразделении) (СвНП)

Наименование элементаСокращенное наименование (код) элементаПризнак типа элементаФормат элементаПризнак обязательности элементаДополнительная информация
Налогоплательщик - организацияНПЮЛС ОСостав элемента представлен в таблице 4.4

Таблица 4.4

Налогоплательщик - организация (НПЮЛ)

Наименование элементаСокращенное наименование (код) элементаПризнак типа элементаФормат элементаПризнак обязательности элементаДополнительная информация
Наименование налогоплательщика - организации (ее обособленного подразделения)НаимОргАT(1-1000)О 
ИННИННЮЛАT(=10)ОТиповой элемент <ИННЮЛТип>

Таблица 4.5

Сообщение об исчисленных налоговым органом суммах транспортного налога, налога на имущество организаций, земельного налога (авансовых платежей по налогам) (СообщИсчНОНал)

Наименование элементаСокращенное наименование (код) элементаПризнак типа элементаФормат элементаПризнак обязательности элементаДополнительная информация
Транспортный налог (авансовый платеж по налогу)ТрНалогС НУСостав элемента представлен в таблице 4.6.
Элемент обязателен при отсутствии элементов <НалогИмОрг> и <ЗемНалог>
Налог на имущество организаций (авансовый платеж по налогу)НалогИмОргС НУСостав элемента представлен в таблице 4.8.
Элемент обязателен при отсутствии элементов <ТрНалог> и <ЗемНалог>
Земельный налог (авансовый платеж по налогу)ЗемНалогС НУСостав элемента представлен в таблице 4.10.
Элемент обязателен при отсутствии элементов <ТрНалог> и <НалогИмОрг>

Таблица 4.6

Транспортный налог (авансовый платеж по налогу) (ТрНалог)

Наименование элементаСокращенное наименование (код) элементаПризнак типа элементаФормат элементаПризнак обязательности элементаДополнительная информация
Сумма подлежащего уплате налога (авансового платежа по налогу)СумНалПУАN(15)О 
Расчет транспортного налога (авансового платежа по налогу)РасчТрНалС НМУТиповой элемент <СведТСТип>.
Состав элемента представлен в таблице 4.13.
Элемент обязателен при отсутствии элемента <ПерТрНал>
Перерасчет транспортного налога (авансового платежа по налогу)ПерТрНалС НМУСостав элемента представлен в таблице 4.7.
Элемент обязателен при отсутствии элемента <РасчТрНал>

Таблица 4.7

Перерасчет транспортного налога (авансового платежа по налогу) (ПерТрНал)

Наименование элементаСокращенное наименование (код) элементаПризнак типа элементаФормат элементаПризнак обязательности элементаДополнительная информация
Номер сообщения об исчисленных налоговым органом суммах транспортного налога, налога на имущество организаций, земельного налога (авансовых платежей по налогам)НомерСообщАT(1-38)О 
Дата сообщения об исчисленных налоговым органом суммах транспортного налога, налога на имущество организаций, земельного налога (авансовых платежей по налогам)ДатаСообщАT(=10)ОТиповой элемент <ДатаТип>.
Дата в формате ДД.ММ.ГГГГ
Сведения о транспортном средстве, по которому проводится перерасчет транспортного налога (авансового платежа по налогу)СведТСПерС ОМТиповой элемент <СведТСТип>.
Состав элемента представлен в таблице 4.13

Таблица 4.8

Налог на имущество организаций (авансовый платеж по налогу) (НалогИмОрг)

Наименование элементаСокращенное наименование (код) элементаПризнак типа элементаФормат элементаПризнак обязательности элементаДополнительная информация
Сумма подлежащего уплате налога (авансового платежа по налогу)СумНалПУАN(15)О 
Расчет налога на имущество организаций (авансового платежа по налогу)РасчИмНалС НМУТиповой элемент <СведИмОргТип>.
Состав элемента представлен в таблице 4.15.
Элемент обязателен при отсутствии элемента <ПерНалИм>
Перерасчет налога на имущество организаций (авансового платежа по налогу)ПерИмНалС НМУСостав элемента представлен в таблице 4.9.
Элемент обязателен при отсутствии элемента <РасчНалИм>

Таблица 4.9

Перерасчет налога на имущество организаций (авансового платежа по налогу) (ПерИмНал)

Наименование элементаСокращенное наименование (код) элементаПризнак типа элементаФормат элементаПризнак обязательности элементаДополнительная информация
Номер сообщения об исчисленных налоговым органом суммах транспортного налога, налога на имущество организаций, земельного налога (авансовых платежей по налогам)НомерСообщАT(1-38)О 
Дата сообщения об исчисленных налоговым органом суммах транспортного налога, налога на имущество организаций, земельного налога (авансовых платежей по налогам)ДатаСообщАT(=10)ОТиповой элемент <ДатаТип>.
Дата в формате ДД.ММ.ГГГГ
Сведения об объекте недвижимого имущества, по которому проводится перерасчет налога на имущество организаций (авансового платежа по налогу)СведИмОргПерС ОМТиповой элемент <СведИмОргТип>.
Состав элемента представлен в таблице 4.15

Таблица 4.10

Земельный налог (авансовый платеж по налогу) (ЗемНалог)

Наименование элементаСокращенное наименование (код) элементаПризнак типа элементаФормат элементаПризнак обязательности элементаДополнительная информация
Сумма подлежащего уплате налога (авансового платежа по налогу)СумНалПУАN(15)О 
Расчет земельного налога (авансового платежа по налогу)РасчЗемНалС НМУТиповой элемент <СведЗУТип>.
Состав элемента представлен в таблице 4.17.
Элемент обязателен при отсутствии элемента <ПерЗемНал>
Перерасчет земельного налога (авансового платежа по налогу)ПерЗемНалС НМУСостав элемента представлен в таблице 4.11.
Элемент обязателен при отсутствии элемента <РасчЗемНал>

Таблица 4.11

Перерасчет земельного налога (авансового платежа по налогу) (ПерЗемНал)

Наименование элементаСокращенное наименование (код) элементаПризнак типа элементаФормат элементаПризнак обязательности элементаДополнительная информация
Номер сообщения об исчисленных налоговым органом суммах транспортного налога, налога на имущество организаций, земельного налога (авансовых платежей по налогам)НомерСообщАT(1-38)О 
Дата сообщения об исчисленных налоговым органом суммах транспортного налога, налога на имущество организаций, земельного налога (авансовых платежей по налогам)ДатаСообщАT(=10)ОТиповой элемент <ДатаТип>.
Дата в формате ДД.ММ.ГГГГ
Сведения о земельном участке, по которому проводится перерасчет земельного налогаСведЗУПерС ОМТиповой элемент <СведЗУТип>.
Состав элемента представлен в таблице 4.17

Таблица 4.12

Сведения, необходимые для перечисления налога (авансового платежа по налогу) в качестве единого налогового платежа в бюджетную систему Российской Федерации (СведПерНал)

Наименование элементаСокращенное наименование (код) элементаПризнак типа элементаФормат элементаПризнак обязательности элементаДополнительная информация
Уникальный идентификатор начисленияУИНАT(=20)О 
Сумма налогаСумНалАN(18.2)О 
СтатусСтатусАT(=2)О 
Код бюджетной классификацииКБКАT(=20)ОКТиповой элемент <КБКТип>
Код по ОКТМООКТМОАT(=8) | T(=11)ОКТиповой элемент <ОКТМОТип>.
Принимает значение в соответствии с Общероссийским классификатором территорий муниципальных образований
БИК банка получателяБИКАT(=9)ОКТиповой элемент <БИКТип>
Корреспондентский счетКорСчАT(=20)Н 
Наименование банкаНаимБанкАT(1-1000)О 
Номер счета получателя платежаНомСчПолАT(=20)О 
ИНН получателя платежа, налогового органаИННПолАT(=10)ОТиповой элемент <ИННЮЛТип>
КПП получателя платежа, налогового органаКПППолАT(=9)ОТиповой элемент <КППТип>
Наименование получателя платежаНаимПолучАT(1-1000)О 

Таблица 4.13

Сведения о транспортном средстве (СведТСТип)

Наименование элементаСокращенное наименование (код) элементаПризнак типа элементаФормат элементаПризнак обязательности элементаДополнительная информация
Налоговый (отчетный) периодНалПерАT(=7)О 
Код по ОКТМООКТМОАT(=8) | T(=11)ОКТиповой элемент <ОКТМОТип>.
Принимает значение в соответствии с Общероссийским классификатором территорий муниципальных образований
Код налогового органаКодНОАT(=4)ОКТиповой элемент <СОНОТип>
Объект налогообложенияНаимОбъектАT(1-500)ОУказывается государственный регистрационный номер (знак) или иной идентификационный номер
Размер налоговых льгот (руб.)РазмНалЛьгАN(15)Н 
Сумма исчисленного налога (авансового платежа по налогу) (руб.)СумИсчНалАN(15)О 
Сведения об элементах для исчисления транспортного налога (авансового платежа по налогу)НачислТСС НМСостав элемента представлен в таблице 4.14

Таблица 4.14

Сведения об элементах для исчисления транспортного налога (авансового платежа по налогу) (НачислТС)

Наименование элементаСокращенное наименование (код) элементаПризнак типа элементаФормат элементаПризнак обязательности элементаДополнительная информация
Налоговая базаНалБазаАN(14.2)О 
Налоговая ставка (руб.)НалСтавкаАN(8.2)О 
Количество месяцев владения/12ВладенТСАT(=5)ОПринимает значение в виде XX/12, где XX - количество месяцев владения в виде 01, 02 и иное
Повышающий коэффициентПовКоэфАN(2)Н 

Таблица 4.15

Сведения об объекте недвижимого имущества (СведИмОргТип)

Наименование элементаСокращенное наименование (код) элементаПризнак типа элементаФормат элементаПризнак обязательности элементаДополнительная информация
Налоговый (отчетный) периодНалПерАT(=7)О 
Код по ОКТМООКТМОАT(=8) | T(=11)ОКТиповой элемент <ОКТМОТип>.
Принимает значение в соответствии с Общероссийским классификатором территорий муниципальных образований
Код налогового органаКодНОАT(=4)ОКТиповой элемент <СОНОТип>
Объект налогообложенияНомКадастрНИАT(1-100)ОУказывается кадастровый номер объекта недвижимого имущества
Размер налоговых льгот (руб.)РазмНалЛьгАN(15)Н 
Сумма исчисленного налога (авансового платежа по налогу) (руб.)СумИсчислАN(15)О 
Сведения об элементах для исчисления налога на имущество организаций (авансового платежа по налогу)НачислНИС НМСостав элемента представлен в таблице 4.16

Таблица 4.16

Сведения об элементах для исчисления налога на имущество организаций (авансового платежа по налогу) (НачислНИ)

Наименование элементаСокращенное наименование (код) элементаПризнак типа элементаФормат элементаПризнак обязательности элементаДополнительная информация
Налоговая базаНалБазаАN(17.2)О 
Доля в правеДоляИмОргАT(3-41)НПредставляется в виде простой правильной дроби
Налоговая ставка (%)НалСтавАN(3.2)О 
Количество месяцев владения/12ВладенИмОргАT(=5)ОПринимает значение в виде XX/12, где XX - количество месяцев владения в виде 01, 02 и иное

Таблица 4.17

Сведения о земельном участке (СведЗУТип)

Наименование элементаСокращенное наименование (код) элементаПризнак типа элементаФормат элементаПризнак обязательности элементаДополнительная информация
Налоговый (отчетный) периодНалПерАT(=7)О 
Код по ОКТМООКТМОАT(=8) | T(=11)ОКТиповой элемент <ОКТМОТип>.
Принимает значение в соответствии с Общероссийским классификатором территорий муниципальных образований
Код налогового органаКодНОАT(=4)ОКТиповой элемент <СОНОТип>
Объект налогообложенияНомКадастрЗУАT(1-100)ОУказывается кадастровый номер земельного участка
Размер налоговых льгот (руб.)РазмНалЛьгАN(15)Н 
Сумма исчисленного налога (авансового платежа по налогу) (руб.)СумИсчислАN(15)О 
Сведения об элементах для исчисления земельного налога (авансового платежа по налогу)НачислЗУС НМСостав элемента представлен в таблице 4.18

Таблица 4.18

Сведения об элементах для исчисления земельного налога (авансового платежа по налогу) (НачислЗУ)

Наименование элементаСокращенное наименование (код) элементаПризнак типа элементаФормат элементаПризнак обязательности элементаДополнительная информация
Налоговая базаНалБазаАN(17.2)О 
Доля в правеДоляЗУАT(3-41)НПредставляется в виде простой правильной дроби
Налоговая ставка (%)НалСтавАN(5.4)О 
Количество месяцев владения/12ВладенЗУАT(=5)ОПринимает значение в виде XX/12, где XX - количество месяцев владения в виде 01, 02 и иное
Повышающий коэффициентПовКоэфАN(2)Н