Приказ ФНС РФ от 10.03.2026 N ЕД-1-3/155@

"О внесении изменений в приложения к приказу Федеральной налоговой службы от 03.09.2024 N ЕД-7-3/696@"
Редакция от 10.03.2026 — Вступит в силу с 13.06.2026

Данный документ вступает в силу (с 13.06.2026) по истечении двух месяцев со дня его официального опубликования (пункт 2).


Зарегистрировано в Минюсте России 10 апреля 2026 г. N 85999


ФЕДЕРАЛЬНАЯ НАЛОГОВАЯ СЛУЖБА

ПРИКАЗ

от 10 марта 2026 г. N ЕД-1-3/155@

О ВНЕСЕНИИ ИЗМЕНЕНИЙ В ПРИЛОЖЕНИЯ К ПРИКАЗУ ФЕДЕРАЛЬНОЙ НАЛОГОВОЙ СЛУЖБЫ ОТ 03.09.2024 N ЕД-7-3/696@

В соответствии с абзацем первым пункта 4 статьи 31 и абзацем первым пункта 7 статьи 80 части первой Налогового кодекса Российской Федерации, абзацем первым пункта 1 и подпунктом 5.9.36 пункта 5 Положения о Федеральной налоговой службе, утвержденного постановлением Правительства Российской Федерации от 30.09.2004 N 506, в целях реализации положений главы 26 "Налог на добычу полезных ископаемых" части второй Налогового кодекса Российской Федерации, а также в связи с принятием Федерального закона от 28.11.2025 N 425-ФЗ "О внесении изменений в части первую и вторую Налогового кодекса Российской Федерации, отдельные законодательные акты Российской Федерации и признании утратившими силу законодательных актов (отдельных положений законодательных актов) Российской Федерации" приказываю:

1. Внести в приложения к приказу Федеральной налоговой службы от 03.09.2024 N ЕД-7-3/696@ "Об утверждении формы налоговой декларации по налогу на добычу полезных ископаемых, порядка ее заполнения, а также формата представления налоговой декларации по налогу на добычу полезных ископаемых в электронной форме" (зарегистрирован Министерством юстиции Российской Федерации 07.10.2024, регистрационный N 79721) с изменениями, внесенными приказом Федеральной налоговой службы от 13.11.2025 N ЕД-7-3/976@ (зарегистрирован Министерством юстиции Российской Федерации 15.12.2025, регистрационный N 84595), следующие изменения:

1.1. В приложении N 1 "Налоговая декларация по налогу на добычу полезных ископаемых":

штрих-код "01015010" заменить штрих-кодом "01016017", штрих-код "01015027" заменить штрих-кодом "01016024", штрих-код "01015034" заменить штрих-кодом "01016031", штрих-код "01015041" заменить штрих-кодом "01016048", штрих-код "01015058" заменить штрих-кодом "01016055", штрих-код "01015096" заменить штрих-кодом "01016093", штрих-код "01015102" заменить штрих-кодом "01016109", штрих-код "01015119" заменить штрих-кодом "01016116", штрих-код "01015126" заменить штрих-кодом "01016123", штрих-код "01015133" заменить штрих-кодом "01016130", штрих-код "01015140" заменить штрих-кодом "01016147", штрих-код "01015157" заменить штрих-кодом "01016154", штрих-код "01015164" заменить штрих-кодом "01016161", штрих-код "01015171" заменить штрих-кодом "01016178", штрих-код "01015188" заменить штрих-кодом "01016185";

раздел 3 "Данные, служащие основанием для исчисления и уплаты налога при добыче газа горючего природного и газового конденсата, за исключением добычи на новом морском месторождении углеводородного сырья" изложить в редакции согласно приложению N 1 к настоящему приказу;

1.2. В приложение N 2 "Порядок заполнения налоговой декларации по налогу на добычу полезных ископаемых" согласно приложению N 2 к настоящему приказу;

1.3. Приложение N 3 "Формат представления налоговой декларации по налогу на добычу полезных ископаемых в электронной форме" изложить в редакции согласно приложению N 3 к настоящему приказу.

2. Установить, что настоящий приказ вступает в силу по истечении двух месяцев со дня его официального опубликования.

3. Контроль за исполнением настоящего приказа возложить на заместителя руководителя Федеральной налоговой службы, координирующего методологическое и организационное обеспечение работы налоговых органов по вопросам исчисления в соответствующий бюджет налогов и сборов, иных обязательных платежей (за исключением транспортного налога, налога на имущество организаций, налога на имущество физических лиц, земельного налога, налога на доходы физических лиц, страховых взносов).

Руководитель

Федеральной налоговой службы

Д.В. ЕГОРОВ

Приложение N 1

к приказу ФНС России

от 10.03.2026 N ЕД-1-3/155@

                 ИНН                   
                                       
  0101 6062    КПП         Стр.       

Раздел 3. Данные, служащие основанием для исчисления и уплаты налога при добыче газа горючего природного и газового конденсата, за исключением добычи на новом морском месторождении углеводородного сырья

ПоказателиКодЗначения показателей
               строки                    
                                       
1 2 3
                                       
Код вида добытого полезного ископаемого010                    
                                       
Код бюджетной классификации020                    
                                       
Код единицы измерения количества030                    
добытого полезного ископаемого по ОКЕИ                        
                                       
Сумма исчисленного налога040                    
по газовому конденсату (в рублях)                        
                                       
Сумма налогового вычета045            .       
по газовому конденсату (в рублях)                        
                                       
Сумма налога по газовому конденсату,050                    
подлежащая уплате (в рублях)                        
                                       
Коэффициент извлечения широкой060 .                  
фракции легких углеводородов при                        
переработке газового конденсата (Кшфлу)                        
                                       
Количество добытого газового070          .         
конденсата, переработанного для                        
получения широкой фракции легких                        
углеводородов (Мгк)                        
                                       
Ставка налогового вычета на одну тонну080                    
широкой фракции легких углеводородов,                        
полученной из газового конденсата (В)                        
(в рублях)                        
                                       
Показатель, характеризующий090                    
расходы на доставку (транспортировку)                        
газа горючего природного (Тг)                        
                                       
Показатель Кгк091      .             
                                       
Показатель Ккг095                    
                                       
Величина Ккг 2024097                    
                                       
Цена газа горючего природного (Цг)100      .             
(в рублях)                        
                                       
Коэффициент, характеризующий110 .                  
долю реализации газа потребителям                        
Российской Федерации в общем объеме                        
реализованного организацией газа (Ов)                        
                                       
Коэффициент, характеризующий долю120 .                  
добытого газа горючего природного                        
(за исключением попутного газа) в суммарном                        
объеме добытого углеводородного сырья (Кгпн)                        
                                       
Средняя по Единой системе газоснабжения130                    
расчетная цена на газ (Цв)                        
                                       
Расчетная цена газа горючего природного140      .             
при поставках за пределы территорий государств -                        
участников Содружества Независимых Государств (Цэ)                        
                                       
Цена газового конденсата (Цк)150      .             
                                       
Условная ставка вывозной160   .                
таможенной пошлины на газовый                        
конденсат (Пн)                        
                                       
Коэффициент, характеризующий170 .                  
экспортную доходность единицы                        
условного топлива (Кгп)                     
                                       
Корректирующий коэффициент (Ккм)180 .                  
                                       
Коэффициент (Кман)185      .             
                                       
Коэффициент, характеризующий количество187 .                  
добытого газового конденсата                        
без учета широкой фракции легких углеводородов                        
                                       
                                       

                 ИНН                   
                                       
  0101 6079    КПП         Стр.       

3.1. Показатели (коэффициенты), используемые для расчета налога по участку недр

Код по ОКТМО190                
                                       
Серия, номер и вид лицензии на пользование недрами200                
                                       
Сумма исчисленного налога по участку недр (в рублях)210                
                                       
Сумма налогового вычета (уменьшения)215           .    
по газу горючему природному (в рублях)                    
                                       
Сумма налога к уплате по участку недр (в рублях)220                
                                       
Степень выработанности запасов газа горючего230 .              
природного конкретного участка недр (Свг)                    
                                       
Базовое значение единицы условного топлива (Еут)240    .           
                                       
Коэффициент, характеризующий долю добытого газа250 .              
горючего природного (за исключением попутного газа)                    
в общем количестве газа горючего природного (за исключением попутного газа) и газового конденсата, добытых в истекшем налоговом периоде на участке недр, содержащем залежь углеводородного сырья (Дг)                    

3.1.1. Данные о количестве полезного ископаемого, добытого из залежи углеводородного сырья

Наименование залежи260                 
                                       
                                       
                                       
                                       
Глубина залегания продуктивной залежи270                 
углеводородного сырья                     
                                       
Плотность залежи углеводородного сырья280 .               
                                       
Налоговая ставка285                 
                                       
Значения коэффициентов:290                 
                        
Квг   Кр   Кгз                
                                       
.        .        .       .       .    
                                       
Коэффициент, характеризующий степень300 .               
сложности добычи газа горючего                     
природного и (или) газового конденсата                  
из залежи углеводородного сырья (Кс)                     
                                       
Сумма исчисленного налога по залежи310                 
углеводородного сырья (в рублях)                     
                                       
                                       

Код основания налогообложенияКоличество добытого из залежи полезного
                   ископаемого, подлежащего налогообложению
12
                                       
01                             .        
                                       
02                             .        
                                       
03                             .        
                                       
                                       

                 ИНН                   
                                       
  0101 6086    КПП         Стр.       

3.3. Сведения для определения величины Ккг2024 при добыче газа горючего природного

ПоказателиКодЗначения показателей
                 строки                  
123
                                       
Код субъекта Российской Федерации370                  
и иных территорий                      
Код единицы измерения количества газа380114               
                                       
Совокупный объем реализации газа390              .   
потребителям (Vi)                      
                                       
Объем реализованного газа,400              .   
который не учитывается при                      
определении показателя Vi                      
в том числе:                                
                 ПоказательЗначение
                 12
                                       
Признак и значение объема410                 .   
газа, который не учитывается                         
при определении показателя Vi                     .   
                                       
                                   .   
                                       
Совокупный объем реализации газа населению (Viнас)420              .   
                                       
Объем газа, который не учитывается440              .   
в целях определения Ккг2024                      
                                       
Цена на газ для потребителей450     .            
(кроме населения) (Цi)                      
                                       
Цена на газ для последующей460     .            
реализации населению (Цiнас)                      
                                       
Показатель Ко470 .                
                                       
                                       

Приложение N 2

к приказу ФНС России

от 10.03.2026 N ЕД-1-3/155@

ИЗМЕНЕНИЯ, ВНОСИМЫЕ В ПРИЛОЖЕНИЕ N 2 "ПОРЯДОК ЗАПОЛНЕНИЯ НАЛОГОВОЙ ДЕКЛАРАЦИИ ПО НАЛОГУ НА ДОБЫЧУ ПОЛЕЗНЫХ ИСКОПАЕМЫХ" К ПРИКАЗУ ФЕДЕРАЛЬНОЙ НАЛОГОВОЙ СЛУЖБЫ ОТ 03.09.2024 N ЕД-7-3/696@

1. Абзац двенадцатый пункта 2 признать утратившим силу.

2. Пункт 95 признать утратившим силу.

3. В пункте 96 слово "показателя" заменить словом "величины".

4. Пункт 112 после слова "Кодекса" дополнить словами ", или величина, на которую уменьшается сумма налога, исчисленная по газу горючему природному, определенная в соответствии с пунктом 14 статьи 343 Кодекса.".

5. Пункт 127 признать утратившим силу.

6. Пункт 128 признать утратившим силу.

7. Пункт 129 признать утратившим силу.

8. Пункт 130 признать утратившим силу.

9. Пункт 131 признать утратившим силу.

10. Пункт 132 признать утратившим силу.

11. Пункт 133 признать утратившим силу.

12. Пункт 134 признать утратившим силу.

13. Пункт 135 признать утратившим силу.

14. В пункте 139 слова "ViПРОМ" заменить словами "Vi".

15. В пункте 140 слова "ViПРОМ" заменить словами "Vi".

16. В пункте 141 слова "ViПРОМ" заменить словами "Vi".

17. Пункт 143 признать утратившим силу.

18. В пункте 144 слово "показателя" заменить словом "величины".

19. В пункте 145 слова "ЦiПРОМ" заменить словами "Цi".

20. Пункт 148 признать утратившим силу.

21. Приложение N 6 "Коды признаков оснований для объема газа, который в соответствии с пунктом 18 статьи 343 Кодекса не учитывается при определении показателя ViПРОМ" изложить в следующей редакции:

"

Приложение N 6

к Порядку заполнения налоговой декларации

по налогу на добычу полезных ископаемых,

утвержденному приказом ФНС России

от 03.09.2024 N ЕД-7-3/696@

КОДЫ ПРИЗНАКОВ ОСНОВАНИЙ ДЛЯ ОБЪЕМА ГАЗА, КОТОРЫЙ В СООТВЕТСТВИИ С ПУНКТОМ 19 СТАТЬИ 343 КОДЕКСА НЕ УЧИТЫВАЕТСЯ ПРИ ОПРЕДЕЛЕНИИ ПОКАЗАТЕЛЯ Vi

КодНаименование
01реализация газа организациям, осуществляющим переработку попутного газа (в том числе на основе договора об оказании такой организации услуг по переработке попутного газа)
02реализация газа организациям, являющимся налогоплательщиками, указанными в абзаце тринадцатом пункта 19 статьи 343 Кодекса, или входящих с такими налогоплательщиками в одну группу компаний и осуществляющих перепродажу приобретенного газа
03реализация газа организациям, входящим с налогоплательщиком в одну группу компаний, в части объемов газа, приобретаемых ими для использования на собственные нужды либо для переработки с получением сухого отбензиненного газа
04реализация газа организациям, которым газ поставляется из объемов природного газа, причитающихся Российской Федерации в соответствии с условиями Соглашения о разработке Пильтун-Астохского и Лунского месторождений нефти и газа на условиях раздела продукции в счет регулярных платежей за добычу полезных ископаемых (роялти), для реализации природного газа потребителям
05реализация газа организациям, осуществляющим производство сжиженного природного газа, в части объемов газа, приобретаемых исключительно для производства сжиженного природного газа
08реализация газа населению
10реализация газа организациям, осуществляющим перепродажу приобретенного газа в части объемов, реализуемых ими потребителям, указанным в абзаце третьем пункта 19 статьи 343 Кодекса
11реализация газа организациям, которым газ поставляется из объемов газа, приобретенных у третьих лиц, не входящих в одну группу лиц с налогоплательщиком, в части такого объема газа
12реализация газа организациям, которым газ поставляется из объемов газа, добываемых в рамках Соглашения о разделе продукции Чайвинского, Одоптинского и Аркутун-Дагинского нефтегазоконденсатных месторождений на шельфе острова Сахалин

".

Приложение N 3

к приказу ФНС России

от 10.03.2026 N ЕД-1-3/155@

"Приложение N 3

к приказу ФНС России

от 03.09.2024 N ЕД-7-3/696@

ФОРМАТ ПРЕДСТАВЛЕНИЯ НАЛОГОВОЙ ДЕКЛАРАЦИИ ПО НАЛОГУ НА ДОБЫЧУ ПОЛЕЗНЫХ ИСКОПАЕМЫХ В ЭЛЕКТРОННОЙ ФОРМЕ

I. ОБЩИЕ СВЕДЕНИЯ

1. Настоящий формат описывает требования к XML-файлам (далее - файл обмена) передачи в налоговые органы в электронной форме налоговой декларации по налогу на добычу полезных ископаемых.

2. Номер версии настоящего формата 5.12, часть X.

II. ОПИСАНИЕ ФАЙЛА ОБМЕНА

3. Имя файла обмена должно иметь следующий вид:

R_T_A_K_O_GGGGMMDD_N, где:

R_T - префикс, принимающий значение NO_NDPI;

A_K - идентификатор получателя информации, где: A - идентификатор получателя, которому направляется файл обмена, K - идентификатор конечного получателя, для которого предназначена информация из данного файла обмена. Передача файла от отправителя к конечному получателю (K) может осуществляться в несколько этапов через другие налоговые органы, осуществляющие передачу файла на промежуточных этапах, которые обозначаются идентификатором A. В случае передачи файла от отправителя к конечному получателю при отсутствии налоговых органов, осуществляющих передачу на промежуточных этапах, значения идентификаторов A и K совпадают. Каждый из идентификаторов (A и K) имеет вид для налоговых органов - четырехразрядный код налогового органа;

O - идентификатор отправителя информации, имеет вид:

для организаций - девятнадцатиразрядный код (идентификационный номер налогоплательщика (далее - ИНН) и код причины постановки на учет (далее - КПП) организации (обособленного подразделения);

для физических лиц - двенадцатиразрядный код (ИНН физического лица);

GGGG - год формирования передаваемого файла, MM - месяц, DD - день;

N - идентификационный номер файла. (Длина - от 1 до 36 знаков. Идентификационный номер файла должен обеспечивать уникальность файла).

Расширение имени файла - XML. Расширение имени файла может указываться как строчными, так и прописными буквами.

Параметры первой строки файла обмена

Первая строка XML-файла должна иметь следующий вид:

<?xml version ="1.0" encoding ="windows-1251"?>

Имя файла, содержащего XML-схему файла обмена, должно иметь следующий вид:

NO_NDPI_1_010_00_05_12_xx, где xx - номер версии схемы.

Расширение имени файла - xsd.

XML-схема файла обмена приводится отдельным файлом и размещается на официальном сайте Федеральной налоговой службы в информационно-телекоммуникационной сети "Интернет".

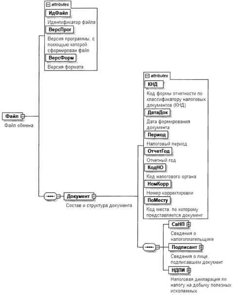
4. Логическая модель файла обмена представлена в виде диаграммы структуры файла обмена на рисунке 1 настоящего формата. Элементами логической модели файла обмена являются элементы и атрибуты XML-файла. Перечень структурных элементов логической модели файла обмена и сведения о них приведены в таблицах 4.1 - 4.53 настоящего формата.

Для каждого структурного элемента логической модели файла обмена приводятся следующие сведения:

наименование элемента. Приводится полное наименование элемента. В строке таблицы могут быть описаны несколько элементов, наименования которых разделены символом "|". Такая форма записи применяется при наличии в файле обмена только одного элемента из описанных в этой строке;

сокращенное наименование (код) элемента. Приводится сокращенное наименование элемента. Синтаксис сокращенного наименования должен удовлетворять спецификации XML;

признак типа элемента. Может принимать следующие значения: "С" - сложный элемент логической модели (содержит вложенные элементы), "П" - простой элемент логической модели, реализованный в виде элемента XML-файла, "А" - простой элемент логической модели, реализованный в виде атрибута элемента XML-файла. Простой элемент логической модели не содержит вложенные элементы;

формат элемента. Формат элемента представляется следующими условными обозначениями: T - символьная строка; N - числовое значение (целое или дробное).

Формат символьной строки указывается в виде T(n-k) или T(=k), где: n - минимальное количество знаков, k - максимальное количество знаков, символ "-" - разделитель, символ "=" означает фиксированное количество знаков в строке. В случае если минимальное количество знаков равно 0, формат имеет вид T(0-k). В случае если максимальное количество знаков не ограничено, формат имеет вид T(n-).

Формат числового значения указывается в виде N(m.k), где: m - максимальное количество знаков в числе, включая целую и дробную часть числа без разделяющей десятичной точки и знака (для отрицательного числа), k - максимальное число знаков дробной части числа. Если число знаков дробной части числа равно 0 (то есть число целое), формат числового значения имеет вид N(m).

Для простых элементов, являющихся базовыми в XML, таких как элемент с типом "date", поле "Формат элемента" не заполняется. Для таких элементов в поле "Дополнительная информация" указывается тип базового элемента;

признак обязательности элемента определяет обязательность наличия элемента (совокупности наименования элемента и его значения) в файле обмена. Признак обязательности элемента может принимать следующие значения: "О" - наличие элемента в файле обмена обязательно; "Н" - наличие элемента в файле обмена необязательно, то есть элемент может отсутствовать. Если элемент принимает ограниченный перечень значений (по классификатору, кодовому словарю), то признак обязательности элемента дополняется символом "К". В случае если количество реализаций элемента может быть более одной, признак обязательности элемента дополняется символом "М".

К вышеперечисленным признакам обязательности элемента может добавляться значение "У" в случае описания в XML-схеме условий, предъявляемых к элементу в файле обмена, описанных в графе "Дополнительная информация";

дополнительная информация содержит, при необходимости, требования к элементу файла обмена, не указанные ранее. Для сложных элементов указывается ссылка на таблицу, в которой описывается состав данного элемента. Для элементов, принимающих ограниченный перечень значений из классификатора (кодового словаря), указывается соответствующее наименование классификатора (кодового словаря) или приводится перечень возможных значений. Для классификатора (кодового словаря) может указываться ссылка на его местонахождение. Для элементов, использующих пользовательский тип данных, указывается наименование типового элемента.

Рисунок 1. Диаграмма структуры файла обмена

Таблица 4.1

Файл обмена (Файл)

Наименование элементаСокращенное наименование (код) элементаПризнак типа элементаФормат элементаПризнак обязательности элементаДополнительная информация
Идентификатор файлаИдФайлАT(1-255)ОУСодержит (повторяет) имя сформированного файла (без расширения)
Версия программы, с помощью которой сформирован файлВерсПрогАT(1-40)О 
Версия форматаВерсФормАT(1-5)ОПринимает значение: 5.12
Состав и структура документаДокументС ОСостав элемента представлен в таблице 4.2

Таблица 4.2

Состав и структура документа (Документ)

Наименование элементаСокращенное наименование (код) элементаПризнак типа элементаФормат элементаПризнак обязательности элементаДополнительная информация
Код формы отчетности по классификатору налоговых документов (КНД)КНДАT(=7)ОКТиповой элемент <КНДТип>.
Принимает значение: 1151054
Дата формирования документаДатаДокАT(=10)ОТиповой элемент <ДатаТип>.
Дата в формате ДД.ММ.ГГГГ
Налоговый периодПериодАT(=2)ОКПринимает значение в соответствии с приложением N 1 к Порядку заполнения налоговой декларации по налогу на добычу полезных ископаемых, утвержденному настоящим приказом (далее - Порядок заполнения):
01 - январь |
02 - февраль |
03 - март |
04 - апрель |
05 - май |
06 - июнь |
07 - июль |
08 - август |
09 - сентябрь |
10 - октябрь |
11 - ноябрь |
12 - декабрь |
71 - за январь при реорганизации
(ликвидации) организации |
72 - за февраль при реорганизации
(ликвидации) организации |
73 - за март при реорганизации
(ликвидации) организации |
74 - за апрель при реорганизации
(ликвидации) организации |
75 - за май при реорганизации
(ликвидации) организации |
76 - за июнь при реорганизации
(ликвидации) организации |
77 - за июль при реорганизации
(ликвидации) организации |
78 - за август при реорганизации
(ликвидации) ликвидации организации |
79 - за сентябрь при реорганизации
(ликвидации) организации |
80 - за октябрь при реорганизации
(ликвидации) организации |
81 - за ноябрь при реорганизации
(ликвидации) организации |
82 - за декабрь при реорганизации (ликвидации) организации
Отчетный годОтчетГодА ОТиповой элемент <xs:gYear>.
Год в формате ГГГГ
Код налогового органаКодНОАT(=4)ОКТиповой элемент <СОНОТип>
Номер корректировкиНомКоррАN(3)ОПринимает значение:
0 - первичный документ,
1, 2, 3 и так далее - уточненный документ.
Для уточненного документа значение должно быть на 1 больше ранее принятого налоговым органом документа
Код места, по которому представляется документПоМестуАT(=3)ОКУПринимает значение в соответствии с приложением N 1 к Порядку заполнения:
120 - по месту жительства
индивидуального предпринимателя |
213 - по месту учета в качестве
крупнейшего налогоплательщика |
214 - по месту нахождения российской
организации, не являющейся крупнейшим налогоплательщиком |
215 - по месту нахождения
правопреемника, не являющегося крупнейшим налогоплательщиком |
216 - по месту учета правопреемника,
являющегося крупнейшим налогоплательщиком |
331 - по месту осуществления
деятельности иностранной организации через отделение иностранной организации.
Значение может зависеть от 5 и 6 знакомест в значении элемента <КПП> (из таблицы 4.4) код 213 только при 50
Сведения о налогоплательщикеСвНПС ОСостав элемента представлен в таблице 4.3
Сведения о лице, подписавшем документПодписантС ОСостав элемента представлен в таблице 4.7
Налоговая декларация по налогу на добычу полезных ископаемыхНДПИС ОСостав элемента представлен в таблице 4.9

Таблица 4.3

Сведения о налогоплательщике (СвНП)

Наименование элементаСокращенное наименование (код) элементаПризнак типа элементаФормат элементаПризнак обязательности элементаДополнительная информация
Номер контактного телефонаТлфАT(1-20)Н 
Налогоплательщик - организация |НПЮЛС ОСостав элемента представлен в таблице 4.4
Налогоплательщик - индивидуальный предпринимательНПИПС ОСостав элемента представлен в таблице 4.6

Таблица 4.4

Налогоплательщик - организация (НПЮЛ)

Наименование элементаСокращенное наименование (код) элементаПризнак типа элементаФормат элементаПризнак обязательности элементаДополнительная информация
Полное наименование организацииНаимОргАT(1-1000)О 
ИНН организацииИННЮЛАT(=10)ОТиповой элемент <ИННЮЛТип>
КПП организацииКППАT(=9)ОТиповой элемент <КППТип>
Сведения о реорганизованной (ликвидированной) организацииСвРеоргЮЛС НСостав элемента представлен в таблице 4.5

Таблица 4.5

Сведения о реорганизованной (ликвидированной) организации (СвРеоргЮЛ)

Наименование элементаСокращенное наименование (код) элементаПризнак типа элементаФормат элементаПризнак обязательности элементаДополнительная информация
Код формы реорганизации (ликвидация)ФормРеоргАT(=1)ОКПринимает значение в соответствии с приложением N 1 к Порядку заполнения:
0 - ликвидация |
1 - преобразование |
2 - слияние |
3 - разделение |
5 - присоединение |
6 - разделение с одновременным присоединением
ИНН организацииИННЮЛАT(=10)НУТиповой элемент <ИННЮЛТип>.
Элемент обязателен при
<ФормРеорг> = 1 | 2 | 3 | 5 | 6
КПП организацииКППАT(=9)НУТиповой элемент <КППТип>.
Элемент обязателен при
<ФормРеорг> = 1 | 2 | 3 | 5 | 6

Таблица 4.6

Налогоплательщик - индивидуальный предприниматель (НПИП)

Наименование элементаСокращенное наименование (код) элементаПризнак типа элементаФормат элементаПризнак обязательности элементаДополнительная информация
ИНН индивидуального предпринимателяИННИПАT(=12)ОТиповой элемент <ИННФЛТип>
Фамилия, имя, отчество (при наличии)ФИОС ОТиповой элемент <ФИОТип>.
Состав элемента представлен в таблице 4.53

Таблица 4.7

Сведения о лице, подписавшем документ (Подписант)

Наименование элементаСокращенное наименование (код) элементаПризнак типа элементаФормат элементаПризнак обязательности элементаДополнительная информация
Признак лица, подписавшего документПрПодпАT(=1)ОКПринимает значение:
1 - налогоплательщик |
2 - представитель налогоплательщика
Фамилия, имя, отчество (при наличии)ФИОС НУТиповой элемент <ФИОТип>.
Состав элемента представлен в таблице 4.53.
Элемент обязателен при выполнении одного из условий:
- <ПрПодп> = 2 |
- <ПрПодп> = 1 и наличие <НПЮЛ>
Сведения о представителе налогоплательщикаСвПредС НУСостав элемента представлен в таблице 4.8.
Элемент обязателен при <ПрПодп> = 2

Таблица 4.8

Сведения о представителе налогоплательщика (СвПред)

Наименование элементаСокращенное наименование (код) элементаПризнак типа элементаФормат элементаПризнак обязательности элементаДополнительная информация
Наименование документа, подтверждающего полномочия представителя налогоплательщикаНаимДокАT(1-120)ОДля доверенности, совершенной в форме электронного документа, указывается только GUID доверенности

Таблица 4.9

Налоговая декларация по налогу на добычу полезных ископаемых (НДПИ)

Наименование элементаСокращенное наименование (код) элементаПризнак типа элементаФормат элементаПризнак обязательности элементаДополнительная информация
Сумма налога, подлежащая уплате в бюджетСумНалПУС ОСостав элемента представлен в таблице 4.10
Данные, служащие основанием для исчисления и уплаты налога при добыче нефти обезвоженной, обессоленной и стабилизированной, за исключением добытой на новом морском месторождении углеводородного сырья и на участках недр, в отношении которой исчисляется налог на дополнительный доход от добычи углеводородного сырьяИсчНалНефтС НМСостав элемента представлен в таблице 4.12
Данные, служащие основанием для исчисления и уплаты налога при добыче газа горючего природного и газового конденсата, за исключением добычи на новом морском месторождении углеводородного сырьяИсчНалГазС НМСостав элемента представлен в таблице 4.18
Данные, служащие основанием для исчисления и уплаты налога при добыче углеводородного сырья на новом морском месторождении углеводородного сырьяИсчУплНалНовС НМСостав элемента представлен в таблице 4.23
Данные, служащие основанием для исчисления и уплаты налога, за исключением углеводородного сырья (кроме попутного газа) и угляИсчУплНалИсклС НМСостав элемента представлен в таблице 4.25
Определение стоимости единицы добытого полезного ископаемого исходя из расчетной стоимостиСтоимЕдДПИС НСостав элемента представлен в таблице 4.35
Данные, служащие основанием для исчисления и уплаты налога при добыче угля по участку недрИсчУплНалУгС НМСостав элемента представлен в таблице 4.39
Данные, служащие основанием для исчисления и уплаты налога при добыче нефти обезвоженной, обессоленной и стабилизированной, в отношении которой исчисляется налог на дополнительный доход от добычи углеводородного сырьяИсчНалНефтНДДС НМСостав элемента представлен в таблице 4.48

Таблица 4.10

Сумма налога, подлежащая уплате в бюджет (СумНалПУ)

Наименование элементаСокращенное наименование (код) элементаПризнак типа элементаФормат элементаПризнак обязательности элементаДополнительная информация
Сумма налога, подлежащая уплате в бюджет (по КБК и ОКТМО)СумПУС ОМСостав элемента представлен в таблице 4.11

Таблица 4.11

Сумма налога, подлежащая уплате в бюджет (по КБК и ОКТМО) (СумПУ)

Наименование элементаСокращенное наименование (код) элементаПризнак типа элементаФормат элементаПризнак обязательности элементаДополнительная информация
Код бюджетной классификацииКБКАT(=20)ОКТиповой элемент <КБКТип>
Код по ОКТМООКТМОАT(=8) | T(=11)ОКТиповой элемент <ОКТМОТип>.
Принимает значение в соответствии с Общероссийским классификатором территорий муниципальных образований
Сумма налога, подлежащая уплате в бюджет (в рублях)НалПУАN(15)О 

Таблица 4.12

Данные, служащие основанием для исчисления и уплаты налога при добыче нефти обезвоженной, обессоленной и стабилизированной, за исключением добытой на новом морском месторождении углеводородного сырья и на участках недр, в отношении которой исчисляется налог на дополнительный доход от добычи углеводородного сырья (ИсчНалНефт)

Наименование элементаСокращенное наименование (код) элементаПризнак типа элементаФормат элементаПризнак обязательности элементаДополнительная информация
Код вида добытого полезного ископаемогоКодДПИАT(=5)ОКТиповой элемент <СДПИТип>.
Принимает значение в соответствии с приложением N 2 к Порядку заполнения: 03100
Код бюджетной классификацииКБКАT(=20)ОКТиповой элемент <КБКТип>
Код единицы измерения количества добытого полезного ископаемого по ОКЕИОКЕИАT(=3)ОКТиповой элемент <ОКЕИТип>.
Принимает значение в соответствии с приложением N 4 к Порядку заполнения: 168
Величина НДПИдоп_этан (в миллионах рублей)ВелНДПИАN(15)Н 
Показатели (коэффициенты), используемые для расчета налога по участку недрПокРасчНалС ОМСостав элемента представлен в таблице 4.13
Сведения о сумме налога, подлежащей уплате в бюджет, при применении налогового вычета при добыче нефти на нескольких участках недрСумНалПУВычС НМСостав элемента представлен в таблице 4.17.
Элемент должен отсутствовать при <ПрВычет>=00 (из таблицы 4.13) или при <ПрПорядВычет>=1 (из таблицы 4.13)

Таблица 4.13

Показатели (коэффициенты), используемые для расчета налога по участку недр (ПокРасчНал)

Наименование элементаСокращенное наименование (код) элементаПризнак типа элементаФормат элементаПризнак обязательности элементаДополнительная информация
Код по ОКТМООКТМОАT(=8) | T(=11)ОКТиповой элемент <ОКТМОТип>.
Принимает значение в соответствии с Общероссийским классификатором территорий муниципальных образований
Серия лицензии на пользование недрамиСерЛицНедрАT(=3)О 
Номер лицензии на пользование недрамиНомЛицНедрАT(5-6)О 
Вид лицензии на пользование недрамиВидЛицНедрАT(=2)О 
Налоговая ставкаСтавНалАN(15.10)О 
Показатель, характеризующий особенности добычи нефти (Дм), для нефти, добытой из залежей, значение коэффициента Кд для которых равно 1ПоказДмАN(17.10)О 
КндпиКндпиАN(4)О 
Коэффициент, характеризующий динамику мировых цен на нефть (Кц)КоэфКцАN(6.4)О 
Коэффициент, характеризующий величину запасов участка недр (Кз)КоэфКзАN(5.4)О 
Величина начальных извлекаемых запасов (Vз)ВелНачЗапАN(4.3)Н 
Коэффициент, характеризующий степень выработанности конкретной залежи углеводородного сырья (Кдв)КоэфКдвАN(5.4)О 
Коэффициент, характеризующий регион добычи и свойства нефти (Ккан)КоэфКканАN(1)О 
Коэффициент (Кабдт)КоэфКабдтАN(10.4)О 
Коэффициент (Иаб)КоэфИабАN(1)О 
Коэффициент (Идт)КоэфИдтАN(1)О 
Коэффициент (Нбуг)КоэфНбугАN(8.4)О 
Коэффициент (Нк_демп)КоэфНкдемпАN(14.4)О 
Коэффициент (Ддв_аб)КоэфДдвабАN(10)О 
Коэффициент (Ск_демп)КоэфСкдемпАN(14.4)О 
Коэффициент (Ддв_дт)КоэфДдвдтАN(10)О 
Коэффициент (Кман)КоэфКманАN(16.10)О 
Сумма исчисленного налога по участку недр (в рублях)НалИсчислАN(15)О 
Признак налогового вычетаПрВычетАT(=2)ОКПринимает значение:
00 - налоговый вычет не применяется |
01 - налоговый вычет, предусмотренный
пунктом 3.1 статьи 343.2 Налогового кодекса Российской Федерации (далее - Кодекс) |
02 - налоговый вычет, предусмотренный
пунктом 3.3 статьи 343.2 Кодекса |
03 - налоговый вычет, предусмотренный
пунктом 3.4 статьи 343.2 Кодекса |
04 - налоговый вычет, предусмотренный
пунктом 3.5 статьи 343.2 Кодекса |
05 - налоговый вычет, предусмотренный
пунктом 3.6 статьи 343.2 Кодекса |
06 - налоговый вычет, предусмотренный
статьей 343.5 Кодекса |
09 - налоговый вычет, предусмотренный
пунктом 3.8 статьи 343.2 Кодекса |
14 - налоговый вычет, предусмотренный
пунктом 3.9 статьи 343.2 Кодекса
Признак порядка применения налогового вычетаПрПорядВычетАT(=1)НКУПринимает значение:
1 - налоговый вычет применяется по участку недр |
2 - налоговый вычет применяется в совокупности по участкам недр.
Элемент должен отсутствовать при значении элемента <ПрВычет>=00, в остальных случаях является обязательным
Сумма налогового вычета (в рублях)НалВычАN(15)НУЭлемент является обязательным при значении элемента <ПрПорядВычет>=1, в остальных случаях должен отсутствовать
Сумма налога к уплате (в рублях)НалУплАN(15)НУЭлемент отсутствует при значении элемента <ПрПорядВычет>=2, в остальных случаях является обязательным
Данные о количестве нефти, добытой на участке недр, за исключением количества нефти, добытой из залежи (залежей) углеводородного сырья, которое отражается в подразделе 2.1.2ДобНефтУчНедрС НМСостав элемента представлен в таблице 4.14
Данные о количестве нефти, добытой из залежи углеводородного сырьяДобНефтЗалежС НМСостав элемента представлен в таблице 4.15

Таблица 4.14

Данные о количестве нефти, добытой на участке недр, за исключением количества нефти, добытой из залежи (залежей) углеводородного сырья, которое отражается в подразделе 2.1.2 (ДобНефтУчНедр)

Наименование элементаСокращенное наименование (код) элементаПризнак типа элементаФормат элементаПризнак обязательности элементаДополнительная информация
Код основания налогообложенияКодОсновАT(=4)ОКПринимает значение в соответствии с приложением N 3 к Порядку заполнения
Количество нефти, подлежащей налогообложениюКолНефтПНАN(14.3)О 

Таблица 4.15

Данные о количестве нефти, добытой из залежи углеводородного сырья (ДобНефтЗалеж)

Наименование элементаСокращенное наименование (код) элементаПризнак типа элементаФормат элементаПризнак обязательности элементаДополнительная информация
Наименование залежиНаимЗлжАT(1-100)О 
Эффективная нефтенасыщенная толщина пластаЭфТолщПластАN(6.4)Н 
Проницаемость залежиПроницЗлжАN(8.7)Н 
Глубина залегания продуктивной залежи углеводородного сырьяГлубПластАN(4)О 
Плотность нефтиПлотнНефтАN(5.3)О 
Налоговая ставкаСтавНалАN(15.10)О 
Коэффициент, характеризующий динамику мировых цен на нефть (Кц)КоэфКцАN(6.4)О 
Показатель, характеризующий особенности добычи нефти (Дм), для нефти, добытой из залежиПоказатДмАN(17.10)О 
Степень выработанности запасов конкретной залежи углеводородного сырьяСтепеньСвзАN(5.4)О 
Коэффициент, характеризующий степень сложности добычи нефти (Кд)КоэфКдАN(2.1)О 
Количество налоговых периодов применения коэффициента Кд < 1КолНалПерАN(3)О 
Коэффициент, характеризующий степень выработанности конкретной залежи углеводородного сырья (Кдв)КоэфКдвАN(5.4)О 
Сумма исчисленного налога по нефти, добытой из залежи (в рублях)НалИсчислЗлжАN(15)О 
Данные о количестве добытой нефти, подлежащей налогообложению, по коду основания налогообложенияКолНефтОснС ОМСостав элемента представлен в таблице 4.16

Таблица 4.16

Данные о количестве добытой нефти, подлежащей налогообложению, по коду основания налогообложения (КолНефтОсн)

Наименование элементаСокращенное наименование (код) элементаПризнак типа элементаФормат элементаПризнак обязательности элементаДополнительная информация
Код основания налогообложенияКодОсновАT(=4)ОКПринимает значение в соответствии с приложением N 3 к Порядку заполнения
Количество добытой нефти, подлежащей налогообложениюКолНефтПНАN(14.3)О 

Таблица 4.17

Сведения о сумме налога, подлежащей уплате в бюджет, при применении налогового вычета при добыче нефти на нескольких участках недр (СумНалПУВыч)

Наименование элементаСокращенное наименование (код) элементаПризнак типа элементаФормат элементаПризнак обязательности элементаДополнительная информация
Признак налогового вычетаПрВычетАT(=2)ОКПринимает значение:
01 - налоговый вычет, предусмотренный
пунктом 3.1 статьи 343.2 Кодекса |
02 - налоговый вычет, предусмотренный
пунктом 3.3 статьи 343.2 Кодекса |
03 - налоговый вычет, предусмотренный
пунктом 3.4 статьи 343.2 Кодекса |
04 - налоговый вычет, предусмотренный
пунктом 3.5 статьи 343.2 Кодекса |
05 - налоговый вычет, предусмотренный
пунктом 3.6 статьи 343.2 Кодекса |
06 - налоговый вычет, предусмотренный
статьей 343.5 Кодекса |
09 - налоговый вычет, предусмотренный
пунктом 3.8 статьи 343.2 Кодекса |
14 - налоговый вычет, предусмотренный
пунктом 3.9 статьи 343.2 Кодекса
Код по ОКТМООКТМОАT(=8) | T(=11)ОКТиповой элемент <ОКТМОТип>.
Принимает значение в соответствии с Общероссийским классификатором территорий муниципальных образований
Сумма исчисленного налога (в рублях)НалИсчислАN(15)О 
Сумма налогового вычета (в рублях)НалВычАN(15)О 
Сумма налога к уплате (в рублях)НалУплАN(15)О 

Таблица 4.18

Данные, служащие основанием для исчисления и уплаты налога при добыче газа горючего природного и газового конденсата, за исключением добычи на новом морском месторождении углеводородного сырья (ИсчНалГаз)

Наименование элементаСокращенное наименование (код) элементаПризнак типа элементаФормат элементаПризнак обязательности элементаДополнительная информация
Код вида добытого полезного ископаемогоКодДПИАT(=5)ОКТиповой элемент <СДПИТип>.
Принимает значение в соответствии с приложением N 2 к Порядку заполнения: 03200 103300
Код бюджетной классификацииКБКАT(=20)ОКТиповой элемент <КБКТип>
Код единицы измерения количества добытого полезного ископаемого по ОКЕИОКЕИАT(=3)ОКТиповой элемент <ОКЕИТип>.
Принимает значение в соответствии с приложением N 4 к Порядку заполнения
Сумма исчисленного налога по газовому конденсату (в рублях)СумИсчНалАN(15)О 
Сумма налогового вычета по газовому конденсату (в рублях)СумНалВычАN(14.2)Н 
Сумма налога по газовому конденсату, подлежащая уплате (в рублях)СумНалУплАN(12)О 
Коэффициент извлечения широкой фракции легких углеводородов при переработке газового конденсата (Кшфлу)КоэфКшфлуАN(5.4)Н 
Количество добытого газового конденсата, переработанного для получения широкой фракции легких углеводородов (Мгк)КолМгкАN(14.4)Н 
Ставка налогового вычета на одну тонну широкой фракции легких углеводородов, полученной из газового конденсата (В) (в рублях)СтавкаВАN(4)Н 
Показатель, характеризующий расходы на доставку (транспортировку) газа горючего природного (Тг)ПоказатТгАN(11)Н 
Показатель КгкПоказКгкАN(10.4)Н 
Показатель КкгПоказКкгАN(3)НУЭлемент обязателен при <КодДПИ>=03300
Величина Ккг2024ПоказКкг2024АN(17)Н 
Цена газа горючего природного (Цг) (в рублях)ЦенаЦгАN(10.4)Н 
Коэффициент, характеризующий долю реализации газа потребителям Российской Федерации в общем объеме реализованного организацией газа (Ов)КоэфОвАN(3.2)О 
Коэффициент, характеризующий долю добытого газа горючего природного (за исключением попутного газа) в суммарном объеме добытого углеводородного сырья (Кгпн)КоэфКгпнАN(3.2)Н 
Средняя по Единой системе газоснабжения расчетная цена на газ (Цв)СрЦенаЦвАN(6)Н 
Расчетная цена газа горючего природного при поставках за пределы территорий государств - участников Содружества Независимых Государств (Цэ)РасчЦенаЦэАN(10.4)Н 
Цена газового конденсата (Цк)ЦенаЦкАN(10.4)Н 
Условная ставка вывозной таможенной пошлины на газовый конденсат (Пн)УслСтавПнАN(7.4)Н 
Коэффициент, характеризующий экспортную доходность единицы условного топлива (Кгп)КоэфКгпАN(5.4)Н 
Корректирующий коэффициент (Ккм)КоэфКкмАN(16.15)Н 
Коэффициент (Кман)КоэфКманАN(16.10)О 
Коэффициент, характеризующий количество добытого газового конденсата без учета широкой фракции легких углеводородовКоэфКолДобАN(3.2)Н 
Показатели (коэффициенты), используемые для расчета налога по участку недрПокРасчНалС ОМСостав элемента представлен в таблице 4.19
Сведения для определения величины Ккг2024 при добыче газа горючего природногоСведКкг2024С НМУСостав элемента представлен в таблице 4.22.
Элемент является обязательным при наличии элемента <ПоказКкг2024> и должен отсутствовать в остальных случаях

Таблица 4.19

Показатели (коэффициенты), используемые для расчета налога по участку недр (ПокРасчНал)

Наименование элементаСокращенное наименование (код) элементаПризнак типа элементаФормат элементаПризнак обязательности элементаДополнительная информация
Код по ОКТМООКТМОАT(=8) | T(=11)ОКТиповой элемент <ОКТМОТип>.
Принимает значение в соответствии с Общероссийским классификатором территорий муниципальных образований
Серия лицензии на пользование недрамиСерЛицНедрАT(=3)О 
Номер лицензии на пользование недрамиНомЛицНедрАT(5-6)О 
Вид лицензии на пользование недрамиВидЛицНедрАT(=2)О 
Сумма исчисленного налога по участку недр (в рублях)СумИсчНалАN(15)О 
Сумма налогового вычета (уменьшения) по газу горючему природному (в рублях)СумНалВычАN(13.2)Н 
Сумма налога к уплате по участку недр (в рублях)СумНалУплАN(12)О 
Степень выработанности запасов газа горючего природного конкретного участка недр (Свг)СтепеньСвгАN(8.7)О 
Базовое значение единицы условного топлива (Еут)ЗначенЕутАN(8.4)О 
Коэффициент, характеризующий долю добытого газа горючего природного (за исключением попутного газа) в общем количестве газа горючего природного (за исключением попутного газа) и газового конденсата, добытых в истекшем налоговом периоде на участке недр, содержащем залежь углеводородного сырья (Дг)КоэфДгАN(5.4)О 
Данные о количестве полезного ископаемого, добытого из залежи углеводородного сырьяКолДПИЗалС ОМСостав элемента представлен в таблице 4.20

Таблица 4.20

Данные о количестве полезного ископаемого, добытого из залежи углеводородного сырья (КолДПИЗал)

Наименование элементаСокращенное наименование (код) элементаПризнак типа элементаФормат элементаПризнак обязательности элементаДополнительная информация
Наименование залежиНаимЗлжАT(1-100)О 
Глубина залегания продуктивной залежи углеводородного сырьяГлубПластАN(4)О 
Плотность залежи углеводородного сырьяПлотнУВСырьяАN(4.3)О 
Налоговая ставкаСтавНалАN(5)О 
Значение коэффициента КвгЗначениеКвгАN(5.4)О 
Значение коэффициента КрЗначениеКрАN(5.4)О 
Значение коэффициента КгзЗначениеКгзАN(5.4)О 
Значение коэффициента КасЗначениеКасАN(5.4)О 
Значение коэффициента КорзЗначениеКорзАN(5.4)О 
Коэффициент, характеризующий степень сложности добычи газа горючего природного и (или) газового конденсата из залежи углеводородного сырья (Кс)КоэфКсАN(5.4)О 
Сумма исчисленного налога по залежи углеводородного сырья (в рублях)НалИсчислЗлжАN(15)О 
Данные о количестве добытого из залежи полезного ископаемого, подлежащего налогообложению, по коду основания налогообложенияКолДПИЗалОснС ОМСостав элемента представлен в таблице 4.21

Таблица 4.21

Данные о количестве добытого из залежи полезного ископаемого, подлежащего налогообложению, по коду основания налогообложения (КолДПИЗалОсн)

Наименование элементаСокращенное наименование (код) элементаПризнак типа элементаФормат элементаПризнак обязательности элементаДополнительная информация
Код основания налогообложенияКодОсновАT(=4)ОКПринимает значение в соответствии с приложением N 3 к Порядку заполнения
Количество добытого из залежи полезного ископаемого, подлежащего налогообложениюКолДПИАN(14.3)О 

Таблица 4.22

Сведения для определения величины Ккг2024 при добыче газа горючего природного (СведКкг2024)

Наименование элементаСокращенное наименование (код) элементаПризнак типа элементаФормат элементаПризнак обязательности элементаДополнительная информация
Код субъекта Российской Федерации или иных территорийКодСубАT(=2)ОКТиповой элемент <ССРФТип>.
Принимает значение в соответствии с приложением N 5 к Порядку заполнения
Код единицы измерения количества газаОКЕИАT(=3)ОКТиповой элемент <ОКЕИТип>.
Принимает значение в соответствии с приложением N 4 к Порядку заполнения: 114
Совокупный объем реализации газа потребителям (Vi)РеалПотрАN(17.3)О 
Объем реализованного газа, который не учитывается при определении показателя ViОбРеалНеУчАN(17.3)О 
Совокупный объем реализации газа населению (Viнас)РеалНасАN(17.3)О 
Объем газа, который не учитывается в целях определения Ккг2024НеУчКкг2024АN(17.3)О 
Цена на газ для потребителей (кроме населения) (Цi)ЦенПотрАN(7.2)О 
Цена на газ, для последующей реализации населению (Цiнас)ЦенРеалНасАN(7.2)О 
Показатель КоПоказКоАN(3.2)О 
Сведения о признаке и значении объема газа, который не учитывается при определении показателя ViПрЗначГазС НМТиповой элемент <ПрЗначГазТип>.
Состав элемента представлен в таблице 4.52

Таблица 4.23

Данные, служащие основанием для исчисления и уплаты налога при добыче углеводородного сырья на новом морском месторождении углеводородного сырья (ИсчУплНалНов)

Наименование элементаСокращенное наименование (код) элементаПризнак типа элементаФормат элементаПризнак обязательности элементаДополнительная информация
Код вида полезного ископаемогоКодДПИАT(=5)ОКТиповой элемент <СДПИТип>.
Принимает значение в соответствии с приложением N 2 к Порядку заполнения:
03100 | 03200 | 03300 | 03401
Код бюджетной классификацииКБКАT(=20)ОКТиповой элемент <КБКТип>
Код единицы измерения количества добытого полезного ископаемого по ОКЕИОКЕИАT(=3)ОКТиповой элемент <ОКЕИТип>.
Принимает значение в соответствии с приложением N 4 к Порядку заполнения
Код по ОКТМООКТМОАT(=8) | T(=11)ОКТиповой элемент <ОКТМОТип>.
Принимает значение в соответствии с Общероссийским классификатором территорий муниципальных образований
Серия лицензии на пользование недрамиСерЛицНедрАT(=3)О 
Номер лицензии на пользование недрамиНомЛицНедрАT(5-6)О 
Вид лицензии на пользование недрамиВидЛицНедрАT(=2)О 
Наименование нового морского месторожденияНаимМестАT(1-100)О 
Месяц и год начала промышленной добычи углеводородного сырьяНачДобУВСАT(=7)ОТиповой элемент <ДатаМГТип>.
Дата в формате ММ.ГГГГ
Стоимость единицы полезного ископаемогоСтоимЕдПИАN(17.2)Н 
Минимальная стоимость единицы полезного ископаемогоСтоимЕдПИМинАN(17.2)О 
Количество реализованного добытого полезного ископаемогоКолРеалДПИАN(14.3)Н 
Выручка от реализации добытого полезного ископаемогоВырРеалДПИАN(17.2)Н 
Скорректированная выручка от реализации добытого полезного ископаемого на основании пункта 6 статьи 105.3 Налогового кодекса Российской ФедерацииВырРеалДПИ105.3АN(17.2)Н 
Налоговая базаНалБазаАN(17.2)О 
Сумма исчисленного налога (в рублях)НалИсчислАN(15)О 
Скорректированная сумма налога на основании пункта 6 статьи 105.3 Налогового кодекса Российской Федерации (в рублях)НалИсчисл105.3АN(15)Н 
Признак налогового вычетаПрВычетАT(=2)ОКПринимает значение:
00 - налоговый вычет не применяется |
03 - налоговый вычет, предусмотренный
пунктом 3.4 статьи 343.2 Кодекса |
07 - налоговый вычет, предусмотренный статьей 343.4 Кодекса
Сумма налогового вычета (в рублях)СумНалВычАN(15)Н 
Сумма налога к уплате (в рублях)СумНалУплАN(15)О 
Данные о количестве полезного ископаемого, подлежащего налогообложению, по коду основания налогообложенияКолПИНалОснС ОМСостав элемента представлен в таблице 4.24

Таблица 4.24

Данные о количестве полезного ископаемого, подлежащего налогообложению, по коду основания налогообложения (КолПИНалОсн)

Наименование элементаСокращенное наименование (код) элементаПризнак типа элементаФормат элементаПризнак обязательности элементаДополнительная информация
Код основания налогообложенияКодОсновАT(=4)ОКПринимает значение в соответствии с приложением N 3 к Порядку заполнения
Количество полезного ископаемого, подлежащего налогообложениюКолПИНалАN(14.3)О 

Таблица 4.25

Данные, служащие основанием для исчисления и уплаты налога, за исключением углеводородного сырья (кроме попутного газа) и угля (ИсчУплНалИскл)

Наименование элементаСокращенное наименование (код) элементаПризнак типа элементаФормат элементаПризнак обязательности элементаДополнительная информация
Код вида добытого полезного ископаемогоКодДПИАT(=5)ОКТиповой элемент <СДПИТип>.
Принимает значение в соответствии с приложением N 2 к Порядку заполнения
Код бюджетной классификацииКБКАT(=20)ОКТиповой элемент <КБКТип>
Код единицы измерения количества добытого полезного ископаемого по ОКЕИОКЕИАT(=3)ОКТиповой элемент <ОКЕИТип>.
Принимает значение в соответствии с приложением N 4 к Порядку заполнения
Данные о количестве полезного ископаемого по участкам недрКолПИУчНалС ОМСостав элемента представлен в таблице 4.26
Данные для расчета налога при добыче железной руды и (или) многокомпонентной комплексной руды, добываемой на участках недр, расположенных полностью или частично на территории Красноярского краяДаннРасчНалС НМУСостав элемента представлен в таблице 4.30.
Элемент является обязательным при значении элемента <КодДПИ>=04104 | 05100 и должен отсутствовать при остальных значениях элемента <КодДПИ>
Данные для определения значения коэффициента КподзДаннКподзС НСостав элемента представлен в таблице 4.32
Данные для расчета стоимости концентратов и других полупродуктов, содержащих в себе один или несколько драгоценных металлов, добытых на участке недрДаннРасчКонцС НМУСостав элемента представлен в таблице 4.33.
Элемент является обязательным при значении элемента <КодДПИ>=13000 и должен отсутствовать при остальных значениях элемента <КодДПИ>

Таблица 4.26

Данные о количестве полезного ископаемого по участкам недр (КолПИУчНал)

Наименование элементаСокращенное наименование (код) элементаПризнак типа элементаФормат элементаПризнак обязательности элементаДополнительная информация
Код по ОКТМООКТМОАT(=8) | T(=11)ОКТиповой элемент <ОКТМОТип>.
Принимает значение в соответствии с Общероссийским классификатором территорий муниципальных образований
Серия лицензии на пользование недрамиСерЛицНедрАT(3-4)О 
Номер лицензии на пользование недрамиНомЛицНедрАT(5-6)О 
Вид лицензии на пользование недрамиВидЛицНедрАT(=2)О 
Налоговая ставкаНалСтавкаАN(8.2)О 
Рентный коэффициент КрентаКрентаАN(3.1)ОПринимает значение: 0.2 | 1 | 3.5
Признак налогоплательщикаПрНПАT(=1)ОКУПринимает значение:
0 - иной налогоплательщик |
1 - налогоплательщик, обладающий
статусом участника РИП |
2 - налогоплательщик, обладающий
статусом резидента ТОР |
3 - налогоплательщик, заключивший
либо исполнивший соглашение о защите и поощрении капиталовложений |
4 - налогоплательщик, осуществляющий
добычу в связи с выполнением специального инвестиционного контракта, заключенного до 31.12.2020 в соответствии с Федеральным законом от 31.12.2014 N 488-ФЗ "О промышленной политике в Российской Федерации" |
5 - налогоплательщик, заключивший
соглашение о добыче и сохранении занятости, предусмотренное пунктом 4 статьи 342.8 Кодекса |
6 - налогоплательщик, заключивший
инвестиционное соглашение о добыче металлов платиновой группы на участках недр, указанных в пункте 3.1 статьи 342.10 Кодекса |
7 - налогоплательщик, осуществляющий
добычу полезных ископаемых, являющихся сырьем для производства минеральных удобрений, указанный в пункте 1.2 статьи 342.12 Кодекса.
Элемент должен принимать значение "1" при значении элемента <ПрКоэф>=01 | 03 (из таблицы 4.27).
Элемент должен принимать значение "2" при значении элемента <ПрКоэф>=02 (из таблицы 4.27).
Код субъекта Российской Федерации, на территории которого налогоплательщиком получен статус участника регионального инвестиционного проекта или резидента территории опережающего развитияКодСубАT(=2)НКУТиповой элемент <ССРФТип>.
Принимает значение в соответствии с приложением N 5 к Порядку заполнения.
Элемент является обязательным при значении элемента <ПрНП>=1 | 2 или при значении элемента <ПрКоэф>=01 | 02 | 03 (из таблицы 4.27) и должен отсутствовать при остальных значениях элемента <ПрНП> и <ПрКоэф> (из таблицы 4.27)
Среднесписочная численность работников организацииСрСписАN(5)НУЭлемент является обязательным при значении элемента <ПрНП>=5 и должен отсутствовать при остальных значениях элемента <ПрНП>
Содержание (в долях) хлорида калия (KCI) в 1 тонне добытого полезного ископаемого (Сок)СодХлорАN(7.5)НУЭлемент является обязательным при значении элемента <КодДПИ>=06103 (из таблицы 4.25) и должен отсутствовать при остальных значениях элемента <КодДПИ>
Содержание (в долях) оксида фосфора в 1 тонне добытого полезного ископаемого (СФР)СодФосфАN(7.5)НУЭлемент является обязательным при значении элемента <КодДПИ>=06101 | 06118 | 06102 | 06201 | 06202 | 06203 (из таблицы 4.25) и должен отсутствовать при остальных значениях элемента <КодДПИ>
Признак и значение коэффициента, применяемого к ставке налогаПрЗначКоэфС ОМСостав элемента представлен в таблице 4.27
Данные о количестве добытого полезного ископаемого, подлежащего налогообложению, по коду основания налогообложенияКолПИНалОснС ОМСостав элемента представлен в таблице 4.28
Данные о сумме налога, подлежащей уплате в бюджетСумНалУплС ОСостав элемента представлен в таблице 4.29

Таблица 4.27

Признак и значение коэффициента, применяемого к ставке налога (ПрЗначКоэф)

Наименование элементаСокращенное наименование (код) ЭлементаПризнак типа элементаФормат элементаПризнак обязательности элементаДополнительная информация
Признак коэффициентаПрКоэфАT(=2)ОКУПринимает значение:
01 - коэффициент, характеризующий
территорию добычи полезного ископаемого (Ктд), применяемый налогоплательщиком-участником РИП, удовлетворяющего требованию, установленному подпунктом 1 пункта 1 статьи 25.8 Кодекса |
02 - коэффициент, характеризующий
территорию добычи полезного ископаемого (Ктд), применяемый налогоплательщиком, обладающим статусом резидента ТОР в соответствии с Федеральным законом от 29.12.2014 N 473-ФЗ "О территориях опережающего развития в Российской Федерации" |
03 - коэффициент, характеризующий
территорию добычи полезного ископаемого (Ктд), применяемый налогоплательщиком - участником РИП, указанным в подпункте 2 пункта 1 статьи 25.9 Кодекса |
04 - коэффициент Ккс, определяемый в
соответствии со статьей 342.12 Кодекса |
05 - коэффициент, характеризующий
способ добычи кондиционных руд черных металлов (Кподз), определяемый в соответствии со статьей 342.1 Кодекса |
07 - коэффициент, характеризующий
особенности добычи редких металлов (Крм), определяемый в соответствии со статьей 342.7 Кодекса |
08 - коэффициент Кжр, определяемый в
соответствии со статьей 342.9 Кодекса |
09 - коэффициент Кмкр, определяемый в
соответствии со статьей 342.10 Кодекса |
10 - коэффициент Кфр, определяемый в
соответствии со статьей 342.15 Кодекса |
00 - налогоплательщик не применяет
корректирующие коэффициенты Ктд, Ккс, Кподз, Крм, Кжр, Кмкр, Кфр.
Элемент не должен принимать значение "01" | "02" | "03", если элемент <ПрНП>=0 (из таблицы 4.26)
Значение коэффициентаЗначКоэфАN(6.2)ОУЭлемент должен принимать значение 0.1 или 1, если элемент <ПрКоэф>=07.
Элемент должен принимать значение 0.25 или 1, если элемент <ПрКоэф>=05.
Элемент должен принимать значение 0, если элемент <ПрКоэф>=00

Таблица 4.28

Данные о количестве добытого полезного ископаемого, подлежащего налогообложению, по коду основания налогообложения (КолПИНалОсн)

Наименование элементаСокращенное наименование (код) элементаПризнак типа элементаФормат элементаПризнак обязательности элементаДополнительная информация
Код основания налогообложенияКодОсновАT(=4)ОКПринимает значение в соответствии с приложением N 3 к Порядку заполнения
Количество добытого полезного ископаемого, подлежащего налогообложениюКолПИНалАN(14.3)О 

Таблица 4.29

Данные о сумме налога, подлежащей уплате в бюджет (СумНалУпл)

Наименование элементаСокращенное наименование (код) элементаПризнак типа элементаФормат элементаПризнак обязательности элементаДополнительная информация
Стоимость единицы добытого полезного ископаемогоСтоимЕдПИАN(17.2)О 
Количество реализованного добытого полезного ископаемогоКолРеалДПИАN(14.3)Н 
Выручка от реализации добытого полезного ископаемогоВырРеалДПИАN(17.2)НУЭлемент обязателен при наличии элемента <КолРеалДПИ> и не применяется при отсутствии элемента <КолРеалДПИ>
Первичная (лимитная) оценка драгоценных камнейПервОцДрагАN(17.2)Н 
Скорректированная выручка от реализации добытого полезного ископаемого на основании пункта 6 статьи 105.3 Налогового кодекса Российской ФедерацииВырРеалДПИ105.3АN(17.2)Н 
Расходы налогоплательщика по доставкеРасхНПДостАN(17.2)Н 
Расходы налогоплательщика по аффинажу химически чистого драгоценного металлаРасхНПАфнжАN(17.2)Н 
Стоимость концентрата и полупродукта, содержащего в себе один или несколько драгоценных металлов (в рублях)СтоимКонцАN(17.2)Н 
Налоговая базаНалБазаАN(17.2)О 
Сумма исчисленного налога (в рублях)НалИсчислАN(15)О 
Скорректированная сумма исчисленного налога на основании пункта 6 статьи 105.3 Налогового кодекса Российской Федерации (в рублях)НалИсчисл105.3АN(15)Н 
Признак налогового вычетаПрВычетАT(=2)ОКПринимает значение:
00 - налоговый вычет не применяется |
10 - налоговый вычет, предусмотренный
статьей 343.6 Кодекса |
11 - налоговый вычет, предусмотренный
статьей 343.7 Кодекса |
12 - налоговый вычет, предусмотренный
статьей 343.8 Кодекса |
13 - налоговый вычет, предусмотренный
статьей 343.9 Кодекса |
15 - налоговый вычет, предусмотренный
статьей 343.10 Кодекса
Сумма налогового вычета (в рублях)СумНалВычАN(15)О 
Сумма налога, подлежащая уплате (в рублях)СумНалУплАN(15)О 
Показатель КдрмКдрмАN(15)Н 
Количество драгоценного металла (золото) Vдрм (в килограммах)КолЗолАN(14.3)Н 

Таблица 4.30

Данные для расчета налога при добыче железной руды и (или) многокомпонентной комплексной руды, добываемой на участках недр, расположенных полностью или частично на территории Красноярского края (ДаннРасчНал)

Наименование элементаСокращенное наименование (код) элементаПризнак типа элементаФормат элементаПризнак обязательности элементаДополнительная информация
Серия лицензии на пользование недрамиСерЛицНедрАT(3-4)О 
Номер лицензии на пользование недрамиНомЛицНедрАT(5-6)О 
Вид лицензии на пользование недрамиВидЛицНедрАT(=2)О 
Данные для расчета налога при добыче железной руды и (или) многокомпонентной комплексной руды, добываемой на участках недр, расположенных полностью или частично на территории Красноярского края, по указанной лицензииДаннРасчНалЛицС ОМСостав элемента представлен в таблице 4.31

Таблица 4.31

Данные для расчета налога при добыче железной руды и (или) многокомпонентной комплексной руды, добываемой на участках недр, расположенных полностью или частично на территории Красноярского края, по указанной лицензии (ДаннРасчНалЛиц)

Наименование элементаСокращенное наименование (код) элементаПризнак типа элементаФормат элементаПризнак обязательности элементаДополнительная информация
Признак металлаПрМетАT(=2)ОКПринимает значение:
01 - медь |
02 - никель |
03 - палладий |
04 - металлы платиновой группы (за
исключением палладия) |
05 - золото |
06 - кобальт |
07 - железо
Средняя за налоговый период мировая цена металла (в долларах США)СрЦенМетАN(10.2)О 
Среднее значение за налоговый период курса доллара США к рублю Российской Федерации (Р)СрЗначКурсАN(7.4)О 
Доля содержания металла в руде |ДоляМетПN(9.8)ОУЭлемент является обязательным при значении элемента <КодДПИ>=05100 (из таблицы 4.25)
Процент содержания железа в рудеПроцЖелПN(6.4)ОУЭлемент является обязательным при значении элемента <КодДПИ>=04104 (из таблицы 4.25)

Таблица 4.32

Данные для определения значения коэффициента Кподз (ДаннКподз)

Наименование элементаСокращенное наименование (код) элементаПризнак типа элементаФормат элементаПризнак обязательности элементаДополнительная информация
Остаток суммы осуществленных капитальных вложений, не учтенной при определении значения коэффициента Кподз в предыдущих годах (в рублях)ОстНеУчтПредАN(15)О 
Совокупный объем осуществленных капитальных вложений за календарный год, предшествующий году налогового периода (в рублях)СовОбВложАN(15)О 
Общая сумма налога, исчисленная с применением коэффициента Кподз, равного 1, за налоговые периоды отчетного года (в рублях)СумКподз1АN(15)О 
Общая сумма налога, исчисленная с применением коэффициента Кподз, равного 0.25, за налоговые периоды отчетного года (в рублях)СумКподз0.25АN(15)О 
Разница между суммами налога, исчисленными с применением коэффициента Кподз, равного 0.25 и 1 (в рублях)РазнСумКподзАN(15)О 
Признак остатка суммы осуществленных капитальных вложенийПрОстАT(=1)ОКПринимает значение:
1 - остаток положителен или равен нулю |
2 - остаток отрицателен
Остаток суммы осуществленных капитальных вложений, не учтенной при определении значения коэффициента Кподз за отчетный календарный год (в рублях)ОстНеУчтОтчАN(15)ОПринимает значение от 0 и более

Таблица 4.33

Данные для расчета стоимости концентратов и других полупродуктов, содержащих в себе один или несколько драгоценных металлов, добытых на участке недр (ДаннРасчКонц)

Наименование элементаСокращенное наименование (код) элементаПризнак типа элементаФормат элементаПризнак обязательности элементаДополнительная информация
Серия лицензии на пользование недрамиСерЛицНедрАT(3-4)О 
Номер лицензии на пользование недрамиНомЛицНедрАT(5-6)О 
Вид лицензии на пользование недрамиВидЛицНедрАT(=2)О 
Стоимость концентрата и полупродукта, содержащего в себе один или несколько драгоценных металлов, добытых на участке недр (в рублях)СтоимКонцАN(17.2)О 
Данные для расчета стоимости концентратов и других продуктов, содержащих в себе один или несколько драгоценных металлов, по коду драгоценного металлаДаннРасчКонцКодС ОМСостав элемента представлен в таблице 4.34

Таблица 4.34

Данные для расчета стоимости концентратов и других продуктов, содержащих в себе один или несколько драгоценных металлов, по коду драгоценного металла (ДаннРасчКонцКод)

Наименование элементаСокращенное наименование (код) элементаПризнак типа элементаФормат элементаПризнак обязательности элементаДополнительная информация
Код драгоценного металла, содержащегося в добытом полезном ископаемомКодДрагМетАT(=5)ОКПринимает значение в соответствии с приложением N 2 к Порядку заполнения: 13001 | 13002 | 13003 | 13004 | 13005 | 13006 | 13007 | 13008
Доля содержания химически чистого драгоценного металла в добытом полезном ископаемомДоляСодержАN(11.10)О 
Количество химически чистого драгоценного металла в добытом полезном ископаемом (в граммах)КолЧистМетАN(18.3)О 
Количество добытого полезного ископаемого, подлежащего налогообложению по налоговой ставке 0 процентовКолДобСтав0АN(18.3)Н 
Средняя за налоговый период цена драгоценного металла (в рублях за грамм)СрЦенМетАN(17.2)О 

Таблица 4.35

Определение стоимости единицы добытого полезного ископаемого исходя из расчетной стоимости (СтоимЕдДПИ)

Наименование элементаСокращенное наименование (код) элементаПризнак типа элементаФормат элементаПризнак обязательности элементаДополнительная информация
Определение общей суммы расходов по добыче полезных ископаемыхСумРасхДПИОбщС ОСостав элемента представлен в таблице 4.36
Определение суммы расходов по отдельным добытым полезным ископаемымСумРасхДПИОтдС ОСостав элемента представлен в таблице 4.37

Таблица 4.36

Определение общей суммы расходов по добыче полезных ископаемых (СумРасхДПИОбщ)

Наименование элементаСокращенное наименование (код) элементаПризнак типа элементаФормат элементаПризнак обязательности элементаДополнительная информация
Прямые расходы по добыче полезных ископаемых, произведенные в налоговом периоде (в рублях)ПрРасхДобПерАN(17.2)О 
Остаток незавершенного производства на начало налогового периода (в рублях)ОстНПНачПерАN(17.2)О 
Остаток незавершенного производства на конец налогового периода (в рублях)ОстНПКонПерАN(17.2)О 
Сумма прямых расходов, относящихся к добытым в налоговом периоде полезным ископаемым (в рублях)ПрРасхДПИПерАN(17.2)О 
Внереализационные расходы, относящиеся к добытым полезным ископаемым (в соответствии с подпунктами 6, 7 пункта 4 статьи 340 Налогового кодекса Российской Федерации) (в рублях)ВнереалРасхДПИАN(17.2)О 
Косвенные расходы, относящиеся к добытым полезным ископаемым (в рублях)КосвРасхДПИАN(17.2)О 
Косвенные расходы, связанные с добычей полезных ископаемых и другими видами деятельности (в рублях)КосвРасхДрАN(17.2)О 
Общая сумма прямых расходов, произведенных в течение налогового периода по всем видам деятельности (в рублях)ПрРасхПерОбщАN(17.2)О 
Сумма косвенных и иных расходов, относящаяся к добытым в налоговом периоде полезным ископаемым (в рублях)КосвИнРасхПерАN(17.2)О 
Общая сумма расходов по добыче полезных ископаемых, произведенных в налоговом периоде (в рублях)РасхОбщДобПерАN(17.2)О 

Таблица 4.37

Определение суммы расходов по отдельным добытым полезным ископаемым (СумРасхДПИОтд)

Наименование элементаСокращенное наименование (код) элементаПризнак типа элементаФормат элементаПризнак обязательности элементаДополнительная информация
Код единицы измерения количества по ОКЕИОКЕИАT(=3)ОКТиповой элемент <ОКЕИТип>.
Принимает значение в соответствии с приложением N 4 к Порядку заполнения
Определение суммы расходов по добыче полезного ископаемого по коду добытого полезного ископаемогоСумРасхДПИКодС ОМСостав элемента представлен в таблице 4.38

Таблица 4.38

Определение суммы расходов по добыче полезного ископаемого по коду добытого полезного ископаемого (СумРасхДПИКод)

Наименование элементаСокращенное наименование (код) элементаПризнак типа элементаФормат элементаПризнак обязательности элементаДополнительная информация
Код добытого полезного ископаемогоКодДПИАT(=5)ОКТиповой элемент <СДПИТип>.
Принимает значение в соответствии с приложением N 2 к Порядку заполнения
Количество добытого полезного ископаемогоКоличДПИАN(12.3)О 
Доля добытого полезного ископаемого в общем количестве добытых полезных ископаемыхДоляДПИОбщКолАN(8.7)О 
Сумма расходов по добыче полезного ископаемого (в рублях)СумРасхДобПИАN(14.2)Н 

Таблица 4.39

Данные, служащие основанием для исчисления и уплаты налога при добыче угля по участку недр (ИсчУплНалУг)

Наименование элементаСокращенное наименование (код) элементаПризнак типа элементаФормат элементаПризнак обязательности элементаДополнительная информация
Серия лицензии на пользование недрамиСерЛицНедрАT(=3)О 
Номер лицензии на пользование недрамиНомЛицНедрАT(5-6)О 
Вид лицензии на пользование недрамиВидЛицНедрАT(=2)О 
Код единицы измерения количества добытого полезного ископаемого по ОКЕИОКЕИАT(=3)ОКТиповой элемент <ОКЕИТип>.
Принимает значение в соответствии с кодами единиц измерения количества добытого полезного ископаемого по общероссийскому классификатору единиц измерения ОК 015-94 согласно приложению N 4 к Порядку заполнения
Код по ОКТМООКТМОАT(=8) | T(=11)ОКТиповой элемент <ОКТМОТип>.
Принимает значение в соответствии с Общероссийским классификатором территорий муниципальных образований
Код субъекта Российской Федерации, на территории которого налогоплательщиком получен статус участника регионального инвестиционного проекта или резидента территории опережающего развитияКодСубАT(=2)НКУТиповой элемент <ССРФТип>.
Принимает значение в соответствии с приложением N 5 к Порядку заполнения.
Элемент является обязательным при значении элемента <ПрКоэф>=01 | 02 | 03 (из таблицы 4.40) и должен отсутствовать при остальных значениях элемента <ПрКоэф> (из таблицы 4.40)
Признак и значение коэффициента, применяемого к ставке налогаПрЗначКоэфС ОМСостав элемента представлен в таблице 4.40
Сведения о сумме налога, подлежащей уплате в бюджетРасчНалВидУглС ОМСостав элемента представлен в таблице 4.41
Расчет суммы налога, подлежащей уплате в бюджет, по участку недрРасчНалУплС НСостав элемента представлен в таблице 4.44
Расчет суммы налоговых вычетов по участку недрРасчНалВычС НСостав элемента представлен в таблице 4.46

Таблица 4.40

Признак и значение коэффициента, применяемого к ставке налога (ПрЗначКоэф)

Наименование элементаСокращенное наименование (код) элементаПризнак типа элементаФормат элементаПризнак обязательности элементаДополнительная информация
Признак коэффициентаПрКоэфАT(=2)ОКПринимает значение:
01 - коэффициент, характеризующий
территорию добычи полезного ископаемого (Ктд), применяемый налогоплательщиком - участником РИП, удовлетворяющего требованию, установленному подпунктом 1 пункта 1 статьи 25.8 Кодекса |
02 - коэффициент, характеризующий
территорию добычи полезного ископаемого (Ктд), применяемый налогоплательщиком, обладающим статусом резидента ТОР в соответствии с Федеральным законом от 29.12.2014 N 473-ФЗ "О территориях опережающего развития в Российской Федерации" |
03 - коэффициент, характеризующий
территорию добычи полезного ископаемого (Ктд), применяемый налогоплательщиком - участником РИП, указанным в подпункте 2 пункта 1 статьи 25.9 Кодекса |
04 - коэффициент Куг, определяемый в
соответствии со статьей 342.11 Кодекса |
05 - коэффициент Кэнрг, определяемый в
соответствии со статьей 342.13 Кодекса |
06 - коэффициент Кан, определяемый в
соответствии со статьей 342.14 Кодекса |
00 - налогоплательщик не применяет коэффициенты Ктд, Куг, Кэнрг, Кан
Значение коэффициентаЗначКоэфАN(6.2)ОУЭлемент должен принимать значение 0, если элемент <ПрКоэф>=00

Таблица 4.41

Сведения о сумме налога, подлежащей уплате в бюджет (РасчНалВидУгл)

Наименование элементаСокращенное наименование (код) элементаПризнак типа элементаФормат элементаПризнак обязательности элементаДополнительная информация
Код бюджетной классификацииКБКАT(=20)ОКТиповой элемент <КБКТип>
Сумма налога, подлежащая уплате (в рублях)СумНалАN(15)О 
Расчет суммы налога по видам угляДанДПИУгС ОСостав элемента представлен в таблице 4.42

Таблица 4.42

Расчет суммы налога по видам угля (ДанДПИУг)

Наименование элементаСокращенное наименование (код) элементаПризнак типа элементаФормат элементаПризнак обязательности элементаДополнительная информация
Расчет суммы налога по видам угля по коду вида добытого полезного ископаемогоДанДПИУгУчС ОМСостав элемента представлен в таблице 4.43

Таблица 4.43

Расчет суммы налога по видам угля по коду вида добытого полезного ископаемого (ДанДПИУгУч)

Наименование элементаСокращенное наименование (код) элементаПризнак типа элементаФормат элементаПризнак обязательности элементаДополнительная информация
Код вида добытого полезного ископаемогоКодДПИАT(=5)ОКТиповой элемент <СДПИТип>.
Принимает значение в соответствии с приложением N 2 к Порядку заполнения:
01100 | 01150 | 01300 | 01350
Код основания налогообложенияКодОсновАT(=4)ОКПринимает значение в соответствии с приложением N 3 к Порядку заполнения:
1010 | 1020 | 1040 | 1050 | 1060 | 6000 | 6100
Количество добытого полезного ископаемого, подлежащего налогообложениюКолДПИАN(14.3)О 
Налоговая ставкаСтавНалАN(7.4)О 
Сумма налога, исчисленного при добыче угля на участке недр без учета налогового вычета (в рублях)СумНалАN(15)О 

Таблица 4.44

Расчет суммы налога, подлежащей уплате в бюджет, по участку недр (РасчНалУпл)

Наименование элементаСокращенное наименование (код) элементаПризнак типа элементаФормат элементаПризнак обязательности элементаДополнительная информация
Остаток неучтенных при определении налогового вычета расходов на начало налогового периодаОстНачПерАN(15)Н 
Сумма расходов, осуществленных (понесенных) налогоплательщиком и связанных с обеспечением безопасных условий и охраны труда при добыче угля, включаемых в налоговый вычет и уменьшающих сумму налога за налоговый период, не превышающая предельной величины налогового вычетаРасхОТВычАN(15)Н 
Значение коэффициента КтКоэфКтАN(5.4)НПринимает значение не более 0,3
Сумма налога, исчисленного при добыче угля на участке недр за налоговый период без учета налогового вычета (в рублях)ИсчислУчУгАN(15)О 
Предельная величина налогового вычета (в рублях)НалВычПредАN(15)Н 
Сумма налога, исчисленного при добыче угля на участке недр за налоговый период с учетом налогового вычета, подлежащая уплате (в рублях)ИсчислПерУплАN(15)Н 
Остаток неучтенных при определении налогового вычета расходов, осуществленных (понесенных) налогоплательщиком и связанных с обеспечением безопасных условий и охраны труда при добыче угля, на конец налогового периодаОстКонПерАN(15)Н 
Сумма расходов, осуществленных (понесенных) налогоплательщиком в налоговом периоде и связанных с обеспечением безопасных условий и охраны труда при добыче угля в текущем налоговом периодеРасхОТПерС НСостав элемента представлен в таблице 4.45

Таблица 4.45

Сумма расходов, осуществленных (понесенных) налогоплательщиком в налоговом периоде и связанных с обеспечением безопасных условий и охраны труда при добыче угля в текущем налоговом периоде (РасхОТПер)

Наименование элементаСокращенное наименование (код) элементаПризнак типа элементаФормат элементаПризнак обязательности элементаДополнительная информация
Сумма расходов, осуществленных (понесенных) налогоплательщиком в налоговом периоде и связанных с обеспечением безопасных условий и охраны труда при добыче угля в текущем налоговом периоде всегоРасхОТПерВсАN(15)О 
Материальные расходыМатРасхАN(17.2)Н 
Расходы налогоплательщика на приобретение и (или) создание амортизируемого имуществаРасхАмИмущАN(17.2)Н 
Расходы, осуществленные (понесенные) налогоплательщиком в случаях достройки, дооборудования, реконструкции, модернизации, технического перевооружения объектов основных средствРасхРеконАN(17.2)Н 

Таблица 4.46

Расчет суммы налоговых вычетов по участку недр (РасчНалВыч)

Наименование элементаСокращенное наименование (код) элементаПризнак, типа элементаФормат элементаПризнак обязательности элементаДополнительная информация
Расчет суммы налоговых вычетов по участку недр по месяцу и году возникновения (окончания) права на налоговый вычетРасчНалВычПерС ОМСостав элемента представлен в таблице 4.47.
Признак множественности элемента "М" может принимать значение от 1 до 36

Таблица 4.47

Расчет суммы налоговых вычетов по участку недр по месяцу и году возникновения (окончания) права на налоговый вычет (РасчНалВычПер)

Наименование элементаСокращенное наименование (код) элементаПризнак типа элементаФормат элементаПризнак обязательности элементаДополнительная информация
Месяц и год возникновения права на налоговый вычетНачПравНалВычАT(=7)ОТиповой элемент <ДатаМГТип>.
Дата в формате ММ.ГГГГ
Сумма налогового вычета, образовавшаяся на месяц и год, указанные в строке 170НалВычНачАN(15)О 
Сумма налогового вычета, использованная в предыдущие налоговые периодыНалВычПредАN(15)Н 
Сумма налогового вычета, использованная в налоговом периодеНалВычТекАN(15)Н 
Остаток суммы налогового вычета на конец налогового периодаОстНалВычКонАN(15)Н 
Месяц и год окончания права на налоговый вычетКонПравНалВычАT(=7)ОТиповой элемент <ДатаМГТип>.
Дата в формате ММ.ГГГГ

Таблица 4.48

Данные, служащие основанием для исчисления и уплаты налога при добыче нефти обезвоженной, обессоленной и стабилизированной, в отношении которой исчисляется налог на дополнительный доход от добычи углеводородного сырья (ИсчНалНефтНДД)

Наименование элементаСокращенное наименование (код) элементаПризнак типа элементаФормат элементаПризнак обязательности элементаДополнительная информация
Код вида добытого полезного ископаемогоКодДПИАT(=5)ОКТиповой элемент <СДПИТип>.
Принимает значение в соответствии с приложением N 2 к Порядку заполнения: 03100
Код бюджетной классификацииКБКАT(=20)ОКТиповой элемент <КБКТип>
Код единицы измерения количества добытого полезного ископаемого по ОКЕИОКЕИАT(=3)ОКТиповой элемент <ОКЕИТип>.
Принимает значение в соответствии с приложением N 4 к Порядку заполнения: 168
Расчет налога по участку недрРасчНалУчС ОМСостав элемента представлен в таблице 4.49
Сведения о сумме налога, подлежащей уплате в бюджет, при применении налогового вычета при добыче нефти на нескольких участках недрСумНалПУВычС НМСостав элемента представлен в таблице 4.51.
Элемент должен отсутствовать при <ПрВычет>=00 (из таблицы 4.49) или при <ПрПорядВычет>=1 (из таблицы 4.49)

Таблица 4.49

Расчет налога по участку недр (РасчНалУч)

Наименование элементаСокращенное наименование (код) элементаПризнак типа элементаФормат элементаПризнак обязательности элементаДополнительная информация
Код по ОКТМООКТМОАT(=8) | T(=11)ОКТиповой элемент <ОКТМОТип>.
Принимает значение в соответствии с Общероссийским классификатором территорий муниципальных образований
Серия лицензии на пользование недрамиСерЛицНедрАT(=3)О 
Номер лицензии на пользование недрамиНомЛицНедрАT(5-6)О 
Вид лицензии на пользование недрамиВидЛицНедрАT(=2)О 
Год начала промышленной добычи нефтиГодНачДобАT(=4)О 
Коэффициент, характеризующий уровень налогообложения нефти, добываемой на участках недр, в отношении которой исчисляется налог на дополнительный доход от добычи углеводородного сырья (Кндд)КоэфКнддАN(12.4)О 
Средний уровень цен нефти сорта "Юралс", выраженный в долларах США за баррель за налоговый период (Цнефть)СрУрЦенАN(5.2)О 
Среднее значение за налоговый период курса доллара США к рублю Российской Федерации (Р)СрЗначКурсАN(7.4)О 
Признак коэффициента КгПризнКгАT(=1)ОКПринимает значение:
1 - для нефти обезвоженной,
обессоленной и стабилизированной, добытой на участках недр, указанных в подпункте 1 пункта 1 статьи 333.45 Кодекса |
2 - для нефти обезвоженной,
обессоленной и стабилизированной, добытой на участках недр, указанных в подпункте 2 пункта 1 статьи 333.45 Кодекса |
3 - для нефти обезвоженной,
обессоленной и стабилизированной, добытой на участках недр, указанных в подпункте 3 пункта 1 статьи 333.45 Кодекса |
4 - для нефти обезвоженной,
обессоленной и стабилизированной, добытой на участках недр, указанных в подпункте 4 пункта 1 статьи 333.45 Кодекса |
5 - для нефти обезвоженной, обессоленной и стабилизированной, добытой на участках недр, указанных в подпункте 5 пункта 1 статьи 333.45 Кодекса
Коэффициент, характеризующий период времени, прошедший с даты начала промышленной добычи нефти на участке недр (Кг)КоэфКгАN(3.2)О 
Ставка вывозной таможенной пошлины на нефть (ЭП)СтавЭПАN(4.1)О 
Коэффициент (Кабдт)КабдтАN(10.4)О 
Коэффициент, характеризующий регион добычи нефти (Ит-р)ИтрАN(1)О 
Коэффициент КюКоэфКюАN(10.4)О 
Сумма исчисленного налога по участку недр (в рублях)СумИсчНалАN(11)О 
Признак налогового вычетаПрВычетАT(=2)ОКПринимает значение:
00 - налоговый вычет не применяется |
01 - налоговый вычет, предусмотренный
пунктом 3.1 статьи 343.2 Кодекса |
02 - налоговый вычет, предусмотренный
пунктом 3.3 статьи 343.2 Кодекса |
03 - налоговый вычет, предусмотренный
пунктом 3.4 статьи 343.2 Кодекса |
04 - налоговый вычет, предусмотренный
пунктом 3.5 статьи 343.2 Кодекса |
05 - налоговый вычет, предусмотренный
пунктом 3.6 статьи 343.2 Кодекса |
06 - налоговый вычет, предусмотренный
статьей 343.5 Кодекса |
09 - налоговый вычет, предусмотренный
пунктом 3.8 статьи 343.2 Кодекса |
14 - налоговый вычет, предусмотренный пунктом 3.9 статьи 343.2 Кодекса
Признак порядка применения налогового вычетаПрПорядВычетАT(=1)НКУПринимает значение:
1 - налоговый вычет применяется по участку недр |
2 - налоговый вычет применяется в совокупности по участкам недр.
Элемент должен отсутствовать при значении элемента <ПрВычет>=00, в остальных случаях является обязательным
Сумма налогового вычета (в рублях)НалВычАN(15)НУЭлемент является обязательным при значении элемента <ПрПорядВычет>=1, в остальных случаях должен отсутствовать
Сумма налога к уплате (в рублях)НалУплАN(15)НУЭлемент отсутствует при значении элемента <ПрПорядВычет>=2, в остальных случаях является обязательным
Данные о количестве нефти, подлежащей налогообложению, по коду основания налогообложенияКолНефтНалОснС ОМСостав элемента представлен в таблице 4.50

Таблица 4.50

Данные о количестве нефти, подлежащей налогообложению, по коду основания налогообложения (КолНефтНалОсн)

Наименование элементаСокращенное наименование (код) элементаПризнак типа элементаФормат элементаПризнак обязательности элементаДополнительная информация
Код основания налогообложенияКодОсновАT(=4)ОКПринимает значение в соответствии с приложением N 3 к Порядку заполнения
Количество нефти, подлежащей налогообложениюКолНефтНалАN(14.3)О 

Таблица 4.51

Сведения о сумме налога, подлежащей уплате в бюджет, при применении налогового вычета при добыче нефти на нескольких участках недр (СумНалПУВыч)

Наименование элементаСокращенное наименование (код) элементаПризнак типа элементаФормат элементаПризнак обязательности элементаДополнительная информация
Признак налогового вычетаПрВычетАT(=2)ОКПринимает значение:
01 - налоговый вычет, предусмотренный
пунктом 3.1 статьи 343.2 Кодекса |
02 - налоговый вычет, предусмотренный
пунктом 3.3 статьи 343.2 Кодекса |
03 - налоговый вычет, предусмотренный
пунктом 3.4 статьи 343.2 Кодекса |
04 - налоговый вычет, предусмотренный
пунктом 3.5 статьи 343.2 Кодекса |
05 - налоговый вычет, предусмотренный
пунктом 3.6 статьи 343.2 Кодекса |
06 - налоговый вычет, предусмотренный
статьей 343.5 Кодекса |
09 - налоговый вычет, предусмотренный
пунктом 3.8 статьи 343.2 Кодекса |
14 - налоговый вычет, предусмотренный
пунктом 3.9 статьи 343.2 Кодекса
Код по ОКТМООКТМОАТ(=8) | Т(=11)ОКТиповой элемент <ОКТМОТип>.
Принимает значение в соответствии с Общероссийским классификатором территорий муниципальных образований
Сумма исчисленного налога (в рублях)НалИсчислАN(15)О 
Сумма налогового вычета (в рублях)НалВычАN(15)О 
Сумма налога к уплате (в рублях)НалУплАN(15)О 

Таблица 4.52

Сведения о признаке и значении объема газа, который не учитывается при определении показателя Vi (ПрЗначГазТип)

Наименование элементаСокращенное наименование (код) элементаПризнак типа элементаФормат элементаПризнак обязательности элементаДополнительная информация
Признак основания для объема газаПрГазАT(=2)ОКПринимает значение в соответствии с приложением N 6 к Порядку заполнения
Значение объема газаЗначОбГазАN(17.3)О 

Таблица 4.53

Фамилия, Имя, Отчество (ФИОТип)

Наименование элементаСокращенное наименование (код) элементаПризнак типа элементаФормат элементаПризнак обязательности элементаДополнительная информация
ФамилияФамилияАT(1-60)О 
ИмяИмяАT(1-60)О 
ОтчествоОтчествоАT(1-60)Н 

".