Приказ ФНС РФ от 17.03.2026 N ЕД-1-14/179@

"Об утверждении формы, порядка ее заполнения и формата представления сведений о постановке на миграционный учет (снятии с миграционного учета) по месту пребывания иностранного работника в электронной форме"
Редакция от 17.03.2026 — Вступит в силу с 01.07.2026

Данный документ вступает в силу по истечении 1 месяца со дня его официального опубликования, но не ранее 01.07.2026 (пункт 3).


Зарегистрировано в Минюсте России 16 апреля 2026 г. N 86070


ФЕДЕРАЛЬНАЯ НАЛОГОВАЯ СЛУЖБА

ПРИКАЗ

от 17 марта 2026 г. N ЕД-1-14/179@

ОБ УТВЕРЖДЕНИИ ФОРМЫ, ПОРЯДКА ЕЕ ЗАПОЛНЕНИЯ И ФОРМАТА ПРЕДСТАВЛЕНИЯ СВЕДЕНИЙ О ПОСТАНОВКЕ НА МИГРАЦИОННЫЙ УЧЕТ (СНЯТИИ С МИГРАЦИОННОГО УЧЕТА) ПО МЕСТУ ПРЕБЫВАНИЯ ИНОСТРАННОГО РАБОТНИКА В ЭЛЕКТРОННОЙ ФОРМЕ

В соответствии с абзацем первым пункта 3 и пунктом 10 статьи 85 части первой Налогового кодекса Российской Федерации, а также абзацем первым пункта 1 и подпунктом 5.9.37 пункта 5 Положения о Федеральной налоговой службе, утвержденного постановлением Правительства Российской Федерации от 30.09.2004 N 506, в целях совершенствования информационного взаимодействия налоговых органов с органами, осуществляющими постановку на миграционный учет (снятие с миграционного учета) по месту пребывания иностранного работника, приказываю:

1. Утвердить:

форму "Сведения о постановке на миграционный учет (снятии с миграционного учета) по месту пребывания иностранного работника" согласно приложению N 1 к настоящему приказу;

порядок заполнения формы "Сведения о постановке на миграционный учет (снятии с миграционного учета) по месту пребывания иностранного работника" согласно приложению N 2 к настоящему приказу;

формат представления сведений о постановке на миграционный учет (снятии с миграционного учета) по месту пребывания иностранного работника в электронной форме согласно приложению N 3 к настоящему приказу.

2. Признать утратившим силу подпункт 1.16 пункта 1 приказа Федеральной налоговой службы от 17.09.2007 N ММ-3-09/536@ "Об утверждении форм сведений, предусмотренных статьей 85 Налогового кодекса Российской Федерации" (зарегистрирован Министерством юстиции Российской Федерации 19.10.2007, регистрационный N 10369) с изменениями, внесенными приказами Федеральной налоговой службы от 16.07.2008 N ММ-3-6/313@ (зарегистрирован Министерством юстиции Российской Федерации 06.08.2008, регистрационный N 12068), от 31.03.2009 N ММ-7-6/149@ (зарегистрирован Министерством юстиции Российской Федерации 22.04.2009, регистрационный N 13810), от 22.11.2010 N ММВ-7-6/632@ (зарегистрирован Министерством юстиции Российской Федерации 29.12.2010, регистрационный N 19439), от 13.01.2011 N ММВ-7-11/11@ (зарегистрирован Министерством юстиции Российской Федерации 01.03.2011, регистрационный N 19976), от 18.12.2012 N ММВ-7-11/973@ (зарегистрирован Министерством юстиции Российской Федерации 12.02.2013, регистрационный N 27024), от 25.11.2013 N ММВ-7-14/518@ (зарегистрирован Министерством юстиции Российской Федерации 26.12.2013, регистрационный N 30862), от 12.11.2014 N ММВ-7-11/578@ (зарегистрирован Министерством юстиции Российской Федерации 08.12.2014, регистрационный N 35107), от 12.01.2015 N ММВ-7-11/2@ (зарегистрирован Министерством юстиции Российской Федерации 13.02.2015, регистрационный N 36004), от 25.11.2015 N ММВ-7-11/545@ (зарегистрирован Министерством юстиции Российской Федерации 22.12.2015, регистрационный N 40195), от 02.03.2016 N ММВ-7-14/112@ (зарегистрирован Министерством юстиции Российской Федерации 04.04.2016, регистрационный N 41662), от 27.06.2018 N ММВ-7-21/419@ (зарегистрирован Министерством юстиции Российской Федерации 08.08.2018, регистрационный N 51817), от 22.05.2019 N ММВ-7-14/259@ (зарегистрирован Министерством юстиции Российской Федерации 19.06.2019, регистрационный N 54978), от 13.05.2022 N ЕД-7-14/404@ (зарегистрирован Министерством юстиции Российской Федерации 03.08.2022, регистрационный N 69484), от 27.06.2022 N ЕД-7-14/517@ (зарегистрирован Министерством юстиции Российской Федерации 09.11.2022, регистрационный N 70874), от 30.10.2023 N ЕД-7-14/786@ (зарегистрирован Министерством юстиции Российской Федерации 07.02.2024, регистрационный N 77180), от 18.12.2023 N ЕД-7-14/968@ (зарегистрирован Министерством юстиции Российской Федерации 24.01.2024, регистрационный N 76962), от 02.06.2025 N ЕД-7-14/495@ (зарегистрирован Министерством юстиции Российской Федерации 28.08.2025, регистрационный N 83369), от 02.10.2025 N ЕД-7-14/853@ (зарегистрирован Министерством юстиции Российской Федерации 10.11.2025, регистрационный N 84121).

3. Установить, что настоящий приказ вступает в силу по истечении 1 месяца со дня его официального опубликования, но не ранее 1 июля 2026 года.

4. Контроль за исполнением настоящего приказа возложить на заместителя руководителя Федеральной налоговой службы, координирующего методологическое обеспечение работы налоговых органов по вопросу учета юридических и физических лиц.

Руководитель

Федеральной налоговой службы

Д.В. ЕГОРОВ

Приложение N 1

к приказу ФНС России

от 17.03.2026 N ЕД-1-14/179@

Форма ИР

Форма по КНД 1114603

СВЕДЕНИЯ О ПОСТАНОВКЕ НА МИГРАЦИОННЫЙ УЧЕТ (СНЯТИИ С МИГРАЦИОННОГО УЧЕТА) ПО МЕСТУ ПРЕБЫВАНИЯ ИНОСТРАННОГО РАБОТНИКА

Сведения об иностранном работнике

1. Сведения о лице, прибывшем в Российскую Федерацию в порядке 1 - требующем получения визы;
 2 - не требующем получения визы

2. Фамилия                         
  
3. Имя                         
  
4. Отчество (при наличии)                         
  
                         
5. ИНН <1> (при наличии)                         
                         
  
  
6. Пол 1 - мужской;
  2 - женский
           
7. Дата рождения  .  .     
  
8. Место рождения 
  
9. Гражданство (код страны)    
10. Номер записи в ЕРН <2> (при наличии)
                 
11. Сведения о документе, удостоверяющем личность:
   
11.1. Код вида документа   
       
11.2. Серия и номер 
11.3. Наименование органа, выдавшего документ 
  
11.4. Дата выдачи  .  .     
                          

Сведения о разрешении на работу

1. Сведения о разрешении 1 - выдано;
 2 - аннулировано
2. Серия и номер разрешения 
  
3. Дата выдачи разрешения  .  .     
  
4. Дата окончания срока действия разрешения  .  .    
 
5. Дата аннулирования разрешения  .  .     
   
6. Код субъекта Российской Федерации, на территории которого действует разрешение   
                        

Сведения о патенте

1. Сведения о патенте 1 - выдан;
 2 - аннулирован
2. Серия и номер патента 
 
3. Дата выдачи патента  .  .     
 
4. Дата аннулирования патента  .  .     
В электронном документе нумерация пунктов соответствует внесенным изменениям.
6. Код субъекта Российской Федерации, на территории которого действует патент   
                 

Сведения о постановке на миграционный учет (снятии с миграционного учета) по месту пребывания

1. Сведения о  1 - постановке на миграционный учет;
 2 - снятии с миграционного учета
2. Адрес места пребывания:
2.1.Почтовый индекс (при наличии)       
    
2.2.Код субъекта Российской Федерации или иной территории   
2.3.Вид 1 - муниципальный район;
  2 - городской округ;
  3 - внутригородская территория города федерального значения;
  4 - муниципальный округ;
  5 - федеральная территория

наименование                         
                                        

2.4.Вид 1 - городское поселение;
  2 - сельское поселение;
  3 - межселенная территория в составе муниципального района;
  4 - внутригородской район городского округа

наименование                         
                                        

2.5.Населенный пункт (город, деревня, село и прочее)вид          

наименование                         
                                        

2.6.Элемент планировочной структуры (при наличии)тип          

наименование                         
                                        
                                        

2.7.Элемент улично-дорожной сети (при наличии)тип          

наименование                         
                                        
                                        

2.8.Здание (строение)/сооружениетип          номер                 
    
тип          номер                 
    
тип          номер                 

2.9.Помещение в пределах здания (строения), сооружениятип          номер                 
 (квартира, офис и прочее)  
    
    
    

2.10.Помещение в пределах квартиры (в отношении коммунальных квартир)тип          номер                 
    
    
    
    

2.11.Уникальный номер адреса объекта адресации в государственном
адресном реестре
 
                      
                       
 
3. Дата постановки на миграционный учет по месту пребывания   .  .     
           
4. Срок пребывания до  .  .     
           
5. Дата снятия с миграционного учета по месту пребывания  .  .     
                               

Сведения о принимающей стороне

1. Принимающая сторона 1 - организация;
 2 - физическое лицо

2. Сведения об организации: 
2.1. Наименование организации 
 
2.2. ИНН           
3. Сведения о физическом лице:
3.1. Фамилия                         
  
3.2. Имя                         
  
3.3. Отчество (при наличии)                         
  
3.4. ИНН (при наличии)             
4. Сведения о документе, удостоверяющем личность:
   
4.1. Код вида документа   
   
4.2. Серия и номер документа 
 
4.3. Дата выдачи документа           
4.4. Наименование органа, выдавшего документ 
 
4.5. Код подразделения органа, выдавшего документ (при наличии)       
                               


<1> ИНН - идентификационный номер налогоплательщика.

<2> ЕРН - единый федеральный информационный регистр, содержащий сведения о населении Российской Федерации, полученный в соответствии с Федеральным законом от 08.06.2020 N 168-ФЗ "О едином федеральном информационном регистре, содержащем сведения о населении Российской Федерации".

Приложение N 2

к приказу ФНС России

от 17.03.2026 N ЕД-1-14/179@

ПОРЯДОК ЗАПОЛНЕНИЯ ФОРМЫ "СВЕДЕНИЯ О ПОСТАНОВКЕ НА МИГРАЦИОННЫЙ УЧЕТ (СНЯТИИ С МИГРАЦИОННОГО УЧЕТА) ПО МЕСТУ ПРЕБЫВАНИЯ ИНОСТРАННОГО РАБОТНИКА"

1. Форма состоит из разделов:

"Сведения об иностранном работнике";

"Сведения о разрешении на работу";

"Сведения о патенте";

"Сведения о постановке на миграционный учет (снятии с миграционного учета) по месту пребывания";

"Сведения о принимающей стороне".

2. Для заполнения формы применяются:

коды видов документов согласно приложению N 1 к настоящему порядку;

коды субъектов Российской Федерации и иных территорий согласно приложению N 2 к настоящему порядку;

коды стран в соответствии с Общероссийским классификатором стран мира.

3. В разделе "Сведения об иностранном работнике" заполняются сведения об иностранном работнике, в отношении которого осуществлена постановка на миграционный учет (снятие с миграционного учета) по месту пребывания.

4. В строке 1 заполняется код порядка прибытия в Российскую Федерацию:

код "1" - требующий получения визы;

код "2" - не требующий получения визы.

5. В строках 2 - 4 заполняются полностью фамилия, имя, отчество (при наличии) иностранного работника.

6. В строке 5 заполняется идентификационный номер налогоплательщика (далее - ИНН) иностранного работника (при наличии).

7. В строке 6 заполняется код пола иностранного работника:

код "1" - мужской;

код "2" - женский.

8. В строках 7 и 8 заполняются дата рождения и место рождения иностранного работника соответственно.

9. В строке 9 в поле "Гражданство (код страны)" заполняется цифровой код страны, гражданином которой является иностранный работник, в соответствии с Общероссийским классификатором стран мира (ОКСМ).

Для лица без гражданства в поле "Гражданство (код страны)" заполняется код "999".

10. В строке 10 заполняется номер записи иностранного работника в едином федеральном информационном регистре, содержащем сведения о населении Российской Федерации (ЕРН), полученный в соответствии с Федеральным законом от 08.06.2020 N 168-ФЗ "О едином федеральном информационном регистре, содержащем сведения о населении Российской Федерации".

11. По строкам 11 - 11.4 заполняются сведения о документе, удостоверяющем личность иностранного работника, следующим образом:

в сроке 11.1 - код вида документа в соответствии с приложением N 1 к настоящему порядку;

в строке 11.2 - серия и номер документа;

в строке 11.3 - наименование органа, выдавшего документ;

в строке 11.4 - дата выдачи (число, месяц, год).

12. В разделе "Сведения о разрешении на работу" заполняются сведения о разрешении на работу иностранного работника.

В отношении иностранного работника, являющегося гражданином государства - члена Евразийского экономического союза (далее - ЕАЭС) и осуществляющего трудовую деятельность на территории Российской Федерации, в отношении которого осуществлена постановка на миграционный учет, указанный раздел не заполняется <1>.


<1> Статья 97 Договора о Евразийском экономическом союзе, подписанного в г. Астане 29.05.2014, пункт 9 статьи 5 Федерального закона от 25.07.2002 N 115-ФЗ "О правовом положении иностранных граждан в Российской Федерации", ратифицированным Федеральным законом от 03.10.2014 N 279-ФЗ "О ратификации Договора о Евразийском экономическом союзе", вступил в силу для Российской Федерации 01.01.2015.

13. В строке 1 заполняется код сведений о разрешении на работу иностранного работника:

код "1" - выдано;

код "2" - аннулировано.

14. В строке 2 заполняются серия и номер разрешения на работу иностранного работника.

15. В строке 3 заполняется дата выдачи разрешения на работу иностранному работнику (число, месяц, год).

16. В строке 4 заполняется дата окончания срока действия разрешения на работу иностранному работнику (число, месяц, год).

17. В строке 5 заполняется дата аннулирования разрешения на работу (число, месяц, год).

18. В строке 6 заполняется код субъекта Российской Федерации, на территории которого действует разрешение на работу иностранного работника.

В случае, если разрешение действует на территориях нескольких субъектов Российской Федерации, указываются все коды соответствующих субъектов.

19. В разделе "Сведения о патенте" заполняются сведения о патенте иностранного работника.

В отношении иностранного работника, являющегося гражданином государства - члена ЕАЭС и осуществляющего трудовую деятельность на территории Российской Федерации, в отношении которого осуществлена постановка на миграционный учет, указанный раздел не заполняется.

20. В строке 1 заполняется код сведений о патенте иностранного работника:

"1" - выдан;

"2" - аннулирован.

21. В строке 2 заполняются серия и номер патента иностранного работника.

22. В строке 3 заполняется дата выдачи патента иностранному работнику (число, месяц, год).

23. В строке 4 заполняется дата аннулирования патента иностранному работнику (число, месяц, год) при выборе кода "2" в строке 1 в сведениях о патенте.

24. В строке 6 заполняется код субъекта Российской Федерации, на территории которого действует патент иностранного работника.

В случае, если патент действует на территориях нескольких субъектов Российской Федерации, указываются все коды соответствующих субъектов.

25. В разделе "Сведения о постановке на миграционный учет (снятии с миграционного учета) по месту пребывания" заполняются сведения об адресе места пребывания иностранного работника с указанием муниципального образования и дате постановки на миграционный учет (снятии с миграционного учета) по указанному адресу.

26. В строке 1 заполняется код сведений о миграционном учете иностранного работника:

код "1" - постановка на миграционный учет;

код "2" - снятие с миграционного учета.

27. По строкам 2 - 2.11 заполняются сведения об адресе места пребывания следующим образом:

1) в строке 2.1 - почтовый индекс (при наличии);

2) в строке 2.2 - код субъекта Российской Федерации или иной территории согласно приложению N 2 к настоящему порядку;

3) в строке 2.3 в поле "Вид" - цифровое значение, соответствующее виду муниципального образования:

для муниципального района - "1";

для городского округа - "2";

для внутригородской территории города федерального значения - "3";

для муниципального округа - "4";

для федеральной территории - "5".

В поле "наименование" - наименование вида муниципального образования;

4) в строке 2.4 в поле "Вид" - цифровое значение, соответствующее виду муниципального образования:

для городского поселения - "1";

для сельского поселения - "2";

для межселенной территории в составе муниципального района - "3";

для внутригородского района городского округа - "4".

В поле "наименование" - наименование вида муниципального образования.

В случае проставления в поле "Вид" цифрового значения "3" поле "наименование" заполняется при наличии наименования межселенной территории в составе муниципального района;

5) в строке 2.5 - населенный пункт (город, деревня, село и прочее).

В поле "вид" - сокращенное наименование вида населенного пункта.

В поле "наименование" - наименование населенного пункта;

6) в строке 2.6 - элемент планировочной структуры (при наличии).

В поле "тип" - сокращенное наименование типа элемента планировочной структуры.

В поле "наименование" - наименование соответствующего типа элемента планировочной структуры;

7) в строке 2.7 - элемент улично-дорожной сети (при наличии).

В поле "тип" - сокращенное наименование типа элемента улично-дорожной сети.

В поле "наименование" - наименование соответствующего типа элемента улично-дорожной сети;

8) в строке 2.8 - здание (строение)/сооружение.

В поле "тип" - сокращенное наименование типа элемента объекта адресации.

В поле "номер" - номер соответствующего типа элемента объекта адресации.

При наличии в структуре адреса объекта адресации одновременно нескольких типов элементов объектов адресации (строение, сооружение, корпус, литер и прочее) последовательно заполняются тип и наименование всех имеющихся элементов данного адреса;

9) в строке 2.9 - помещение в пределах здания (строения), сооружения.

В поле "тип" - сокращенное наименование типа элемента объекта адресации (квартира, офис и прочее).

В поле "номер" - номер соответствующего типа элемента объекта адресации;

10) в строке 2.10 - помещение в пределах квартиры (в отношении коммунальных квартир).

В поле "тип" - сокращенное наименование типа элемента объекта адресации.

В поле "номер" - номер соответствующего элемента объекта адресации;

11) в строке 2.11 - уникальный номер адреса объекта адресации в государственном адресном реестре, заполняемый автоматически при наборе адреса, содержащегося в государственном адресном реестре, при представлении его в электронной форме.

28. В строке 3 заполняется дата постановки на миграционный учет по месту пребывания (число, месяц, год) при предоставлении сведений о миграционном учете иностранного работника с кодом "1" - постановка на миграционный учет.

29. В строке 4 заполняется дата окончания срока пребывания (число, месяц, год) при предоставлении сведений о миграционном учете иностранного работника с кодом "1" - постановка на миграционный учет.

30. В строке 5 заполняется дата снятия с учета по месту пребывания (число, месяц, год) при предоставлении сведений о миграционном учете иностранного работника с кодом "2" - снятие с миграционного учета.

31. В разделе "Сведения о принимающей стороне" заполняются сведения о принимающей стороне - организации либо физическом лице.

32. В строке 1 заполняется код сведений о принимающей стороне:

код "1" - организация;

код "2" - физическое лицо.

33. По строкам 2 - 2.2 заполняются сведения об организации, являющейся принимающей стороной иностранного работника, следующим образом:

в строке 2.1 - наименование организации;

в строке 2.2 - ИНН организации.

34. По строкам 3 - 3.4 заполняются сведения о физическом лице, являющемся принимающей стороной иностранного работника, следующим образом:

в строках 3.1 - 3.3 - фамилия, имя, отчество (при наличии) физического лица;

в строке 3.4 - ИНН физического лица (при наличии).

35. По строкам 4 - 4.5 заполняются сведения о документе, удостоверяющем личность физического лица, являющегося принимающей стороной иностранного работника, следующим образом:

в сроке 4.1 - код вида документа в соответствии с приложением N 1 к настоящему порядку;

в строке 4.2 - серия и номер документа;

в сроке 4.3 - дата выдачи документа (число, месяц, год);

в строке 4.4 - наименование органа, выдавшего документ;

в строке 4.5 - код подразделения органа, выдавшего документ (при наличии).

Приложение N 1

к Порядку заполнения формы

"Сведения о постановке на учет

(снятии с учета) по месту пребывания

иностранного работника",

утвержденному приказом ФНС России

от 17.03.2026 N ЕД-1-14/179@

КОДЫ ВИДОВ ДОКУМЕНТОВ

КодНаименование документа
10Паспорт иностранного гражданина
11Свидетельство о рассмотрении ходатайства о признании лица беженцем на территории Российской Федерации по существу
12Вид на жительство в Российской Федерации
13Удостоверение беженца
15Разрешение на временное проживание в Российской Федерации
16Временное удостоверение личности лица без гражданства в Российской Федерации
19Свидетельство о предоставлении временного убежища на территории Российской Федерации
91Иные документы, признаваемые в соответствии с законодательством Российской Федерации или в соответствии с международными договорами Российской Федерации в качестве документов, удостоверяющих личность иностранного гражданина либо лица без гражданства

Приложение N 2

к Порядку заполнения формы

"Сведения о постановке на учет

(снятии с учета) по месту пребывания

иностранного работника",

утвержденному приказом ФНС России

от 17.03.2026 N ЕД-1-14/179@

КОДЫ СУБЪЕКТОВ РОССИЙСКОЙ ФЕДЕРАЦИИ И ИНЫХ ТЕРРИТОРИЙ

КодНаименование
01Республика Адыгея (Адыгея)
02Республика Башкортостан
03Республика Бурятия
04Республика Алтай
05Республика Дагестан
06Республика Ингушетия
07Кабардино-Балкарская Республика
08Республика Калмыкия
09Карачаево-Черкесская Республика
10Республика Карелия
11Республика Коми
12Республика Марий Эл
13Республика Мордовия
14Республика Саха (Якутия)
15Республика Северная Осетия - Алания
16Республика Татарстан (Татарстан)
17Республика Тыва
18Удмуртская Республика
19Республика Хакасия
20Чеченская Республика
21Чувашская Республика - Чувашия
22Алтайский край
23Краснодарский край
24Красноярский край
25Приморский край
26Ставропольский край
27Хабаровский край
28Амурская область
29Архангельская область
30Астраханская область
31Белгородская область
32Брянская область
33Владимирская область
34Волгоградская область
35Вологодская область
36Воронежская область
37Ивановская область
38Иркутская область
39Калининградская область
40Калужская область
41Камчатский край
42Кемеровская область - Кузбасс
43Кировская область
44Костромская область
45Курганская область
46Курская область
47Ленинградская область
48Липецкая область
49Магаданская область
50Московская область
51Мурманская область
52Нижегородская область
53Новгородская область
54Новосибирская область
55Омская область
56Оренбургская область
57Орловская область
58Пензенская область
59Пермский край
60Псковская область
61Ростовская область
62Рязанская область
63Самарская область
64Саратовская область
65Сахалинская область
66Свердловская область
67Смоленская область
68Тамбовская область
69Тверская область
70Томская область
71Тульская область
72Тюменская область
73Ульяновская область
74Челябинская область
75Забайкальский край
76Ярославская область
77город федерального значения Москва
78город федерального значения Санкт-Петербург
79Еврейская автономная область
83Ненецкий автономный округ
86Ханты-Мансийский автономный округ - Югра
87Чукотский автономный округ
89Ямало-Ненецкий автономный округ
90Запорожская область
91Республика Крым
92город федерального значения Севастополь
93Донецкая Народная Республика
94Луганская Народная Республика
95Херсонская область
99иные территории, включая город и космодром Байконур

Приложение N 3

к приказу ФНС России

от 17.03.2026 N ЕД-1-14/179@

ФОРМАТ ПРЕДСТАВЛЕНИЯ СВЕДЕНИЙ О ПОСТАНОВКЕ НА МИГРАЦИОННЫЙ УЧЕТ (СНЯТИИ С МИГРАЦИОННОГО УЧЕТА) ПО МЕСТУ ПРЕБЫВАНИЯ ИНОСТРАННОГО РАБОТНИКА В ЭЛЕКТРОННОЙ ФОРМЕ

I. ОБЩИЕ ПОЛОЖЕНИЯ

1. Настоящий формат описывает требования к XML-файлам (далее - файл обмена) передачи в налоговый орган в электронной форме сведений о постановке на миграционный учет (снятии с миграционного учета) по месту пребывания иностранного работника.

2. Номер версии настоящего формата 4.02, часть 370_21.

II. ОПИСАНИЕ ФАЙЛА ОБМЕНА

3. Имя файла обмена должно иметь следующий вид:

R_T_P_O_GGGGMMDD_N, где:

R_T - префикс, принимающий значение: VO_MSUCHINR;

P - идентификатор получателя информации (для налоговых органов представляется в виде четырехразрядного кода);

O - идентификатор отправителя информации (представляется в виде девятнадцатиразрядного кода (идентификационный номер налогоплательщика (далее - ИНН) и код причины постановки на учет (далее - КПП)) органа, представляющего сведения о постановке на миграционный учет (снятии с миграционного учета) по месту пребывания иностранного работника);

GGGG - год формирования передаваемого файла, MM - месяц, DD - день;

N - идентификационный номер файла (представляется в виде 36-разрядного глобально-уникального идентификатора (GUID) и обеспечивает уникальность файла).

Расширение имени файла - xml. Расширение имени файла может указываться как строчными, так и прописными буквами.

Параметры первой строки файла обмена

Первая строка XML-файла должна иметь следующий вид:

<?xml version="1.0" encoding = "windows-1251"?>

Имя файла, содержащего XML-схему файла обмена, должно иметь следующий вид:

VO_MSUCHINR_2_370_21_04_02_xx, где xx - номер версии схемы.

Расширение имени файла - xsd.

XML-схема файла обмена приводится отдельным файлом.

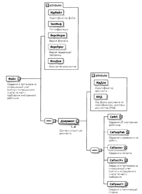
4. Логическая модель файла обмена представлена в виде диаграммы структуры файла обмена на рисунке 1 настоящего формата. Элементами логической модели файла обмена являются элементы и атрибуты XML-файла. Перечень структурных элементов логической модели файла обмена и сведения о них приведены в таблицах 4.1 - 4.17 настоящего формата.

Для каждого структурного элемента логической модели файла обмена приводятся следующие сведения:

наименование элемента. Приводится полное наименование элемента. В строке таблицы могут быть описаны несколько элементов, наименования которых разделены символом "|". Такая форма записи применяется при наличии в файле обмена только одного элемента из описанных в этой строке;

сокращенное наименование (код) элемента. Приводится сокращенное наименование элемента. Синтаксис сокращенного наименования должен удовлетворять спецификации XML;

признак типа элемента. Может принимать следующие значения: "С" - сложный элемент логической модели (содержит вложенные элементы), "П" - простой элемент логической модели, реализованный в виде элемента XML-файла, "А" - простой элемент логической модели, реализованный в виде атрибута элемента XML-файла. Простой элемент логической модели не содержит вложенные элементы;

формат элемента. Формат элемента представляется следующими условными обозначениями: T - символьная строка; N - числовое значение (целое или дробное).

Формат символьной строки указывается в виде T(n-k) или T(=k), где: n - минимальное количество знаков, k - максимальное количество знаков, символ "-" - разделитель, символ "=" означает фиксированное количество знаков в строке. В случае, если минимальное количество знаков равно 0, формат имеет вид T(0-k). В случае, если максимальное количество знаков не ограничено, формат имеет вид T(n-).

Формат числового значения указывается в виде N(m.k), где: m - максимальное количество знаков в числе, включая знак (для отрицательного числа), целую и дробную часть числа без разделяющей десятичной точки, k - максимальное число знаков дробной части числа. Если число знаков дробной части числа равно 0 (то есть число целое), формат числового значения имеет вид N(m).

Для простых элементов, являющихся базовыми в XML, например, элемент с типом "date", поле "Формат элемента" не заполняется. Для таких элементов в поле "Дополнительная информация" указывается тип базового элемента;

признак обязательности элемента определяет обязательность наличия элемента (совокупности наименования элемента и его значения) в файле обмена. Признак обязательности элемента может принимать следующие значения: "О" - наличие элемента в файле обмена обязательно; "Н" - наличие элемента в файле обмена необязательно, то есть элемент может отсутствовать. Если элемент принимает ограниченный перечень значений (по классификатору, справочнику, кодовому словарю), признак обязательности элемента дополняется символом "К". Например, "ОК". В случае, если количество реализаций элемента может быть более одной, признак обязательности элемента дополняется символом "М".

К вышеперечисленным признакам обязательности элемента может добавляться значение "У" в случае описания в XML-схеме условий, предъявляемых к элементу в файле обмена, описанных в графе "Дополнительная информация";

дополнительная информация содержит, при необходимости, требования к элементу файла обмена, не указанные ранее. Для сложных элементов указывается ссылка на таблицу, в которой описывается состав данного элемента. Для элементов, принимающих ограниченный перечень значений из классификатора (справочника, кодового словаря), указывается соответствующее наименование классификатора (справочника, кодового словаря) или приводится перечень возможных значений. Для классификатора (справочника, кодового словаря) может указываться ссылка на его местонахождение. Для элементов, использующих пользовательский тип данных, указывается наименование типового элемента.

Рисунок 1. Диаграмма структуры файла обмена

Таблица 4.1

Сведения о постановке на миграционный учет (снятии с миграционного учета) по месту пребывания иностранного работника (Файл)

Наименование элементаСокращенное наименование (код) элементаПризнак типа элементаФормат элементаПризнак обязательности элементаДополнительная информация
Идентификатор файлаИдФайлАT(1-255)ОПовторяет имя передаваемого файла (без расширения)
Тип информацииТипИнфАT(1-50)ОКПринимает значение: УЧЕТ_МП_ИНР_ФМС
Версия форматаВерсФормАT(1-5) Принимает значение: 4.02
Версия передающей программыВерсПрогАT(1-40)Н 
Количество документовКолДокАN(9)ОУказывается количество реализаций элемента <Документ>.
Принимает значение от 1 и более
Состав и структура документаДокументС ОМСостав элемента представлен в таблице 4.2

Таблица 4.2

Состав и структура документа (Документ)

Наименование элементаСокращенное наименование (код) элементаПризнак типа элементаФормат элементаПризнак обязательности элементаДополнительная информация
Идентификатор документаИдДокАT(1-36)ОРекомендуется использовать глобально уникальный идентификатор (GUID)
Код формы документа по классификатору налоговых документов (КНД)КНДАT(=7)ОКТиповой элемент <КНДТип>.
Принимает значение: 1114603
Сведения об иностранном работникеСвФЛС ОСостав элемента представлен в таблице 4.3
Сведения о разрешении на работуСвРазрРабС НСостав элемента представлен в таблице 4.4.
Обязателен при отсутствии <СвПатент>, за исключением случаев, когда <КодСтраны> принимает значения из Общероссийского классификатора стран мира (далее - ОКСМ):
051 - Республика Армения;
112 - Республика Беларусь;
398 - Республика Казахстан;
417 - Киргизская Республика
Сведения о патентеСвПатентС НСостав элемента представлен в таблице 4.5.
Обязателен при отсутствии <СвРазрРаб за исключением случаев, когда <КодСтраны> принимает значения из ОКСМ:
051 - Республика Армения;
112 - Республика Беларусь;
398 - Республика Казахстан;
417 - Киргизская Республика
Сведения о постановке на миграционный учет (снятии с миграционного учета) по месту пребыванияСвПостУчС ОСостав элемента представлен в таблице 4.6
Сведения о принимающей сторонеСвПринСтС ОСостав элемента представлен в таблице 4.7

Таблица 4.3

Сведения об иностранном работнике (СвФЛ)

Наименование элементаСокращенное наименование (код) элементаПризнак типа элементаФормат элементаПризнак обязательности элементаДополнительная информация
Код порядка прибытия в Российскую ФедерациюПрВизыАT(=1)ОКПринимает значение:
1 - требующем получения визы;
2 - не требующем получения визы
ИНН (при наличии)ИННФЛАT(=12)НТиповой элемент <ИННФЛТип>
ПолПолАT(=1)ОКПринимает значение:
1 - мужской |
2 - женский
Признак полноты представляемой даты рожденияПрДатаРождАT(=1)ОКПринимает значение:
1 - в дате только год рождения |
2 - в дате месяц и год рождения |
3 - полная дата рождения
Дата рожденияДатаРождАT(=10)ОТиповой элемент <ДатаТип>.
Дата в формате ДД.ММ.ГГГГ.
Если <ПрДатаРожд> = 3, то
<ДатаРожд> = ДД.ММ.ГГГГ,
Если <ПрДатаРожд> = 2, то
<ДатаРожд> = 01.ММ.ГГГГ,
Если <ПрДатаРожд> = 1, то
<ДатаРожд> = 01.01.ГГГГ
Место рожденияМестоРождАT(1-254)Н 
Гражданство (код страны)КодСтраныАT(=3)ОТиповой элемент <ОКСМТип>.
Принимает значение в соответствии с Общероссийским классификатором стран мира (ОКСМ).
Для лица без гражданства указывается код "999"
Номер записи в едином федеральном регистре сведений о населении Российской Федерации (при наличии)ИдЕРНАT(=12)НТиповой элемент <ИдЕРНТип>
Фамилия, имя, отчество (при наличии)ФИОФЛС ОТиповой элемент <ФИОПрТип>.
Состав элемента представлен в таблице 4.17
Сведения о документе, удостоверяющем личность иностранного работникаУдЛичнС ОТиповой элемент <УдЛичнФЛТипН>.
Состав элемента представлен в таблице 4.11

Таблица 4.4

Сведения о разрешении на работу (СвРазрРаб)

Наименование элементаСокращенное наименование (код) элементаПризнак типа элементаФормат элементаПризнак обязательности элементаДополнительная информация
Сведения о разрешенииПрДействАT(=1)ОКПринимает значение:
1 - выданном |
2 - аннулированном
Серия и номер разрешенияСерНомРазрАT(1-20)О 
Дата выдачи разрешенияДатаВыдАT(=10)ОТиповой элемент <ДатаТип>.
Дата в формате ДД.ММ.ГГГГ
Дата окончания срока действия разрешенияСрокДоАT(=10)ОТиповой элемент <ДатаТип>.
Дата в формате ДД.ММ.ГГГГ
Дата аннулирования разрешенияДатаАннАT(=10)НТиповой элемент <ДатаТип>.
Дата в формате ДД.ММ.ГГГГ
Код субъекта Российской Федерации, на территории которого действует разрешениеКодРегионПT(=2)ОКМТиповой элемент <ССРФТип>.
Принимает значение в соответствии с приложением N 2 "Коды субъектов Российской Федерации и иных территорий" к Порядку заполнения формы "Сведения о постановке на учет (снятии с учета) по месту пребывания иностранного работника", утвержденному настоящим приказом (далее - Порядок)

Таблица 4.5

Сведения о патенте (СвПатент)

Наименование элементаСокращенное наименование (код) элементаПризнак типа элементаФормат элементаПризнак обязательности элементаДополнительная информация
Сведения о патентеПрДействПатАT(=1)ОКПринимает значение:
1 - выданном |
2 - аннулированном
Серия и номер патентаСерНомПатАT(1-20)О 
Дата выдачи патентаДатаВыдПатАT(=10)ОТиповой элемент <ДатаТип>.
Дата в формате ДД.ММ.ГГГГ
Дата аннулирования патентаДатаАннПатАT(=10)НТиповой элемент <ДатаТип>.
Дата в формате ДД.ММ.ГГГГ
Код субъекта Российской Федерации, на территории которого действует патентКодРегионПT(=2)ОКМТиповой элемент <ССРФТип>.
Принимает значение в соответствии с приложением N 2 "Коды субъектов Российской Федерации и иных территорий" к Порядку

Таблица 4.6

Сведения о постановке на миграционный учет (снятии с миграционного учета) по месту пребывания (СвПостУч)

Наименование элементаСокращенное наименование (код) элементаПризнак типа элементаФормат элементаПризнак обязательности элементаДополнительная информация
Код сведений о миграционном учете иностранного работникаПрПостСнятАT(=1)ОКПринимает значение:
1 - постановка на учет |
2 - снятие с учета
Дата постановки на миграционный учет по месту пребыванияДатаПостАT(=10)ОТиповой элемент <ДатаТип>.
Дата в формате ДД.ММ.ГГГГ
Дата окончания срока пребыванияСрокДоАT(=10)ОТиповой элемент <ДатаТип>.
Дата в формате ДД.ММ.ГГГГ
Дата снятия с миграционного учета по месту пребыванияДатаСнятАT(=10)НТиповой элемент <ДатаТип>.
Дата в формате ДД.ММ.ГГГГ
Адрес места пребыванияАдресМПС ОТиповой элемент <АдрФИАСТип>.
Состав элемента представлен в таблице 4.12

Таблица 4.7

Сведения о принимающей стороне (СвПринСт)

Наименование элементаСокращенное наименование (код) элементаПризнак типа элементаФормат элементаПризнак обязательности элементаДополнительная информация
Сведения об организацииСвОргС НСостав элемента представлен в таблице 4.8
Обязателен при отсутствии <СвФЛ>
Сведения о физическом лицеСвФЛС НСостав элемента представлен в таблице 4.9
Обязателен при отсутствии <СвОрг>

Таблица 4.8

Сведения об организации (СвОрг)

Наименование элементаСокращенное наименование (код) элементаПризнак типа элементаФормат элементаПризнак обязательности элементаДополнительная информация
Наименование организацииНаименАT(1-1000)О 
ИННИННЮЛАT(=10)ОТиповой элемент <ИННЮЛТип>

Таблица 4.9

Сведения о физическом лице (СвФЛ)

Наименование элементаСокращенное наименование (код) элементаПризнак типа элементаФормат элементаПризнак обязательности элементаДополнительная информация
ИНН (при наличии)ИННФЛАT(=12)НТиповой элемент <ИННФЛТип>
Фамилия, имя, отчество (при наличии)ФИОФЛС ОТиповой элемент <ФИОПрТип>.
Состав элемента представлен в таблице 4.17
Сведения о документе, удостоверяющем личностьУдЛичнС ОТиповой элемент <УдЛичнФЛТип>.
Состав элемента представлен в таблице 4.10

Таблица 4.10

Сведения о документе, удостоверяющем личность (УдЛичнФЛТип)

Наименование элементаСокращенное наименование (код) элементаПризнак типа элементаФормат элементаПризнак обязательности элементаДополнительная информация
Код вида документаКодВидДокАT(=2)ОКТиповой элемент <СПДУЛТип>.
Принимает значение в соответствии с приложением N 1 "Коды видов документов" к Порядку
Серия и номер документаСерНомДокАT(1-25)ОТиповой элемент <СПДУЛШТип>
Дата выдачи документаДатаДокАT(=10)ОТиповой элемент <ДатаТип>.
Дата в формате ДД.ММ.ГГГГ
Наименование органа, выдавшего документВыдДокАT(1-255)О 
Код подразделения органа, выдавшего документКодВыдДокАT(=7)Н 

Таблица 4.11

Сведения о документе, удостоверяющем личность иностранного работника (УдЛичнФЛТипН)

Наименование элементаСокращенное наименование (код) элементаПризнак типа элементаФормат элементаПризнак обязательности элементаДополнительная информация
Код вида документаКодВидДокАT(=2)ОКТиповой элемент <СПДУЛТип>.
Принимает значение в соответствии с приложением N 1 "Коды видов документов" к Порядку
Серия и номер документаСерНомДокАT(1-25)ОТиповой элемент <СПДУЛШТип>
Наименование органа, выдавшего документВыдДокАT(1-255)Н 
Дата выдачи документаДатаДокАT(=10)НТиповой элемент <ДатаТип>.
Дата в формате ДД.ММ.ГГГГ

Таблица 4.12

Адрес по ФИАС (АдрФИАСТип)

Наименование элементаСокращенное наименование (код) элементаПризнак типа элементаФормат элементаПризнак обязательности элементаДополнительная информация
Уникальный номер адреса объекта адресации в государственном адресном реестре (ГАР)ИдНомАT(1-36)Н 
Почтовый индексИндексАT(=6)Н 
Код субъекта Российской Федерации или иной территорииРегионПT(=2)ОКТиповой элемент <ССРФТип>.
Указывается в соответствии с приложением N 2 "Коды субъектов Российской Федерации и иных территорий" к Порядку
Муниципальный район/городской округ/внутригородская территория города федерального значения/муниципальный округ/федеральная территорияМуниципРайонС НТиповой элемент <ВидНаимКодТип>.
Состав элемента представлен в таблице 4.13.
Элемент обязателен, если значение элемента <Регион> не равно 99
Городское поселение/сельское поселение/межселенная территория в составе муниципального района/внутригородской район городского округаГородСелПоселенС НТиповой элемент <ВидНаимКодТип>.
Состав элемента представлен в таблице 4.13
Населенный пункт (город, деревня, село и прочее)НаселенПунктС НТиповой элемент <ВидНаимТип>.
Состав элемента представлен в таблице 4.14
Элемент планировочной структурыЭлПланСтруктурС НТиповой элемент <ТипНаимТип>.
Состав элемента представлен в таблице 4.15
Элемент улично-дорожной сетиЭлУлДорСетиС НТиповой элемент <ТипНаимТип>.
Состав элемента представлен в таблице 4.15
Здание (строение), сооружениеЗданиеС НМТиповой элемент <НомерТип>.
Состав элемента представлен в таблице 4.16.
Признак множественности элемента М принимает значение от 0 до 3
Помещение в пределах здания (строения), сооруженияПомещЗданияС НТиповой элемент <НомерТип>.
Состав элемента представлен в таблице 4.16
Помещение в пределах квартиры (в отношении коммунальных квартир)ПомещКвартирыС НТиповой элемент <НомерТип>.
Состав элемента представлен в таблице 4.16

Таблица 4.13

Сведения о виде (код) и наименовании адресного элемента (ВидНаимКодТип)

Наименование элементаСокращенное наименование (код) элементаПризнак типа элементаФормат элементаПризнак обязательности элементаДополнительная информация
Вид (код) элементаВидКодАT(=1)ОКПринимает значения:
для элемента <МуниципРайон>
1 - муниципальный район |
2 - городской округ |
3 - внутригородская территория
города федерального значения |
4 - муниципальный округ |
5 - федеральная территория
для элемента <ГородСелПоселен>
1 - городское поселение |
2 - сельское поселение |
3 - межселенная территория в составе
муниципального района |
4 - внутригородской район
городского округа
Наименование элементаНаимАT(1-255)О 

Таблица 4.14

Сведения о виде и наименовании адресного элемента (ВидНаимТип)

Наименование элементаСокращенное наименование (код) элементаПризнак типа элементаФормат элементаПризнак обязательности элементаДополнительная информация
Вид элементаВидАT(1-50)О 
Наименование элементаНаимАT(1-255)О 

Таблица 4.15

Сведения о типе и наименовании адресного элемента (ТипНаимТип)

Наименование элементаСокращенное наименование (код) элементаПризнак типа элементаФормат элементаПризнак обязательности элементаДополнительная информация
Тип элементаТипАT(1-50)О 
Наименование элементаНаимАT(1-255)О 

Таблица 4.16

Сведения о номере адресного элемента (НомерТип)

Наименование элементаСокращенное наименование (код) элементаПризнак типа элементаФормат элементаПризнак обязательности элементаДополнительная информация
Тип элементаТипАT(1-50)О 
Номер элементаНомерАT(1-255)О 

Таблица 4.17

Фамилия, имя, отчество физического лица (ФИОПрТип)

Наименование элементаСокращенное наименование (код) элементаПризнак типа элементаФормат элементаПризнак обязательности элементаДополнительная информация
Признак отсутствия фамилии |ПрФамилияПT(=1)ОКПринимает значение: 1 - фамилия отсутствует
ФамилияФамилияПT(1-60)ОЭлемент обязателен при отсутствии элемента <Имя>
Признак отсутствия имени |ПрИмяПT(=1)ОКПринимает значение: 1 - имя отсутствует
ИмяИмяПT(1-60)ОЭлемент обязателен при отсутствии элемента <Фамилия>
Признак отсутствия отчества |ПрОтчествоПT(=1)ОКПринимает значение: 1 - отчество отсутствует
ОтчествоОтчествоПT(1-60)О