Приказ Мининформсвязи РФ от 21.03.2006 N 33

"Об утверждении Методических рекомендаций по ведению операторами связи раздельного учета доходов и расходов по осуществляемым видам деятельности, оказываемым услугам связи и используемым для оказания этих услуг частям сети электросвязи"
Редакция от 25.01.2007 — Действует
Показать изменения

МИНИСТЕРСТВО ИНФОРМАЦИОННЫХ ТЕХНОЛОГИЙ И СВЯЗИ РОССИЙСКОЙ ФЕДЕРАЦИИ

ПРИКАЗ
от 21 марта 2006 г. N 33

ОБ УТВЕРЖДЕНИИ МЕТОДИЧЕСКИХ РЕКОМЕНДАЦИЙ ПО ВЕДЕНИЮ ОПЕРАТОРАМИ СВЯЗИ РАЗДЕЛЬНОГО УЧЕТА ДОХОДОВ И РАСХОДОВ ПО ОСУЩЕСТВЛЯЕМЫМ ВИДАМ ДЕЯТЕЛЬНОСТИ, ОКАЗЫВАЕМЫМ УСЛУГАМ СВЯЗИ И ИСПОЛЬЗУЕМЫМ ДЛЯ ОКАЗАНИЯ ЭТИХ УСЛУГ ЧАСТЯМ СЕТИ ЭЛЕКТРОСВЯЗИ

(в ред. Приказа Мининформсвязи РФ от 25.01.2007 N 11)

На основании Положения о Министерстве информационных технологий и связи Российской Федерации, утвержденного постановлением Правительства Российской Федерации от 26.06.2004 N 311 (Собрание законодательства Российской Федерации, 2004, N 27, ст. 2774) приказываю:

1. Утвердить прилагаемые Методические рекомендации по ведению операторами связи раздельного учета доходов и расходов по осуществляемым видам деятельности, оказываемым услугам связи и используемым для оказания этих услуг частям сети электросвязи.

2. Направить настоящий приказ на регистрацию в Министерство юстиции Российской Федерации.

Министр
Л.Д.РЕЙМАН

Приложение
к приказу Мининформсвязи России
от 21 марта 2006г. N 33

МЕТОДИЧЕСКИЕ РЕКОМЕНДАЦИИ
ПО ВЕДЕНИЮ ОПЕРАТОРАМИ СВЯЗИ РАЗДЕЛЬНОГО УЧЕТА ДОХОДОВ И РАСХОДОВ ПО ОСУЩЕСТВЛЯЕМЫМ ВИДАМ ДЕЯТЕЛЬНОСТИ, ОКАЗЫВАЕМЫМ УСЛУГАМ СВЯЗИ И ИСПОЛЬЗУЕМЫМ ДЛЯ ОКАЗАНИЯ ЭТИХ УСЛУГ ЧАСТЯМ СЕТИ ЭЛЕКТРОСВЯЗИ

(в ред. Приказа Мининформсвязи РФ от 25.01.2007 N 11)

I. ОБЩИЕ ПОЛОЖЕНИЯ

1. Методические рекомендации по ведению операторами связи раздельного учета доходов и расходов по осуществляемым видам деятельности, оказываемым услугам электросвязи (далее - услуги связи) и используемым для оказания этих услуг частям сети электросвязи (далее - Рекомендации) определяют рекомендуемую последовательность ведения упорядоченной системы сбора, регистрации и распределения информации бухгалтерского, статистического и оперативно-технического учетов о доходах и расходах по видам деятельности и объектам калькулирования - услугам связи (далее - раздельный учет), рекомендуемые образцы форм для ведения раздельного учета.

2. Результаты ведения раздельного учета рекомендуется отражать согласно образцу формы, приведенному в Приложении 1 к настоящим Рекомендациям.

3. Для целей распределения затрат на объекты калькулирования виды деятельности рекомендуется подразделять на:

основные виды деятельности;

неосновные виды деятельности.

Виды деятельности, осуществляемые в целях возмездного оказания операторами связи услуг связи, а также выполняемые операторами связи работы и услуги, связанные с оказанием услуг связи рекомендуется относить к основным видам деятельности (далее - основные виды деятельности).

Виды деятельности по оказанию услуг, выполнению работ и продаже товаров, за исключением основных видов деятельности рекомендуется относить к неосновным видам деятельности (далее - неосновные виды деятельности).

4. Для целей распределения затрат на объекты калькулирования производственные процессы в рамках осуществления основных видов деятельности рекомендуется подразделять на:

а) основные производственные процессы;

б) вспомогательные производственные процессы;

в) совместные производственные процессы.

Основные производственные процессы непосредственно связаны:

с эксплуатацией средств связи и линий связи,

с оказанием услуг связи.

Расходы по обычным видам деятельности рекомендуется распределять по видам деятельности, производственным процессам, далее на объекты калькулирования напрямую или с использованием совокупности показателей для пропорционального деления расходов по обычным видам деятельности между производственными процессами, частями сети электросвязи и услугами связи, в том числе услугами присоединения, услугами по пропуску трафика, универсальными услугами связи (далее - базы распределения).

5. Для определения баз распределения рекомендуется использовать фактические количественные показатели производственной деятельности оператора связи за отчетный период.

Рекомендуемые к использованию при ведении раздельного учета базы распределения приведены в Приложении 5 к настоящим Рекомендациям.

6. Раздельный учет рекомендуется осуществлять на основании первичных учетных документов, по которым ведется бухгалтерский учет, а также на основании данных статистического и оперативно-технического учетов.

В случае если данных, используемых для бухгалтерского, статистического и оперативно-технического учетов, недостаточно для подготовки предусмотренных настоящими Рекомендациями отчетов, для ведения раздельного учета рекомендуется осуществлять дополнительный систематический сбор, регистрацию, распределение и обобщение данных о своей деятельности в стоимостном и натуральном измерениях. Форму и порядок сбора дополнительной информации для ведения раздельного учета доходов и расходов оператор связи устанавливает самостоятельно.

II. РЕКОМЕНДАЦИИ ПО ВЕДЕНИЮ РАЗДЕЛЬНОГО УЧЕТА ДОХОДОВ ПО ВИДАМ ДЕЯТЕЛЬНОСТИ И УСЛУГАМ СВЯЗИ

7. Раздельный учет доходов рекомендуется вести по обычным видам деятельности, а учет доходов по обычным видам деятельности рекомендуется осуществлять в соответствии с Положением по бухгалтерскому учету "Доходы организации" ПБУ 9/99, утвержденным приказом Министерства финансов Российской Федерации от 06.05.99 N 32н (зарегистрировано в Министерстве юстиции Российской Федерации 31 мая 1999 г., регистрационный N 1791).

8. Доходы от обычных видов деятельности рекомендуется подразделять на:

доходы от основных видов деятельности, связанных с оказанием услуг связи, включая универсальных услуг связи, услуг присоединения и услуг по пропуску трафика;

доходы от неосновных видов деятельности.

9. В целях раздельного учета доходов рекомендуется вести бухгалтерский учет по основным видам деятельности в разрезе услуг связи (по услугам связи) и неосновным видам деятельности.

10. Данные раздельного учета доходов по основным и неосновным видам деятельности за отчетный период в строке "Итого" согласно образцу формы, приведенному в Приложении 1 к настоящему документу, рекомендуется подтверждать данными о доходах по обычным видам деятельности по бухгалтерской отчетности формы N 2 "Отчет о прибылях и убытках" за соответствующий отчетный период - код показателя 010 "Выручка (нетто) от продажи товаров, продукции, работ, услуг (за минусом налога на добавленную стоимость и акцизов)", утвержденной приказом Министерства финансов Российской Федерации от 22 июля 2003 года N 67н (признан не нуждающимся в государственной регистрации письмом Министерства юстиции Российской Федерации от 05.08.2003 N07/8121-АК).

11. Порядок признания выручки от оказания отдельной услуги связи рекомендуется осуществлять в соответствии с учетной политикой оператора связи для ведения бухгалтерского учета (далее - учетная политика), принимаемой в соответствии с Положением по бухгалтерскому учету "Учетная политика организации" ПБУ 1/98, утвержденным приказом Министерства финансов Российской Федерации от 9 декабря 1998 года N 60н (зарегистрировано в Министерстве юстиции Российской Федерации 31 декабря 1998 г., регистрационный N 1673).

Период признания доходов рекомендуется принимать соответственно периоду признания расходов.

В случае оказания определенного набора услуг связи, в состав которого входят услуги связи, тарифы (цены) на которые регулируются государством, в раздельном учете доходы от оказания регулируемых услуг рекомендуется отражать исходя из фактического объема оказанных услуг и либо установленного государством фиксированного размера тарифов (цен), либо установленного оператором связи размера тарифов (цен) в пределах установленного государством предельного уровня тарифов (цен).

III. РЕКОМЕНДАЦИИ ПО ВЕДЕНИЮ РАЗДЕЛЬНОГО УЧЕТА РАСХОДОВ ПО ВИДАМ ДЕЯТЕЛЬНОСТИ, УСЛУГАМ СВЯЗИ И ИСПОЛЬЗУЕМЫМ ДЛЯ ОКАЗАНИЯ ЭТИХ УСЛУГ ЧАСТЯМ СЕТИ ЭЛЕКТРОСВЯЗИ

12. Раздельный учет расходов оператора связи рекомендуется вести по расходам по обычным видам деятельности за отчетный период, определяемым в соответствии с Положением по бухгалтерскому учету "Расходы организации" ПБУ 10/99, утвержденным приказом Министерства финансов Российской Федерации от 06.05.99 N 33н (зарегистрировано в Министерстве юстиции Российской Федерации 31 мая 1999 г., регистрационный N 1790).

Раздельный учет расходов оператора связи, связанных с оказанием универсальных услуг связи, рекомендуется вести по расходам по обычным видам деятельности и прочим расходам, признаваемым в соответствии с законодательством Российской Федерации для целей ведения бухгалтерского учета. (в ред. Приказа Мининформсвязи РФ от 25.01.2007 N 11)

Распределение прочих расходов оператора связи на универсальные услуги связи может осуществляться по решению оператора связи путем прямого отнесения указанных расходов на соответствующие услуги или путем распределения прочих расходов на оказываемые оператором услуги связи пропорционально расходам по обычным видам деятельности или другим базам распределения. (в ред. Приказа Мининформсвязи РФ от 25.01.2007 N 11)

13. Раздельный учет расходов рекомендуется вести по следующим элементам расходов (далее - статьям затрат):

а) затраты на персонал;

б) амортизация;

в) материальные затраты;

г) расходы по оплате услуг присоединения;

д) расходы по оплате услуг по пропуску трафика;

е) расходы по оплате товаров, работ и услуг сторонних организаций;

ж) расходы на налоги, сборы и неналоговые платежи, включаемые в состав расходов по обычным видам деятельности;

з) прочие затраты. (в ред. Приказа Мининформсвязи РФ от 25.01.2007 N 11)

При ведении раздельного учета каждой статье затрат рекомендуется присваивать код. Раздельный учет расходов может проводиться по более детализированному перечню статей затрат.

14. При ведении раздельного учета расходы по обычным видам деятельности рекомендуется подразделять на:

а) расходы по основным видам деятельности;

б) расходы по неосновным видам деятельности, распределяемые на услуги связи;

в) расходы по неосновным видам деятельности, не распределяемые на услуги связи.

15. Результаты раздельного учета расходов рекомендуется отражать в таблице 1 "Отчет о доходах и расходах оператора связи" согласно образцу формы, приведенному в Приложении 1 к настоящим Рекомендациям. Данные раздельного учета расходов по основным и неосновным видам деятельности за отчетный период в строке "Итого" указанной таблицы 1 рекомендуется подтверждать данными о расходах по обычным видам деятельности по бухгалтерской отчетности формы N 2 "Отчет о прибылях и убытках" за соответствующий отчетный период - сумма показателей "Себестоимость проданных товаров, продукции, работ, услуг" (код показателя 020), "Коммерческие расходы" (код показателя 030), "Управленческие расходы" (код показателя 040), утвержденной приказом Министерства финансов Российской Федерации от 22 июля 2003 года N 67н (признан не нуждающимся в государственной регистрации письмом Министерства юстиции Российской Федерации от 05.08.2003 N07/8121-АК).

16. При ведении раздельного учета каждому производственному процессу и неосновному виду деятельности рекомендуется присваивать соответственно шифр производственного процесса (далее - ШПП) и шифр неосновного вида деятельности (далее - ШНВД).

Рекомендуемый перечень основных, вспомогательных и совместных производственных процессов приведен в таблице 1 Приложения 2 к настоящим Рекомендациям. Рекомендуемый перечень неосновных видов деятельности приведен в таблице 1 Приложения 3 к настоящим Рекомендациям.

Перечни производственных процессов и неосновных видов деятельности могут быть изменены оператором связи с учетом особенностей производственной деятельности.

17. Все хозяйственные операции организации (оператора связи) рекомендуется отражать в бухгалтерском учете на счетах Плана счетов, соответствующих тем производственным процессам или неосновным видам деятельности, для исполнения которых эти операции были осуществлены, утвержденного приказом Министерства финансов Российской Федерации от 31 октября 2000 г. N 94н (признан не нуждающимся в государственной регистрации письмом Министерства юстиции Российской Федерации от 9 ноября 2000г. N9558-ЮД). В документе, который является основанием для формирования бухгалтерской проводки (записи), рекомендуется указывать один или несколько ШПП или ШНВД, а также код статьи затрат.

В случае невозможности прямого отнесения расходов на конкретные производственные процессы или неосновные виды деятельности распределение расходов рекомендуется производить с использованием баз распределения.

18. Для отражения расходов по производственным процессам рекомендуется формировать специальные счета 30 - 39 в соответствии с Инструкцией по применению Плана счетов бухгалтерского учета финансово-хозяйственной деятельности организаций, утвержденной приказом Министерства финансов Российской Федерации от 31 октября 2000 г. N 94н (признан не нуждающимся в государственной регистрации письмом Министерства юстиции Российской Федерации от 9 ноября 2000г. N9558-ЮД). Рекомендуется шифры производственных процессов устанавливать соответственно номерам субсчетов второго порядка (подсубсчетов) счетов 30-39. Рекомендуется шифры неосновных видов деятельности устанавливать соответственно номерам субсчетов счетов 23, 29, 44. Рекомендуемый перечень подсубсчетов и субсчетов указанных счетов приведен в таблице 1 Приложения 2 и в таблице 1 Приложения 3 к настоящим Рекомендациям.

Например, расходы за отчетный период по производственным процессам, связанным с эксплуатацией средств связи и линий связи, могут учитываться по статьям затрат и отражаться по дебету подсубсчетов субсчета 30-01 с корреспонденцией:

а) по статье "Затраты на персонал" кредита счета 70 "Расчеты с персоналом по оплате труда" и кредита счета 69 "Расчеты по социальному страхованию и обеспечению";

б) по статье "Амортизация" кредита счета 02 "Амортизация основных средств" и счета 05 "Амортизация нематериальных активов";

в) по статье "Материальные затраты" кредита счета 10 "Материалы";

г) по статье "Расходы по оплате услуг товаров, работ и услуг сторонних организаций" кредита счета 60 "Расчеты с поставщиками и подрядчиками" и счета 76 "Расчеты с разными дебиторами и кредиторами";

д) по статье "Расходы на налоги, сборы и неналоговые платежи, включаемые в состав расходов по обычным видам деятельности" кредита счета 68 "Расчеты по налогам и сборам";

е) по статье "Прочие затраты" кредита счета 60 "Расчеты с поставщиками и подрядчиками", кредита счета 71 "Расчеты с подотчетными лицами".

19. Расходы оператора связи по статье "Затраты на персонал" могут отражать данные за отчетный период о начисленной за фактически отработанное время заработной плате персонала, занятого в производственных процессах и неосновных видах деятельности, а также данные о начислениях оплаты за неотработанное время, доплатах и надбавках, премиях и выплатах стимулирующего характера, выплатах по единому социальному налогу (далее - ЕСН) и других начислениях.

Документальным подтверждением расходов по статье "Затраты на персонал" могут являться первичные данные учета (табели, наряды на работу, приказы руководителя о премировании, на доплату, по установлению стажа и предоставлению отпуска).

Расходы по данной статье рекомендуется распределять на производственные процессы (основные, вспомогательные и совместные) и неосновные виды деятельности с использованием базы распределения 1.1. "Фактически отработанное за отчетный период время", приведенной в таблице 1 Приложения 5 к настоящим Рекомендациям. Расходы на персонал за неотработанное время рекомендуется распределять пропорционально рабочему времени за предыдущий отчетный период.

20. По статье "Амортизация" рекомендуется отражать суммы начисленной за отчетный период амортизации по основным средствам, нематериальным активам, по основным средствам, полученным по договорам о предоставлении имущества в пользование, в том числе по договору лизинга, и принятым на баланс оператора связи.

Аналитический учет по инвентарным объектам основных средств (по видам, месту нахождения) рекомендуется организовывать таким образом, чтобы обеспечить однозначное отнесение амортизации на соответствующие производственные процессы.

Амортизацию рекомендуется относить на счета учета затрат по производственным процессам и неосновным видам деятельности в соответствии с использованием основных средств в производственных процессах и неосновных видах деятельности. Для этого в карточке учета основного средства указывается ШПП или ШНВД. Перечень производственных процессов рекомендуется формировать таким образом, чтобы иметь возможность однозначно относить амортизацию основного средства по карточке учета на один производственный процесс.

Пример сводной ведомости распределения амортизации основных средств, нематериальных активов по производственным процессам и неосновным видам деятельности приведен в таблице 1 Приложения 6.

21. По статье "Материальные затраты" рекомендуется отражать расходы на материалы по каждому производственному процессу или неосновному виду деятельности. По данной статье затрат рекомендуется учитывать стоимость материалов, использованных в производственной деятельности за отчетный период.

При списании расходов по данной статье затрат в первичном документе рекомендуется указывать ШПП или ШНВД. Расходы на материалы, которые не могут быть отнесены напрямую на конкретный основной производственный процесс или неосновной вид деятельности, рекомендуется относить на вспомогательные или совместные производственные процессы.

Расходы на материалы на ремонт и эксплуатацию средств и линий связи (например, коммутационное оборудование узлов связи, линейно-кабельные сооружения связи (далее - ЛКС), системы передачи) рекомендуется распределять прямо на основные производственные процессы (например, на подсубсчета субсчета 30-01).

Расходы на материалы, не связанные с ремонтом и эксплуатацией средств и линий связи (например, расходы на материалы для выписки счетов на оказание услуг связи, для выполнения работ по организации точек присоединения; расходы на материалы, связанные с деятельностью аппарата управления) рекомендуется распределять прямо на основные производственные процессы, связанные с оказанием услуг связи (подсубсчета субсчета 30-02), на вспомогательные и совместные производственные процессы (субсчета счетов 31, 32) и неосновные виды деятельности.

Расходы на инструменты, приспособления и хозяйственный инвентарь, используемые в основных производственных процессах, связанных с эксплуатацией средств и линий связи, которые не могут быть напрямую отнесены на конкретный производственный процесс, рекомендуется распределять на соответствующие основные производственные процессы с использованием базы распределения 1.1 "Фактически отработанное за отчетный период время", приведенной в таблице 1 Приложения 5 к настоящим Рекомендациям.

Расходы на инструменты, приспособления и хозяйственный инвентарь, используемые во вспомогательных, совместных производственных процессах (например, инструменты, приспособления и хозяйственный инвентарь для эксплуатации и ремонта зданий) рекомендуется относить на статью "материальные затраты" прямо на соответствующий вспомогательный или совместный производственный процесс.

Документальное обоснование величины расходов на материалы по производственным процессам рекомендуется осуществлять с помощью данных первичного бухгалтерского учета материалов (накладных, актов на списание материалов, нарядов-заданий) в соответствии с "Методическими указаниями по бухгалтерскому учету материально-производственных запасов", утвержденными приказом Министерства финансов Российской Федерации от 28 декабря 2001 г. N 119н (зарегистрировано в Министерстве юстиции Российской Федерации 13 февраля 2002 г., регистрационный N3245).

Пример сводной ведомости распределения расходов на материалы по производственным процессам и неосновным видам деятельности приведен в таблице 2 Приложения 6.

22. По статьям затрат "Расходы по оплате услуг присоединения" и "Расходы по оплате услуг по пропуску трафика" рекомендуется учитывать расходы по оплате оказанных оператору связи за отчетный период операторами других сетей связи услуг присоединения и услуг по пропуску трафика.

Расходы оператора связи по оплате услуг присоединения рекомендуется относить на основной производственный процесс "Осуществление расчетов с операторами связи за услуги присоединения".

Расходы оператора связи по оплате услуг присоединения с основного производственного процесса "Осуществление расчетов с операторами связи за услуги присоединения" рекомендуется распределять на услуги связи и услуги по пропуску трафика пропорционально объемам услуг, оказанных с использованием точек присоединения, за организацию и обслуживание которых осуществляются расчеты.

Расходы оператора связи по оплате услуг по пропуску трафика рекомендуется относить на основной производственный процесс "Осуществление расчетов с операторами связи за услуги по пропуску трафика". Исходя из перечня оказываемых оператору связи услуг по пропуску трафика рекомендуется определять детальный перечень основных производственных процессов, связанных с осуществлением расчетов с операторами связи за услуги по пропуску трафика (например, "Осуществление расчетов с операторами связи за услуги местного завершения вызова", "Осуществление расчетов с операторами связи за услуги зонового завершения вызова", и др.). По указанным производственным процессам рекомендуется учитывать суммы, начисленные за отчетный период за оказанные оператору связи операторами других сетей связи услуги по пропуску трафика.

Например, расходы по оплате услуг по пропуску трафика с основного производственного процесса "Осуществление расчетов с операторами связи за услуги местного завершения вызова" рекомендуется распределять на услуги связи по базе распределения 6 "Объем оказанных услуг", приведенной в таблице 23 Приложения 5 к настоящим Рекомендациям.

23.В состав расходов по статье "Расходы по оплате товаров, работ, услуг сторонних организаций" не рекомендуется включать расходы на оплату услуг присоединения, услуг по пропуску трафика.

К данной статье затрат относятся, например, расходы на оплату услуг сторонних организаций по ремонту, содержанию и техническому обслуживанию, поверке приборов, расходов по оплате электроэнергии, теплоэнергии, водоснабжения, канализации, газоснабжения, на подготовку кадров, а также на оплату транспортных, аудиторских, консультационных, информационных услуг, услуг связи (в том случае если оператор связи является абонентом) и т. п.

Расходы по оплате товаров, работ, услуг сторонних организаций, за исключением расходов по оплате электроэнергии, рекомендуется напрямую относить на производственные процессы или неосновные виды деятельности. Например, расходы по договору на сервисное обслуживание коммутационного оборудования транзитного узла связи сети фиксированной зоновой телефонной связи (далее - ТЗУС) рекомендуется относить на основной производственный процесс "Эксплуатация, контроль состояния, техническое обслуживание и ремонт оборудования узлов связи сети фиксированной зоновой телефонной связи"; расходы по оплате теплоэнергии и уборке помещений сторонними организациями рекомендуется относить на вспомогательный производственный процесс "Эксплуатация зданий и сооружений 1".

Пример сводной ведомости распределения расходов по оплате товаров, работ, услуг сторонних организаций по производственным процессам и неосновным видам деятельности приведен в таблице 3 Приложения 6.

Расходы по оплате электроэнергии рекомендуется распределять на производственные процессы и неосновные виды деятельности с использованием базы распределения 1.2. "Потребляемая электроэнергия за отчетный период, паспортная мощность средств связи", приведенной в таблице 3 Приложения 5 к настоящим Рекомендациям.

24. Расходы по статье "Расходы на налоги, сборы и неналоговые платежи, включаемые в состав расходов по обычным видам деятельности" рекомендуется относить на производственные процессы или неосновные виды деятельности напрямую либо с использованием баз распределения 1.3, указанных в Приложении 5.

По данной статье затрат рекомендуется учитывать налоги, сборы и неналоговые платежи, включаемые в состав расходов по обычным видам деятельности, кроме ЕСН и иных расходов, включенных в затраты на персонал. К данной статье затрат рекомендуется относить платежи по земельному, транспортному налогу, а также платежи за выделение ресурса нумерации, использование радиочастотного спектра, отчисления в резерв универсального обслуживания и прочие обязательные платежи и отчисления оператора связи, приходящиеся на отчетный период.

25. По статье "Прочие затраты" рекомендуется отражать статьи затрат, не учтенные ранее в пунктах 19 - 24 настоящих Рекомендаций, которые напрямую либо с использованием баз распределения относятся на производственные процессы или неосновные виды деятельности. (в ред. Приказа Мининформсвязи РФ от 25.01.2007 N 11)

Сводная ведомость расходов (по статьям затрат), отраженных по производственным процессам и неосновным видам деятельности приведена в таблице 4 Приложения 6.

26. В состав расходов производственного процесса "Выполнение работ по организации точек присоединения" рекомендуется включать:

а) расходы оператора связи, оказывающего услугу присоединения, на согласование проектно-сметной документации, необходимой оператору связи, обратившемуся с предложением о заключении договора о присоединении сетей электросвязи (далее - договор о присоединении);

б) расходы на монтаж и наладку средств связи, образующих точку присоединения, не относимые в соответствии с учетной политикой оператора связи на стоимость средств связи, образующих точку присоединения;

в) расходы на осуществление присоединения сети связи;

г) налоги, а также другие обязательные платежи и сборы, взимаемые в соответствии с законодательством Российской Федерации и относимые на деятельность по организации точки присоединения.

27. В состав расходов по обслуживанию точки присоединения рекомендуется включать:

а) расходы, связанные с эксплуатационно-техническим обслуживанием и ремонтом средств связи, образующих точку присоединения;

б) суммы амортизации, начисленной в отношении средств связи, образующих точку присоединения;

в) налоги, а также другие обязательные платежи и сборы, взимаемые в соответствии с законодательством Российской Федерации и относимые на деятельность по обслуживанию точки присоединения.

28. При ведении раздельного учета в состав точки присоединения рекомендуется включать средства связи, выделенные из состава средств связи оператора связи, с помощью которых оказываются услуги присоединения. К таким средствам связи, например, относятся: линейный комплект блока соединительных линий, часть кроссового оборудования (абонентского кросса, линейного кросса), средства связи, выполняющие функции транспортных систем (системы передачи). Схемы условных узлов связи сети телефонной связи представлены на рисунках 1 - 3 Приложения 5 к настоящим Рекомендациям.

29. Расходы по неосновным видам деятельности, распределяемые на услуги связи, рекомендуется распределять напрямую на основные, вспомогательные и совместные производственные процессы либо с использованием баз распределения.

Например, расходы по неосновному виду деятельности "Транспорт (транспортные услуги)" рекомендуется распределять на производственные процессы с использованием базы распределения 1.4. "Пробег (км), время работы транспорта (час)", приведенной в таблице 4 Приложения 5 к настоящим Рекомендациям.

Расходы по неосновным видам деятельности рекомендуется распределять на производственные процессы в соответствии с учетной политикой организации (оператора связи) в разрезе статей затрат (статья в статью), либо одной суммой на статью затрат "Прочие затраты". (в ред. Приказа Мининформсвязи РФ от 25.01.2007 N 11)

30. Расходы по вспомогательным производственным процессам, отраженные на счете 31, для исключения образования нераспределенных остатков на счетах рекомендуется распределять в определенной последовательности, например:

1) распределение расходов вспомогательного производственного процесса "Эксплуатация зданий и сооружений 1" - субсчет 31-02,

2) распределение расходов вспомогательного производственного процесса "Эксплуатация зданий и сооружений 2" - субсчет 31-03,

3) распределение расходов вспомогательного производственного процесса "Эксплуатация оргтехники и других внеоборотных активов" - субсчет 31-04,

4) распределение расходов вспомогательного производственного процесса - "Обеспечение работы персонала" - субсчет 31-01.

Расходы, отнесенные на процесс "Эксплуатация зданий и сооружений 1" (субсчет 31-02), рекомендуется полностью распределять на все основные и совместные производственные процессы, а также на субсчета вспомогательных производственных процессов 31-03, 31-04 31-01 с использованием базы распределения 2.1, приведенной в таблице 5 Приложения 5 к настоящим Рекомендациям.

В состав расходов по производственному процессу "Эксплуатация зданий и сооружений 1" рекомендуется включать, например, расходы на:

а) амортизацию зданий и сооружений;

б) арендные платежи;

в) уборку и охрану зданий и сооружений;

г) текущий и капитальный ремонт зданий и сооружений;

д) теплоснабжение, энергоснабжение зданий и сооружений;

е) расходы по оплате юридических услуг и других услуг, связанных с использованием недвижимого имущества (зданиям и сооружениям).

Расходы, отнесенные на процесс "Эксплуатация зданий и сооружений 2" (субсчет 31-03), рекомендуется полностью распределять на все основные и совместные производственные процессы, а также на субсчета вспомогательных производственных процессов 31-01, 31-04 с использованием базы распределения 2.2, приведенной в таблице 6 Приложения 5 к настоящим Рекомендациям.

В состав расходов по производственному процессу "Эксплуатация зданий и сооружений 2 " рекомендуется включать, например, расходы на:

водоснабжение зданий и сооружений,

обслуживание лифтов зданий и сооружений.

Расходы, отнесенные на процесс "Эксплуатация оргтехники и других внеоборотных активов" (субсчет 31-04), рекомендуется полностью распределять на все основные и совместные производственные процессы, а также на субсчет вспомогательного производственного процесса 31-01 с использованием базы распределения 2.3, приведенной в таблице 7 Приложения 5 к настоящим Рекомендациям.

Расходы, отнесенные на процесс "Обеспечение работы персонала" (субсчет 31-01), рекомендуется полностью распределять на все основные и совместные производственные процессы с использованием базы распределения 2.4, приведенной в таблице 8 Приложения 5 к настоящим Рекомендациям.

31. Для распределения расходов основных производственных процессов, связанных с эксплуатацией средств связи и линий связи, на части сети электросвязи рекомендуется формировать перечень частей сети электросвязи на основе модели условной сети электросвязи.

Рекомендуемый перечень частей сети электросвязи приведен в таблице 1 Приложения 4 к настоящим Рекомендациям. Каждой позиции перечня частей сети рекомендуется присваивать подсубсчет/субсчет счета 33. Построение модели условной сети электросвязи обусловлено технологической сложностью и экономической нецелесообразностью расчета маршрутов прохождения трафика по существующей сети связи, который производится для распределения расходов оператора связи на услуги связи. Расчет затрат по оказываемым услугам связи, прежде всего услугам по пропуску трафика, рекомендуется проводить с использованием модели условной сети электросвязи в том случае, если при фактической тарификации услуг связи (в том числе услуг по пропуску трафика) будут применены допущения, принятые при построении модели условной сети электросвязи. Например, если расчет затрат по оказанию услуг по пропуску трафика и фактическая тарификация услуг по пропуску трафика исходя из количества задействованных узлов связи в процессе межсетевого взаимодействия совпадают.

32. При построении модели условной сети электросвязи оператора связи рекомендуется учитывать следующие основные допущения (на примере - сети местной телефонной связи):

1) в сети связи, построенной с использованием узлов исходящих сообщений (далее - УИС), узлов входящих сообщений (далее - УВС), узлов исходящих и входящих сообщений (далее - УИВС) и опорно-транзитных станций (далее - ОПТС) (такая структура сети связи используется в сетях связи с семизначной нумерацией):

УВС и УИС, или УИВС в пределах одной совокупности транзитного узла, являющегося смежным с несколькими оконечными узлами, не соединенными с другими транзитными узлами, и указанных оконечных узлов (далее - узлового района) рассматриваются как один узел связи сети местной телефонной связи, через который осуществляются соединения между узловыми районами (далее - транзитный узел связи сети местной телефонной связи - ТМУС);

все оконечные узлы сети местной телефонной связи (далее - ОМУС), в пределах одного узлового района взаимодействуют друг с другом через ТМУС или оконечно-транзитный узел сети местной телефонной связи (далее - ОТМУС) этого узлового района. Все ОМУС одного узлового района взаимодействуют с ОМУС другого узлового района через два ТМУС (ОТМУС) по кратчайшему маршруту;

2) в сети связи, построенной с использованием УВС (такая структура сети связи используется в сетях связи с шестизначной нумерацией) при каждом местном соединении между абонентами разных узловых районов УВС рассматривается как один ТМУС. Все ОМУС в пределах одного узлового района являются смежными;

3) в сети связи с пятизначной нумерацией все ОМУС (за исключением тех ОМУС, средства связи которых образуют точки присоединения к сетям связи других операторов связи), рассматриваются как один ОМУС с территориально обособленным индивидуальным абонентским оборудованием оконечного или оконечно-транзитного узла связи сети местной телефонной связи (далее - концентраторами);

4) для узлового района на территории муниципального района при местных телефонных соединениях узел связи с функциями оконечно-транзитного узла связи сети местной телефонной связи, расположенного в административном центре муниципального района, являющегося смежным с оконечными узлами связи, расположенными на территории муниципального района, а также с транзитным зоновым узлом связи сети фиксированной телефонной связи, расположенным в том же субъекте Российской Федерации (далее - центральной станции) рассматривается как оконечный узел с функциями центральной станции, а при внутризоновых телефонных соединениях рассматривается как ОТМУС.

Примеры фрагментов модели условной сети местной телефонной связи приведены на рисунках 1 - 4 Приложения 6 к настоящим Рекомендациям.

33. Расходы основных производственных процессов, связанных с эксплуатацией средств связи и линий связи, с подсубсчетов счета 30 (например, с подсубсчетов субсчетов 30-01) рекомендуется распределять на подсубсчета счета 33 с использованием баз распределения 3, приведенных в таблицах 9-12 Приложения 5 к настоящим Рекомендациям.

Распределение расходов основных производственных процессов, связанных с эксплуатацией средств и линий связи, можно производить с подсубсчетов счета 30 по базам распределения на объекты калькулирования (подсубсчета счета 90).

34. Расходы основных производственных процессов, связанных с оказанием услуг связи, с подсубсчетов счета 30 (например, с подсубсчетов субсчета 30-02) рекомендуется распределять на объекты калькулирования (подсубсчета счета 90) напрямую, либо с использованием баз распределения 4.1 и 4.2, приведенных в таблицах 13 и 14 Приложения 5 к настоящим Рекомендациям.

35. Расходы, отнесенные на части сети электросвязи, с подсубсчетов счета 33 рекомендуется распределять на объекты калькулирования (подсубсчета счета 90) напрямую, либо по базам распределения 5.1-5.5, приведенным в таблицах 15-21 Приложения 5 к настоящим Рекомендациям, и базе распределения "Модель возможного задействования частей сети электросвязи при оказании услуг связи" (далее - "Модель маршрутов"), приведенной в Приложении 7 к настоящим Рекомендациям, или с одновременным использованием указанных баз распределения.

36. Расходы совместных производственных процессов рекомендуется отражать на счете 32 и распределять с субсчетов счета 32 на все объекты калькулирования (подсубсчета счета 90) пропорционально ранее распределенным расходам.

Расходы совместных производственных процессов, сформированные на уровне филиала или подразделения филиала, рекомендуется распределять на основные производственные процессы. Остальные расходы совместных производственных процессов рекомендуется распределять на объекты калькулирования.

37. Расходы по неосновным видам деятельности, не распределяемые на услуги связи, рекомендуется с субсчетов счета 23, 29 и 44 выделять на субсчет счета 90 "Себестоимость продаж по неосновным видам деятельности" и отражать в Приложении 1 к настоящим Рекомендациям по строке "Неосновные виды деятельности".

38. Для отражения результатов раздельного учета расходов по обычным видам деятельности в счет 90 "Продажи" или в счет 20 "Основное производство" рекомендуется вводить субсчета/подсубсчета в разрезе объектов калькулирования и видов деятельности (по объектам калькулирования и видам деятельности), нумерацию которым оператор связи присваивает самостоятельно. Для отражения финансового результата рекомендуется вводить:

субсчет счета 90 "Себестоимость продаж по основным видам деятельности";

субсчет счета 90 "Себестоимость продаж по неосновным видам деятельности".

Приложение 1
к Методическим рекомендациям
по ведению операторами связи
раздельного учета доходов и расходов
по осуществляемым видам деятельности,
оказываемым услугам связи
и используемым для оказания
этих услуг частям сети электросвязи

Таблица 1.

ОТЧЕТ О ДОХОДАХ И РАСХОДАХ ОПЕРАТОРА СВЯЗИ (КВАРТАЛЬНЫЙ)
За _______________ 20__ г.

(в ред. Приказа Мининформсвязи РФ от 25.01.2007 N 11)

N п/п Наименование оказываемых услуг Доходы, всего Расходы, всего в том числе:
Затраты на персонал Амортизация Материальные затраты Расходы по оплате услуг присоединения Расходы по оплате услуг по пропуску трафика Расходы по оплате товаров, работ и услуг сторонних организаций Расходы на налоги, сборы и неналоговые платежи, включаемые в состав расходов по обычным видам деятельности Прочие затраты
1 2 3 4 5 6 7 8 9 10 11 12
1. Основные виды деятельности:
1.1. Услуги связи,
  в том числе:                    
1.1.1. Услуги общедоступной электросвязи,
  в том числе:                    
Услуга связи 1
Услуга связи 2
Услуга связи n
1.1.2. Услуги присоединения и услуги по пропуску трафика,
  в том числе:                    
Услуга связи 1
Услуга связи 2
Услуга связи n
1.1.3. Универсальные услуги связи, в том числе:
Услуга связи 1
Услуга связи 2
1.1.4. Прочие услуги связи,
  в том числе:                    
Услуга связи 1
Услуга связи 2
Услуга связи n
2. Прочие услуги по основным видам деятельности
3. Неосновные виды деятельности
ИТОГО

Приложение 2
к Методическим рекомендациям
по ведению операторами связи
раздельного учета доходов и расходов
по осуществляемым видам деятельности,
оказываемым услугам связи
и используемым для оказания
этих услуг частям сети электросвязи

Таблица 1.

РЕКОМЕНДУЕМЫЙ ПЕРЕЧЕНЬ ОСНОВНЫХ, ВСПОМОГАТЕЛЬНЫХ И СОВМЕСТНЫХ ПРОИЗВОДСТВЕННЫХ ПРОЦЕССОВ ПО ОСНОВНЫМ ВИДАМ ДЕЯТЕЛЬНОСТИ ОПЕРАТОРА СВЯЗИ

Наименование производственного процесса ШПП (номер счета/ субсчета/ подсубсчета)
1 2
Основные производственные процессы, связанные с эксплуатацией средств связи и линий связи 30-01
Эксплуатация, контроль состояния, техническое обслуживание и ремонт оборудования цифровых узлов связи сети местной телефонной связи 30-01-ХХ
Эксплуатация, контроль состояния, техническое обслуживание и ремонт аналоговых узлов связи сети местной телефонной связи
Эксплуатация, контроль состояния, техническое обслуживание и ремонт абонентских линий, концентраторов, индивидуального абонентского оборудования узла связи местной телефонной связи, станционных кабелей от абонентского кросса до индивидуального абонентского оборудования узла связи местной телефонной связи, абонентского кросса (далее - системы абонентского доступа), за исключением оборудования узлов связи сети местной телефонной связи
Эксплуатация, контроль состояния, техническое обслуживание и ремонт оборудования узлов спецслужб
Эксплуатация, контроль состояния, техническое обслуживание и ремонт оборудования узлов связи сети фиксированной зоновой телефонной связи
Эксплуатация, контроль состояния, техническое обслуживание и ремонт транзитных междугородных узлов связи сети междугородной и международной телефонной связи
Эксплуатация, контроль состояния, техническое обслуживание и ремонт транзитных международных узлов связи сети междугородной и международной телефонной связи
Эксплуатация, контроль состояния, техническое обслуживание и ремонт оборудования ЛКС сети местной телефонной связи
Эксплуатация, контроль состояния, техническое обслуживание и ремонт оборудования ЛКС сети фиксированной зоновой телефонной связи
Эксплуатация, контроль состояния, техническое обслуживание и ремонт оборудования ЛКС сети междугородной и международной телефонной связи
Эксплуатация, контроль состояния, техническое обслуживание и ремонт линий связи сети местной телефонной связи (за исключением ЛКС и линий передачи)
Эксплуатация, контроль состояния, техническое обслуживание и ремонт линий связи сети фиксированной зоновой телефонной связи (за исключением ЛКС и линий передачи)
Эксплуатация, контроль состояния, техническое обслуживание и ремонт линий связи сети междугородной и международной телефонной связи (за исключением ЛКС и линий передачи)
Эксплуатация, контроль состояния, техническое обслуживание и ремонт цифровых систем передачи сети местной телефонной связи
Эксплуатация, контроль состояния, техническое обслуживание и ремонт цифровых систем передачи сети фиксированной зоновой телефонной связи
Эксплуатация, контроль состояния, техническое обслуживание и ремонт аналоговых систем передачи сети местной телефонной связи
Эксплуатация, контроль состояния, техническое обслуживание и ремонт аналоговых систем передачи сети фиксированной зоновой телефонной связи
Эксплуатация, контроль состояния, техническое обслуживание и ремонт аналоговых систем передачи сети междугородной и международной телефонной связи
Эксплуатация, контроль состояния, техническое обслуживание и ремонт цифровых систем передачи сети междугородной и международной телефонной связи
Эксплуатация, контроль состояния, техническое обслуживание и ремонт оборудования таксофонов, за исключением оборудования таксофонов для универсального обслуживания
Эксплуатация, контроль состояния, техническое обслуживание и ремонт оборудования таксофонов для универсального обслуживания
Эксплуатация, контроль состояния, техническое обслуживание и ремонт средств коллективного доступа
Эксплуатация, контроль состояния, техническое обслуживание и ремонт оборудования систем информационно-справочного обслуживания
Эксплуатация, контроль состояния, техническое обслуживание и ремонт оборудования интеллектуальных платформ
Эксплуатация, контроль состояния, техническое обслуживание и ремонт оборудования коммутаторных цехов (залов) междугородной телефонной связи
Эксплуатация, контроль состояния, техническое обслуживание и ремонт оборудования коммутаторных цехов (залов) международной телефонной связи
Эксплуатация, контроль состояния, техническое обслуживание и ремонт оборудования коммутаторных цехов (залов) внутризоновой телефонной связи
Эксплуатация, контроль состояния, техническое обслуживание и ремонт оборудования телеграфной связи
Эксплуатация, контроль состояния, техническое обслуживание и ремонт оборудования сети Телекс
Эксплуатация, контроль состояния, техническое обслуживание и ремонт оборудования для оказания услуг персонального радиовызова
Эксплуатация, контроль состояния, техническое обслуживание и ремонт оборудования подвижной радиосвязи
Эксплуатация, контроль состояния, техническое обслуживание и ремонт оборудования подвижной радиосвязи в выделенной сети связи
Эксплуатация, контроль состояния, техническое обслуживание и ремонт оборудования подвижной радиотелефонной связи
Эксплуатация, контроль состояния, техническое обслуживание и ремонт оборудования подвижной спутниковой радиосвязи
Эксплуатация, контроль состояния, техническое обслуживание и ремонт оборудования проводного радиовещания
Эксплуатация, контроль состояния, техническое обслуживание и ремонт оборудования сети передачи данных, за исключением передачи голосовой информации
Эксплуатация, контроль состояния, техническое обслуживание и ремонт оборудования сети передачи данных для передачи голосовой информации
Эксплуатация, контроль состояния, техническое обслуживание и ремонт оборудования, обеспечивающего доступ к информации мировых и региональных информационно-телекоммуникационных сетей, в том числе к сети Интернет
Эксплуатация, контроль состояния, техническое обслуживание и ремонт оборудования для распространения и трансляции телевизионных программ (эфирного телевещания)
Эксплуатация, контроль состояния, техническое обслуживание и ремонт оборудования для распространения и трансляции радиопрограмм (эфирного радиовещания)
Эксплуатация, контроль состояния, техническое обслуживание и ремонт оборудования кабельного вещания
Эксплуатация и обслуживание прочего оборудования
Основные производственные процессы, связанные с оказанием услуг связи 30-02
Продвижение и маркетинг услуг местной телефонной связи 30-02-ХХ
Продвижение и маркетинг услуг фиксированной зоновой телефонной связи
Продвижение и маркетинг услуг междугородной и международной телефонной связи
Продвижение и маркетинг телематических услуг связи и доступа к информации мировых и региональных информационно-телекоммуникационных сетей, в том числе к сети Интернет
Продвижение и маркетинг услуг связи по передаче данных, за исключением услуг связи по передаче данных для передачи голосовой информации
Продвижение и маркетинг услуг связи по передаче данных для целей передачи голосовой информации
Эксплуатация и обслуживание автоматизированных систем расчетов за услуги связи
Продвижение и маркетинг услуг персонального радиовызова
Продвижение и маркетинг услуг подвижной радиотелефонной связи
Продвижение и маркетинг услуг подвижной радиосвязи
Продвижение и маркетинг услуг подвижной спутниковой радиосвязи
Продвижение и маркетинг услуг телеграфной связи, услуг сети Телекс
Продвижение и маркетинг услуг сетей телерадиовещания
Выполнение работ по оказанию услуг предоставления доступа к сети местной телефонной связи с заключением договора на оказание услуг
Обеспечение доступа абонентов к услугам междугородной и международной телефонной связи
Выполнение работ по заключению договора с абонентом сети подвижной радиосвязи
Выполнение работ по заключению договора с абонентом сети подвижной радиотелефонной связи
Выполнение работ по заключению договора с абонентом сети подвижной спутниковой радиосвязи
Выполнение работ по заключению договора с пользователем услугами доступа к информации мировых и региональных информационно-телекоммуникационных сетей, в том числе к сети Интернет
Выполнение работ по заключению договора с абонентом сети проводного вещания
Выполнение работ по заключению договора с абонентом сети кабельного вещания
Выполнение работ по заключению договора с абонентом сети передачи данных
Выполнение работ по заключению договора с абонентом сети персонального радиовызова
Выполнение работ по заключению договора с абонентом сети Телекс (абонентский телеграф)
Продвижение и маркетинг услуг телефонной связи, предоставляемых с использованием таксофонов
Продвижение и маркетинг услуг телефонной связи, предоставляемых посредством таксофонов для оказания универсальных услуг
Предоставление международных телефонных соединений с помощью телефониста
Предоставление междугородных телефонных соединений с помощью телефониста
Предоставление внутризоновых телефонных соединений с помощью телефониста
Продвижение и маркетинг информационно-справочных бесплатных услуг
Продвижение и маркетинг платных информационно-справочных услуг
Продвижение и маркетинг услуг электросвязи с использованием кодов доступа к услугам связи
Продвижение и маркетингу услуг по предоставлению в пользование каналов связи
Осуществление расчетов с операторами связи за услуги по пропуску трафика
Осуществление расчетов с операторами связи за услуги присоединения
Выполнение работ по организации точек присоединения
Осуществление расчетов с операторами связи за прочие услуги и работы
Учет платежей от абонентов, работа с неплательщиками, денежная инкассация
Формирование и выставление счетов за оказанные услуги связи
Доставка счетов за оказанные услуги связи абонентам
Работа с жалобами и обращениями абонентов и пользователей, претензионная работа
Продвижение и маркетинг услуг телеграфной связи в части обработки и передачи внутренних телеграмм
Продвижение и маркетинг услуг телеграфной связи в части обработки и передачи международных телеграмм
Доставка телеграфных сообщений
Продвижение и маркетинг услуг сети передачи данных, за исключением передачи голосовой информации
Продвижение и маркетинг услуг передачи голосовой информации в сети передачи данных
Продвижение и маркетинг других услуг связи сети передачи данных
Распространение (доставка) сигналов программ телевизионного вещания
Распространение (доставка) сигналов программ радиовещания
Прочие производственные процессы, связанные с оказанием услуг связи
Выполнение работ по договорам с вневедомственной охраной
Выполнение работ по обеспечению доступа к инфраструктуре оператора с заключением договора
Осуществление отчислений в резерв универсального обслуживания
Осуществление оплаты сборов и пошлин за нумерацию
Вспомогательные производственные процессы 31
Обеспечение работы персонала 31-01
Эксплуатация зданий и сооружений 1 31-02
Эксплуатация зданий и сооружений 2 31-03
Эксплуатация оргтехники и других внеоборотных активов 31-04
Совместные производственные процессы 32
Общее руководство организацией связи 32-ХХ
Учет, отчетность и аудит
Общий маркетинг
Снабжение
Планирование развития сети оператора связи
Обеспечение защиты информационных ресурсов оператора связи
Проведение метрологических поверок и метрологическое обеспечение

Приложение 3
к Методическим рекомендациям
по ведению операторами связи
раздельного учета доходов и расходов
по осуществляемым видам деятельности,
оказываемым услугам связи и
используемым для оказания
этих услуг частям сети электросвязи

Таблица 1.

РЕКОМЕНДУЕМЫЙ ПЕРЕЧЕНЬ НЕОСНОВНЫХ ВИДОВ ДЕЯТЕЛЬНОСТИ ОПЕРАТОРА СВЯЗИ

Наименование неосновного вида деятельности ШНВД (номер субсчета счетов 23,29,44)
1 2
Транспорт (транспортные услуги)
Производство и реализация товаров
Ремонтные работы и услуги
Строительные работы и услуги
Проектно-изыскательская деятельность
Полиграфическая, издательская деятельность
Теплоснабжение
Информационные услуги и реклама
Оказание посреднических услуг, не связанных с оказанием услуг связи
Производство и передача электроэнергии
Организация общественного питания
Амбулаторно-поликлинические услуги
Учреждения отдыха
Жилье
Спорт
Обучение
Детские учреждения
Сельские и животноводческие хозяйства
Прочие неосновные виды деятельности

Приложение 4
к Методическим рекомендациям
по ведению операторами связи
раздельного учета доходов и расходов
по осуществляемым видам деятельности,
оказываемым услугам связи и
используемым для оказания
этих услуг частям сети электросвязи

Таблица 1.

РЕКОМЕНДУЕМЫЙ ПЕРЕЧЕНЬ ЧАСТЕЙ СЕТИ СВЯЗИ (ЕЕ УЗЛОВЫХ И ОКОНЕЧНЫХ ЭЛЕМЕНТОВ)

Наименование частей сети Номер субсчета/подсубсчета счета 33
1 2
Сеть местной телефонной связи 33-01
Индивидуальное оборудование узлов связи сети местной телефонной связи:
Индивидуальное оборудование ОМУС 33-01-ХХ
Индивидуальное оборудование ОТМУС
Подстанции, концентраторы
Групповое коммутационное оборудование узлов связи сети местной телефонной связи:
Групповое коммутационное оборудование ОМУС
Групповое коммутационное оборудование ОТМУС, ТМУС
Групповое соединительное оборудование узлов связи сети местной телефонной связи:
Групповое соединительное оборудование ОМУС
Групповое соединительное оборудование ОТМУС, ТМУС
Магистральная и распределительная абонентская сеть
Таксофоны:
Таксофоны для оказания универсальных услуг связи (не включая линии к таксофонам)
Таксофоны не для оказания универсальных услуг связи (не включая линии к таксофонам)
Оборудование систем передачи сети местной телефонной связи:
Системы передачи на участках ОМУС - ОМУС, ОМУС - ОТМУС (ТМУС), ОТМУС(ТМУС) - ОТМУС(ТМУС)
Системы передачи на участках ОМУС - ПС/К*, ОТМУС - ПС/К
Линии связи сети местной телефонной связи (за исключением ЛКС и линий передачи):
Линии связи (за исключением ЛКС и линий передачи) на участках ОМУС - ОМУС, ОМУС - ОТМУС (ТМУС), ОТМУС(ТМУС) - ОТМУС(ТМУС)
Линии связи (за исключением ЛКС и линий передачи) на участках ОМУС - ПС/К, ОТМУС - ПС/К
Линейно-кабельные сооружения сети местной телефонной связи:
ЛКС системы абонентского доступа
ЛКС на участках ОМУС - ОМУС, ОМУС - ОТМУС (ТМУС), ОТМУС(ТМУС) - ОТМУС(ТМУС):
ЛКС на участках ОМУС - ПС/К, ОТМУС - ПС/К

Приложение 5
к Методическим рекомендациям
по ведению операторами связи
раздельного учета доходов и расходов
по осуществляемым видам деятельности,
оказываемым услугам связи и
используемым для оказания
этих услуг частям сети электросвязи

РЕКОМЕНДУЕМЫЕ БАЗЫ РАСПРЕДЕЛЕНИЯ ОПЕРАТОРА СВЯЗИ

(в ред. Приказа Мининформсвязи РФ от 25.01.2007 N 11)

1. Базы распределения, используемые для распределения расходов по производственным процессам и неосновным видам деятельности.

1.1. База распределения "Фактически отработанное за отчетный период время".

1.2. База распределения "Потребляемая электроэнергия за отчетный период, паспортная мощность средств связи".

1.3. Базы распределения расходов по статье "Расходы на налоги, сборы и неналоговые платежи, включаемые в состав расходов по обычным видам деятельности".

1.4. База распределения "Пробег (км), время работы транспорта (час)."

2. Базы распределения, используемые для распределения расходов вспомогательных производственных процессов.

2.1. База распределения "Площадь помещений" для распределения расходов вспомогательного производственного процесса "Эксплуатация зданий и сооружений 1".

2.2. База распределения "Функциональная занятость персонала" для распределения расходов вспомогательного производственного процесса "Эксплуатация зданий и сооружений 2".

2.3. База распределения "Функциональная занятость персонала" для распределения расходов вспомогательного производственного процесса "Эксплуатация оргтехники и других внеоборотных активов".

2.4. База распределения "Функциональная занятость персонала" для распределения расходов вспомогательного производственного процесса "Обеспечение работы персонала".

3. Базы распределения, используемые для распределения расходов с основных производственных процессов, связанных с эксплуатацией средств и линий связи (подсубсчета субсчета 30-01) на части сети электросвязи (подсубсчета счета 33).

3.1 База распределения "Средства связи, выполняющие функцию систем коммутации на сетях местной телефонной связи".

3.2. База распределения "Протяженность ЛКС сети местной телефонной связи".

3.3. База распределения "Протяженность линий связи (за исключением ЛКС и линий передачи) сети местной телефонной связи".

3.4. База распределения "Количество каналов, образованных линиями передачи сети местной телефонной связи".

4. Базы распределения, используемые для распределения расходов с основных производственных процессов, связанных с оказанием услуг связи (подсубсчета субсчета 30-02), на объекты калькулирования (подсубсчета счета 90).

4.1. База распределения "Количество тарификационных записей в автоматизированной системе расчетов".

4.2. База распределения "Количество сформированных счетов по видам услуг".

5. Базы распределения, используемые для распределения расходов, отнесенных на части сети связи (подсубсчета счета 33) на объекты калькулирования (подсубсчета счета 90).

5.1. Базы распределения "Протяженность ЛКС системы абонентского доступа и магистральной и распределительной абонентской сети, используемых для оказания услуг".

5.2. База распределения "Протяженность ЛКС на участках ПС/К-ОМУС, ПС/К-ОТМУС".

5.3. База распределения "Протяженность линии связи (за исключением ЛКС и линий передачи) на участках ПС/К-ОМУС, ПС/К-ОТМУС".

5.4. База распределения "Количество каналов, образованных линиями передачи на участках ОМУС-ОМУС, ОМУС-ОТМУС(ТМУС), ОТМУС(ТМУС)-ОТМУС(ТМУС)".

5.5. База распределения "Количество абонентских и линейных комплектов".

6. База распределения "Объем оказанных услуг".

1. Базы распределения, используемые для распределения расходов по производственным процессам и неосновным видам деятельности

1.1. База распределения "Фактически отработанное за отчетный период время"

Базу распределения (показатели графы 5 таблицы 1) рекомендуется использовать для распределения расходов по статье "Затраты на персонал" на производственные процессы (основные производственные процессы - подсубсчета счета 30, вспомогательные производственные процессы - субсчета счета 31, совместные производственные процессы - субсчета счета 32) и неосновные виды деятельности (субсчета счетов 23, 29, 44).

По всем работникам организации (списочный состав, работники по договорам, совместители и др.), занятым в производственных процессах и неосновных видах деятельности, на основании табелей учета рабочего времени рекомендуется производить сбор данных, которые заносятся в ведомость распределения рабочего времени работников по производственным процессам и неосновным видам деятельности. Пример формирования данной ведомости приведен в таблице 1.

Таблица 1

Пример распределения рабочего времени работников по производственным процессам и неосновным видам деятельности за отчетный период

Табельный номер ФИО работника ШПП/ШНВД Количество часов, отработанных по данному производственному процессу или неосновному виду деятельности Коэффициент распределения рабочего времени, % Затраты на оплату труда Выплата ЕСН Прочие выплаты и начисления
1 2 3 4 5 6 7 8
ХХХХ
Всего по работнику - - СУММА 100 СУММА СУММА СУММА
ХХХХ
Итого по всем работникам 30-01-ХХ
30-02-ХХ
31-01
32-ХХ
ШНВД
Всего по производственному процессу и неосновному виду деятельности СУММА 100% СУММА СУММА СУММА СУММА СУММА СУММА

В случае если работник занят только в одном производственном процессе или в одном неосновном виде деятельности, то в ведомости будет отражен только один ШПП или один ШНВД.

В случае если работник занят в нескольких производственных процессах или нескольких неосновных видах деятельности, то в ведомости будут отражены все ШПП и ШНВД, в которых был занят данный работник.

По каждому производственному процессу и неосновному виду деятельности заносится количество часов, отработанных работником, и суммируется по строке "всего", далее определяется коэффициент распределения рабочего времени.

Данные по затратам на персонал из граф 6, 7 и 8 таблицы 1, распределенные по производственным процессам и неосновным видам деятельности, сводятся в таблицу 2.

Таблица 2

Пример распределения затрат на оплату труда, выплаты ЕСН и прочих выплат и начислений по производственным процессам и неосновным видам деятельности за отчетный период

ШПП/ШНВД 30-01-Х ... 30-02-ХХ 31-01 ... 32-ХХ ... Всего, руб.
Наименование расходов
1 2 3 4 5 6 7 8 9 10
Затраты на оплату труда ... ... ... СУММА
Выплата ЕСН ... ... ... СУММА
Прочие выплаты и начисления ... ... ... СУММА
Итого затраты на персонал СУММА СУММА СУММА СУММА СУММА СУММА СУММА СУММА СУММА СУММА

Распределение затрат на оплату труда, выплату ЕСН и прочие выплаты и начисления по производственным процессам и неосновным видам деятельности в таблице 2 рекомендуется производить суммированием вышеуказанных расходов по оплате труда по всем работникам, занятым в данном производственном процессе или неосновном виде деятельности. Таблица 2 может быть заменена другим документом внутренней отчетности.

1.2. База распределения "Потребляемая электроэнергия за отчетный период, паспортная мощность средств связи"

Базу распределения (показатели последней строки таблицы 3) рекомендуется использовать для отнесения расходов по оплате электроэнергии на соответствующую статью затрат по всем производственным процессам и неосновным видам деятельности по данным счетчиков потребления электроэнергии за отчетный период или по паспортной мощности средств связи (кВт). Пример распределения потребляемой электроэнергии по производственным процессам и неосновным видам деятельности по фактическому потреблению приведен в таблице 3.

Таблица 3

Пример распределения потребляемой электроэнергии

ШПП/ШНВД 30-01-ХХ ... 30-02-ХХ 31-01 ... 32-ХХ ... ШНВД Всего, кВт
Фактическое потребление электроэнергии (кВт) по:
1 2 3 4 5 6 7 8 9 10 11
- зданиям
- оборудованию аналоговых узлов связи сети местной телефонной связи
- оборудованию цифровых узлов связи сети местной телефонной связи
- оборудованию линий связи (за исключением ЛКС и линий передачи) сети местной телефонной связи
- оборудованию цифровых систем передачи сети местной телефонной связи
Итого потребляемая электроэнергия, кВт
Коэффициент распределения электроэнергии, % 100%

Если счет на оплату электроэнергии включает в себя потребленную энергию для осуществления основных и неосновных видов деятельности, в первую очередь рекомендуется на основании показаний счетчиков выделять сумму расходов по оплате электроэнергии, потребленную для осуществления неосновных видов деятельности.

Далее оставшуюся сумму расходов по оплате электроэнергии для осуществления основных видов деятельности рекомендуется распределять на основные производственные процессы, в которых задействованы средства связи, потребляющие электроэнергию, и на вспомогательные производственные процессы (например, расходы по оплате электроэнергии на освещение помещений, электропитание компьютеров, оргтехники и прочее относятся на подсубсчета субсчета 31-02 "Эксплуатация зданий и сооружений 1").

Базой распределения расходов по производственным процессам являются показания счетчиков, в случае невозможности учета электроэнергии по данным счетчикам - паспортная мощность основных средств.

При наличии отдельных счетов по оплате электроэнергии данные расходы относятся напрямую на соответствующие статьи затрат производственных процессов и неосновных видов деятельности.

1.3. Базы распределения расходов по статье "Расходы на налоги, сборы и неналоговые платежи, включаемые в состав расходов по обычным видам деятельности"

Расходы по статье "Расходы на налоги, сборы и неналоговые платежи, включаемые в состав расходов по обычным видам деятельности" рекомендуется относить напрямую на производственные процессы и неосновные виды деятельности либо с использованием данных баз распределения исходя из соблюдения принципа причинно-следственной связи, например:

- отчисления в резерв универсального обслуживания распределяются на основные производственные процессы (подсубсчета субсчета 30-02), связанные с оказанием услуг связи (услуг связи, оказываемых пользователям/абонентам) пропорционально начисленным доходам от оказания соответствующих услуг связи либо относятся на производственный процесс "Осуществление отчислений в резерв универсального обслуживания" (подсубсчет субсчета 30-02) с последующим распределением на объекты калькулирования пропорционально доходам от оказания соответствующих услуг связи;

- платежи за выделение ресурса нумерации относятся на производственные процессы по оказанию соответствующих услуг связи, в которых используется ресурс нумерации, либо на производственный процесс "Осуществление оплаты сборов и пошлин за нумерацию".

Платежи за выделение ресурса нумерации рекомендуется распределять пропорционально объемам оказанных услуг в натуральном или стоимостном выражении на следующие услуги связи:

за телефонный номер из ресурса нумерации географически определяемой зоны нумерации - на услуги местной телефонной связи, включая услуги местной телефонной связи с использованием таксофонов и пунктов коллективного доступа;

за телефонный номер из ресурса нумерации географически не определяемой зоны нумерации - на услуги подвижной радиотелефонной связи, подвижной радиосвязи, подвижной спутниковой радиосвязи и другие услуги связи;

за код идентификации сети подвижной радиотелефонной связи - на услуги подвижной радиотелефонной связи;

за код идентификации сети подвижной радиосвязи - на услуги подвижной радиосвязи;

за код доступа к услугам электросвязи - на соответствующие услуги электросвязи;

за номер из плана нумерации выделенной сети единой сети электросвязи Российской Федерации - на услуги телефонной связи в выделенной сети связи;

за магистральный маршрутный индекс узлов телеграфных сетей - на услуги телеграфной связи (внутренние и международные телеграммы);

за код идентификации сети передачи данных - на услуги по передаче данных;

за код идентификации узловых элементов и оконечного оборудования из ресурса нумерации кодов пунктов сети сигнализации ОКС N 7 для фиксированной телефонной связи, подвижной радиотелефонной связи, подвижной радиосвязи и спутниковой подвижной радиосвязи в международном индикаторе - на услуги по пропуску трафика;

за код идентификации узловых элементов и оконечного оборудования из ресурса нумерации кодов пунктов сети сигнализации ОКС N 7 для фиксированной телефонной связи, подвижной радиотелефонной связи, подвижной радиосвязи и спутниковой подвижной радиосвязи в междугородном индикаторе - на услуги по пропуску трафика.

Платежи по земельному налогу и прочие обязательные отчисления рекомендуется относить на совместный производственный процесс.

1.4. База распределения "Пробег (км), время работы транспорта (час)"

При выполнении перевозок, затраты по которым включаются в состав расходов по основным видам деятельности, лицом, ответственным за перевозку, в путевом листе указываются ШПП или ШНВД, для выполнения которых была осуществлена перевозка.

Расходы на транспортные услуги рекомендуется относить непосредственно на производственный процесс или неосновной вид деятельности либо распределять с использованием коэффициента распределения по пробегу. В случае невозможности определить пробег используется коэффициент распределения времени работы транспортного средства. Пример распределения расходов на транспортные услуги по производственным процессам и неосновным видам деятельности приведен в таблице 4.

Таблица 4

Пример распределения времени работы транспорта (пробега) по производственным процессам и неосновным видам деятельности

ШПП/ШНВД 30-01-ХХ ... 30-02-ХХ 31-ХХ ... 32-ХХ ... ШНВД ... Всего
Наименование показателей
1 2 3 4 5 6 7 8 9 10 11 12
Пробег, км СУММА
Коэффициент распределения по пробегу, % 100%
Время работы транспорта, часы СУММА
Коэффициент распределения по времени работы транспорта, % 100%

2. Базы распределения, используемые для распределения расходов вспомогательных производственных процессов

2.1. База распределения "Площадь помещений" для распределения расходов вспомогательного производственного процесса "Эксплуатация зданий и сооружений 1"

Базу распределения (см. коэффициенты распределения площади, приведенные в последней строке таблицы 5) рекомендуется использовать для распределения расходов, отнесенных на вспомогательный производственный процесс "Эксплуатация зданий и сооружений 1" (субсчет 31-02), на расходы по основным и совместным производственным процессам, а также на расходы вспомогательных производственных процессов "Эксплуатация зданий и сооружений 2" (субсчет 31-03), "Эксплуатация оргтехники и других внеоборотных активов" (субсчет 31-04), "Обеспечение работы персонала" (субсчет 31-01).

По всем площадям организации, занимаемым ее структурными подразделениями, занятыми осуществлением производственных процессов и неосновных видов деятельности, рекомендуется производить сбор данных по ведомости распределения площадей помещений по производственным процессам. Пример распределения площади помещений по производственным процессам за отчетный период приведен в таблице 5.

Таблица 5

Пример распределения площади помещений по всем производственным процессам, за исключением вспомогательного производственного процесса (субсчет 31-02)

ШПП 30-01-ХХ ... 30-02-ХХ 31-01 31-03 31-04 32-ХХ Итого
Наименование показателей
1 2 3 4 5 6 7 8 9 10 11
Площадь собственных помещений, кв.м СУММА
Площадь арендованных помещений, кв.м
Общая площадь помещений, кв.м
Коэффициент распределения площади, % 100%

В начале отчетного периода рекомендуется определить площади помещений, занятых под выполнение работ производственных процессов. Данные показатели корректируются в течение года при существенном изменении площадей помещений (ввод или выбытие объектов, значительное расширение площадей для нужд отдельных подразделений и т.д.).

При расчете показателей рекомендуется учитывать только производственные площади, исключая из расчета пустующие помещения, площади коридоров, лестничных маршей и т.п., а также площади помещений, сдаваемых в аренду. Арендованные у сторонних организаций площади рекомендуется включать в расчет показателей.

В строке "Коэффициент распределения площади" рассчитывается доля производственной площади, используемой при осуществлении данного производственного процесса или неосновного вида деятельности, в общей площади помещений.

2.2. База распределения "Функциональная занятость персонала" для распределения расходов вспомогательного производственного процесса "Эксплуатация зданий и сооружений 2"

Базу распределения (см. коэффициенты распределения функциональной занятости персонала, приведенные в таблице 6) рекомендуется использовать для распределения расходов вспомогательного процесса "Эксплуатация зданий и сооружений 2" (субсчет 31-03) на расходы по всем основным и совместным производственным процессам, а также на расходы вспомогательных производственных процессов "Обеспечение работы персонала" (субсчет 31-01), "Эксплуатация оргтехники и других внеоборотных активов" (субсчет 31-04).

Таблица 6

Пример распределения функциональной занятости персонала, занятого осуществлением вспомогательного процесса 31-03, по всем производственным процессам, за исключением данного вспомогательного процесса (31-03) и ранее распределенного вспомогательного процесса (31-02)

ШПП 30-01-ХХ ... 30-02-ХХ 31-01 31-04 32-ХХ Всего
Наименование показателей
1 2 3 4 5 6 7 8 9 10
Рабочее время всех работников за отчетный период, часы ... СУММА
Функциональная занятость персонала, занятого в производственных процессах, чел.-час.
Коэффициент распределения функциональной занятости персонала, % ... 100%

2.3. База распределения "Функциональная занятость персонала" для распределения расходов вспомогательного производственного процесса "Эксплуатация оргтехники и других внеоборотных активов"

Базу распределения (см. коэффициенты распределения функциональной занятости персонала, приведенные в таблице 7) рекомендуется использовать для распределения расходов вспомогательного процесса "Эксплуатация оргтехники и других внеоборотных активов" (субсчет 31-04) на расходы по каждому из основных и совместных производственных процессов, а также на расходы вспомогательного производственного процесса "Обеспечение работы персонала" (субсчет 31-01).

Таблица 7

Пример распределения функциональной занятости персонала, занятого осуществлением вспомогательного процесса 31-04, по всем производственным процессам, за исключением данного вспомогательного процесса и ранее распределенных вспомогательных процессов (31-02, 31-03)

ШПП 30-01-ХХ ... 30-02-ХХ 31-04 32-ХХ Всего
Наименование показателей
1 2 3 4 5 6 7 8 9
Рабочее время всех работников за отчетный период, часы ... СУММА
Функциональная занятость персонала, занятого в производственных процессах, чел.-час.
Коэффициент распределения функциональной занятости персонала, % ... 100%

2.4. База распределения "Функциональная занятость персонала" для распределения расходов вспомогательного производственного процесса "Обеспечение работы персонала"

Базу распределения (см. коэффициенты распределения функциональной занятости персонала, приведенные в таблице 8) рекомендуется использовать для распределения расходов вспомогательного процесса "Обеспечение работы персонала" (субсчет 31-01) на расходы по основным и совместным производственным процессам.

Таблица 8

Пример распределения функциональной занятости персонала, занятого осуществлением вспомогательного процесса 31-01, по всем производственным процессам, за исключением данного вспомогательного процесса и ранее распределенных вспомогательных процессов (31-02, 31-03, 31-04)

ШПП 30-01-ХХ ... 30-02-ХХ 32-ХХ Всего
Наименование показателей
1 2 3 4 5 6 7 8
Рабочее время всех работников за отчетный период, часы ... СУММА
Функциональная занятость персонала, занятого в производственных процессах, чел.-час. СУММА
Коэффициент распределения функциональной занятости персонала, % ... 100%

3. Базы распределения, используемые для распределения расходов с основных производственных процессов, связанных с эксплуатацией средств и линий связи (подсубсчета субсчета 30-01) на части сети электросвязи (подсубсчета счета 33)

3.1 База распределения "Средства связи, выполняющие функцию систем коммутации на сетях местной телефонной связи"

Базу распределения рекомендуется использовать для распределения расходов основных производственных процессов, связанных с эксплуатацией средств связи, выполняющие функцию систем коммутации, с подсубсчетов субсчета 30-01 (с учетом отнесенных на данные производственные процессы долей распределенных расходов по неосновным видам деятельности, вспомогательным производственным процессам) на части узла связи сети местной телефонной связи (индивидуальное абонентское оборудование, групповое соединительное оборудование и групповое коммутационное оборудование).

Для распределения расходов на части узла связи рекомендуется определять удельные веса стоимости каждой части сети в общей стоимости средств связи, выполняющих функцию систем коммутации (далее - пропорции).

Для расчета указанных пропорций можно использовать данные по фактической стоимости оборудования частей узла связи либо усредненные пропорции стоимостей оборудования частей узла связи, приведенные в таблице 9.

Таблица 9

Усредненные пропорции для распределения расходов с подсубсчетов субсчета 30-01 на части сети (подсубсчета счета 33) для сети местной телефонной связи

Наименование показателей Усредненные пропорции для распределения расходов, %
1 2
Сеть местной телефонной связи
Оконечный узел связи
Абонентские комплекты, станционные кабели от абонентского кросса до абонентского комплекта, абонентский кросс узла связи местной телефонной связи (далее - индивидуальное абонентское оборудование) 25%
Оборудование, осуществляющее коммутацию или маршрутизацию трафика (далее - групповое коммутационное оборудование) 50%
Оборудование линейно-аппаратных залов и кроссовое оборудование узла связи (далее - групповое соединительное оборудование) 25%
Оконечно-транзитный узел связи
Индивидуальное абонентское оборудование 25%
Групповое коммутационное оборудование 50%
Групповое соединительное оборудование 25%
Транзитный узел связи
Групповое коммутационное оборудование 65%
Групповое соединительное оборудование 35%

На схеме условного узла связи сети местной телефонной связи, представленной на рисунке 1 настоящего Приложения, приведено деление узла связи на части: индивидуальное абонентское оборудование, групповое коммутационное оборудование и групповое соединительное оборудование, с указанием средств связи, входящих в состав точки присоединения на местном и абонентском уровнях присоединения.

На рисунке 2 настоящего Приложения приведена схема условного узла связи сети фиксированной зоновой телефонной связи с указанием средств связи, входящих в состав точки присоединения на зоновом уровне присоединения.

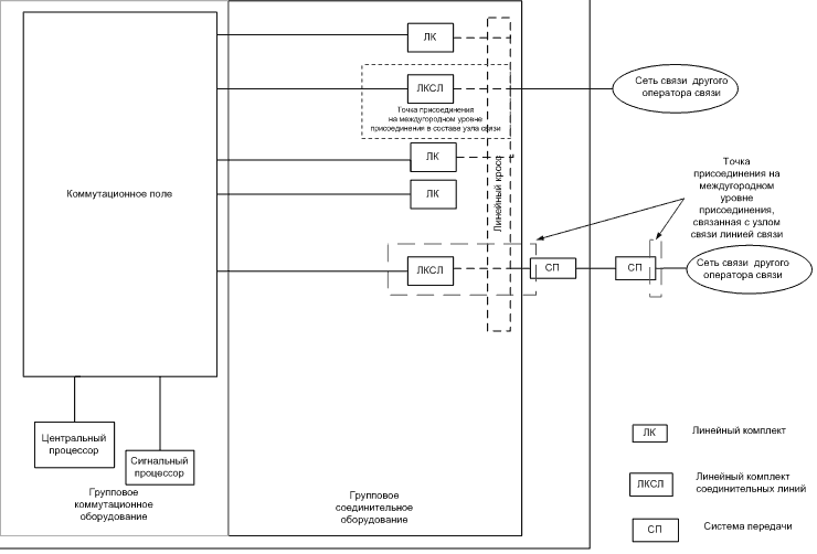
На рисунке 3 настоящего Приложения приведена схема условного междугородного узла связи сети междугородной и международной телефонной связи с указанием средств связи, входящих в состав точки присоединения на междугородном уровне присоединения.

Рис. 1. Схема указанного узла связи местной телефонной связи

Рис. 2. Схема условного узла связи сети фиксированной зоновой телефонной связи

Рис. 3. Схема условного междугородного узла связи сети междугородной и международной телефонной связи

3.2. База распределения "Протяженность ЛКС сети местной телефонной связи"

Базу распределения рекомендуется использовать для распределения расходов производственного процесса "Эксплуатация, контроль состояния, техническое обслуживание и ремонт оборудования ЛКС сети местной телефонной связи" (с учетом отнесенных на данный производственный процесс долей расходов по неосновным видам деятельности и вспомогательным производственным процессам) с подсубсчета субсчета 30-01 на части сети местной телефонной связи (подсубсчета счета 33). Пример распределения протяженности линий связи (кабеля) сети местной телефонной связи на части сети связи приведен в таблице 10.

Таблица 10

N п/п Наименование показателей Протяженность линий связи (кабеля) <*>, км Коэффициент распределения по протяженности линий (кабеля), %
1 2 3 4
Линейно-кабельные сооружения сети местной телефонной связи 100%
1 ЛКС системы абонентского доступа %
2 ЛКС на участках ОМУС-ПС/К, ОТМУС-ПС/К %
3 ЛКС на участках ОМУС-ОМУС, ОМУС-ОТМУС, ОМУС-ТМУС, ТМУС-ТМУС %

<*> Протяженность кабеля, для размещения которого используется ЛКС, без учета емкости этого кабеля

3.3. База распределения "Протяженность линий связи (за исключением ЛКС и линий передачи) сети местной телефонной связи"

Базу распределения рекомендуется использовать для распределения расходов производственного процесса "Эксплуатация, контроль состояния, техническое обслуживание и ремонт оборудования линий связи (за исключением ЛКС и линий передачи) сети местной телефонной связи" (с учетом отнесенных на данный производственный процесс долей расходов по неосновным видам деятельности и вспомогательным производственным процессам) с подсубсчета субсчета 30-01 на части сети местной телефонной связи (подсубсчета счета 33). Пример распределения протяженности кабеля сети местной телефонной связи на части сети связи приведен в таблице 11.

Таблица 11

N п/п Наименование показателей базы распределения Протяженность кабеля, км Коэффициент распределения по протяженности кабеля, %
1 2 3 4
Линии связи сети местной телефонной связи 100%
1. Линии связи на участках ОМУС-ПС/К, ОТМУС-ПС/К %
2. Линии связи на участках ОМУС-ОМУС, ОМУС-ОТМУС(ТМУС), ОТМУС(ТМУС)-ОТМУС(ТМУС) %

3.4. База распределения "Количество каналов, образованных линиями передачи сети местной телефонной связи"

Базу распределения рекомендуется использовать для распределения расходов производственных процессов "Эксплуатация, контроль состояния, техническое обслуживание и ремонт цифровых систем передачи сети местной телефонной связи" и "Эксплуатация, контроль состояния, техническое обслуживание и ремонт аналоговых систем передачи сети местной телефонной связи" (с учетом отнесенных на данные производственные процессы долей расходов по неосновным видам деятельности и вспомогательным производственным процессам) с подсубсчетов субсчета 30-01 на части сети местной телефонной связи (подсубсчета счета 33). Пример распределения количества каналов, образованных системами передачи сети местной телефонной связи, на части сети связи приведен в таблице 12.

Таблица 12

N п/п Наименование показателей Количество каналов, приведенных по пропускной способности к каналам связи 64 кбит/с <*> Коэффициент распределения, %
1 2 3 4
Системы передачи сети местной телефонной связи 100%
1 Системы передачи на участках ОМУС-ПС/К, ОТМУС-ПС/К %
2 Системы передачи на участках ОМУС-ОМУС, ОМУС-ОТМУС(ТМУС), ОТМУС(ТМУС)-ОТМУС(ТМУС) %

<*> К каналам связи 2 Мбит/с, либо иной пропускной способности

Для сетей фиксированной зоновой телефонной связи, междугородной и международной телефонной связи, при детализации затрат в отношении частей соответствующих сетей, рекомендуется применять аналогичный подход к распределению затрат с использованием баз распределения по протяженности линий связи в километрах кабеля, каналах и канало-километрах.

4. Базы распределения, используемые для распределения расходов с основных производственных процессов, связанных с оказанием услуг связи (подсубсчета субсчета 30-02), на объекты калькулирования (подсубсчета счета 90)

4.1. База распределения "Количество тарификационных записей в автоматизированной системе расчетов"

Базу распределения рекомендуется использовать для распределения расходов основного производственного процесса "Эксплуатация и обслуживание автоматизированных систем расчетов за услуги связи" на услуги связи (с подсубсчета субсчета 30-02 на подсубсчета субсчета счета 90 "Себестоимость продаж по основным видам деятельности") и формировать на основании данных автоматизированных систем расчетов (далее - АСР). Основной показатель базы - количество обработанных в АСР тарификационных записей по оказанным за отчетный период услугам связи.

В случае если имеется несколько АСР, то затраты по всем этим системам рекомендуется относить на производственный процесс "Эксплуатация и обслуживание автоматизированных систем расчетов за услуги связи", а база распределения будет отражать количество услуг, обработанных всеми АСР, затраты по которым были отнесены на этот производственный процесс, либо формируется несколько производственных процессов по эксплуатации и обслуживанию АСР за соответствующие услуги связи, с последующим распределением расходов исходя из количества тарификационных записей по каждой из АСР. Пример распределения количества тарификационных записей в АСР приведен в таблице 13.

Таблица 13

N п/п Наименование показателей Количество тарификационных записей АСР, ед. Коэффициент распределения по количеству тарификационных записей АСР, %
1 2 3 4
1. Количество тарификационных записей в АСР на услуги связи:
1.1. "Предоставление местного телефонного соединения абоненту (пользователю) сети фиксированной телефонной связи для передачи голосовой информации, факсимильных сообщений и данных (кроме таксофонов)" %
1.2. "Предоставление внутризонового телефонного соединения абоненту (пользователю) сети фиксированной телефонной связи для передачи голосовой информации, факсимильных сообщений и данных" %
Итого количество тарификационных записей в АСР на услуги связи СУММА 100 %

4.2. База распределения "Количество сформированных счетов по видам услуг"

Базу распределения рекомендуется использовать для распределения расходов основного производственного процесса "Формирование и выставление счетов за оказанные услуги связи" с подсубсчета субсчета 30-02 (с учетом отнесенных на данные производственные процессы долей распределенных расходов по неосновным видам деятельности, вспомогательным производственным процессам) непосредственно на соответствующие услуги связи (подсубсчета субсчета счета 90 "Себестоимость продаж по основным видам деятельности").

Например, за отчетный период выставлено 1000 счетов. Услуга 1 отражена в 800 счетах, услуга 2 - в 600 счетах, услуга 3 - в 900 счетах и услуга 4 - в 100 счетах. Для формирования базы распределения определяются пропорции отражения каждой услуги в общем количестве отражений услуг связи в счетах (см. пример в таблице 14).

Таблица 14

N п/п Наименование показателей базы распределения Количество отражений, ед. Коэффициент распределения, %
1 2 3 4
1. Количество отражений услуги 1 в счетах 800 33,3%
2. Количество отражений услуги 2 в счетах 600 25,0%
3. Количество отражений услуги 3 в счетах 900 37,5%
4. Количество отражений услуги 4 в счетах 100 4,2%
5. Общее количество отражений услуг в счетах 2400 100,0 %

5. Базы распределения, используемые для распределения расходов, отнесенных на части сети связи (подсубсчета счета 33) на объекты калькулирования (подсубсчета счета 90)

5.1. База распределения "Протяженность ЛКС системы абонентского доступа и магистральной и распределительной абонентской сети, используемых для оказания услуг"

Базу распределения рекомендуется использовать для распределения расходов, отнесенных на части сети "ЛКС системы абонентского доступа" и "Магистральная и распределительная абонентская сеть", на услуги.

Для определения части расходов, подлежащей распределению на услуги связи, из расходов, отнесенных на часть сети "ЛКС системы абонентского доступа" рекомендуется выделять расходы по предоставлению (аренде) места в ЛКС для прокладки кабельных линий другими операторами связи пропорционально протяженности ЛКС (см. пример в таблице 15).

Таблица 15

N п/п Наименование показателей Протяженность ЛКС системы абонентского доступа, км Коэффициент распределения по протяженности ЛКС, %
1 2 3 4
1. ЛКС для прокладки собственных кабельных линий %
2. ЛКС для прокладки кабельных линий другими операторами связи %
3. Итого ЛКС системы абонентского доступа 100%

Расходы на ЛКС для прокладки собственных кабельных линий рекомендуется распределять на услуги связи с использованием коэффициентов распределения, определяемых в таблице 16.

Таблица 16

N п/п Наименование показателей Протяженность системы абонентского доступа, км - пары Коэффициент распределения, %
1 2 3 4
1. Линии к таксофонам (за исключением линий к таксофонам для оказания универсальных услуг) %
2. Линии к таксофонам для оказания универсальных услуг %
3. Прямые провода, предоставляемые в пользование %
4. Абонентские линии %
5. Общая протяженность системы абонентского доступа 100%

Расходы по таксофонам и линиям связи к таксофонам для оказания универсальных услуг связи рекомендуется распределять на универсальные услуги связи пропорционально количеству таксофонов, установленных в местах, которые определены соответствующими договорами об условиях оказания универсальных услуг связи. (в ред. Приказа Мининформсвязи РФ от 25.01.2007 N 11)

Расходы по таксофонам и линиям связи к таксофонам (за исключением таксофонов для оказания универсальных услуг) рекомендуется распределять на услуги местной телефонной связи с использованием таксофонов. (в ред. Приказа Мининформсвязи РФ от 25.01.2007 N 11)

5.2. База распределения "Протяженность ЛКС на участках ПС/К-ОМУС, ПС/К-ОТМУС"

Базу распределения рекомендуется использовать для распределения расходов, отнесенных на часть сети "ЛКС на участках ПС/К-ОМУС, ПС/К-ОТМУС", на оказываемые услуги.

Для определения части расходов, подлежащей распределению на услуги связи, из расходов, отнесенных на часть сети "ЛКС на участках ПС/К-ОМУС, ПС/К-ОТМУС", рекомендуется выделять расходы по предоставлению (аренде) места в ЛКС для прокладки кабельных линий другими операторами связи пропорционально протяженности ЛКС (см. пример в таблице 17).

Таблица 17

N п/п Наименование показателей Протяженность ЛКС на участках ПС/К-ОМУС, ПС/К-ОТМУС, км Коэффициент распределения, %
1 2 3 4
1. ЛКС для прокладки собственных кабельных линий %
2. ЛКС для прокладки кабельных линий других операторов связи %
3. Итого ЛКС на участках ПС/К-ОМУС, ПС/К-ОТМУС 100%

Расходы на ЛКС для прокладки собственных кабельных линий на участках ПС/К-ОМУС, ПС/К-ОТМУС рекомендуется распределять на услуги связи с использованием коэффициентов распределения, определяемых в таблице 18.

Таблица 18

N п/п Наименование показателей Протяженность ЛКС, км Коэффициент распределения, %
1 2 3 4
1. ЛКС в части физических цепей, предоставляемых в аренду %
2. ЛКС в части каналов связи, предоставляемых в пользование
3. ЛКС в части пропуска трафика %
4. ЛКС в части оказания других услуг %
5. Итого ЛКС для прокладки собственных кабельных линий на участках ПС/К-ОМУС, ПС/К-ОТМУС 100%

Расходы на ЛКС в части пропуска трафика, определяемые по коэффициенту, рассчитанному в строке 3 таблицы 18, рекомендуется распределять далее на услуги связи в соответствии с коэффициентами использования частей сети электросвязи (в данном примере - линии связи на участке ПС/К-ОМУС, ПС/К-ОТМУС) при оказании услуг связи, определяемыми в таблице 5 Приложения 7 к настоящим Рекомендациям.

Для распределения расходов, отнесенных на часть сети "ЛКС на участках ОМУС-ОМУС, ОМУС-ОТМУС(ТМУС), ОТМУС(ТМУС)-ОТМУС(ТМУС)", на услуги связи, рекомендуется использовать подход, аналогичный приведенному в таблице 18.

5.3. Базы распределения "Протяженность линий связи (за исключением ЛКС и линий передачи) на участках ПС/К-ОМУС, ПС/К-ОТМУС"

Базу распределения рекомендуется использовать для распределения расходов, отнесенных на часть сети "Линии связи (за исключением ЛКС и линий передачи) на участках ПС/К-ОМУС, ПС/К-ОТМУС", на оказываемые услуги.

Для определения части расходов, подлежащей распределению на услуги связи, из расходов, отнесенных на часть сети "Линии связи (за исключением ЛКС и линий передачи) на участках ПС/К-ОМУС, ПС/К-ОТМУС", рекомендуется выделять расходы по организации каналов связи, предоставляемых в пользование, по физическим цепям, предоставляемым в аренду, а также для оказания других услуг связи пропорционально протяженности линий связи (см. пример в таблице 19).

Таблица 19

N п/п Наименование показателей Протяженность линий связи, км Коэффициент распределения, %
1 2 3 4
1. Линии связи (физические цепи), предоставляемые в аренду %
2. Линии связи (физические цепи) в части каналов связи, предоставляемых в пользование %
3. Линии связи (физические цепи), используемые в части пропуска трафика %
4. Линии связи (физические цепи), используемые в части оказания других услуг %
5. Итого линии связи (физические цепи) на участках ПС/К-ОМУС, ПС/К-ОТМУС 100%

Расходы на линии связи (за исключением ЛКС и линий передачи) в части пропуска трафика, определяемые по коэффициенту, рассчитанному в строке 3 таблицы 19, рекомендуется распределять далее на услуги связи в соответствии с коэффициентами использования частей сети электросвязи (в данном примере - линии связи на участке ПС/К-ОМУС, ПС/К-ОТМУС) при оказании услуг связи, определяемыми в таблице 5 Приложения 7 к настоящим Рекомендациям.

Для распределения расходов, отнесенных на линии связи (за исключением ЛКС и линий передачи) на участках ОМУС-ОМУС, ОМУС-ОТМУС(ТМУС), ОТМУС(ТМУС)-ОТМУС(ТМУС), на услуги связи, рекомендуется использовать подход, аналогичный приведенному в таблице 19.

5.4. База распределения "Количество каналов, образованных линиями передачи на участках ОМУС-ОМУС, ОМУС-ОТМУС(ТМУС), ОТМУС(ТМУС)-ОТМУС(ТМУС)"

Базу распределения рекомендуется использовать для распределения расходов, отнесенных на часть сети "Системы передачи на участках ОМУС-ОМУС, ОМУС-ОТМУС(ТМУС), ОТМУС(ТМУС)-ОТМУС(ТМУС)", на оказываемые услуги.

Для определения части расходов, подлежащей распределению на услуги связи, пропорционально количеству каналов связи из расходов, отнесенных на часть сети рекомендуется выделять расходы по предоставляемым в пользование каналам связи, каналам связи, используемым для соединения точек присоединения с узлом связи оператора связи, каналам связи, организованным для пропуска трафика, а также каналам связи, организованным для оказания других услуг связи (см. пример в таблице 20).

Таблица 20

N п/п Наименование показателей Количество каналов связи, приведенных по пропускной способности к каналам связи 64 кбит/с <*> Коэффициент распределения, %
1 2 3 4
1. Каналы связи, предоставляемые в пользование %
2. Каналы связи, организованные для пропуска трафика %
3. Каналы связи, используемые для соединения точек присоединения с узлом связи оператора связи %
4. Каналы связи, организованные для оказания других услуг %
5. Итого каналов связи на участках ОМУС-ОМУС, ОМУС-ОТМУС(ТМУС), ОТМУС(ТМУС)-ОТМУС(ТМУС) 100%

<*> к каналам связи 2 Мбит/с, либо иной пропускной способности

Расходы на системы передачи, используемые для образования каналов связи, организованных для пропуска трафика, определяемые по коэффициенту, рассчитанному в строке 2 таблицы 20, рекомендуется распределять далее на услуги связи в соответствии с коэффициентами использования частей сети при оказании услуг связи, определяемыми в таблице 5 Приложения 7 к настоящим Рекомендациям.

Для распределения расходов, отнесенных на системы передачи на участках ПС/К-ОМУС, ПС/К-ОТМУС, на услуги связи, рекомендуется использовать подход, аналогичный приведенному в таблице 20.

Для распределения расходов, отнесенных на ЛКС, линии связи (за исключением ЛКС и линий передачи) и системы передачи в сети фиксированной зоновой телефонной связи, сети междугородной и международной телефонной связи и других сетях связи, на услуги связи рекомендуется использовать базы распределения, аналогичные приведенным для сети местной телефонной связи.

5.5. База распределения "Количество абонентских и линейных комплектов"

Базу распределения рекомендуется использовать для выделения из расходов, отнесенных на части сети "индивидуальное оборудование" и "групповое соединительное оборудование" (подсубсчета счета 33), расходов на услуги связи исходя из степени задействования соответствующих частей сети электросвязи при оказании этих услуг связи. Пример распределения количества абонентских комплектов и линейных комплектов, приведенных по пропускной способности к 64 кбит/с, приведен в таблице 21.

Таблица 21

Пример распределения количества абонентских комплектов и линейных комплектов, приведенных по пропускной способности к 64 кбит/с

N п/п Наименование показателей базы распределения Количество абонентских комплектов и линейных комплектов, приведенных по пропускной способности к 64 кбит/c, ед. Коэффициент распределения по количеству комплектов, %
1 2 3 4
1. Индивидуальное оборудование ОМУС, количество абонентских комплектов: 100%
1.1. Индивидуальное оборудование ОМУС, задействованное для предоставления абонентской линии в постоянное пользование %
1.2. Индивидуальное оборудование ОМУС, задействованное для включения таксофонов (кроме таксофонов для оказания универсальных услуг связи), количество таксофонных комплектов
1.3. Индивидуальное оборудование ОМУС, задействованное для включения таксофонов, используемых для оказания универсальных услуг связи, количество абонентских комплектов
1.4. Индивидуальное оборудование ОМУС, задействованное в точках присоединения на абонентском уровне присоединения %
2. Индивидуальное оборудование ОТМУС, количество абонентских комплектов: 100%
2.1. Индивидуальное оборудование ОТМУС, задействованное для предоставления абонентской линии в постоянное пользование %
2.2. Индивидуальное оборудование ОТМУС, задействованное для включения таксофонов (кроме таксофонов для оказания универсальных услуг связи), количество таксофонных комплектов
2.3. Индивидуальное оборудование ОТМУС, задействованное для включения таксофонов, используемых для оказания универсальных услуг связи, количество абонентских комплектов
2.4. Индивидуальное оборудование ОТМУС, задействованное в точках присоединения на абонентском уровне присоединения %
3. Групповое соединительное оборудование ОМУС: 100%
3.1. Групповое соединительное оборудование ОМУС, задействованное для пропуска трафика %
3.2. Групповое соединительное оборудование ОМУС, задействованное в точках присоединения на местном уровне присоединения (включая точки присоединения на местном уровне присоединения, связанные с узлом связи линией связи) %
4. Групповое соединительное оборудование ОТМУС, ТМУС: 100%
4.1. Групповое соединительное оборудование ОТМУС, ТМУС, задействованное для пропуска трафика %
4.2. Групповое соединительное оборудование ОТМУС, ТМУС, задействованное в точках присоединения на местном уровне присоединения (включая точки присоединения на местном уровне присоединения, связанные с узлом связи линией связи) %

Для распределения расходов, отнесенных на часть сети "групповое соединительное оборудование", в сети фиксированной зоновой телефонной связи, сети междугородной и международной телефонной связи и других сетях связи, на услуги связи рекомендуется использовать базы распределения, аналогичные приведенным в таблице 21 для сети местной телефонной связи.

6. База распределения "Объем оказанных услуг"

Базу распределения рекомендуется применять для:

- распределения расходов, отнесенных на части сети местной телефонной связи, с подсубсчетов счета 33 на услуги связи (подсубсчета счета 90), и используется в качестве исходных данных при формировании базы распределения "Модель маршрутов", пример приведен в таблице 22;

- распределения расходов, отнесенных на основные производственные процессы, связанные с оказанием услуг связи, например, "Осуществление расчетов с операторами связи за услуги по пропуску трафика", пример приведен в таблице 23.

Таблица 22

Пример базы распределения "Объем оказанных услуг местной телефонной связи" для использования в "Модели маршрутов"

N п/п Наименование показателей Объем оказанных услуг связи, в том числе услуг по пропуску трафика, тыс. минут
1 2 3
1. Объем оказанных услуг связи местной телефонной связи:
1.1. Предоставление местного телефонного соединения абоненту (пользователю) сети фиксированной телефонной связи для передачи голосовой информации, факсимильных сообщений и данных (кроме таксофонов)
1.2. Услуги местной телефонной связи с использованием таксофонов, за исключением универсальных услуг связи по предоставлению местных телефонных соединений с использованием таксофонов
1.3. Услуги местной телефонной связи с использованием средств коллективного доступа, за исключением универсальных услуг связи по предоставлению местных телефонных соединений с использованием таксофонов
1.4. Универсальные услуги (предоставление местных телефонных соединений с использованием таксофонов)
1.5. Другие услуги местной телефонной связи
2. Объем услуг по пропуску трафика
2.1. Услуги местного транзита вызова
2.2. Услуги местного завершения вызова на сеть другого оператора связи, всего,
  в том числе:  
2.2.1. Услуга местного завершения вызова на узле связи
2.2.2. Услуга местного завершения вызова на смежном узле связи
2.2.3. Услуга местного завершения вызова на сеть связи с одним транзитным узлом
2.2.4. Услуга местного завершения вызова на сеть связи с двумя и более транзитными узлами
2.3. Услуги местного завершения вызова на сеть оператора связи, всего,
  в том числе:  
2.3.1. Услуга местного завершения вызова на узле связи оператора связи
2.3.2. Услуга местного завершения вызова на смежном узле связи оператора связи
2.3.3. Услуга местного завершения вызова на сеть оператора связи с одним транзитным узлом
2.3.4. Услуга местного завершения вызова на сеть оператора связи с двумя и более транзитными узлами
2.4 Услуги местного инициирования вызова с сети оператора связи, всего,
  в том числе:  
2.4.1. Услуга местного инициирования вызова на узле связи
2.4.2. Услуга местного инициирования вызова на смежном узле связи
2.4.3. Услуга местного инициирования вызова с одним транзитным узлом
2.4.4. Услуга местного инициирования вызова с двумя и более транзитными узлами
2.5. Услуги местного инициирования вызова с сети другого оператора связи, всего,
  в том числе:  
2.5.1. Услуга местного инициирования вызова на узле связи
2.5.2. Услуга местного инициирования вызова на смежном узле связи
2.5.3. Услуга местного инициирования вызова с одним транзитным узлом
2.5.4. Услуга местного инициирования вызова с двумя и более транзитными узлами
Итого объем оказанных услуг связи, в том числе услуг по пропуску трафика

Таблица 23

Пример базы распределения для распределения расходов оператора сети местной телефонной связи, отнесенных на процесс "Осуществление расчетов с операторами связи за услуги местного завершения вызова"

N п/п Наименование показателей Объем оказанных услуг Коэффициент распределения сумм, начисленных оператору связи за оказанные ему услуги местного завершения вызова
1 2 3 4
1 Объем оказанных оператору связи услуг местного завершения вызова при установлении: Мин. 100%
2 Местных соединений, установленных от пользовательского (оконечного) оборудования, подключенного к сети связи оператора связи, до пользовательского (оконечного) оборудования, подключенного к сети (сетям) связи другого (других) оператора(ов) связи Мин.
3 Местных соединений, установленных от пользовательского (оконечного) оборудования, подключенного к сети (сетям) связи одних операторов связи до пользовательского (оконечного) оборудования, подключенного к сети (сетям) связи других операторов связи, при которых задействуется сеть связи этого оператора связи (за исключением услуг местного транзита) Мин.
4 Соединений (за исключением местных соединений и услуг местного транзита) до пользовательского (оконечного) оборудования, подключенного к сети (сетям) связи операторов местной телефонной связи, при которых задействуется сеть этого оператора связи Мин.

Базы распределения объема оказанных услуг фиксированной зоновой телефонной связи, услуг междугородной и международной телефонной связи и прочих услуг связи рекомендуется формировать аналогичным образом.

Приложение 6
к Методическим рекомендациям
по ведению операторами связи
раздельного учета доходов и расходов
по осуществляемым видам деятельности,
оказываемым услугам связи и
используемым для оказания
этих услуг частям сети электросвязи

РЕКОМЕНДУЕМЫЕ СВОДНЫЕ ВЕДОМОСТИ РАСПРЕДЕЛЕНИЯ РАСХОДОВ

(в ред. Приказа Мининформсвязи РФ от 25.01.2007 N 11)

1. Амортизацию основных средств, в том числе основных средств, полученным по договорам лизинга и принятым на баланс оператора связи, а также амортизацию нематериальных активов, начисленную за отчетный период по данным бухгалтерского учета, рекомендуется распределять прямо на производственные процессы и неосновные виды деятельности. Распределение амортизации по производственным процессам и неосновным видам деятельности рекомендуется отражать согласно образцу формы, приведенному в таблице 1.

Таблица 1

Сводная ведомость распределения амортизации по производственным процессам и неосновным видам деятельности

ШПП/ШНВД 30-01-ХХ 30-01-ХХ 30-01-ХХ 30-02-ХХ 31-02 ... 32-ХХ ШНВД Всего, руб.
Наименование объектов основных средств
1 2 3 4 5 6 7 8 9 10 11
Здания V СУММА
Оборудование аналоговых узлов связи сети местной телефонной связи V СУММА
Оборудование цифровых узлов связи сети местной телефонной связи V СУММА
Оборудование ЛКС сети местной телефонной связи V СУММА
Транспортные средства V
Итого амортизация СУММА СУММА СУММА СУММА СУММА СУММА СУММА СУММА СУММА СУММА СУММА

2. Распределение расходов на материалы по производственным процессам и неосновным видам деятельности рекомендуется отражать согласно образцу формы, приведенному в таблице 2.

Таблица 2

Сводная ведомость распределения расходов на материалы по производственным процессам и неосновным видам деятельности

ШПП и ШНВД 30-01-ХХ ... 30-02-ХХ 31-02 31-03 32-ХХ ... ШНВД Всего, Руб.
Наименование показателей
1 2 3 4 5 6 7 8 9 10 11
Материалы на ремонт и эксплуатацию зданий V V СУММА
Материалы на ремонт и эксплуатацию аналоговых узлов связи сети местной телефонной связи (на основной производственный процесс - подсубсчет субсчета 30-01) V СУММА
Материалы, используемые в основных производственных процессах, связанных с оказанием услуг связи (на соответствующие основные производственные процессы - подсубсчета субсчета 30-02) V СУММА
Материалы на рекламу, проведение выставок (на соответствующие совместные производственные процессы 32-ХХ) V СУММА
Материалы на ремонт и эксплуатацию основных средств неосновных видов деятельности V СУММА
Инструменты, приспособления и хозяйственный инвентарь <*> СУММА
Всего расходы на материалы, руб. СУММА СУММА СУММА СУММА СУММА СУММА СУММА СУММА СУММА СУММА

<*> Рекомендуется распределять на производственные процессы напрямую либо с использованием коэффициента распределения рабочего времени из базы 1.1 "Фактически отработанное время за отчетный период время"

3. Распределение расходов по оплате товаров, работ, услуг сторонних организаций по производственным процессам и неосновным видам деятельности рекомендуется отражать согласно образцу формы, приведенному в таблице 3.

Таблица 3

Сводная ведомость распределения расходов по оплате товаров, работ, услуг сторонних организаций по производственным процессам и неосновным видам деятельности

ШПП/ШНВД 30-01-ХХ ... 30-02-ХХ 31-01 ... 32-ХХ ... ШНВД Всего, руб.
Наименование показателей
1 2 3 4 5 6 7 8 9 10 11
Расходы на оплату услуг сторонних организаций по: СУММА
- ремонту, содержанию и техническому обслуживанию
- поверке приборов СУММА
- коммунальным услугам
- водоснабжения СУММА
- канализации СУММА
- газоснабжения
- на подготовку кадров СУММА
- транспортным услугам,
- аудиторским услугам
- консультационным услугам
- информационным услугам
Всего расходов на оплату услуг сторонних организаций, руб. СУММА СУММА СУММА СУММА СУММА СУММА СУММА СУММА СУММА СУММА

4. Расходы по статьям затрат, распределенные по производственным процессам и неосновным видам деятельности, рекомендуется отражать согласно образцу формы, приведенному в таблице 4.

Таблица 4

Сводная ведомость расходов (по статьям затрат), отраженных по производственным процессам и неосновным видам деятельности

ШПП/ШНВД 30-01-ХХ ... 30-02-ХХ 31-01 ... 32-ХХ ... ШНВД ... Всего, Руб.
Наименование показателей
1 2 3 4 5 6 7 8 9 10 11 12
Статьи затрат: СУММА
Затраты на персонал
Амортизация
Материальные затраты
Расходы на оплату услуг присоединения
Расходы на оплату услуг по пропуску трафика
Расходы на оплату услуг сторонних организаций
Расходы на налоги, сборы и неналоговые платежи, включаемые в состав расходов по обычным видам деятельности
Прочие затраты
(в ред. Приказа Мининформсвязи РФ от 25.01.2007 N 11)
Итого расходы по производственным процессам и неосновным видам деятельности

Приложение 7
к Методическим рекомендациям
по ведению операторами связи
раздельного учета доходов и расходов
по осуществляемым видам деятельности,
оказываемым услугам связи и
используемым для оказания
этих услуг частям сети электросвязи

РЕКОМЕНДУЕМАЯ БАЗА РАСПРЕДЕЛЕНИЯ "МОДЕЛЬ МАРШРУТОВ"

Данную базу распределения рекомендуется использовать для распределения сгруппированных на субсчетах счета 33 расходов, связанных с частями сети электросвязи (за исключением расходов, отнесенных на услуги присоединения, аренду средств связи и линий связи, услуги по предоставлению каналов связи) на услуги связи, в том числе услуги по пропуску трафика (подсубсчета субсчета 90 "Себестоимость продаж по основным видам деятельности" или субсчета счета 20 "Основное производство) с применением коэффициентов использования частей сети электросвязи при оказании соответствующих услуг связи и услуг по пропуску трафика.

Расчет коэффициентов использования частей сети электросвязи при оказании услуг связи по модели условной сети связи (далее - коэффициентов использования частей сети связи) рекомендуется осуществлять в следующей последовательности:

1) определение исходных данных модели условной сети местной телефонной связи;

2) построение деревьев вероятности прохождения соединения по всем возможным маршрутам соединения для каждой услуги связи, в том числе для услуг по пропуску трафика;

3) разработка таблиц возможных маршрутов соединений для каждой услуги связи, в том числе услуги по пропуску трафика, возможные варианты маршрутов соединений для каждой услуги связи и услуги по пропуску трафика определяются в соответствии с основными допущениями при построении модели условной сети, приведенными в пункте 32 настоящих Рекомендаций;

4) расчет условных вероятностей каждого возможного маршрута соединения для услуг связи с использованием построенных деревьев вероятностей и разработанных таблиц возможных маршрутов:

определение вероятностей прохождения соединения для каждой части возможного маршрута по соотношению емкостей узлов связи на концах части маршрута;

определение условной вероятности возможного маршрута соединения как произведение условных вероятностей всех частей этого маршрута;

5) расчет коэффициентов использования частей сети связи.

Пример расчета коэффициентов использования частей сети электросвязи

1. Исходные данные

В таблице 1 настоящего Приложения приведены исходные данные модели условной сети местной телефонной связи, используемые для расчета условных вероятностей возможных маршрутов соединений для фрагментов модели условной сети местной телефонной связи, представленных на рисунках 1, 2 и 3 настоящего Приложения.

2. Построение деревьев вероятностей

Построенные по исходным данным деревья вероятностей возможных маршрутов соединения для услуги "предоставление местного телефонного соединения абоненту (пользователю) сети фиксированной телефонной связи для передачи голосовой информации, факсимильных сообщений и данных (кроме таксофонов)" (далее - услуга "предоставление местного телефонного соединения") представлены на рисунках 5 - 25 настоящего Приложения, для услуг местного завершения вызова на сеть оператора связи - на рисунках 26 - 31 настоящего Приложения.

Таблица 1.

Исходные данные отдели условной сети местной телефонной связи

Фрагмент модели условной сети связи Фрагмент модели условной сети связи Фрагмент модели условной сети связи
(рисунок 1 настоящего Приложения) (рисунок 2 настоящего Приложения) (рисунок 3 настоящего Приложения)
1 2 3 4 5 6
Части сети Задействованная емкость узлов, номера Части сети Задействованная емкость узлов, номера Части сети Задействованная емкость узлов, номера
ОМУС1 42000 ОМУС9, всего: 14500 К <*> 1 ОМУС15 5000
ОМУС2 33600 в том числе К <*> ОМУС9 5000 К <*> 2 ОМУС15 6500
ОМУС3 50400 ОМУС10 18000 К <*> 3 ОМУС15 6000
ОМУС4, всего: 29400 ОМУС11 27000 ОМУС 16 9500
в том числе К <*> ОМУС4 8400 ОМУС12 9000 ОТМУС17 18000
ОМУС3 46200 ОМУС13 13500    
ОМУС6 37800 ОМУС14 17000    
ОМУС7 54000 ТМУС3 X X X
ОМУС8 45000        
ТМУС1 X X X X X
ТМУС2 X        
ТП <**> (в составе ОМУС2) 15200 ТП <**> (в составе ОМУС10) 8000 ТПв <****> (на линии связи к ОТМУС17) 8000
сети связи другого оператора связи   сети связи другого оператора связи   сети связи другого оператор связи  
ТПв <***> (на линии связи к ТМУС1) 30000 ТПв <****> (на линии связи к ТМУС3) 20000 ТПа <***> (на ОМУС16) 3000
сетей связи других операторов связи   сетей связи других операторов связи   сети связи другого оператора связи  
Итого емкость условной сети связи оператора связи 338400 Итого емкость условной сети связи оператора связи 99000 Итого емкость условной сети связи оператора связи 45000
(фрагмента модели сети на рисунке 1)   (фрагмента модели сети на рисунке 2)   (фрагмента модели сети на рисунке 3)  
Итого емкость условной сети связи с учетом емкостей сетей связи других операторов связи 383600 Итого емкость условной сети связи с учетом емкостей сетей связи других операторов связи (фрагмента 127000 Итого емкость условной сети связи с учетом емкостей сетей связи других операторов связи 56000
(фрагмента модели сети на рисунке 1) модели сети на рисунке 2) (фрагмента модели сети на рисунке 3)

<*> К - концентратор

<**> ТП - точка присоединения на местном уровне присоединения в составе узла связи

<***> ТПа - точка присоединения на абонентском уровне присоединения

<****> ТПв - точка присоединения на местном уровне присоединения, с вязанная с узлом связи линией связи

На рисунках 5-13 настоящего Приложения приведены деревья вероятностей возможных маршрутов соединения для услуги "предоставление местного телефонного соединения" для фрагмента модели условной сети связи, представленной на рисунке 1.

На рисунках 14-20 настоящего Приложения приведены деревья вероятностей возможных маршрутов соединения для услуги "предоставление местного телефонного соединения" для фрагмента модели условной сети связи, представленной на рисунке 2.

На рисунках 21-25 настоящего Приложения приведены деревья вероятностей возможных маршрутов соединения для услуги "предоставление местного телефонного соединения" для фрагмента модели условной сети связи, представленной на рисунке 3.

На рисунках 26, 27 настоящего Приложения приведены деревья вероятностей возможных маршрутов соединения для услуг местного завершения вызова на сеть оператора связи для фрагментов модели условной сети связи, представленной на рисунке 1.

На рисунках 28, 29 настоящего Приложения приведены деревья вероятностей возможных маршрутов соединения для услуг местного завершения вызова на сеть оператора связи для фрагментов модели условной сети связи, представленной на рисунке 2.

На рисунках 30, 31 настоящего Приложения приведены деревья вероятностей возможных маршрутов соединения для услуг местного завершения вызова на сеть оператора связи для фрагментов модели условной сети связи представленной на рисунке 3.

Рис. 1. Пример фрагмента модели условной сети местной телефонной связи УИВС

Рис. 2. Пример фрагмента модели условной сети местной телефонной связи УВС

Рис. 3. Пример фрагмента модели условной сети местной телефонной связи без транзитных узлов

Рис. 4. Пример фрагмента модели условной сети местной телефонной связи для узлового района на территории муниципального района

Рисунок 5. Дерево вероятностей возможных маршрутов соединения для услуги "предоставление местного телефонного соединения", оказанной абонентам ОМУС1

Рисунок 6. Дерево вероятностей возможных маршрутов соединения для услуги "предоставление местного телефонного соединения", оказанной абонентам ОМУС2

Рисунок 7. Дерево вероятностей возможных маршрутов соединения для услуги "предоставление местного телефонного соединения", оказанной абонентам ОМУС3

Рисунок 8. Дерево вероятностей возможных маршрутов соединения для услуги "предоставление местного телефонного соединения", оказанной абонентам ОМУС4, за исключением абонентов, подключенных через К ОМУС4

Рисунок 9. Дерево вероятностей возможных маршрутов соединения для услуги "предоставление местного телефонного соединения", оказанной абонентам К ОМУС4

Рисунок 10. Дерево вероятностей возможных маршрутов соединения для услуги "предоставление местного телефонного соединения", оказанной абонентам ОМУС5

Рисунок 11. Дерево вероятностей возможных маршрутов соединения для услуги "предоставление местного телефонного соединения", оказанной абонентам ОМУС6

Рисунок 12. Дерево вероятностей возможных маршрутов соединения для услуги "предоставление местного телефонного соединения", оказанной абонентам ОМУС7

Рисунок 13. Дерево вероятностей возможных маршрутов соединения для услуги "предоставление местного телефонного соединения", оказанной абонентам ОМУС8

Рисунок 14. Дерево вероятностей возможных маршрутов соединения для услуги "предоставление местного телефонного соединения", оказанной абонентам ОМУС9, за исключением абонентов, подключенных через К ОМУС9

Рисунок 15. Дерево вероятностей возможных маршрутов соединения для услуги "предоставление местного телефонного соединения", оказанной абонентам К ОМУС9

Рисунок 16. Дерево вероятностей возможных маршрутов соединения для услуги "предоставление местного телефонного соединения", оказанной абонентам ОМУС10

Рисунок 17. Дерево вероятностей возможных маршрутов соединения для услуги "предоставление местного телефонного соединения", оказанной абонентам ОМУС11

Рисунок 18. Дерево вероятностей возможных маршрутов соединения для услуги "предоставление местного телефонного соединения", оказанной абонентам ОМУС12

Рисунок 19. Дерево вероятностей возможных маршрутов соединения для услуги "предоставление местного телефонного соединения", оказанной абонентам ОМУС13

Рисунок 20. Дерево вероятностей возможных маршрутов соединения для услуги "предоставление местного телефонного соединения", оказанной абонентам ОМУС14

Рисунок 21. Дерево вероятностей возможных маршрутов соединения для услуги "предоставление местного телефонного соединения", оказанной абонентам К1 ОМУС15

Рисунок 22. Дерево вероятностей возможных маршрутов соединения для услуги "предоставление местного телефонного соединения", оказанной абонентам К2 ОМУС15

Рисунок 23. Дерево вероятностей возможных маршрутов соединения для услуги "предоставление местного телефонного соединения", оказанной абонентам К3 ОМУС15

Рисунок 24. Дерево вероятностей возможных маршрутов соединения для услуги "предоставление местного телефонного соединения", оказанной абонентам ОМУС16

Рисунок 25. Дерево вероятностей возможных маршрутов соединения для услуги "предоставление местного телефонного соединения", оказанной абонентам ОТМУС17

Рис. 26. Дерево вероятностей возможных маршрутов соединения для услуг местного завершения вызова на сети оператора связи, оказанным другим оператором связи, имеющим точки присоединения на ОМУС2

Рис. 27. Дерево вероятностей возможных маршрутов соединения для услуг местного завершения вызова на сети оператора связи, оказанным другим оператором связи, имеющим точки присоединения на ТМУС1

Рис. 28. Дерево вероятностей возможных маршрутов соединения для услуг местного завершения вызова на сети оператора связи, оказанным другим оператором связи, имеющим точки присоединения на ОМУС10

Рис. 29. Дерево вероятностей возможных маршрутов соединения для услуг местного завершения вызова на сети оператора связи, оказанным другим оператором связи, имеющим точки присоединения на ТМУС3

Рис. 30. Дерево вероятностей возможных маршрутов соединения для услуг местного завершения вызова на сети оператора связи, оказанным другим оператором связи, имеющим точки присоединения на ОМУС16

Рис. 31. Дерево вероятностей возможных маршрутов соединения для услуг местного завершения вызова на сети оператора связи, оказанным другим оператором связи, имеющим точки присоединения на ОМУС17

3. Разработка таблиц возможных маршрутов соединений и расчет условных вероятностей

3.1. Разработка таблиц возможных маршрутов соединений и расчет условных вероятностей для дерева вероятностей, представленного на рисунке 5

Пример расчета условных вероятностей маршрутов соединения для услуги "предоставление местного телефонного соединения" по дереву вероятностей возможных маршрутов соединения для абонентов ОМУС1 на рисунке 5 представлен в таблице 2.

Задействованная емкость условной сети связи оператора связи на рисунке 1 принята равной 338400 номеров абонентов, подключенных к ОМУС1 - ОМУС8. К условной сети связи оператора связи на ОМУС2 и ТМУС1 подключены сети других операторов связи общей емкостью 45200 номеров. Общая задействованная емкость условной сети связи с учетом сетей других операторов связи составляет 383600 номеров. Рассмотрим возможные маршруты соединения для услуги "предоставление местного телефонного соединения", оказанной абонентам ОМУС1, представленные в таблице 2.

Таблица 2.

Расчет условных вероятностей по частям маршрута и в целом по маршруту

Возможные маршруты 1 часть маршрута 2 часть маршрута 3 часть маршрута 4 часть маршрута В целом по маршруту
А 1 2 3 4 5
абонент <*> - ОМУС1 - абонент 1 0,109 Х Х 1 х 0,109 = 0,109
абонент - ОМУС1 - ТМУС1 - ОМУС2 - абонент 1 0,891 0,143 0,689 1 х 0,891 х 0,143 х 0,689 = 0,088
абонент - ОМУС1 - ТМУС1 - ОМУС2 - ТП - абоненты другого оператора связи 1 0,891 0,143 0,311 1 х 0,891 х 0,143 х 0,311 = 0,04
абонент - ОМУС1 - ТМУС1 - ОМУС3 - абонент 1 0,891 0,148 Х 1 х 0,891 х 0,148 = 0,131
абонент - ОМУС1 - ТМУС1 - ОМУС4 - абонент 1 0,891 0,086 0,714 1 х 0,891 х 0,086 х 0,714 = 0,055
абонент - ОМУС1 - ТМУС1 - ОМУС4 - К ОМУС4 - абонент 1 0,891 0,086 0,286 1 х 0,891 х 0,086 х 0,286 = 0,022
абонент - ОМУС1 - ТМУС1 - ТПв - абоненты другого оператора связи 1 0,891 0,088 Х 1 х 0,891 х 0,088 = 0,078
абонент - ОМУС1 - ТМУС1 - ТМУС2 - ОМУС5 - абонент 1 0,891 0,536 0,252 1 х 0,891 х 0,536 х 0,252 = 0,12
абонент-ОМУС1-ТМУС1-ТМУС2-ОМУС6-абонент 1 0,891 0,536 0,207 1 х 0,891 х 0,536 х 0,207 = 0,099
абонент - ОМУС1 - ТМУС1 - ТМУС2 - ОМУС7 - абонент 1 0,891 0,536 0,295 1 х 0,891 х 0,536 х 0,295 = 0,141
абонент - ОМУС1 - ТМУС1 - ТМУС2 - ОМУС8 - абонент 1 0,891 0,536 0,246 1 х 0,891 х 0,536 х 0,246 = 0,117

<*> для целей настоящего Приложения под абонентом понимается пользовательское (оконечное) оборудование, подключенное к узлу связи сети местной телефонной связи

Для первой части маршрута (графа 1 таблицы 2) "абонент-ОМУС1" вероятность равна 1, так как существует одна возможная ветвь.

Для второй части маршрута (графа 2 таблицы 2) существуют две возможные ветви от ОМУС1 (ОМУС1-абонент, ОМУС1-ТМУС1), сумма вероятностей по которым равна 1 (0,109+0,891 = 1).

Вероятность прохождения соединений по ветви "ОМУС1-абонент" равна:

(42000-1)/383600 = 41999/383600 = 0,109.

Вероятность прохождения соединений по ветви "ОМУС1-ТМУС1" равна:

(383600-42000)/383600 = 341600/383600 = 0,891,

где 341600 номеров - емкость всех подключенных к ТМУС1 оконечных узлов ОМУС2-ОМУС8 (кроме ОМУС1), к абонентам которых может идти местное телефонное соединение от абонента ОМУС1, а также емкость узлов связи других операторов связи, присоединенных на ОМУС2 и ТМУС1 (15200 и 30000 номеров соответственно).

Для третьей части маршрута (графа 3 таблицы 2) существуют:

а) пять возможных ветвей от ТМУС1 (ТМУС1-ОМУС2 с учетом емкости сети другого оператора связи, ТМУС1-ОМУС3, ТМУС1-ОМУС4 с учетом емкости К, ТМУС1-ТП-абоненты других операторов связи, ТМУС1-ТМУС2), сумма вероятностей по которым равна 1 (0,143+0,148+0,086+0,088+0,536 = 1).

Вероятность прохождения соединений по ветви "ТМУС1-ОМУС2 с учетом емкость сети другого оператора связи" равна:

(33600+15200)/341600 = 0,143.

Вероятность прохождения соединений по ветви "ТМУС1-ОМУС3" равна:

50400/341600 = 0,148.

Вероятность прохождения соединений по ветви "ТМУС1-ОМУС4 с учетом емкости К" равна:

(21000+8400)/341600 = 0,086.

Вероятность прохождения соединений по ветви "ТМУС1-ТПв-абоненты другого оператора связи" равна:

30000/341600 = 0,088.

Вероятность прохождения соединений по ветви "ТМУС1-ТМУС2" равна:

(46200+37800+54000+450000)/341600 = 0,536.

б) две возможные ветви от ОМУС2 с учетом емкости присоединенных сетей связи (ОМУС2-абонент, ОМУС2-ТП-абоненты другого оператора связи), сумма вероятностей по которым равна 1 (0,689+0,311 = 1).

Вероятность прохождения соединений по ветви "ОМУС2-абонент" равна:

33600/48800=0,689.

Вероятность прохождения соединений по ветви "ОМУС2-ТП-абоненты другого оператора связи" равна:

15200/48800=0,311.

в) две возможные ветви от ОМУС4 (ОМУС4-абонент, ОМУС4-К ОМУС4-абонент), сумма вероятностей по которым равна единице:

0,714+0,286 = 1.

Вероятность прохождения соединений по ветви "ОМУС4-абонент" равна:

21000/29400=0,714.

Вероятность прохождения соединений по ветви "ОМУС4-К ОМУС4-абонент" равна:

8400/29400=0,286.

г) четыре возможные ветви от ТМУС2 (ТМУС2-ОМУС5, ТМУС2-ОМУС6, ТМУС2-ОМУС7, ТМУС2-ОМУС8), сумма вероятностей по которым равна 1 (0,252+0,207+0,295+0,246 = 1).

Вероятность прохождения соединений по ветви "ТМУС2-ОМУС5" равна:

46200/(46200+37800+54000+45000)=46200/183000=0,252.

Вероятность прохождения соединений по ветви "ТМУС2-ОМУС6" равна:

37800/183000=0,207.

Вероятность прохождения соединений по ветви "ТМУС2-ОМУС7" равна:

54000/183000=0,295.

Вероятность прохождения соединений по ветви "ТМУС2-ОМУС8" равна:

45000/183000=0,246.

Прохождение соединений по каждой части маршрута считаем независимым событием, вероятность наступления которого определена выше. Условная вероятность одновременного наступления нескольких независимых событий при прохождении соединений по одному из маршрутов, формируемых из нескольких частей, равна произведению вероятностей этих событий. Таким образом, условная вероятность для каждого возможного маршрута равна произведению расчетных вероятностей всех частей этого маршрута (расчет представлен в графе 5 таблицы 2).

3.2. Разработка таблиц возможных маршрутов соединений и расчет условных вероятностей для деревьев вероятностей, представленных на рисунках 6-31

Аналогичным образом проведен расчет условных вероятностей возможных маршрутов соединения для услуги "предоставление местного телефонного соединения" и услуг местного завершения вызова на сеть оператора связи с использованием деревьев вероятностей на рисунках 6-31 настоящего Приложения.

Полученные расчетные значения условных вероятностей возможных маршрутов соединения для услуги "предоставление местного телефонного соединения" приведены в таблице 3 настоящего Приложения, для услуг местного завершения вызова на сеть оператора связи приведены в таблице 4 настоящего Приложения.

Таблица 3.

Возможные маршруты для оказания услуги "предоставление местного телефонного соединения" на условной сети телефонной связи

Фрагмент модели условной сети связи (рисунок 1 настоящего Приложения)
ОМУС 1 (рисунок 5 настоящего Приложения) К ОМУС 4 (рисунок 9 настоящего Приложения)
Возможные маршруты Условная вероятность Возможные маршруты Условная вероятность
1 2 3 4
абонент - ОМУС 1 - абонент 0,109 абонент - К ОМУС4 - ОМУС4 - абонент 0,055
абонент - ОМУС 1- ТМУС1 - ОМУС2-абонент 0,088 абонент - К ОМУС4-ОМУС4 - К ОМУС4-абонент 0,022
абонент - ОМУС 1- ТМУС1- ОМУС2 - ТП-абонент другого оператора связи 0,040 абонент - К ОМУС4-ОМУС4- ТМУС1 - ОМУС2 - абонент 0,088
абонент - ОМУС 1 - ТМУС1 - ОМУС3 - абонент 0,131 абонент - К ОМУС4-ОМУС4- ТМУС1- ОМУС2 - ТП- абонент другого оператора связи 0,040
абонент - ОМУС 1- ТМУС1- ОМУС4-абонент 0,055 абонент - К ОМУС4-ОМУС4- ТМУС1- ОМУС1-абонент 0,109
абонент - ОМУС 1- ТМУС1- ОМУС4- К ОМУ С4-абонент 0,022 абонент - К ОМУС4 - ОМУС4 - ТМУС1 - ОМУС3 - абонент 0,131
абонент - ОМУС 1- ТМУС1-ТПв- абонент другого оператора связи 0,078 абонент - К ОМУС4-ОМУС4- ТМУС1- ТПв-абонент другого оператора связи 0,078
абонент - ОМУС 1- ТМУС1-ТМУС2-ОМУС5- абонент 0,120 абонент - К ОМУС4-ОМУС4- ТМУС1-ТМУС2-ОМУС5- абонент 0,120
абонент - ОМУС 1- ТМУС1-ТМУС2-ОМУС6- абонент 0,099 абонент - К ОМУС4-ОМУС4- ТМУС1-ТМУС2-ОМУС6- абонент 0,099
абонент - ОМУС 1- ТМУС1-ТМУС2-ОМУС7- абонент 0,141 абонент-К ОМУС4 - ОМУС4- ТМУС1-ТМУС2-ОМУС7- абонент 0,141
абонент-ОМУС 1 - ТМУС1-ТМУС2-ОМУС8- абонент 0,117 абонент-К ОМУС4-ОМУС4 - ТМУС1-ТМУС2-ОМУС8- абонент 0,117
Итого сумма условных вероятностей 1,000 Итого сумма условных вероятностей 1,000
ОМУС 2 (рисунок 6 настоящего Приложения) ОМУС 5 (рисунок 10 настоящего Приложения
Возможные маршруты Условная вероятность Возможные маршруты Условная вероятность
абонент - О1У1УС2- абонент 0,088 абонент-ОМУС5- абонент 0,120
абонент - ОМУС2-ТП- абонент другого оператора связи 0,040 абонент-ОМУС5 - ТМУС2-ТМУС1- ОМУС2-абонент 0,088
абонент-ОМУС2- ТМУС1- ОМУС1 - абонент 0,109 абонент - ОМУС5- ТМУС2-ТМУС1- ОМУС2 -ТП- абонент другого оператора связи 0,040
абонент - ОМУС 2- ТМУС1- ОМУС3-абонент 0,131 абонент-ОМУС5- ТМУС2-ТМУС1- ОМУС1 - абонент 0,109
абонент-ОМУС 2- ТМУС1- ОМУС4-абонент 0,055 абонент-ОМУС5 - ТМУС2-ТМУС1- ОМУС3-абонент 0,131
абонент-ОМУС 2- ТМУС1- ОМУС4- К ОМУС4 - абонент 0,022 абонент-ОМУС5- ТМУС2-ТМУС1- ОМУС4-абонент 0,055
абонент-ОМУС2 - ТМУС1-ТПв- абонент другого оператора связи 0,078 абонент-ОМУС5- ТМУС2-ТМУС1 - ОМУС4- К ОМУ С4-абонент 0,022
абонент-ОМУС2- ТМУС1-ТМУС2-ОМУС5- абонент 0,120 абонент - ОМУС5- ТМУС2-ТМУС1- ТПв-абонент другого оператора связи 0,078
абонент-ОМУС2- ТМУС1 - ТМУС2-ОМУС6- абонент 0,099 абонент-ОМУС5- ТМУС2- ОМУС6- абонент 0,099
абонент-ОМУС 2 - ТМУС1-ТМУС2-ОМУС7- абонент 0,141 абонент-ОМУС5- ТМУС2- ОМУС7- абонент 0,141
абонент - ОМУС2- ТМУС1-ТМУС2-ОМУС8- абонент 0,117 абонент-ОМУС5- ТМУС2- ОМУС8- абонент 0,117
Итого сумма условных вероятностей 1,000 Итого сумма условных вероятностей 1,000

Продолжение таблицы 3

1 2 3 4
ОМУС 3 (рисунок 7 настоящего Приложения)   ОМУС б (рисунок 11 настоящего Приложения  
Возможные маршруты Условная вероятность Возможные маршруты Условная вероятность
абонент - ОМУС3 - абонент 0,131 абонент - ОМУС6 - абонент 0,099
абонент - ОМУС3 - ТМУС1 - ОМУС2 - абонент 0,088 абонент - ОМУС6 - ТМУС2 - ТМУС1 - ОМУС2 - абонент 0,088
абонент - ОМУС3 - ТМУС1 - ОМУС2 - ТП - абонент другого оператора связи 0,040 абонент - ОМУС6 - ТМУС2 - ТМУС1 - ОМУС2 - ТП - абонент другого оператора связи 0,040
абонент - ОМУС3 - ТМУС1- ОМУС1 - абонент 0,109 абонент - ОМУС6 - ТМУС2 - ТМУС1 - ОМУС1 - абонент 0,109
абонент - ОМУС3 - ТМУС1 - ОМУС4 - абонент 0,033 абонент - ОМУС6 - ТМУС2 - ТМУС1 - ОМУС3 - абонент 0,131
абонент - ОМУС3 - ТМУС1 - ОМУС4 - К ОМУС4 - абонент 0,022 абонент - ОМУС6 - ТМУС2 - ТМУС1 - ОМУС4 - абонент 0,033
абонент - ОМУС3 - ТМУС1 - ТПв - абонент другого оператора связи 0,078 абонент - ОМУС6 - ТМУС2 - ТМУС1 - ОМУС4 К ОМУС4 - абонент 0,022
абонент-ОМУС3- ТМУС1 - ТМУС2 - ОМУС3 - абонент 0,120 абонент - ОМУС6 - ТМУС2 - ТМУС1 - ТПв - абонент другого оператора связи 0,078
абонент - ОМУС3 - ТМУС1 - ТМУС2 - ОМУС6 - абонент 0,099 абонент - ОМУС6 - ТМУС2 - ОМУС3 - абонент 0,120
абонент - ОМУС3- ТМУС1 - ТМУС2 - ОМУС7 - абонент 0,141 абонент - ОМУС6 - ТМУС2 - ОМУС7 - абонент 0,141
абонент - ОМУС3- ТМУС1 - ТМУС2 - ОМУС8- абонент 0,117 абонент - ОМУС6 - ТМУС2 - ОМУС3 - абонент 0,117
Итого сумма условных вероятностей 1,000 Итого сумма условных вероятностей 1,000
ОМУС4 (рисунок 8 настоящего Приложения) ОМУС 7 (рисунок 12 настоящею Приложения)
Возможные маршруты Условная вероятность Возможные маршруты Условная вероятность
абонент - ОМУС4 - абонент 0,033 абонент - ОМУС7 - абонент 0,141
абонент - ОМУС4 - К ОМУС4 - абонент 0,022 абонент - ОМУС7 - ТМУС2 - ТМУС1 - ОМУС2 - абонент 0,088
абонент - ОМУС4 - ТМУС1 - ОМУС2 - абонент 0,088 абонент - ОМУС7 - ТМУС2 - ТМУС1 - ОМУС2 - ТП- абонент другого оператора связи 0,040
абонент - ОМУС4 - ТМУС1 - ОМУС2 - ТП - абонент другого оператора связи 0,040 абонент - ОМУС7 - ТМУС2 - ТМУС1 - ОМУС1 - абонент 0,109
абонент - ОМУС4 - ТМУС1 - ОМУС1 - абонент 0,109 абонент - ОМУС7- ТМУС2 - ТМУС1 - ОМУС3 - абонент 0,131
абонент - ОМУС4 - ТМУС1 - ОМУС3 - абонент 0,131 абонент - ОМУС7 - ТМУС2 - ТМУС1 - ОМУС4 - абонент 0,033
абонент - ОМУС4 - ТМУС1 - ТПв - абонент другого оператора связи 0,078 абонент - ОМУС7- ТМУС2 - ТМУС1 - ОМУС4 - К ОМУС4 - абонент 0,022
абонент - ОМУС4 - ТМУС1 - ТМУС2 - ОМУС3 - абонент 0,120 абонент - ОМУС7 - ТМУС2 - ТМУС1 - ТПв - абонент другого оператора связи 0,078
абонент - ОМУС4 - ТМУС1 - ТМУС2 - ОМУС6 - абонент 0,099 абонент - ОМУС7 - ТМУС2- ОМУС3 - абонент 0,120
абонент - ОМУС4 - ТМУС1 - ТМУС2 - ОМУС7 - абонент 0,141 абонент - ОМУС7 - ТМУС2 - ОМУС6- абонент 0,099
абонент - ОМУС4 - ТМУС1 - ТМУС2 - ОМУС8 - абонент 0,117 абонент - ОМУС7 - ТМУС2- ОМУС3 - абонент 0,117
Итого сумма условных вероятностей 1,000 Итого сумма условных вероятностей 1,000

Продолжение таблицы 3

1 2
ОМУС8 (рисунок 13 настоящего Приложения)
Возможные маршруты Условная вероятность
абонент - ОМУС8 - абонент 0,117
абонент - ОМУС8 - ТМУС2-ТМУС1 - ОМУС2- абонент 0,088
абонент - ОМУС8- ТМУС2 - ТМУС1-ОМУС2 -ТП - абонент другого оператора связи 0,040
абонент - ОМУС8- ТМУС2-ТМУС1 - ОМУС1- абонент 0,109
абонент - ОМУС8- ТМУС2-ТМУС1-ОМУС3 - абонент 0,131
абонент - ОМУС8- ТМУС2-ТМУС1-ОМУС4- абонент 0,055
абонент - ОМУС8- ТМУС2-ТМУС1-ОМУС4- К ОМУС4 - абонент 0,022
абонент-ОМУС8 - ТМУС2-ТМУС1- ТПв-абонент другого оператора связи 0,078
абонент - ОМУС8- ТМУС2- ОМУ С 5-абонент 0,120
абонент - ОМУС8- ТМУС2- ОМУС6-абонент 0,099
абонент - ОМУС8- ТМУС2- ОМУ С 7-абонент 0,141
Итого сумма условных вероятностей 1,000

Таблица 4.

Возможные маршруты дня оказания услуг местного завершения вызова на сеть оператора связи по модели условной сети связи

Фрагмент модели условной сетей связи (рисунок 1 настоящего Приложения)
1 2 3
Услуги местного завершения вызова на сеть оператора связи, оказываемые другим оператором связи, сети которых имеют точки присоединения на ОМУС2 (рисунок 26 настоящего Приложения)
Возможные маршруты Условная вероятность Наименование услуг по пропуску трафика
абонент другого оператора связи - ТП - ОМУС2 - абонент 0,099 Местное завершение на узле связи
абонент другого оператора связи - ТП-ОМУС2 - ТМУС1-ОМУС1 - абонент 0,124 Местное завершение с одним транзитным узлом связи
абонент другого оператора связи - ТП-ОМУС2-ТМУС1 - ОМУС3-абонент 0,143 Местное завершение с одним транзитным узлом связи
абонент другого оператора связи - ТП-ОМУС2-ТМУС1-ОМУС4 - абонент 0,062 Местное завершение с одним транзитным узлом связи
абонент другого оператора связи - ТП-ОМУС2-ТМУС1-ОМУС4-К ОМУС4 - абонент 0,025 Местное завершение с одним транзитным узлом связи
абонент другого оператора связи - ТП-ОМУС2-ТМУС1-ТМУС2- ОМУС5 - абонент 0,137 Местное завершение с 2 и более транзитными узлами
абонент другого оператора связи - ТП-ОМУС2-ТМУС1-ТМУС2- ОМУС6- абонент 0,112 Местное завершение с 2 и более транзитными узлами
абонент другого оператора связи - ТП-ОМУС2-ТМУС1-ТМУС2- ОМУС7- абонент 0,160 Местное завершение с 2 и более транзитными узлами
абонент другого оператора связи - ТП-ОМУС2-ТМУС1 - ТМУС2 -ОМУС 8- абонент 0,133 Местное завершение с 2 и более транзитными узлами
Итого сумма условных вероятностей 1,000 X
Услуги местного завершения вызова на сеть оператора связи, оказываемые другим оператором связи, сети которых имеют точки присоединения на ТМУС1 (рисунок 27 настоящего Приложения)
Возможные маршруты Условная вероятность Наименование услуг по пропуску трафика
абонент другого оператора связи - ТПв -ТМУС1-ОМУС1-абонент 0,124 Местное завершение на смежном узле связи
абонент другого оператора связи - ТПв -ТМУС1-ОМУС2- абонент 0,099 Местное завершение на смежном узле связи
абонент другого оператора связи - ТПв -ТМУС1-ОМУС3- абонент 0,148 Местное завершение на смежном узле связи
абонент другого оператора связи - ТПв -ТМУС1-ОМУС4- абонент 0,062 Местное завершение на смежном узле связи
абонент другого оператора связи - ТПв -ТМУС1-ОМУС4-К ОМУС4-абонент 0,025 Местное завершение на смежном узле связи
абонент другого оператора связи - ТПв -ТМУС1-ТМУС2- ОМУС5- абонент 0,137 Местное завершение с одним транзитным узлом
абонент другого оператора связи - ТПв -ТМУС1-ТМУС2- ОМУС6- абонент 0,112 Местное завершение с одним транзитным узлом
абонент другого оператора связи - ТПв -ТМУС1-ТМУС2- ОМУС7- абонент 0,160 Местное завершение с одним транзитным узлом
абонент другого оператора связи - ТПв -ТМУС1-ТМУС2- ОМУС8- абонент 0,133 Местное завершение с одним транзитным узлом
Итого сумма условных вероятностей 1,000 X

Продолжение таблицы 4

Фрагмент модели условной сети связи (на рис.2 настоящего Приложения)
Услуги местного завершения вызова на сеть оператора связи, оказываемые другим оператором связи, сети которых имеют точки присоединения на ОМУС10 (рисунок 28 настоящею Приложения)
1 2 3
Возможные маршруты Условная вероятность Наименование услуг по пропуску трафика
абонент другого оператора связи-ТП-ОМУС10-абонент 0,182 Местное завершение на узле связи
абонент другого оператора связи-ТП-ОМУС10-ОМУС9- абонент 0,096 Местное завершение на смежном узле связи
абонент другого оператора связи-ТП-ОМУС10-ОМУС9-К ОМУС9- абонент 0,030 Местное завершение на смежном узле связи
абонент другого оператора связи-ТП-ОМУС 10-ОМУС11- абонент 0,273 Местное завершение на смежном узле связи
абонент другого оператора связи-ТП-ОМУС 10-ТМУС3- ОМУС12- абонент 0,091 Местное завершение с одним транзитным узлом
абонент другого оператора связи-ТП-ОМУС 10-ТМУС3- ОМУС13- абонент 0,136 Местное завершение с одним транзитным узлом
абонент другого оператора связи-ТП-ОМУС 10-ТМУС3- ОМУС14- абонент 0,172 Местное завершение с одним транзитным узлом
Итого сумма условных вероятностей 1,000 X
Услуги местного завершения вызова на сеть оператора связи, оказываемые другим оператором связи, сети которых имеют точки присоединения на ТМУС3 (рисунок 29 настоящего Приложения)
Возможные маршруты Условная вероятность Наименование услуг по пропуску трафика
абонент другого оператора связи-ТПв -ТМУС3-ОМУС9- абонент 0,096 Местное завершение на смежном узле связи
абонент другого оператора связи-ТПв -ТМУС3-ОМУС9- К ОМУС9- абонент 0,050 Местное завершение на смежном узле связи
абонент другого оператора связи-ТПв -ТМУС3-ОМУС10- абонент 0,182 Местное завершение на смежном узле связи
абонент другого оператора связи-ТПв -ТМУС3-ОМУС11- абонент 0,273 Местное завершение на смежном узле связи
абонент другого оператора связи-ТПв -ТМУС3-ОМУС12- абонент 0,091 Местное завершение на смежном узле связи
абонент другого оператора связи-ТПв -ТМУС3-ОМУС13- абонент 0,136 Местное завершение на смежном узле связи
абонент другого оператора связи-ТПв -ТМУС3-ОМУС14- абонент 0,172 Местное завершение на смежном узле связи
Итого сумма условных вероятностей 1,000 X

4. Расчет коэффициентов использования частей сети

Пример расчета коэффициентов использования частей сети электросвязи при оказании услуг связи и услуг по пропуску трафика представлен в таблице 5 настоящего Приложения. Коэффициенты рассчитываются на основе данных таблиц 1, 3 и 4 настоящего Приложения, а также гипотетических данных об объемах оказанных услуг связи и услуг по пропуску трафика за отчетный период.

Расчет коэффициентов использования частей сети электросвязи (на примере сети местной телефонной связи) проводится для каждой из оказываемых оператором связи услуг связи и услуг по пропуску трафика в следующей последовательности (на примере услуги "предоставление местного телефонного соединения"):

1. В строке 3 графы 10 таблицы 5 проставляется продолжительность исходящих соединений от абонентов, подключенных к ОМУС1, в тысячах минут за отчетный период по данным технических средств учета или среднестатистических расчетов (например, 50400 тыс. минут).

Для определения продолжительности соединений по услуге используется информация АСР, полученная на основании учетных записей узлов связи оператора связи. По узлам связи сети телефонной связи, не оснащенным аппаратурой повременного учета продолжительности соединения (далее - АПУС), продолжительность соединений по услуге рассчитывается путем умножения средней продолжительности исходящих местных телефонных соединений абонента за отчетный период по данным узлов связи сети телефонной связи, оснащенным АПУС, на соответствующую задействованную абонентскую емкость узлов связи сети оператора связи, не оснащенных АПУС.

2. В графе 11 строк 5-15 таблицы 5 по каждому возможному маршруту соединения проставляются соответствующие расчетные значения условных вероятностей из таблицы 3 настоящего Приложения в долях (0,109; 0,088; 0,04; 0,131; 0,055; 0,022; 0,078; 0,12; 0,099; 0,141; 0,117). Суммарное значение условных вероятностей возможных маршрутов соединения для услуги "предоставление местного телефонного соединения", оказанной абонентам ОМУС1, (в долях) равно единице (строка 16 графы 11).

3. В строках 5-15 по графам 1-9 таблицы 5 проставляется число занятий каждой части сети связи услугой "предоставление местного телефонного соединения" по каждому маршруту (проставляется столько единиц, сколько раз часть сети телефонной сети используется при прохождении соединения по каждому маршруту, либо значение "0" в случае если часть сети связи в маршруте соединения не задействуется).

Для коммутационного оборудования:

а) сколько раз задействуется групповое соединительное оборудование ТЗУС, кроме задействованного в точках присоединения, в схеме маршрута соединения, столько единиц проставляется в графе 1 таблицы 5;

б) сколько раз задействуется групповое коммутационное оборудование ТЗУС в схеме маршрута соединения, столько единиц проставляется в графе 2 таблицы 5;

в) сколько раз задействуется групповое соединительное оборудование ОМУС, кроме задействованного в точках присоединения, в схеме маршрута соединения, столько единиц проставляется в графе 3 таблицы 5;

г) сколько раз задействуется групповое коммутационное оборудование ОМУС в схеме маршрута соединения, столько единиц проставляется в графе 4 таблицы 5;

д) сколько раз задействуется групповое соединительное оборудование ОТМУС и ТМУС, кроме задействованного в точках присоединения, в схеме маршрута соединения, столько единиц проставляется в графе 5 таблицы 5.

е) сколько раз задействуется групповое коммутационное оборудование ОТМУС и ТМУС в схеме маршрута соединения, столько единиц проставляется в графе 6 таблицы 5.

Для линий связи:

а) сколько раз задействуется линия связи в схеме маршрута соединения на участках ТЗУС-ТМУС и ТЗУС-ОМУС, ТЗУС-ТЗУС, столько единиц проставляется в графе 7 таблицы 5;

б) сколько раз задействуется линия связи в схеме маршрута соединения на участках ОМУС-ОМУС, ОМУС-ОТМУС, ТМУС-ТМУС, ОМУС-ТМУС, а также на участках между точкой присоединения на линии передачи и узлом связи (ОМУС-ТПв, ТМУС-ТПв), столько единиц проставляется в графе 8 таблицы 5;

в) сколько раз задействуется линия передачи в схеме маршрута соединения на участках К-ОМУС, К-ОТМУС, столько единиц проставляется в графе 9 таблицы 5.

4. В строке 17 рассчитывается значение среднего коэффициента занятий для каждой части сети телефонной связи суммированием произведения числа занятий конкретной части сети (в строках 5-15 граф 1-9 таблицы 5) на соответствующее значение условной вероятности по каждому маршруту соединения (в строках 5-15 графы 11 таблицы 5).

Например, средний коэффициент занятий группового соединительного оборудования ОМУС1, за исключением задействованного в точках присоединения, (строка 17, графа 3) равен:

0 х 0,109+2 х 0,088+2 х 0,04+2 х 0,131+2 х 0,055+3 х 0,022+1 х 0,078+2 х 0,12+2 х 0,099+2 х 0,141+2 х 0,117=1,726.

Расчет среднего коэффициента занятий для остальных частей сети телефонной связи проводится аналогичным образом.

5. В строке 18 для каждой части сети телефонной связи рассчитывается число минуто - использований при оказании услуги "предоставление местного телефонного соединения" абонентам ОМУС1 как произведение соответствующего значения среднего коэффициента занятий на продолжительность исходящих соединений от абонентов ОМУС 1 (строка 3 графы 10 таблицы 5).

Например, для группового соединительного оборудования ОМУС1, за исключением задействованного в точках присоединения, число минуто - использований при оказании услуги "предоставление местного телефонного соединения" равно:

1,726 х 50400=86990,4 тыс. минуто - использований.

Расчет числа минуто - использований при оказании услуги "предоставление местного телефонного соединения" для остальных частей сети телефонной связи проводится аналогичным образом.

6. По каждому ОМУС условной сети связи проводится расчет в соответствии с вышеуказанной последовательностью 1-5. Далее в строке 307 таблицы 5 по каждой части сети телефонной связи проводится суммирование значений показателя "число минуто - использований при оказании услуги "предоставление местного телефонного соединения" по всем узлам условной сети связи.

Например, суммарное значение минуто - использований группового соединительного оборудования ОМУС, за исключением задействованного в точках присоединения, по всем узлам условной сети связи равно 997216,9 тыс. минуто - использований (строка 307, графа 3 таблицы 5).

7. Для каждой услуги связи, в том числе для универсальной услуги связи, проводится расчет в соответствии с вышеуказанной последовательностью 1-6.

8. После определения числа минуто - использований части сети телефонной связи для каждой услуги определяются итоговые значения минуто - использований частей сети связи по всем оказываемым оператором связи услугам путем суммирования числа минуто - использований при оказании каждой из услуг (от 1 до n). Для примера в таблице 5 в строке 447 проставлены условные значения итогового числа минуто - использований части сети связи при оказании всех услуг связи, универсальных услуг и услуг по пропуску трафика.

Например, число минуто - использований группового соединительного оборудования ОМУС, за исключением задействованного в точках присоединения, при оказании всех услуг связи, услуг по пропуску трафика на условной сети связи равно 9000000 тыс. минуто - использований.

9. На заключительном этапе для каждой услуги в соответствующей строке "коэффициент использования части сети при оказании i-той услуги" (i = 1…n) по каждой из частей сети телефонной связи рассчитывается коэффициент использования соответствующей части сети как результат деления числа минуто - использований части сети при оказании i-той услуги на итоговое значение минуто - использований данной части сети по всем оказываемым оператором связи услугам связи (включая универсальные услуги) и услугам по пропуску трафика.

Например, значение "коэффициент использования части сети при оказании услуги "предоставление местного телефонного соединения" для группового соединительного оборудования ОМУС, за исключением задействованного в точках присоединения, равно:

977216,9 тыс. минуто - использований/9000000 тыс. минуто - использований = 0,109.

Расчет коэффициентов использования остальных частей сети при оказании услуги "предоставление местного телефонного соединения" проведен аналогичным образом.

10. Суммарный коэффициент использования каждой части сети (строка 448 таблицы 5) равен сумме коэффициентов использования данной части сети при оказании всех услуг (от 1 до n) и равняется единице: к1+к2+…кn = 1.

Расчет коэффициентов использования частей сети электросвязи для услуг по пропуску трафика (на примере услуг местного завершения вызова на сеть оператора связи) проводится в следующей последовательности:

1. Для услуг местного завершения вызова на сеть оператора связи в строке 311 графы 10 таблицы 5 проставляется значение исходящего трафика от абонентов сети связи другого оператора связи в точке присоединения на ОМУС2 в тысячах минут за отчетный период по данным технических средств учета в точках присоединения (6240 тыс. минут).

2. В графе 11 строк 313-321 таблицы 5 по каждому возможному маршруту соединения проставляются соответствующие расчетные значения условных вероятностей из таблицы 4 настоящего Приложения в долях (0,099; 0,124; 0,148; 0,062; 0,025; 0,137; 0,112; 0,16; 0,133). Суммарное значение условных вероятностей возможных маршрутов соединения для услуг местного завершения вызова на сеть оператора связи при присоединении на ОМУС2 (в долях) равно единице (строка 322, графа 11таблицы 5).

3. В строках 313-321 по графам 1-9 таблицы 5 проставляется число занятий каждой части сети связи услугами местного завершения вызова на сеть оператора связи по каждому маршруту соединения по аналогичному принципу, описанному выше.

4. В строке 323 определяется суммарное значение среднего коэффициента занятий для услуг местного завершения вызова на сеть оператора связи на ОМУС2 для каждой части сети телефонной связи суммированием произведения числа занятий конкретной части сети (в строках 313-321 граф 1-9 таблицы 5) на соответствующее значение условной вероятности по каждому из маршрутов (в строках 313-321 графы 11 таблицы 5). Например, суммарное значение среднего коэффициента занятий группового коммутационного оборудования ОМУС2 (строка 323, графа 4 таблицы 5) равен:

1 х 0,099+2 х 0,124+2 х 0,148+2 х 0,062+2 х 0,025+2 х 0,137+2 х 0,112+2 х 0,16+2 х 0,133=1,901.

5. Суммарное значение среднего коэффициента занятий разделяется на составляющие между услугами местного завершения вызова на узле связи, местного завершения на смежном узле связи, местного завершения с одним транзитным узлом, местного завершения с двумя и более транзитными узлами следующим образом:

возможные маршруты соединения распределяются между услугами местного завершения вызова на узле связи, местного завершения на смежном узле связи, местного завершения с одним транзитным узлом, местного завершения с двумя и более транзитными узлами;

в соответствии с распределением возможных маршрутов соединения осуществляется деление суммарного значения среднего коэффициента занятий по соответствующим услугам местного завершения вызова на сеть оператора связи.

Например, для возможных маршрутов соединений для услуг местного завершения вызова на сеть оператора связи (в строках 313-321 таблицы 5):

а) услуга местного завершения вызова на узле связи идентифицирована для маршрута соединения по строке 313 таблицы 5;

б) услуга местного завершения на смежном узле связи не идентифицирована ни по одному из перечисленных в строках 313-321 таблицы 5 маршрутов соединения;

в) услуга местного завершения с одним транзитным узлом идентифицирована для маршрутов соединения по строкам 314-317 таблицы 5;

г) услуга местного завершения с двумя и более транзитными узлами идентифицирована для маршрутов соединения по строкам 318-321 таблицы 5.

Суммарное значение среднего коэффициента занятий группового коммутационного оборудования для услуг местного завершения вызова на сеть оператора связи на ОМУС2, равное 1,901, делится на составляющие следующим образом:

а) для услуги местного завершения вызова на узле связи 1 х 0,099=0,099 (в строке 324 графы 4 таблице 5);

б) для услуги местного завершения вызова на смежном узле связи "х" (так как данная услуга не идентифицирована для возможных маршрутов);

в) для услуги местного завершения с одним транзитным узлом 2 х 0,124+2 х 0,148+2 х 0,062+2 х 0,025=0,718 (в строке 326 графы 4 таблице 5);

г) для услуги местного завершения с двумя и более транзитными узлами 2 х 0,137+2 х 0,112+2 х 0,16+2 х 0,133=1,084 (в строке 327 графы 4 таблице 5).

Расчет суммарного среднего коэффициента занятий для услуг местного завершения вызова на сеть оператора связи и последующее его деление между соответствующими услугами по пропуску трафика для остальных частей сети телефонной связи проводится аналогичным образом.

6. В строке 328 для каждой части сети телефонной связи рассчитывается суммарное число минуто - использований при оказании другим операторам связи услуг местного завершения вызова на сеть оператора связи на ОМУС2 как произведение исходящего трафика от абонентов других операторов связи в точках присоединения на ОМУС2 (строка 311 графы 10 таблицы 5) на соответствующее суммарное значение среднего коэффициента занятий для каждой части сети связи (в строке 323 таблицы 5).

Например, суммарное число минуто - использований группового коммутационного оборудования ОМУС2 при оказании другим операторам связи услуг местного завершения вызова на сеть оператора связи равно 1,901 х 6240=11862,2 тыс. минуто - использований (в строке 328 графы 4 таблицы 5), в том числе:

а) для услуги местного завершения вызова на узле связи 0,099 х 6240=617,8 тыс. минуто - использований (в строке 329 графы 4 таблицы 5);

б) для услуги местного завершения вызова на смежном узле связи - "Х", так как данная услуга не идентифицирована для возможных маршрутов);

в) для услуги местного завершения с одним транзитным узлом 0,718 х 6240 = 4480,3 тыс. минуто - использований (в строке 331 графы 4 таблицы 5);

г) для услуги местного завершения с двумя и более транзитными узлами 1,084 х 6240= 6764,2 тыс. минуто - использований (в строке 332 графы 4 таблицы 5).

Расчет суммарного числа минуто - использований остальных частей сети телефонной связи для оказания услуг местного завершения вызова на сеть оператора связи и последующее его деление между соответствующими услугами по пропуску трафика проводится аналогичным образом.

7. По каждому узлу связи условной сети связи, на котором организованы точки присоединения сетей связи других операторов связи, проводится расчет в соответствии с вышеуказанной последовательностью по пунктам 1-6 настоящего Приложения.

Далее суммарное значение показателя "число минуто - использований при оказании другим операторам связи услуг местного завершения вызова на сеть оператора связи" по всем узлам условной сети связи, на которых организованы точки присоединения, отражается в строке 433 таблицы 5. Например, для группового коммутационного оборудования всех ОМУС сети связи суммарное значение данного показателя равно 40452,2 тыс. минуто - использований (в строке 433 графы 4 таблицы 5), в том числе:

а) для услуги местного завершения вызова на узле связи 1307,8 тыс. минуто - использований (в строке 434 графы 4 таблицы 5);

б) для услуги местного завершения вызова на смежном узле связи 19480,8 тыс. минуто - использований (в строке 435 графы 4 таблицы 5);

в) для услуги местного завершения с одним транзитным узлом 12899,5 тыс. минуто - использований (в строке 436 графы 4 таблицы 5),

г) для услуги местного завершения с двумя и более транзитными узлами 6764,2 тыс. минуто - использований (в строке 437 графы 4 таблицы 5).

Коэффициент использования части сети при оказании услуг местного завершения вызова на сеть оператора связи для группового коммутационного оборудования ОМУС равен:

40452,2 тыс. минуто - использований/8500000 тыс. минуто - использований = 0,0048 (в строке 438 графы 4 таблицы 5), в том числе:

а) для услуги местного завершения вызова на узле связи

1307,8 тыс. минуто - использований/8500000 тыс. минуто - использований = 0,0002 (в строке 439 графы 4 таблицы 5);

б) для услуги местного завершения на смежном узле связи

19480,8 тыс. минуто - использований/8500000 тыс. минуто - использований = 0,0023 (в строке 440 графы 4 таблицы 5);

в) для услуги местного завершения с одним транзитным узлом

12899,5 тыс. минуто - использований/8500000 тыс. минуто - использований = 0,0015 (в строке 441 графы 4 таблицы 5);

г) для услуги местного завершения с двумя и более транзитными узлами

6764,2 тыс. минуто - использований/8500000 тыс. минуто - использований = 0,00076 (в строке 442 графы 4 таблицы 5).

Расчет коэффициентов использования остальных частей сети связи для оказания услуг местного завершения вызова на сеть оператора связи проводится аналогичным образом.

Таблица 5.

Пример расчета коэффициентов использования частей сети телефонной связи для распределения расходов, отнесенных на части сети связи (субсчета счета 33), на услуги связи (субсчета счета 90)

N п/п Наименование показателей Части сети телефонной связи Объем оказанных услуг за отчетный период, тыс. мин. Условная вероятность маршрутов, доли
Коммутационное оборудование Линии связи
ТЗУС ОМУС ОТМУС / ТМУС ТЗУС - ОТМУС, ТЗУС - ТМУС, ТЗУС - ТЗУС ОМУС - ОМУС, ОМУС - ОТМУС, ТМУС - ТМУС, ОМУС - ТМУС. ОМУС - ТПв, К ОМУС - ОМУС, К ОТМУС - ОТМУС
Групповое соединительное, кроме задействованного в ТП Групповое коммутационное Групповое соединительное. кроме задействованного в ТП Групповое коммутационное Групповое соединительное. кроме задействованного в ТП Групповое коммутационное
А Б 1 2 3 4 5 6 7 8 9 10 11
1 Услуга "предоставление местного телефонного соединения"
2 Фрагмент условной сети связи на рисунке 1 настоящего Приложения
3 ОМУС 1 50400 х
4 Возможные маршруты для услуги "предоставление местного телефонного соединения"
5 абонент - ОМУС1 - абонент 0 0 0 1 0 0 0 0 0 х 0,109
6 абонент - ОМУС1 - ТМУС1 - ОМУС2 - абонент 0 0 2 2 2 1 0 2 0 х 0,088
7 абонент - ОМУС1 - ТМУС1 - ОМУС2 - ТП - абонент другого оператора связи 0 0 2 2 2 1 0 2 0 х 0,040
S абонент - ОМУС1 - ТМУС1 - ОМУС3 - абонент 0 0 2 2 2 1 0 2 0 х 0,131
9 абонент - ОМУС1 - ТМУС1 - ОМУС4 - абонент 0 0 2 2 2 1 0 2 0 х 0,055
10 абонент - ОМУС1 - ТМУС1 - ОМУС4 - К ОМУС4 - абонент 0 0 з 2 2 1 0 2 1 х 0,022
11 абонент - ОМУС1 - ТМУС1 - ТПв - абонент 0 0 1 1 1 1 0 2 0 х 0,078
12 абонент - ОМУС1 - ТМУС1 - ТМУС2 - ОМУС5 - абонент 0 0 2 2 4 2 0 3 0 х 0,120
13 абонент - ОМУС1 - ТМУС1 - ТМУС2 - ОМУС6 - абонент 0 0 2 2 4 2 0 3 0 х 0,099
14 абонент - ОМУС1 - ТМУС1 - ТМУС2 - ОМУС7 - абонент 0 0 2 2 4 2 0 4 0 х 0,141

Продолжение табл.5

А Б 1 2 3 4 5 6 7 8 9 10 11
15 абонент - ОМУС1 - ТМУС1 - ТМУС2 - ОМУС8 - абонент 0 0 2 2 4 2 0 3 0 х 0,117
16 Итого сумма условных вероятностей                   х 1,000
17 Средний коэффициент занятий 0,000 0,000 1,726 1,813 2,658 1,368 0,000 2,259 0,022 х х
18 Число минуто - использований при оказании услуги "предоставление местного телефонного соединения" абонентам ОМУС1, тыс. минуто - использований 0,0 0,0 86990,4 91375,2 133963,2 68947,2 0,0 113853,6 1108,8 х х
19 ОМУС2                   40320 х
20 Возможные маршруты для услуги "предоставление местного телефонного соединения":                      
21 абонент - ОМУС2 - абонент 0 0 0 1 0 0 0 0 0 х 0,088
22 абонент - ОМУС2 - ТП - абонент другого оператора связи 0 0 0 1 0 0 0 0 0 х 0,040
23 абонент - ОМУС2 - ТМУС1 - ОМУС1 - абонент 0 0 2 2 2 1 0 2 0 х 0,109
24 абонент - ОМУС2 - ТМУС1 - ОМУС3 - абонент 0 0 2 2 2 1 0 2 0 х 0,131
25 абонент - ОМУС2 - ТМУС1 - ОМУС4 - абонент 0 0 2 2 2 1 0 2 0 х 0,055
26 абонент - ОМУС2 - ТМУС1 - ОМУС4 - К ОМУС4 - абонент 0 0 3 7 2 1 0 7 1 х 0,022
27 абонент - ОМУС2 - ТМУС1 - ТПв - абонент другого оператора связи 0 0 1 1 1 1 0 7 0 х 0,078
28 абонент - ОМУС2 - ТМУС1 - ТМУС2 - ОМУС5 - абонент 0 0 2 7 4 7 0 3 0 х 0,120
29 абонент - ОМУС2 - ТМУС1 - ТМУС2 - ОМУС6 - абонент 0 0 2 2 4 2 0 3 0 х 0,099
30 абонент - ОМУС2 - ТМУС1 - ТМУС2 - ОМУС7 - абонент 0 0 2 2 4 2 0 3 0 х 0,141
31 абонент - ОМУС2 - ТМУС1 - ТМУС2 - ОМУС8 - абонент 0 0 2 2 4 2 0 3 0 х 0,117
32 Итого сумма условных вероятностей                   х 1,000
33 Средний коэффициент занятий 0,000 0,000 1,688 1,794 2,620 1,349 0,000 2,221 0,022 х х
34 Число минуто - использований при оказании услуги "предоставление местного телефонного со единения" абонентам ОМУС2, тыс. минуто - использований 0,0 0,0 68060,2 72334,1 105638,4 54391,7 0,0 89550,7 887,0 х х

Продолжение табл.5

А Б 1 2 3 4 5 6 7 8 9 10 11
35 ОМУС3                   60480 х
36 Возможные маршруты для услуги "предоставление местного телефонного соединения":                      
37 абонент - ОМУС3 - абонент 0 0 0 1 0 0 0 0 0 х 0,131
38 абонент - ОМУС3 - ТМУС1 - ОМУС2 - абонент 0 0 2 2 2 1 0 2 0 х 0,088
39 абонент - ОМУС3 - ТМУС1 - ОМУС2 - ТП - абонент другого оператора связи 0 0 2 2 7 1 0 7 0 х 0,040
40 абонент - ОМУС3 - ТМУС1 - ОМУС1 - абонент 0 0 2 2 2 1 0 2 0 х 0,109
41 абонент - ОМУС3 - ТМУС1 - ОМУС4 - абонент 0 0 2 2 2 1 0 2 0 х 0,055
42 абонент - ОМУС3 - ТМУС1 - ОМУС4 - К ОМУС4 - абонент 0 0 з 2 2 1 0 2 1 х 0,022
43 абонент - ОМУС3 - ТМУС1 - ТПв - абонент другого оператора связи 0 0 1 1 1 1 0 2 0 х 0,078
44 абонент - ОМУС3 - ТМУС1 - ТМУС2 - ОМУС5 - абонент 0 0 2 2 4 2 0 3 0 х 0,120
45 абонент - ОМУС3 - ТМУС1 - ТМУС2 - ОМУС6 - абонент 0 0 2 2 4 2 0 3 0 х 0,099
46 абонент - ОМУС3 - ТМУС1 - ТМУС2 - ОМУС7 - абонент 0 0 2 2 4 2 0 3 0 х 0,141
47 абонент - ОМУС3 - ТМУС1 - ТМУС2 - ОМУС8 - абонент 0 0 2 2 4 2 0 3 0 х 0,117
48 Итого сумма условных вероятностей                     1,000
49 Средний коэффициент занятий 0,000 0,000 1,682 1,791 2,614 1,346 0,000 2,215 0,022 х х
50 Число минуто - использований при оказании у слуги "предоставление местного телефонного соединения" абонентам ОМУС3, тыс. минуто - использований 0,0 0,0 101727,4 108319,7 158094,7 81406,1 0,0 133963,2 1330,6 х х
51 ОМУС4 (за исключением абонентов К ОМУС4) 25200 х
52 "предоставление местного телефонного соединения":
53 абонент - ОМУС4 - абонент 0 0 0 1 0 0 0 0 0 х 0,055
54 абонент - ОМУС4 - К ОМУС4 - абонент 0 0 1 1 0 0 0 0 1 х 0,022
55 абонент - ОМУС4 - ТМУС1 - ОМУС2 - абонент 0 0 2 2 2 1 0 2 0 х 0,088

Продолжение табл.5

А Б 1 2 3 4 5 6 7 8 9 10 11
56 абонент - ОМУС4 - ТМУС1 - ОМУС2 - ТП - абонент другого оператора связи 0 0 2 2 2 1 0 2 0 х 0,040
57 абонент - ОМУС4 - ТМУС1 - ОМУС1 - абонент 0 0 2 2 2 1 0 2 0 х 0,109
58 абонент - ОМУС4 - ТМУС1 - ОМУС3 - абонент 0 0 2 2 2 1 0 2 0 х 0,131
59 абонент - ОМУС4 - ТМУС1 - ТПв - абонент другого оператора связи 0 0 1 1 1 1 0 2 0 х 0,078
60 абонент - ОМУС4 - ТМУС1 - ТМУС2 - ОМУС5 - абонент 0 0 2 2 4 2 0 3 0 х 0,120
61 абонент - ОМУС4 - ТМУС1 - ТМУС2 - ОМУС6 - абонент 0 0 2 2 4 2 0 3 0 х 0,099
62 абонент - ОМУС4 - ТМУС1 - ТМУС2 - ОМУС7 - абонент 0 0 2 2 4 2 0 3 0 х 0,141
63 абонент - ОМУС4 - ТМУС1 - ТМУС2 - ОМУС8 - абонент 0 0 2 2 4 2 0 3 0 х 0,117
64 Итого сумма условных вероятностей х 1,000
65 Средний коэффициент занятий 0,000 0,000 1,790 1,845 2,722 1,400 0,000 2,323 0,022 х х
66 Число минуто - использований при оказании услуги "предоставление местного телефонного соединения" абонентам ОМУС4, тыс. минуто - использований 0,0 0,0 45108,0 46494,0 68594,4 35280,0 0,0 58539,6 554,4 х х
67 К ОМУС4                   10080 х
68 Возможные маршруты для услуги "предоставление местного телефонного соединения":                      
69 абонент - К ОМУС4 - ОМУС4 - абонент 0 0 1 1 0 0 0 0 1 х 0,055
70 абонент - К ОМУС4 - ОМУС4 - К ОМУС4 - абонент 0 0 2 1 0 0 0 0 2 х 0,022
71 абонент - К ОМУС4 - ОМУС4 - ТМУС1 - ОМУС2 - абонент 0 0 3 2 2 1 0 2 1 х 0,088
72 абонент - К ОМУС4 - ОМУС4 - ТМУС1 - ОМУС2 - ТП - абонент другого оператора связи 0 0 3 2 2 1 0 2 1 х 0,040
73 абонент - К ОМУС4 - ОМУС4 - ТМУС1 - ОМУС1 - абонент 0 0 3 2 2 1 0 2 1 х 0,109
74 абонент - К ОМУС4 - ОМУС4 - ТМУС1 - ОМУС3 - абонент 0 0 3 2 2 1 0 2 1 х 0,131
75 абонент - К ОМУС4 - ОМУС4 - ТМУС1 - ТПв - абонент другого оператора связи 0 0 1 1 1 0 2 1 х 0,078

Продолжение табл.5

А Б 1 2 3 4 5 6 7 8 9 10 11
76 абонент - К ОМУС4 - ОМУС4 - ТМУС1 - ТМУС2 - ОМУС5 - абонент 0 0 3 2 4 2 0 3 1 х 0,120
77 абонент - К ОМУС4 - ОМУС4 - ТМУС1 - ТМУС2 - ОМУС6 - абонент 0 0 3 2 4 2 0 3 1 х 0,099
78 абонент - К ОМУС4 - ОМУС4 - ТМУС1 - ТМУС2 - ОМУС7 - абонент 0 0 3 2 4 2 0 3 1 х 0,141
79 абонент - К ОМУС4 - ОМУС4 - ТМУС1 - ТМУС2 - ОМУС8 - абонент 0 0 3 2 4 2 0 3 1 х 0,117
80 Итого сумма условных вероятностей                   х 1,000
81 Средний коэффициент занятий 0,000 0,000 2,790 1,84 5 2,722 1,400 0,000 2,323 1,022 х х
82 Число минуто - использований при оказании услуги "предоставление местного телефонного соединения" абонентам К ОМУС4, тыс. минуто - использований 0,0 0,0 28123,2 18597,6 27437,8 14112,0 0,0 23415,8 10301,8 х х
83 ОМУС5                   55440 х
84 Возможные маршруты для услуги "предоставление местного телефонного соединения":                      
85 абонент - ОМУС5 - абонент 0 0 0 1 0 0 0 0 0 х 0,120
86 абонент - ОМУС5 - ТМУС2 - ТМУС1 - ОМУС2 - абонент 0 0 2 2 4 2 0 3 0 х 0,088
87 ОМУС2 - ТП - абонент другого оператора связи 0 0 2 2 4 2 0 3 0 х 0,040
88 абонент - ОМУС5 - ТМУС2 - ТМУС1 - ОМУС1 - абонент 0 0 2 2 4 2 0 3 0 х 0,109
89 абонент - ОМУС5 - ТМУС2 - ТМУС1 - ОМУС3 - абонент 0 0 2 2 4 2 0 3 0 х 0,131
90 абонент - ОМУС5 - ТМУС2 - ТМУС1 - ОМУС4 - абонент 0 0 2 2 4 2 0 3 0 х 0,055
91 абонент - ОМУС5 - ТМУС2 - ТМУС1 - ОМУС4- К ОМУС4 - абонент 0 0 3 4 2 0 3 1 х 0,022
92 абонент - ОМУС5 - ТМУС2 - ТМУС1- ТПв - абонент другого оператора связи 0 0 1 1 3 2 0 3 0 х 0,078
93 абонент - ОМУС5 - ТМУС2 - ОМУС6 - абонент 0 0 2 2 2 1 0 2 0 х 0,099
94 абонент - ОМУС5 - ТМУС2 - ОМУС7 - абонент 0 0 2 2 2 1 0 2 0 х 0,141
95 абонент - ОМУС5 - ТМУС2 - ОМУС8 - абонент 0 0 2 2 2 1 0 2 0 х 0,117
96 Итого сумма условных вероятностей                   х 1,000
97 Средний коэффициент занятий 0,000 0,000 1,704 1,802 2,728 1,403 0,000 2,283 0,022 х х

Продолжение табл.5

А Б 1 2 3 4 5 6 7 8 9 10 11
98 Число минуто - использований при оказании услуги "предоставление местного телефонного соединения" абонентам ОМУС5, тыс. минуто - использований 0,0 0,0 94469,8 99902,9 151240,3 77782,3 0,0 126569,5 1219,7 х х
99 ОМУС6                   45360 х
100 Возможные маршруты для услуги "предоставление местного телефонного соединения":                      
101 абонент-ОМУС6 - абонент 0 0 0 1 0 0 0 0 0 х 0,099
102 абонент - ОМУС6 - ТМУС2 - ТМУС1 - ОМУС2 - абонент 0 0 2 2 4 2 0 3 0 х 0,088
103 абонент - ОМУС6 - ТМУС2 - ТМУС1 - ОМУС2 - ТП - абонент другого оператора связи 0 0 2 2 4 2 0 3 0 х 0,040
104 абонент - ОМУС6 - ТМУС2 - ТМУС1 - ОМУС1 - абонент 0 0 2 2 4 2 0 3 0 х 0,109
105 абонент - ОМУС6 - ТМУС2 - ТМУС1 - ОМУС3 - абонент 0 0 2 2 4 2 0 3 0 х 0,131
106 абонент - ОМУС6 - ТМУС2 - ТМУС1 - ОМУС4 - абонент 0 0 2 2 4 2 0 3 0 х 0,055
107 абонент - ОМУС6 - ТМУС2 - ТМУС1 - ОМУС4 - К ОМУС4 - абонент 0 0 3 2 4 2 0 3 1 х 0,022
108 абонент - ОМУС6 - ТМУС2 - ТМУС1 - ТПв - абонент другого оператора связи 0 0 1 1 3 2 0 3 0 х 0,078
109 абонент - ОМУС6 - ТМУС2 - ОМУС5 - абонент 0 0 2 2 2 1 0 2 0 х 0,120
110 абонент - ОМУС6 - ТМУС2 - ОМУС7 - абонент 0 0 2 2 2 1 0 2 0 х 0,141
111 абонент - ОМУС6 - ТМУС2 - ОМУС8 - абонент 0 0 2 2 2 1 0 2 0 х 0,117
112 Итого сумма условных вероятностей                   х 1,000
113 Средний коэффициент занятий 0,000 0,000 1,746 1,823 2,770 1,424 0,000 2,325 0,022 х х
114 Число минуто - использований при оказании услуги "предоставление местного телефонного соединения" абонентам ОМУС6, тыс. минуто - использований 0,0 0,0 79198,6 82691,3 125647,2 64592,6 0,0 105462,0 997,9 х х
115 ОМУС7 64800 х

Продолжение табл.5

А Б 1 2 3 4 5 6 7 8 9 10 11
116 Возможные маршруты для услуги "предоставление местного телефонного соединения":
117 абонент - ОМУС7 - абонент 0 0 0 1 0 0 0 0 0 х 0,141
118 абонент - ОМУС7 - ТМУС2 - ТМУС1 - ОМУС2 - абонент 0 0 2 2 4 2 0 3 0 х 0,088
119 абонент - ОМУС7 - ТМУС2 - ТМУС1 - ОМУС2 - ТП - абонент другого оператора 0 0 2 4 2 0 3 0 х 0,040
120 абонент - ОМУС7 - ТМУС2 - ТМУС1 - ОМУС1 - абонент 0 0 2 2 4 2 0 3 0 х 0,109
121 абонент - ОМУС7 - ТМУС2 - ТМУС1 - ОМУС3 - абонент 0 0 2 2 4 2 0 3 0 х 0,131
122 абонент - ОМУС7 - ТМУС2 - ТМУС1 - ОМУС4 - абонент 0 0 2 2 4 2 0 3 0 х 0,055
123 абонент - ОМУС7 - ТМУС2 - ТМУС1 - ОМУС4 - К ОМУС4 - абонент 0 0 3 2 4 2 0 3 1 х 0,022
124 абонент - ОМУС7 - ТМУС2 - ТМУС1 - ТПв - абонент другого оператора связи 0 0 1 1 3 2 0 3 0 х 0,078
125 абонент - ОМУС7 - ТМУС2 - ОМУС5 - абонент 0 0 2 2 2 1 0 2 0 х 0,120
126 абонент - ОМУС7 - ТМУС2 - ОМУС6 - абонент 0 0 2 2 2 1 0 2 0 х 0,099
127 абонент - ОМУС7 - ТМУС2 - ОМУС8 - абонент 0 0 2 2 2 1 0 2 0 х 0,117
128 Итого сумма условных вероятностей х 1,000
129 Средний коэффициент занятий 0,000 0,000 1,662 1,781 2,686 1,382 0,000 2,241 0,022 х х
130 Число минуто - использований при оказании услуги "предоставление местного телефонного соединения" абонентам ОМУС7, тыс.минуто - использований 0,0 0,0 107697,6 115408,8 174052,8 89553,6 0,0 145216,8 1425,6 х х
131 ОМУС8                   54000 х
132 Возможные маршруты для услуги "предоставление местного телефонного соединения":                      
133 абонент - ОМУС8 - абонент 0 0 0 1 0 0 0 0 0 х 0,117
134 абонент - ОМУС8 - ТМУС2 - ТМУС1 - ОМУС2 - абонент 0 0 2 2 4 2 0 3 0 х 0,088
135 абонент - ОМУС8 - ТМУС2 - ТМУС1 - ОМУС2 - ТП - абонент другого оператора связи 0 0 2 2 4 2 0 3 0 х 0,040

Продолжение табл.5

А Б 1 2 3 4 5 б 7 8 9 10 11
136 абонент - ОМУС8 - ТМУС2 - ТМУС1 - ОМУС1 - абонент 0 0 2 2 4 2 0 3 0 х 0,109
137 абонент - ОМУС8 - ТМУС2 - ТМУС1 - ОМУС3 - абонент 0 0 2 2 4 2 0 3 0 х 0,131
138 абонент - ОМУС8 - ТМУС2 - ТМУС1 - ОМУС4 - абонент 0 0 2 2 4 2 0 3 0 х 0,055
139 абонент - ОМУС8 - ТМУС2 - ТМУС1 - ОМУС4 - К ОМУС4 - абонент 0 0 3 2 4 2 0 3 1 х 0,022
140 абонент - ОМУС8 - ТМУС2 - ТМУС1 - ТПв - абонент другого оператора связи 0 0 1 1 3 2 0 3 0 х 0,078
141 абонент - ОМУС8 - ТМУС2 - ОМУС5 - абонент 0 0 2 2 2 1 0 2 0 х 0,120
142 абонент - ОМУС8 - ТМУС2 - ОМУС6 - абонент 0 0 2 2 2 1 0 2 0 х 0,099
143 абонент - ОМУС8 - ТМУС2 - ОМУС7 - абонент 0 0 2 2 2 1 0 2 0 х 0,141
144 Итого сумма условных вероятностей х 1,000
145 Средний коэффициент занятий 0,000 0,000 1,710 1,805 2,734 1,406 0,000 2,2 89 0,022 х х
146 Число минуто - использований при оказании услуги "предоставление местного телефонного соединения" абонентам ОМУ С8, тыс. минуто - использований 0,0 0,0 92340,0 97470,0 147636,0 75924,0 0,0 123606,0 11SS.0 х х
147 Условная сеть на рисунке 2 настоящего Приложения                      
148 ОМУС9 (эа исключением абонентов К ОМУС9)                   11400 х
149 Возможные маршруты для у слуги "предоставление местного телефонного соединения":                      
150 абонент - ОМУС9 - абонент 0 0 0 1 0 0 0 0 0 х 0,075
151 абонент - ОМУС9 - К ОМУС9 - абонент 0 0 1 1 0 0 0 0 1 х 0,039
152 абонент - ОМУС9 - ОМУС10 - абонент 0 0 2 2 0 0 0 1 0 х 0,142
153 абонент - ОМУС9 - ОМУС10 - ТП - абонент другого оператора связи 0 0 2 2 0 0 0 1 0 х 0,063
154 абонент - ОМУС9 - ОМУС11 - абонент 0 0 2 2 0 0 0 1 0 х 0,213
155 абонент - ОМУС9 - ТМУС3 - ОМУС12 - абонент 0 0 2 2 2 1 0 2 0 х 0,071
156 абонент - ОМУС9 - ТМУС3 - ОМУС13 - абонент 0 0 2 2 2 1 0 2 0 х 0,106
157 абонент - ОМУС9 - ТМУС3 - ОМУС14 - абонент 0 0 2 2 2 1 0 2 0 х 0,134

Продолжение табл.5

А Б 1 2 3 4 5 б 7 8 9 10 11
158 абонент - ОМУС9 - ТМУС3 - ТПв - абонент другого оператора связи 0 0 1 1 1 1 0 2 0 х 0,157
159 Итого сумма условных вероятностей                   х 1,000
160 Средний коэффициент занятий 0,000 0,000 1,654 1,729 0,779 0,468 0,000 1,354 0,039 х х
161 Число минуто - использований при оказании услуги "предоставление местного телефонного соединения" абонентам ОМУС9, тыс. минуто - использований 0,0 0,0 18855,6 19710,6 8880,6 5335,2 0,0 15435,6 444,6 х х
162 К ОМУС9                 6000  
163 Возможные маршруты для услуги "предоставление местного телефонного соединения":                      
164 абонент - К ОМУС9 - ОМУС9 - абонент 0 0 1 1 0 0 0 0 1 х 0,075
165 абонент - К ОМУС9 - ОМУС9 - К ОМУС9 - абонент 0 0 2 1 0 0 0 0 2 х 0,039
166 абонент - К ОМУС9 - ОМУС9 - ОМУС10 - абонент 0 0 3 2 0 0 0 1 1 х 0,142
167 абонент - К ОМУС9 - ОМУС9 - ОМУС10 - ТП - абонент другого оператора связи 0 0 3 2 0 0 0 1 1 х 0,063
168 абонент - К ОМУС9 - ОМУС9 - ОМУС11 - абонент 0 0 3 2 0 0 0 1 1 х 0,213
169 абонент - К ОМУС9 - ОМУС9 - ТМУС3 - ОМУС12- абонент 0 0 3 2 2 1 0 2 1 х 0,071
170 абонент - К ОМУС9 - ОМУС9 - ТМУС3 - ОМУС13 - абонент 0 0 3 2 2 1 0 2 1 х 0,106
171 абонент - К ОМУС9 - ОМУС9 - ТМУС3 - ОМУС14 - абонент 0 0 3 2 2 1 0 2 1 х 0,134
172 абонент - К ОМУС9 - ОМУС9 - ТМУС3 - ТПв - абонент другого оператора связи 0 0 2 1 1 1 0 2 1 х 0,157
173 Итого сумма условных вероятностей                   х 1,000
174 Средний коэффициент занятий 0,000 0,000 2,654 1,729 0,779 0,468 0,000 1,354 1,039 х х
175 Число минуто - использований при оказании услуги "предоставление местного телефонного соединения" абонентам К ОМУС9, тыс. минуто - использований 0,0 0,0 15924,0 10374,0 4674,0 2808,0 0,0 8124,0 6234,0 х х
176 ОМУС10                   21600 х
177 Возможные маршруты для услуги "предоставление местного телефонного соединения":                      
178 абонент - ОМУС10 - абонент 0 0 0 1 0 0 0 0 0 х 0,142

Продолжение табл.5

А Б 1 2 3 4 5 6 7 8 9 10 11
179 абонент - ОМУС10 - ТП - абонент другого оператора связи 0 0 0 1 0 0 0 0 0 х 0,063
180 абонент - ОМУС10 - ОМУС9 - абонент 0 0 2 2 0 0 0 1 0 х 0,075
181 абонент - ОМУС10 - ОМУС9 - К ОМУС9 - абонент 0 0 3 2 0 0 0 1 1 х 0,039
182 абонент - ОМУС10 - ОМУС11 -абонент 0 0 2 2 0 0 0 1 0 х 0,213
183 абонент - ОМУС10 - ТМУС3 - ОМУС12 - абонент 0 0 2 2 2 1 0 2 0 х 0,071
184 абонент - ОМУС10 - ТМУС3 - ОМУС13 - абонент 0 0 2 2 2 1 0 2 0 х 0,106
185 абонент - ОМУС10 - ТМУС3 - ОМУС14 - абонент 0 0 2 2 2 1 0 2 0 х 0,134
186 абонент - ОМУС10 - ТМУС3 - ТПв - абонент другого оператора связи 0 0 1 1 1 1 0 2 0 х 0,157
187 Итого сумма условных вероятностей                   х 1,000
188 Средний коэффициент занятий 0,000 0,000 1,472 1,638 0,779 0,468 0,000 1,263 0,039 х х
189 Число минуто - использований при оказании услуги "предоставление местного телефонного соединения" абонентам ОМУС10, тыс.минуто - использований 0,0 0,0 31795,2 35380,8 16826,4 10108,8 0,0 27280,8 842,4 х х
190 ОМУС 11                   32400 х
191 Возможные маршруты для услуги "предоставление местного телефонного соединения":                      
192 абонент - ОМУС11 - абонент 0 0 0 1 0 0 0 0 0 х 0,213
193 абонент - ОМУС11 - ОМУС10 - абонент 0 0 2 2 0 0 0 1 0 х 0,142
194 абонент - ОМУС11 - ОМУС10 - ТП - абонент другого оператора связи 0 0 2 2 0 0 0 1 0 х 0,063
195 абонент - ОМУС11 - ОМУС9 - абонент 0 0 2 2 0 0 0 1 0 х 0,075
196 абонент - ОМУС11 - ОМУС9 - К ОМУС9 - абонент 0 0 3 2 0 0 0 1 1 х 0,039
197 абонент - ОМУС11 - ТМУС3 - ОМУС12 - абонент 0 0 2 2 2 1 0 2 0 х 0,071
198 абонент - ОМУС11 - ТМУС3 - ОМУС13 - абонент 0 0 2 2 2 1 0 2 0 х 0,106
199 абонент - ОМУС11 - ТМУС3 - ОМУС14 - абонент 0 0 2 2 2 1 0 2 0 х 0,134
200 абонент - ОМУС11 - ТМУС3 - ТПв - абонент другого оператора связи 0 0 1 1 1 1 0 2 0 х 0,157
201 Итого сумма условных вероятностей                   х 1,000
202 Средний коэффициент занятий 0,000 0,000 1,456 1,630 0,779 0,468 0,000 1,25 5 0,039 х х

Продолжение табл.5

А Б 1 2 3 4 5 6 7 8 9 10 11
203 Число минуто - использований при оказании услуги "предоставление местного телефонного соединения" абонентам ОМУС11 , тыс. минуто - использований 0,0 0,0 47174,4 52812,0 25239,6 15163,2 0,0 40662.0 1263,6 х х
204 ОМУС12 10800 х
205 Возможные маршруты для услуги "предоставление местного телефонного соединения":
206 абонент - ОМУС12 - абонент 0 0 0 1 0 0 0 0 0 х 0,071
207 абонент - ОМУС12 - ТМУС3 - ОМУС10 - абонент 0 0 2 2 2 1 0 2 0 х 0,142
208 абонент - ОМУС12 - ТМУС3 - ОМУС10 - ТП - абонент другого оператора связи 0 0 2 2 2 1 0 2 0 х 0,063
209 абонент - ОМУС12 - ТМУС3 - ОМУС 9 - абонент 0 0 2 2 2 1 0 2 0 х 0,075
210 абонент - ОМУС12 - ТМУС3 - ОМУС9 - К ОМУС9 - абонент 0 0 3 2 2 1 0 2 1 х 0,039
211 абонент - ОМУС12 - ТМУС3 - ОМУС11 - абонент 0 0 2 2 2 1 0 2 0 х 0,213
212 абонент - ОМУС12 - ТМУС3 - ТПв - абонент другого оператора связи 0 0 1 1 1 1 0 2 0 х 0,157
213 абонент - ОМУС12 - ОМУС13 - абонент 0 0 2 2 0 0 0 1 0 х 0,106
214 абонент - ОМУС12 - ОМУС14 - абонент 0 0 2 2 0 0 0 1 0 х 0,134
215 Итого сумма условных вероятностей                 х 1,000
216 Средний коэффициент занятий 0,000 0,000 1,740 1,772 1,221 0,689 0,000 1,618 0,039 х х
217 оказании услуги "предоставление местного телефонного соединения" абонентам ОМУС12. тыс. минуто - использований 0,0 0,0 18792,0 19137,6 13186.8 7441,2 0,0 17474,4 421,2 х х
218 ОМУС13                   16200 х
219 Возможные маршруты для услуги "предоставление местного телефонного соединения":                      
220 абонент - ОМУС13 - абонент 0 0 0 1 0 0 0 0 0 х 0,106
221 абонент - ОМУС13 - ТМУС3 - ОМУС10 - абонент 0 0 2 2 2 1 0 2 0 х 0,142
222 абонент - ОМУС13 - ТМУС3 - ОМУС10 - ТП - абонент другого оператора связи 0 0 2 2 2 1 0 2 0 х 0,063
223 абонент - ОМУС13 - ТМУС3 - ОМУС9- абонент 0 0 2 2 2 1 0 2 0 х 0,075

Продолжение табл.5

А Б 1 2 3 4 5 6 7 8 9 10 11
306 Число минуто - использований при оказании услуги "предоставление местного телефонного соединения" абонентам ОТМУС17, тыс. минуто-использований 0,0 0,0 18316.8 11577,6 11577,6 21600,0 0,0 14666.4 6739.2 х х
307 Итого число минуто - использований при оказании услуги связи "предоставление местного телефонного соединения..." по всем узлам связи условной сети связи, тыс. минуто - использований 0,0 0,0 977216,6 985249,9 1232412,0 664696,9 0,0 1129114,7 67495,0 х х
308 Итого коэффициент использования части сети при оказании услуги "предоставление местного телефонного соединения" (к1), отн.ед. 0,000 0,000 0,109 0,116 0,246 0,222 0,000 0,188 0,112 х х
309 Услуги местного завершения вызова на сеть оператора связи: услуга местного завершения на узел связи, услуга местного завершения на смежном узле связи, услуга местного завершения с одним транзитным узлом, услуга местного завершения с двумя и более транзитными узлами
310 Условная сеть связи на рисунке 1 настоящего Приложения                  
311 ТП на местном уровне присоединения на ОМУС2                   6240  
312 Возможные маршруты для услуг местного завершения вызова на сеть оператора связи:                      
313 абонент другого оператора связи - ТП - ОМУС2 - абонент 0 0 0 1 0 0 0 0 0 х 0,099
314 абонент другого оператора связи - ТП - ОМУС2 - ТМУС1 - ОМУС1 - абонент 0 0 2 2 2 1 0 2 0 х 0,124
315 абонент другого оператора связи - ТП - ОМУС2 - ТМУС1 - ОМУС3 - абонент 0 0 2 2 2 1 0 2 0 х 0,148
316 абонент другого оператора связи - ТП - ОМУС2 - ТМУС1 - ОМУС4 - абонент 0 0 2 2 2 1 0 2 0 х 0,062
317 ОМУС2 - ТМУС1 - ОМУС4 - К ОМУС4 - абонент 0 0 3 2 2 1 0 2 1 х 0,025
318 абонент другого оператора связи - ТП - ОМУС2 - ТМУС1 - ТМУС2 - ОМУС5 - абонент 0 0 2 2 4 2 0 3 0 х 0,137
319 абонент другого оператора связи - ТП - ОМУС2 - ТМУС1 - ТМУС2 - ОМУС6 - абонент 0 0 2 2 4 2 0 3 0 х 0,112
320 абонент другого оператора связи - ТП - ОМУС2 - ТМУС1 - ТМУС2 - ОМУС7 - абонент 0 0 2 2 4 2 0 3 0 х 0,160

Продолжение табл.5

А Б 1 2 3 4 5 6 7 8 9 10 11
321 абонент другого оператора связи - ТП - ОМУС2 - ТМУС1 - ТМУС2 - ОМУС8 - абонент 0 0 2 2 4 2 0 3 0 х 0,133
322 Итого сумма условных вероятностей                     1,000
323 Средний коэффициент занятий для услуг местного завершения вызова на сеть оператора связи на ОМУС 2, всего, в т.ч.: 0,000 0,000 1,827 1,901 2,886 1,443 0,000 2,344 0,025 х х
324 для услуги местного завершения вызова на узле связи 0,000 0,000 0,000 0,099 0,000 0,000 0,000 0,000 0,000 х х
325 для услуги местного завершения вызова на смежном узле связи х х х х х х х х х х х
326 для услуги местного завершения вызова с одним транзитным узлом 0,000 0,000 0,743 0,718 0,718 0,359 0,000 0,718 0,025 х х
327 для услуги местного завершения вызова с двумя и более транзитными узлами 0,000 0,000 1,084 1,084 2,168 1,084 0,000 1,626 0,000 х х
328 Число минуто - использований при оказании другим операторам связи услуг местного завершения вызова на сеть оператора связи на ОМУС2, всего тыс. минуто - использований, в т.ч.: 0,0 0,0 11400,5 11862,2 18008,6 9004,3 0,0 14626,6 156,0 х х
329 для услуги местного завершения вызова на узле связи 0,0 0,0 0,0 617,8 0,0 0,0 0,0 0,0 0,0 х х
330 для услуги местного завершения вызова на смежном узле связи х х х х х х х х х х х
331 для услуги местного завершения вызова с одним транзитным узлом 0,0 0,0 4636,3 4480,3 4480,3 2240,2 0,0 4480,3 156,0 х х
332 для услуги местного завершения вызова с двумя и более транзитными узлами 0,0 0,0 6764,2 6764,2 13528,3 6764,2 0,0 10146,2 0,0 х х
333 ТПв на местном уровне присоединения на линии к ТМУС1                 12000  
334 Возможные маршруты для услуг местного завершения вызова на сеть оператора связи:                      
335 абонент другого оператора связи - ТПв - ТМУС1 - ОМУС1 - абонент 0 0 1 1 1 1 0 2 0 х 0,124
336 абонент другого оператора связи - ТПв - ТМУС1 - ОМУС2 - абонент 0 0 1 1 1 1 0 2 0 х 0,099
337 абонент другого оператора связи - ТПв - ТМУС1 - ОМУС3 - абонент 0 0 1 1 1 1 0 2 0 х 0,148

Продолжение табл.5

А Б 1 2 3 4 5 6 7 8 9 10 11
338 абонент другого оператора связи - ТПв - ТМУС1 - ОМУС4 - абонент 0 0 1 1 1 1 0 2 0 х 0,062
339 абонент другого оператора связи - ТПв - ТМУС1 - ОМУС4 - К ОМУС4 - абонент 0 0 2 1 1 1 0 2 1 х 0,025
340 абонент другого оператора связи - ТПв - ТМУС1 - ТМУС2 - ОМУС5 - абонент 0 0 1 1 3 2 0 3 0 х 0,137
341 абонент другого оператора связи - ТПв - ТМУС1 - ТМУС2 - ОМУС6 - абонент 0 0 1 1 3 2 0 3 0 х 0,112
342 абонент другого оператора связи - ТПв - ТМУС1 - ТМУС2 - ОМУС7 - абонент 0 0 1 1 3 2 0 3 0 х 0,160
343 абонент другого оператора связи - ТПв - ТМУС1 - ТМУС2 - ОМУС8 - абонент 0 0 1 1 3 2 0 3 0 х 0,133
344 Итого сумма условных вероятностей                     1,000
345 Средний коэффициент занятий для услуг местного завершения вызова на сеть оператора связи на ТМУС1, всего, в т.ч.: 0,000 0,000 1,025 1,000 2,084 1,542 0,000 2,542 0,025 х х
346 для услуги местного завершения вызова на узле связи х х х х х х х х х х х
347 для услуги местного завершения вызова на смежном узле связи 0,000 0,000 0,483 0,458 0,458 0,45 8 0,000 0,916 0,025
348 для услуги местного завершения вызова с одним транзитным узлом 0,000 0,000 0,542 0,542 1,626 1,084 0,000 1,626 0,000
349 для услуги местного завершения вызова с двумя и более транзитными узлами х х х х х х х х х
350 Число минуто - использований при оказании другим операторам связи услуг местного завершения вызова на сеть оператора связи на ТМУС1, всего тыс. минуто - использований, в т.ч.: 0,0 0,0 12300,0 12000,0 25008,0 18504,0 0,0 30504,0 300,0 х х
351 для услуги местного завершения вызова на узле связи х х х х х х х х х х х
352 для услуги местного завершения вызова на смежном узле связи 0,0 0,0 5796,0 5496,0 5496,0 5496,0 0,0 10992,0 300,0 х х
353 для услуги местного завершения вызова с одним транзитным узлом 0,0 0,0 6504,0 6504,0 19512,0 13008,0 0,0 19512,0 0,0 х х
354 для услуги местного завершения вызова с двумя и более транзитными узлами х х х х х х х х х х х
355 Условная сеть связи на рисунке 2 настоящего Приложения

Продолжение табл.5

А Б 1 2 3 4 5 6 7 8 9 10 11
356 ТП на местном уровне присоединения на узле ОМУС10                   2400  
357 Возможные маршруты для услуг местного завершения вызова на сеть оператора связи:                      
358 абонент другого оператора связи - ТП - ОМУС10 - абонент 0 0 0 1 0 0 0 0 0 х 0,182
359 абонент другого оператора связи - ТП - ОМУС10 - ОМУС9 - абонент 0 0 2 2 0 0 0 1 0 х 0,096
360 абонент другого оператора связи - ТП - ОМУС10 - ОМУС9 - К ОМУС9 - абонент 0 0 3 2 0 0 0 1 1 х 0,050
361 абонент другого оператора связи - ТП - ОМУС10 - ОМУС11 - абонент 0 0 2 2 0 0 0 1 0 х 0,273
362 абонент другого оператора связи - ТП - ОМУС10 - ТМУС3 - ОМУС12 - абонент 0 0 2 2 2 1 0 2 0 х 0,091
363 абонент другого оператора связи - ТП - ОМУС10 - ТМУС3 - ОМУС13 - абонент 0 0 2 2 2 1 0 2 0 х 0,136
364 абонент другого оператора связи - ТП- ОМУС10 - ТМУС3 - ОМУС14 - абонент 0 0 2 2 2 1 0 2 0 х 0,172
365 Итого сумма условных вероятностей 1,000
366 Средний коэффициент занятий для услуг местного завершения вызова на сеть оператора связи на ОМУС10 всего, в т.ч.: 0,000 0,000 1,686 1,818 0,798 0,399 0,000 1,217 0,050 х х
367 для услуги местного завершения вызова на узле связи 0,000 0,000 0,000 0,182 0,000 0,000 0,000 0,000 0,000 х х
368 для услуги местного завершения вызова на смежном узле связи 0,000 0,000 0,888 0,838 0,000 0,000 0,000 0,419 0,050 х х
369 для услуги местного завершения вызова с одним транзитным узлом 0,000 0,000 0,798 0,798 0,798 0,399 0,000 0,798 0,000 х х
370 для услуги местного завершения вызова с двумя и более транзитными узлами х х х х х х х х х х х
371 Число минуто - использований при оказании другим операторам связи услуг местного завершения вызова на сеть оператора связи на ОМУС 10, всего тыс. минуто - использований, в т.ч.: 0,0 0,0 4046,4 4363,2 1915.2 957,6 0,0 2920,8 120,0 х х
372 для услуги местного завершения вызова на узле связи 0,0 0,0 0,0 436,8 0,0 0,0 0,0 0,0 0,0 х х
373 для услуги местного завершения вызова на смежном узле связи 0,0 0,0 2131,2 2011,2 0,0 0,0 0,0 1005,6 120,0 х х

Продолжение табл.5

А Б 1 2 3 4 5 6 7 8 9 10 11
374 для услуги местного завершения вызова с одним транзитным узлом 0,0 0,0 1915,2 1915,2 1915,2 957,6 0,0 1915,2 0,0 х х
375 для услуги местного завершения вызова с двумя и более транзитными узлами х х х х х х х х х х х
376 ТПв на местном уровне на линии к ТМУС3                   8400  
377 Возможные маршруты для услуг местного завершения вызова на сеть оператора связи:                      
378 абонент другого оператора связи - ТПв - ТМУС3 - ОМУС9 - абонент 0 0 1 1 1 1 0 2 0 х 0,096
379 абонент другого оператора связи - ТПв - ТМУС3 - ОМУС9 - К ОМУС9 - абонент 0 0 2 1 1 1 0 2 1 х 0,050
380 абонент другого оператора связи - ТПв - ТМУС3 - ОМУС10 - абонент 0 0 1 1 1 1 0 2 0 х 0,182
381 абонент другого оператора связи - ТПв - ТМУС3 - ОМУС11 - абонент 0 0 1 1 1 1 0 2 0 х 0,273
382 абонент другого оператора связи - ТПв - ТМУС3 - ОМУС12 - абонент 0 0 1 1 1 1 0 2 0 х 0,091
383 абонент другого оператора связи - ТПв - ТМУС3 - ОМУС13 - абонент 0 0 1 1 1 1 0 2 0 х 0,136
384 абонент другого оператора связи - ТПв - ТМУС3 - ОМУС14 - абонент 0 0 1 1 1 1 0 2 0 х 0,172
385 Итого сумма условных вероятностей 1,000
386 Средний коэффициент занятий для услуг местного завершения вызова на сеть оператора связи на ТМУС3 всего, в т.ч.: 0,000 0,000 1,050 1,000 1,000 1,000 0,000 2,000 0,050 х х
387 для услуги местного завершения вызова на узле связи х х х х х х х х х х х
388 для услуги местного завершения вызова на смежном узле связи 0,000 0,000 1,050 1,0 00 1,000 1,000 0,000 2,000 0,050 х х
389 для услуги местного завершения вызова с одним транзитным узлом х х х х х х х х х х х
390 для услуги местного завершения вызова с двумя и более транзитными устами х х х х х х х х х х х
391 Число минуто - использований при оказании другим операторам связи услуг местного завершения вызова на сеть оператора связи на ТМУС3, всего тыс. минуто - использований, в т.ч.: 0,0 0,0 8820,0 8400,0 8400,0 8400,0 0,0 16800,0 420,0 х х

Продолжение табл.5

А Б 1 2 3 4 5 6 7 8 9 10 11
392 для услуги местного завершения вызова на узле связи х х х х х х х х х х х
393 для услуги местного завершения вызова на смежном узле связи 0,0 0,0 8820,0 8400,0 8400,0 8400,0 0,0 16800,0 420,0 х х
394 для услуги местного завершения вызова с одним транзитным узлом х х х х х х х х х х х
395 для услуги местного завершения вызова с двумя и более транзитными узлами х х х х х х х х х х х
396 Условная сеть сеть связи на рисунке 3 настоящего Приложения                  
397 ТПа на абонентском уровне                   1200  
398 Возможные маршруты для услуг местного завершения вызова на сеть оператора связи:                      
399 абонент другого оператора связи - ТПа - ОМУС16 - абонент 0 0 0 1 0 0 0 0 0 х 0,211
400 абонент другого оператора связи - ТПа - ОМУС16 - ОМУС15 - К1 ОМУС15 - абонент 0 0 3 2 0 0 0 1 1 х 0,111
401 абонент другого оператора связи - ТПа - ОМУС16 - ОМУС15 - К2 ОМУС15 - абонент 0 0 3 2 0 0 0 1 1 х 0,145
402 абонент другого оператора связи - ТПа - ОМУС16 - ОМУС15 - КЗ ОМУС15 - абонент 0 0 3 2 0 0 0 1 1 х 0,133
403 абонент другого оператора связи - ТПа - ОМУС16 - ОТМУС17 - абонент 0 0 1 1 1 1 0 1 0 х 0,400
404 Итого сумма условных вероятностей                     1,000
405 Среди ни коэффициент занятий для услуг местного завершения вызова на сеть оператора связи на ОМУС1 б всего, в т.ч.: 0,000 0,000 1,567 1,389 0,400 0,400 0,000 0,789 0,389 х х
406 для услуги местного завершения вызова на узле связи 0,000 0,000 0,000 0,211 0,000 0,000 0,000 0,000 0,000 х х
407 для услуги местного завершения вызова на смежном узле связи 0,000 0,000 1,567 1,178 0,400 0,400 0,000 0,78 9 0,389 х х
408 для услуги местного завершения вызова с одним транзитным узлом х х х х х х х х х х х
409 для услуги местного завершения вызова с двумя и более транзитными узлами х х х х х х х х х х х

Продолжение табл.5

А Б 1 2 3 4 5 6 7 8 9 10 11
410 Число минуто - использований при оказании другим операторам связи услуг местного завершения вызова на сеть оператора связи на ОМУС16, всего тыс. минуто - использований в т.ч.: 0,0 0,0 1880,4 1666,8 480,0 480,0 0,0 946,8 466,8 х х
411 для услуги местного завершения вызова на узле связи 0,0 0,0 0,0 253,2 0,0 0,0 0,0 0,0 0,0 х х
412 для услуги местного завершения вызова на смежном узле связи 0,0 0,0 1880,4 1413,6 480,0 480,0 0,0 946,8 466,8 х х
413 для услуги местного завершения вызова с одним транзитным узлом х х х х х х х х х х х
414 для услуги местного завершения вызова с двумя и более транзитными ушами х х х х х х х х х х х
415 ТПв на местном уровне присоединения на линии к ОТМУС17                   3600  
416 Возможные маршруты для услуг местного завершения вызова на сеть оператора связи:                      
417 абонент другого оператора связи -ТПв - ОТМУС17 - абонент 0 0 0 0 0 1 0 1 0 х 0,400
418 абонент другого оператора связи - ТПв - ОТМУС17 - ОМУС15 - К1 ОМУС15 - абонент 0 0 2 1 1 1 0 2 1 х 0,111
419 абонент другого оператора связи - ТПв - ОТМУС17 - ОМУС15 - К1 ОМУС15 - абонент 0 0 2 1 1 1 0 2 1 х 0,145
420 абонент другого оператора связи - ТПв - ОТМУС17 - ОМУС15 - К1 ОМУС15 - абонент 0 0 2 1 1 1 0 2 1 х 0,133
421 абонент другого оператора связи - ТПв - ОТМУС17 - ОМУС16 - абонент 0 0 1 1 1 1 0 2 0 х 0,211
422 Итого сумма условных вероятностей 1,000
423 Средний коэффициент занятий для услуг местного завершения вызова на сеть оператора связи на ОТМУС17 всего, в т.ч.: 0,000 0,000 0,989 0,600 0,600 1,000 0,000 1,600 0,389 х х
424 для услуги местного завершения вызова на узле связи 0,000 0,000 0,000 0,000 0,000 0,400 0,000 0,400 0,000 х х
425 для услуги местного завершения вызова на смежном узле связи 0,000 0,000 0,989 0,600 0,600 0,600 0,000 1,200 0,389 х х
426 для услуги местного завершения вызова с одним транзитным узлом х х х х х х х х х х х

Продолжение табл.5

А Б 1 2 3 4 5 6 7 8 9 10 11
427 для услуги местного завершения вызова с двумя и более транзитными узлами х х х х х х х х х х х
428 Число минуто - использований при оказании другим операторам связи услуг местного завершения вызова на сеть оператора связи на ОТМУС17, всего тыс. минуто - использований, в т.ч.: 0,0 0,0 3560,4 2160,0 2160,0 3600,0 0,0 5760,0 1400,4 х х
429 для услуги местного завершения вызова на узле связи 0,0 0,0 0,0 0,0 0,0 1440,0 0,0 1440,0 0,0 х х
430 для услуги местного завершения вызова на смежном узле связи 0,0 0,0 35 60,4 2160,0 2160,0 2160,0 0,0 4320,0 1400,4 х х
431 для услуги местного завершения вызова с одним транзитным узлом х х х х х х х х х х х
432 для услуги местного завершения вызова с двумя и более транзитными узлами х х х х х х х х х х х
433 при оказании другим операторам связи сеть оператора связи, тыс. минуто - использований, в т.ч.: 0,0 0,0 42007.7 40452.2 55971.8 40945.9 0,0 71558,2 2863,2    
434 для услуги местного завершения вызова на узле связи 0,0 0,0 0,0 1307,8 0,0 1440,0 0,0 144 0,0 0,0    
435 вызова на смежном узле связи 0,0 0,0 22188,0 19480,8 16536,0 16536,0 0,0 34064,4 2707,2    
436 для услуги местного завершения 0,0 0,0 13055,5 12899,5 25907,5 16205,8 0,0 25907,5 156,0    
437 вызова с двумя и более транзитными 0,0 0,0 6764,2 6764,2 13528,3 6764,2 0,0 10146,2 0,0    
438 Итого коэффициент использования части сети при оказании услуг оператора связи, всего отн.ед., в т.ч.: 0,0000 0,0000 0,0047 0,0048 0,0112 0,0136 0,0000 0,0119 0,0048    
439 вызова на узле связи 0,0000 0,0000 0,0000 0,0002 0,0000 0,0005 0,0000 0,0002 0,0000    
440 для услуги местного завершения вызова на смежном узле связи 0,0000 0,0000 0,0025 0,0023 0,0033 0,0055 0,0000 0,0057 0,0045    
441 для услуги местного завершения вызова с одним транзитным узлом 0,0000 0,0000 0,0015 0,0015 0,0052 0,0054 0,0000 0,0043 0,0003    

Продолжение табл 5

А Б 1 2 3 4 5 6 7 8 9 10 11
442 для услуги местного завершения вызова с двумя и более транзитными узлами 0,0000 0,0000 0,0008 0,0008 0,0027 0,0023 0,0000 0,0017 0,0000    
443 ... ... ... ... ... ... ... ... ... ... ... ...
444 Услуга n                      
445 ... ... ... ... ... ... ... ... ... ... ... ...
446 Коэффициент использования части сети при оказании услуги n (к_n), отн.ед. к_n91 к_n2 к_n3 к_n4 к_n5 к_n6 к_n7 к_n8 к_n9
447 ИТОГО минуто - использований части сети связи, универсальных услуг и услуг по пропуску трафика, тыс. минуто - использований 500000 500000 9000000 8500000 5000000 3000000 800000 6000000 600000 х x
448 ИТОГО суммарный коэффициент 1,000 1,000 1,000 1,000 1,000 1,000 1,000 1,000 1,000 x х