Приказ ФНС РФ от 24.10.2016 N ММВ-7-3/577@

"Об утверждении формы и формата представления расчета суммы утилизационного сбора в отношении колесных транспортных средств (шасси) и (или) прицепов к ним в электронной форме"
Редакция от 24.10.2016 — Документ утратил силу, см. «Приказ ФНС РФ от 01.12.2021 N ЕД-7-3/1044@»

Зарегистрировано в Минюсте России 10 ноября 2016 г. N 44286


ФЕДЕРАЛЬНАЯ НАЛОГОВАЯ СЛУЖБА

ПРИКАЗ
от 24 октября 2016 г. N ММВ-7-3/577@

ОБ УТВЕРЖДЕНИИ ФОРМЫ И ФОРМАТА ПРЕДСТАВЛЕНИЯ РАСЧЕТА СУММЫ УТИЛИЗАЦИОННОГО СБОРА В ОТНОШЕНИИ КОЛЕСНЫХ ТРАНСПОРТНЫХ СРЕДСТВ (ШАССИ) И (ИЛИ) ПРИЦЕПОВ К НИМ В ЭЛЕКТРОННОЙ ФОРМЕ

В соответствии со статьей 24.1 Федерального закона от 24.06.1998 N 89-ФЗ "Об отходах производства и потребления" (Собрание законодательства Российской Федерации, 1998, N 26, ст. 3009; 2016, N 27, ст. 4187) и в целях реализации положений постановления Правительства Российской Федерации от 26.12.2013 N 1291 "Об утилизационном сборе в отношении колесных транспортных средств (шасси) и прицепов к ним и о внесении изменений в некоторые акты Правительства Российской Федерации" (Собрание законодательства Российской Федерации, 2014, N 2, ст. 115; 2016, N 20, ст. 2840) приказываю:

1. Утвердить:

форму расчета суммы утилизационного сбора в отношении колесных транспортных средств (шасси) и (или) прицепов к ним согласно приложению N 1 к настоящему приказу;

формат представления расчета суммы утилизационного сбора в отношении колесные транспортных средств (шасси) и (или) прицепов к ним в электронной форме согласно приложению N 2 к настоящему приказу.

2. Признать утратившим силу приказ Федеральной налоговой службы от 23.06.2014 N ММВ-7-3/327@ "Об утверждении формы и формата представления расчета суммы утилизационного сбора в отношении колесных транспортных средств (шасси) в электронном виде" (зарегистрирован Министерством юстиции Российской Федерации 03.07.2014, регистрационный номер 32959).

3. Контроль за исполнением настоящего приказа возложить на заместителя руководителя Федеральной налоговой службы, координирующего вопросы методологического и организационного обеспечения работы налоговых органов по вопросам исчисления в соответствующий бюджет налогов и сборов, иных обязательных платежей (за исключением транспортного налога, налога на имущество организаций, налога на имущество физических лиц, земельного налога, налога на доходы физических лиц).

Руководитель Федеральной
налоговой службы
М.В. МИШУСТИН

Приложение N 1
к приказу ФНС России
от 24.10.2016 N ММВ-7-3/577@

                          ИНН                
                                                                     
    1490   4011     КПП                   Стр. 0 0 1      

Форма по КНД 1151091
Расчет
суммы утилизационного сбора в отношении колесных транспортных средств (шасси) и (или) прицепов к ним
                                                                                       
Номер корректировки <1>         Дата составления расчета     .     .                                          
                                                                                       
Представляется в налоговый орган (код)                 по месту нахождения (учета) (код <2>)                                    
                                                                                       
                                                                                     
                                                                                       
                                                                                     
                                                                                       
                                                                                     
                                                                                       
                                                                                     
                                                                                       
(плательщик сбора)
                                                                                       
Номер контактного телефона                                                                      
                                                                                       
На       страницах с приложением подтверждающих документов или их копий на         листах                                
                                                                                     
  Достоверность и полноту сведений, указанных в настоящем расчете, подтверждаю:     Заполняется работником налогового органа  
      Сведения о представлении расчета  
                                                                                     
      1 - плательщик сбора                               Данный расчет представлено (код)                            
      2 - представитель плательщика сбора                                              
          на         страницах                      
                                                                                       
                                                                   
                                                                                       
                                              с приложением подтверждающих документов    
                                              или их копий на         листах                      
                                                                                     
                                                                                     
  (фамилия, имя, отчество <3> полностью)     Дата представления расчета           .     .          
                                                                                       
                                                                                     
                                                                                     
                                              Зарегистрировано                            
                                              за N                            
                                                                                     
                                                                                     
                                                                                     
                                                                                     
                                                                                     
                                                                                     
                                                                                     
                                                                                     
                                                                                     
                                                                                     
                                                                                     
                                                                                       
  (наименование организации - представителя плательщика сбора)                                              
                                                                                       
  Подпись         Дата     .     .                                                      
                                                                                       
  Наименование документа, подтверждающего полномочия представителя плательщика сбора                                              
                                                                                       
                                                                                     
                                                                                       
                                                                                     
                                              Фамилия, И.О.   Подпись  
                                                                                       

<1> 0 - первичный документ, 1 - 999 - номер корректировки для корректирующего документа, при этом каждый корректирующий Расчет должен содержать данные Раздела 1 "Сумма утилизационного сбора, подлежащая уплате в бюджет" и Раздела 2 "Расчет суммы утилизационного сбора" всех ранее представленных Расчетов, относящихся к одной дате составления.
<2>
112 - по месту жительства физического лица, не являющегося индивидуальным предпринимателем;
120 - по месту жительства индивидуального предпринимателя;
210 - по месту нахождения российской организации;
222 - по месту учета обособленного подразделения (если производство транспортных средств (шасси, прицепов) осуществляется обособленным подразделением, то Расчет представляется в налоговый орган по месту учета обособленного подразделения);
331 - по месту осуществления деятельности иностранной организации через отделение иностранной организации
<3> Отчество указывается при наличии (относится ко всем листам документа).
 
                                                                                       
                                                                                       

                                                             
                                                                     
      1490   4028                                   Стр.            

Сведения о физическом лице, не являющемся индивидуальным предпринимателем <1>

Фамилия                                                               И.             О.                
Сведения о документе, удостоверяющем личность
                                                                                               
Код вида документа <2>                                                                            
                                                                                               
Серия и номер                                                                            
                                                                                               
Кем выдан                                                                            
                                                                                               
                                                                                             
                                                                                               
Дата выдачи     .     .                                                                
                                                                                               
Адрес места жительства
                                                                                               
Почтовый индекс                   Регион (код <3>)                                                  
                                                                                               
Район                                                                            
                                                                                               
Город                                                                            
                                                                                               
Населенный пункт (село, поселок и т. д.)                                                                            
                                                                           
                                                                                               
Улица                                                                            
(проспект, переулок и т. д.)                                                                            
                                                                                               
Номер дома (владения)                                                                    
                                                                 
Номер корпуса (строения)                                                                            
                                                                                               
Номер квартиры                                                                            
                                                                                               

<1> Не заполняется, если указан ИНН.
<2>
21 - паспорт гражданина Российской Федерации;
03 - свидетельство о рождении;
07 - военный билет;
08 - временное удостоверение, выданное взамен военного билета;
10 - паспорт иностранного гражданина;
11 - свидетельство о рассмотрении ходатайства о признании лица беженцем на территории Российской Федерации по существу;
12 - вид на жительство в Российской Федерации;
13 - удостоверение беженца;
14 - временное удостоверение личности гражданина Российской Федерации;
15 - разрешение на временное проживание в Российской Федерации;
18 - свидетельство о предоставлении временного убежища на территории Российской Федерации;
23 - свидетельство о рождении, выданное уполномоченным органом иностранного государства;
24 - удостоверение личности военнослужащего Российской Федерации;
91 - иные документы.
<3> Код региона указывается в соответствии с Приложением N 3 "Коды субъектов Российской Федерации" к Порядку заполнения налоговой декларации по водному налогу, утвержденному Приказом ФНС России от 09.11.2015 N ММВ-7-3/497@ "Об утверждении формы налоговой декларации по водному налогу, порядка ее заполнения, а также формата представления налоговой декларации по водному налогу в электронной форме" (зарегистрирован Министерством юстиции Российской Федерации 26.01.2016, номер 40785).
 
                                                                                               

                          ИНН                
                                                                     
    1490   4035     КПП                   Стр.            

Раздел 1. Сумма утилизационного сбора, подлежащая уплате в бюджет

Показатели   Код строки   Значения показателей
                                                                   
Код бюджетной классификации <1>   010                                                              
                                                                 
Код по ОКТМО <1>   020                                                              
                                                                   
Общая сумма утилизационного сбора, подлежащая уплате в бюджет <1> <2> (в рублях)   030                                                              
                                                                 
                                                                   
Раздел 2. Расчет суммы утилизационного сбора <3>
                                                                   
Признак   040     10 - транспортное средство; 11 -специальное транспортное средство, кроме автобетоносмесителя; 12 - автобетоносмеситель; 20 - транспортное шасси
             
                                                                   
Идентификационный номер транспортного средства (VIN)   050                                                              
                                                                 
Марка транспортного средства   060                                                              
                                                                   
Модель транспортного средства   070                                                              
                                                                   
Дата выпуска транспортного средства <4>   080       .     .                                                
                                                                 
Категория (вид) транспортного средства <5>   090                                                              
                                                                 
Рабочий объем двигателя (куб. см)   100                                                              
                                                                   
Тип двигателя   110       3 - электродвигатель; 0 - прочее
                                                                   
Полная масса (тонн)   120           .                                                  
                                                                   
Сумма утилизационного сбора, уплаченная за базовое транспортное средство (шасси, прицепы) (в рублях) <6>   130                                                              
                                                                 
                                                                 
Базовая ставка (в рублях)   140                                                              
                                                                   
Коэффициент   150       .                                                      
                                                                   
Сумма утилизационного сбора (в рублях) (стр.140 х стр.150)   160                                                              
                                                                 
Сумма утилизационного сбора, подлежащая уплате (в рублях) (стр.160 - стр.130)   170                                                              
                                                                 
                                                                 
Серия, номер паспорта   180                                                              
                                                                   
Дата выдачи паспорта   190       .     .                                                
                                                                   

<1> Указывается на первой странице, на последующих - проставляется прочерк.
<2> При формировании строки 030 учитываются значения строк 170, которые больше или равны "0". При отрицательных значениях строки 170 -указывается "0”.
<3> Заполняется необходимое количество страниц.
<4> При отсутствии документального подтверждения даты выпуска, которой является дата изготовления колесного транспортного средства (шасси, прицепа), год выпуска определяется по коду изготовления, указанному в идентификационном номере колесного транспортного средства (шасси, прицепа), при этом 3-летний срок исчисляется начиная с 1 июля года изготовления.
<5> Категории колесных транспортных средств (шасси) и прицепов к ним указываются в соответствии с перечнем видов и категорий колесных транспортных средств (шасси) и прицепов к ним, в отношении которых уплачивается утилизационный сбор, а также размеров утилизационного сбора, утвержденным постановлением Правительства Российской Федерации от 26.12.2013 N 1291 "Об утилизационном сборе в отношении колесных транспортных средств (шасси) и прицепов к ним и о внесении изменений в некоторые акты Правительства Российской Федерации".
<6> В случае, если транспортное средство изготовлено без использования базового транспортного средства (шасси, прицепа), в отношении которого был уплачен утилизационный сбор, в строке 130 указывается "0".
                                                                 

Приложение N 2
к приказу ФНС России
от 24.10.2016 N ММВ-7-3/577@

ФОРМАТ ПРЕДСТАВЛЕНИЯ РАСЧЕТА СУММЫ УТИЛИЗАЦИОННОГО СБОРА В ОТНОШЕНИИ КОЛЕСНЫХ ТРАНСПОРТНЫХ СРЕДСТВ (ШАССИ) И (ИЛИ) ПРИЦЕПОВ К НИМ В ЭЛЕКТРОННОЙ ФОРМЕ

I. ОБЩИЕ СВЕДЕНИЯ

1. Настоящий формат описывает требования к XML файлам (далее - файл обмена) передачи в электронной форме расчета суммы утилизационного сбора в отношении колесных транспортных средств (шасси) и (или) прицепов в налоговые органы.

2. Номер версии настоящего формата 5.04, часть CXLIX.

II. ОПИСАНИЕ ФАЙЛА ОБМЕНА

3. Имя файла обмена должно иметь следующий вид:

R_T_A_K_O_GGGGMMDD_N, где:

R_T- префикс, принимающий значение NO_UTILSB;

А_К - идентификатор получателя информации, где: А - идентификатор получателя, которому направляется файл обмена, К - идентификатор конечного получателя, для которого предназначена информация из данного файла обмена <1>. Каждый из идентификаторов (А и К) имеет вид для налоговых органов - четырехразрядный код (код налогового органа в соответствии с классификатором "Система обозначения налоговых органов" (СОНО);

<1> Передача файла от отправителя к конечному получателю (К) может осуществляться в несколько этапов через другие налоговые органы, осуществляющие передачу файла на промежуточных этапах, которые обозначаются идентификатором А. В случае передачи файла от отправителя к конечному получателю при отсутствии налоговых органов, осуществляющих передачу на промежуточных этапах, значения идентификаторов А и К совпадают.

О - идентификатор отправителя информации, имеет вид:

для организаций - девятнадцатиразрядный код (идентификационный номер налогоплательщика (далее - ИНН) и код причины постановки на учет (далее - КПП) организации (обособленного подразделения);

для физических лиц - двенадцатиразрядный код (ИНН физического лица, при наличии. При отсутствии ИНН - последовательность из двенадцати нулей).

GGGG - год формирования передаваемого файла, ММ - месяц, DD - день;

N - идентификационный номер файла. (Длина - от 1 до 36 знаков. Идентификационный номер файла должен обеспечивать уникальность файла).

Расширение имени файла - xml. Расширение имени файла может указываться как строчными, так и прописными буквами.

Параметры первой строки файла обмена

Первая строка XML файла должна иметь следующий вид:

<?xml version ="1.0" encoding ="windows-1251"?>

Имя файла, содержащего XML схему файла обмена, должно иметь следующий вид:

NO_UTILSB_1_149_00_05_04_xx , где хх - номер версии схемы.

Расширение имени файла - xsd.

XML схема файла обмена приводится отдельным файлом и размещается на сайте Федеральной налоговой службы.

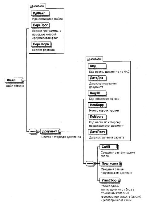
4. Логическая модель файла обмена представлена в виде диаграммы структуры файла обмена на рисунке 1 настоящего формата. Элементами логической модели файла обмена являются элементы и атрибуты XML файла. Перечень структурных элементов логической модели файла обмена и сведения о них приведены в таблицах 4.1 - 4.14 настоящего формата.

Для каждого структурного элемента логической модели файла обмена приводятся следующие сведения:

наименование элемента. Приводится полное наименование элемента <2>;

<2> В строке таблицы могут быть описаны несколько элементов, наименования которых разделены символом "|". Такая форма записи применяется при наличии в файле обмена только одного элемента из описанных в этой строке.

сокращенное наименование (код) элемента. Приводится сокращенное наименование элемента. Синтаксис сокращенного наименования должен удовлетворять спецификации XML;

признак типа элемента. Может принимать следующие значения: "С" - сложный элемент логической модели (содержит вложенные элементы), "П" - простой элемент логической модели, реализованный в виде элемента XML файла, "А" - простой элемент логической модели, реализованный в виде атрибута элемента XML файла. Простой элемент логической модели не содержит вложенные элементы;

формат элемента. Формат элемента представляется следующими условными обозначениями: Т - символьная строка; N - числовое значение (целое или дробное).

Формат символьной строки указывается в виде Т(n-к) или Т(=к), где: n - минимальное количество знаков, к - максимальное количество знаков, символ "-" - разделитель, символ "=" означает фиксированное количество знаков в строке. В случае, если минимальное количество знаков равно 0, формат имеет вид Т(0-к). В случае, если максимальное количество знаков не ограничено, формат имеет вид Т(n-).

Формат числового значения указывается в виде N(m.k), где: m - максимальное количество знаков в числе, включая знак (для отрицательного числа), целую и дробную часть числа без разделяющей десятичной точки, к - максимальное число знаков дробной части числа. Если число знаков дробной части числа равно 0 (то есть число целое), то формат числового значения имеет вид N(m).

Для простых элементов, являющихся базовыми в XML (определенными в сети Интернет по электронному адресу: http://www.w3.org/TR/xmlschema-0), например, элемент с типом "date", поле "Формат элемента" не заполняется. Для таких элементов в поле "Дополнительная информация" указывается тип базового элемента;

признак обязательности элемента определяет обязательность присутствия элемента (совокупности наименования элемента и его значения) в файле обмена. Признак обязательности элемента может принимать следующие значения: "О" - наличие элемента в файле обмена обязательно; "Н" - присутствие элемента в файле обмена необязательно, то есть элемент может отсутствовать. Если элемент принимает ограниченный перечень значений (по классификатору, кодовому словарю и тому подобному), то признак обязательности элемента дополняется символом "К". Например, "ОК". В случае если количество реализаций элемента может быть более одной, то признак обязательности элемента дополняется символом "М". Например, "НМ" или "ОКМ".

К вышеперечисленным признакам обязательности элемента может добавляться значение "У" в случае описания в XML схеме условий, предъявляемых к элементу в файле обмена, описанных в графе "Дополнительная информация". Например, "НУ" или "ОКУ";

дополнительная информация содержит, при необходимости, требования к элементу файла обмена, не указанные ранее. Для сложных элементов указывается ссылка на таблицу, в которой описывается состав данного элемента. Для элементов, принимающих ограниченный перечень значений из классификатора (кодового словаря и тому подобного), указывается соответствующее наименование классификатора (кодового словаря и тому подобного) или приводится перечень возможных значений. Для классификатора (кодового словаря и тому подобного) может указываться ссылка на его местонахождение. Для элементов, использующих пользовательский тип данных, указывается наименование типового элемента.

Рисунок 1. Диаграмма структуры файла обмена

Таблица 4.1

Файл обмена (Файл)

Наименование элемента Сокращенное наименование (код) элемента Признак типа элемента Формат элемента Признак обязательности элемента Дополнительная информация
Идентификатор файла ИдФайл А Т(1-255) ОУ Содержит (повторяет) имя сформированного файла (без расширения)
Версия программы, с помощью которой сформирован файл ВерсПрог А Т(1-40) О
Версия формата ВерсФорм А Т(1-5) О Принимает значение: 5.04
Состав и структура документа Документ С О Состав элемента представлен в таблице 4.2

Таблица 4.2

Состав и структура документа (Документ)

Наименование элемента Сокращенное наименование (код) элемента Признак типа элемента Формат элемента Признак обязательности элемента Дополнительная информация
Код формы документа по КНД КНД А Т(=7) ОК Типовой элемент <КНДТип>.
Принимает значение: 1151091
Дата формирования документа ДатаДок А Т(=10) О Типовой элемент <ДатаТип>.
Дата в формате ДД.ММ.ГГГГ
Код налогового органа КодНО А Т(=4) ОК Типовой элемент <СОНОТип>.
Значение выбирается в соответствии с классификатором "Система обозначений налоговых органов"
Номер корректировки НомКорр А N(3) O Принимает значение:
0 - первичный документ,
1 - 999 - номер корректировки для корректирующего документа
Код места, по которому представляется документ ПоМесту А Т(=3) ОК Принимает значение:
112 - по месту жительства физического лица, не являющегося индивидуальным предпринимателем |
120 - по месту жительства индивидуального предпринимателя |
210 - по месту нахождения российской организации |
222 - по месту учета обособленного подразделения |
331 - по месту осуществления деятельности иностранной организации через отделение иностранной организации
Дата составления расчета ДатаРасч А Т(=10) О Типовой элемент <ДатаТип>.
Дата в формате ДД.ММ.ГГГГ
Сведения о плательщике сбора СвНП С О Состав элемента представлен в таблице 4.3
Сведения о лице, подписавшем документ Подписант С О Состав элемента представлен в таблице 4.8
Расчет суммы утилизационного сбора в отношении колесных транспортных средств (шасси) и (или) прицепов к ним УтилСбор С О Состав элемента представлен в таблице 4.10

Таблица 4.3

Сведения о плательщике сбора (СвНП)

Наименование элемента Сокращенное наименование (код) элемента Признак типа элемента Формат элемента Признак обязательности элемента Дополнительная информация
Номер контактного телефона Тлф А Т(1-20) Н
Плательщик сбора - организация | НПЮЛ С   О Состав элемента представлен в таблице 4.4
Плательщик сбора - физическое лицо НПФЛ С О Состав элемента представлен в таблице 4.5

Таблица 4.4

Плательщик сбора - организация (НПЮЛ)

Наименование элемента Сокращенное наименование (код) элемента Признак типа элемента Формат элемента Признак обязательности элемента Дополнительная информация
Наименование организации НаимОрг А Т(1-1000) О
ИНН организации ИННЮЛ А Т(=10) О Типовой элемент <ИННЮЛТип>
КПП КПП А Т(=9) О Типовой элемент <КППТип>

Таблица 4.5

Плательщик сбора - физическое лицо (НПФЛ)

Наименование элемента Сокращенное наименование (код) элемента Признак типа элемента Формат элемента Признак обязательности элемента Дополнительная информация
Фамилия, имя, отчество физического лица ФИО С О Типовой элемент <ФИОТип>.
Состав элемента представлен в таблице 4.14
ИНН физического лица | ИННФЛ П Т(=12) О Типовой элемент <ИННФЛТип>
Сведения о физическом лице, не являющемся индивидуальным предпринимателем СведФЛ С   О Состав элемента представлен в таблице 4.6

Таблица 4.6

Сведения о физическом лице, не являющемся индивидуальным предпринимателем (СведФЛ)

Наименование элемента Сокращенное наименование (код) элемента Признак типа элемента Формат элемента Признак обязательности элемента Дополнительная информация
Сведения о документе, удостоверяющем личность УдЛичнФЛ С О Состав элемента представлен в таблице 4.7
Адрес места жительства (места пребывания) в Российской Федерации АдрРФ С О Типовой элемент <АдрРФТип>.
Состав элемента представлен в таблице 4.13

Таблица 4.7

Сведения о документе, удостоверяющем личность (УдЛичнФЛ)

Наименование элемента Сокращенное наименование (код) элемента Признак типа элемента Формат элемента Признак обязательности элемента Дополнительная информация
Код вида документа КодВидДок А Т(=2) ОК Принимает значение:
21 - паспорт гражданина Российской Федерации |
03 - свидетельство о рождении |
07 - военный билет |
08 - временное удостоверение, выданное взамен военного билета |
10 - паспорт иностранного гражданина |
11 - свидетельство о рассмотрении ходатайства о признании лица беженцем на территории Российской Федерации по существу |
12 - вид на жительство в Российской Федерации |
13 - удостоверение беженца |
14 - временное удостоверение личности гражданина Российской Федерации |
15 - разрешение на временное проживание в Российской Федерации |
18 - свидетельство о предоставлении временного убежища на территории Российской Федерации |
23 - свидетельство о рождении, выданное уполномоченным органом иностранного государства|
24 - удостоверение личности военнослужащего Российской Федерации |
91 - иные документы
Серия и номер СерНомДок А Т(1-25) О
Кем выдан ВыдДок А Т(1-255) О
Дата выдачи ДатаДок А Т(=10) О Типовой элемент <ДатаТип>.
Дата в формате ДД.ММ.ГГГГ

Таблица 4.8

Сведения о лице, подписавшем документ (Подписант)

Наименование элемента Сокращенное наименование (код) элемента Признак типа элемента Формат элемента Признак обязательности элемента Дополнительная информация
Признак лица, подписавшего документ ПрПодп А Т(=1) ОК Принимает значение:
1 - плательщик сбора |
2 - представитель плательщика сбора
Фамилия, имя, отчество ФИО С НУ Типовой элемент <ФИОТип>.
Состав элемента представлен в таблице 4.14.
Элемент обязателен при выполнении одного из условий:
• <ПрПодп> =2 |
• <ПрПодп> =1 и наличие <НПЮЛ>
Сведения о представителе плательщика сбора СвПред С НУ Состав элемента представлен в таблице 4.9.
Элемент обязателен при <ПрПодп>=2

Таблица 4.9

Сведения о представителе плательщика сбора (СвПред)

Наименование элемента Сокращенное наименование (код) элемента Признак типа элемента Формат элемента Признак обязательности элемента Дополнительная информация
Наименование документа, подтверждающего полномочия представителя плательщика сбора НаимДок А Т(1-120) О
Наименование организации - представителя плательщика сбора НаимОрг А Т(1-1000) Н

Таблица 4.10

Расчет суммы утилизационного сбора в отношении колесных транспортных средств (шасси) и (или) прицепов к ним (УтилСбор)

Наименование элемента Сокращенное наименование (код) элемента Признак типа элемента Формат элемента Признак обязательности элемента Дополнительная информация
Сумма утилизационного сбора, подлежащая уплате в бюджет СумСборУпл С О Состав элемента представлен в таблице 4.11

Таблица 4.11

Сумма утилизационного сбора, подлежащая уплате в бюджет (СумСборУпл)

Наименование элемента Сокращенное наименование (код) элемента Признак типа элемента Формат элемента Признак обязательности элемента Дополнительная информация
Код бюджетной классификации КБК А Т(=20) ОК Типовой элемент <КБКТип>.
Принимает значение в соответствии с классификатором кодов классификации доходов бюджетов Российской Федерации
Код по ОКТМО ОКТМО А Т(=8) |
Т(=11)
ОК Типовой элемент <ОКТМОТип>.
Принимает значение в соответствии с Общероссийским классификатором территорий муниципальных образований
Общая сумма утилизационного сбора, подлежащая уплате в бюджет (в рублях) СборПУОбщ А N(12) ОУ Принимает значение, равное сумме значений всех <СборПУ> из множественной табл.4.12.
Значение элемента больше или равно 0
Расчет суммы утилизационного сбора РасчСбор С ОМ Состав элемента представлен в таблице 4.12

Таблица 4.12

Расчет суммы утилизационного сбора (РасчСбор)

Наименование элемента Сокращенное наименование (код) элемента Признак типа элемента Формат элемента Признак обязательности элемента Дополнительная информация
Признак Признак А Т(=2) ОК Принимает значение:
10 - транспортное средство |
11 - специальное транспортное средство,
кроме автобетоносмесителя |
12 - автобетоносмеситель |
20 - транспортное шасси |
25 - прицепы
Идентификационный номер транспортного средства (VIN) ИдНомТС А Т(1-25) О
Марка транспортного средства МаркаТС А Т(1-120) Н
Модель транспортного средства МоделТС А Т(1-120) Н
Дата выпуска транспортного средства ДатаВыпТС А Т(=10) О Типовой элемент <ДатаТип>.
Дата в формате ДД.ММ.ГГГГ
Категория (вид) транспортного средства ВидТС А Т(1-3) ОК Принимает значение в соответствии с Перечнем видов и категорий колесных транспортных средств (шасси) и прицепов к ним, в отношении которых уплачивается утилизационный сбор, а также размеров утилизационного сбора, утвержденным постановлением Правительства Российской Федерации от 26.12.2013 N 1291 "Об утилизационном сборе в отношении колесных транспортных средств (шасси) и прицепов к ним и о внесении изменений в некоторые акты Правительства Российской Федерации" (далее - постановление Правительства Российской Федерации от 26.12.2013 N 1291), а именно: M1 | М2 | М3 | M1G | M2G | M3G | N1 | N2 | N3 | N1G | N2G | N3G | О1 | О2 | О3 | О4
Рабочий объем двигателя (куб. см) ОбъемДвиг А N(6) НУ Элемент обязателен при
<ВидТС> = M1 | М2 | М3 | M1G | M2G | M3G
Тип двигателя ТипДвиг А Т(=1) ОК Принимает значение:
3 - электродвигатель |
0 - прочее
Полная масса (тонн) Масса А N(7.3) НУ Элемент обязателен при <ВидТС> = N1 | N2 | N3 | N1G | N2G | N3G | О1 | О2 | О3 | О4
Сумма утилизационного сбора, уплаченная за базовое транспортное средство (шасси, прицепы) (в рублях) СборБТС А N(10) О
Базовая ставка (в рублях) БазСтав А N(6) ОУ Принимает значение в соответствии с постановлением Правительства Российской Федерации от 26.12.2013 N 1291
Коэффициент Коэф А N(4.2) О Принимает значение в соответствии с постановлением Правительства Российской Федерации от 26.12.2013 N 1291
Сумма утилизационного сбора (в рублях) Сбор А N(10) ОУ Принимает значение, равное произведению значений элементов <БазСтав> и <Коэф>
Сумма утилизационного сбора, подлежащая уплате (в рублях) СборПУ А N(10) ОУ Принимает значение, равное разности значений элементов <Сбор> и <СборБТС>
Серия, номер паспорта СерНомПасп А Т(=10)
Т(=15)
О Значение элемента:
- представляется в виде серии (4 знака) и номера паспорта (6 знаков) без пробелов |
- принимает значение в соответствии с решением Коллегии Евразийской экономической комиссии от 22.09.2015 N 122 "Об утверждении Порядка функционирования систем электронных паспортов транспортных средств (электронных паспортов шасси транспортных средств) и электронных паспортов самоходных машин и других видов техники"
Дата выдачи паспорта ДатаПасп А Т(=10) О Типовой элемент <ДатаТип>.
Дата в формате ДД.ММ.ГГГГ

Таблица 4.13

Адрес в Российской Федерации (АдрРФТип)

Наименование элемента Сокращенное наименование (код) элемента Признак типа элемента Формат элемента Признак обязательности элемента Дополнительная информация
Почтовый индекс Индекс А Т(=6) Н
Код региона КодРегион А Т(=2) ОК Типовой элемент <ССРФТип>.
Принимает значения в соответствии с Приложением N 3 "Коды субъектов Российской Федерации" к Порядку заполнения налоговой декларации по водному налогу, утвержденному Приказом ФНС России от 09.11.2015 N ММВ-7- 3/497@ "Об утверждении формы налоговой декларации по водному налогу, порядка ее заполнения, а также формата представления налоговой декларации по водному налогу в электронной форме" (зарегистрирован Министерством юстиции Российской Федерации 26.01.2016, номер 40785)
Район Район А Т(1-50) Н
Город Город А Т(1-50) Н
Населенный пункт (село, поселок) НаселПункт А Т(1-50) Н
Улица (проспект, переулок) Улица А Т(1-50) Н
Номер дома (владения) Дом А Т(1-20) Н
Номер корпуса (строения) Корпус А Т(1-20) Н
Номер квартиры Кварт А Т(1-20) Н

Таблица 4.14

Фамилия, имя, отчество (ФИОТип)

Наименование элемента Сокращенное наименование (код) элемента Признак типа элемента Формат элемента Признак обязательности элемента Дополнительная информация
Фамилия Фамилия А Т(1-60) О
Имя Имя А Т(1-60) О
Отчество Отчество А Т(1-60) Н