Приказ ФНС РФ от 24.03.2022 N ЕД-7-26/236@

"Об утверждении PDF/A-3 формата представления договорного документа в электронной форме"
Редакция от 24.03.2022 — Действует с 27.05.2022

Зарегистрировано в Минюсте России 26 апреля 2022 г. N 68327

ФЕДЕРАЛЬНАЯ НАЛОГОВАЯ СЛУЖБА

ПРИКАЗ
от 24 марта 2022 г. N ЕД-7-26/236@

ОБ УТВЕРЖДЕНИИ PDF/A-3 ФОРМАТА ПРЕДСТАВЛЕНИЯ ДОГОВОРНОГО ДОКУМЕНТА В ЭЛЕКТРОННОЙ ФОРМЕ

В соответствии с пунктом 2 статьи 93 части первой Налогового кодекса Российской Федерации (Собрание законодательства Российской Федерации, 1998, N 31, ст. 3824; 2016, N 18, ст. 2506), а также на основании подпункта 5.9.51 пункта 5 Положения о Федеральной налоговой службе, утвержденного постановлением Правительства Российской Федерации от 30.09.2004 N 506 "Об утверждении Положения о Федеральной налоговой службе" (Собрание законодательства Российской Федерации, 2004, N 40, ст. 3961; 2017, N 15, ст. 2194), приказываю:

1. Утвердить PDF/A-3 формат представления договорного документа в электронной форме согласно приложению к настоящему приказу.

2. Установить, что настоящий приказ вступает в силу по истечении 30 дней после дня его официального опубликования.

3. Контроль за исполнением настоящего приказа возложить на заместителя руководителя Федеральной налоговой службы, координирующего работу по методологическому и организационному обеспечению взаимодействия налогоплательщиков с Федеральной налоговой службой по телекоммуникационным каналам связи через операторов электронного документооборота.

Руководитель
Федеральной налоговой службы
Д.В. ЕГОРОВ

Приложение
к приказу ФНС России
от 24.03.2022 N ЕД-7-26/236@

PDF/A-3 ФОРМАТ ПРЕДСТАВЛЕНИЯ ДОГОВОРНОГО ДОКУМЕНТА В ЭЛЕКТРОННОЙ ФОРМЕ

I. ОБЩИЕ СВЕДЕНИЯ

1. Настоящий формат описывает требования к PDF/A-3 файлу передачи по телекоммуникационным каналам связи (далее - файл обмена) документа, выражающего согласованную волю двух лиц (здесь и далее - сторона 1 и сторона 2) в рамках оформления в письменной форме сделки, предметом которой являются любые объекты гражданских прав (договор, соглашение, контракт, спецификация, протокол разногласий, дополнительное соглашение к договору и тому подобное) или оферты (далее - договорный документ).

2. Договорный документ, создаваемый в формате PDF/A-3, состоит из одного файла обмена, подписываемого лицом, совершающим сделку со стороны 1, и лицом, совершающим сделку со стороны 2, либо должным образом уполномоченными ими лицами.

В зависимости от выбранной составителем функции настоящий формат может использоваться при формировании следующих договорных документов:

договор, выражающий согласованную волю стороны 1 и стороны 2 на установление гражданских прав и обязанностей (договор, контракт, соглашение и тому подобное) (далее - договор) (функция "ДОГ"; основной файл обмена);

протокол разногласий, позволяющий выразить возражения и согласовать условия договора, по которым у стороны есть разногласия. Протокол разногласий формируется отдельным файлом обмена (функция "ПРОРАЗ");

дополнительное соглашение к договору, представляющее собой согласованную волю стороны 1 и стороны 2 на изменение или прекращение ранее установленных гражданских прав и обязанностей. Дополнительное соглашение к договору формируется отдельным файлом обмена (функция "ДОПСОГЛ").

В случае, если договорный документ является офертой (ст. 435 Гражданского кодекса Российской Федерации) (Собрание законодательства Российской Федерации, 1994, N 32, ст. 3301) (далее - ГК РФ), файл обмена подписывается одной стороной.

3. Документ, созданный в формате PDF/A-3, должен соответствовать открытому международному стандарту ISO 19005-3:2012 "Управление документами. Формат файлов электронных документов для долговременного сохранения. Часть 3. Использование ISO 32000-1 с поддержкой для вложенных файлов (PDF/A-3)".

4. Номер версии настоящего формата 1.01, часть 999_01.

II. ОПИСАНИЕ ФАЙЛА ОБМЕНА ДОГОВОРНОГО ДОКУМЕНТА В ФОРМАТЕ PDF/A-3

5. Договорный документ в электронной форме в формате PDF/A-3 представляет из себя файл обмена с расширением pdf, который является единым контейнером, состоящим из:

визуальной части, предназначенной для визуального представления и однозначной интерпретации содержания сделки пользователем;

структурированной части, предназначенной для машинной обработки электронного документа. Структурированная часть должна содержать вложенный файл в формате XML, содержащий элементы для использования в целях автоматизированной обработки и значимые данные файла обмена в формате PDF/A-3. Все значимые данные документа (сведения о содержании сделки договорного документа), которые присутствуют во вложенном XML-файле, должны быть отображены в визуальной части.

Файл обмена подписывается электронной подписью (электронными подписями), не противоречащей требованиям Федерального закона от 06.04.2011 N 63-ФЗ "Об электронной подписи" (Собрание законодательства Российской Федерации, 2011, N 15, ст. 2036; 2021, N 27, ст. 5187), лицом (лицами), совершающим сделку, либо уполномоченным (уполномоченными) им лицом.

Имя файла обмена, созданного в формате PDF/A-3, имеет следующий вид:

R_T_A_O_GGGGMMDD_N1_N2_N3_N4_N5, где:

R_T - префикс, принимающий значение ON_DOGDOC;

A - идентификатор получателя файла обмена. Значение элемента представляется в виде "ИдОЭДОПолСт", где:

"ИдОЭДО" - идентификатор оператора электронного оборота (оператор ЭДО) - символьный трехзначный код. При включении оператора ЭДО в сеть доверенных операторов ЭДО ФНС России идентификатор присваивается ФНС России. При направлении договорного документа не через оператора ЭДО идентификатор оператора электронного оборота принимает значение "000";

"ПолСт" - код получателя (сторона 2):

при направлении договорного документа через оператора ЭДО "ПолСт" принимает значение уникального кода участника, присваиваемого оператором ЭДО, длина кода получателя не более 43 символов;

при направлении договорного документа не через оператора ЭДО "ПолСт" принимает значение глобально уникального идентификатора GUID (Globally Unique IDentifier), однозначно идентифицирующего участника документооборота;

O - идентификатор отправителя файла обмена. Значение элемента представляется в виде "ИдОЭДООтпрСт", где:

"ИдОЭДО" - идентификатор оператора электронного оборота (оператор ЭДО) - символьный трехзначный код. При включении оператора ЭДО в сеть доверенных операторов ЭДО ФНС России идентификатор присваивается ФНС России. При направлении договорного документа не через оператора ЭДО идентификатор оператора электронного оборота принимает значение "000";

"ОтпрСт" - код отправителя (сторона 1):

при направлении договорного документа через оператора ЭДО "ОтпрСт" принимает значение уникального кода участника, присваиваемого оператором ЭДО, длина кода отправителя не более 43 символов;

при направлении договорного документа не через оператора ЭДО "ОтпрСт" принимает значение глобально уникального идентификатора GUID (Globally Unique IDentifier), однозначно идентифицирующего участника документооборота;

GGGG - год формирования передаваемого файла обмена, MM - месяц, DD - день;

N1 - уникальный идентификатор основного файла обмена (договора) (36-символьный глобально уникальный идентификатор GUID (Globally Unique IDentifier));

N2 - функция обстоятельств формирования файла обмена. Принимает значения:

"1" - договор, основной файл обмена (функция "ДОГ");

"2" - протокол разногласий, формируемый в случае сообщения стороны о разногласиях с содержанием сделки (функция "ПРОРАЗ");

"3" - дополнительное соглашение к договору, формируемое в периодах после формирования основного файла обмена, представляющее собой согласованную волю стороны 1 и стороны 2 на изменение или прекращение ранее установленных гражданских прав и обязанностей (функция "ДОПСОГЛ");

N3 - номер дополнительного соглашения по порядку (формируется как двухзначное значение больше или равно "01"); для основного файла обмена (договора) и протокола разногласий принимает значение "00";

N4 - порядковый номер прилагаемого файла к файлу обмена (файлу обмена информации о содержании сделки или файлу обмена, формируемого в периодах после формирования начального файла обмена и являющегося неотъемлемой частью содержания сделки в рамках оформления сделки в письменной форме) (для файла обмена и при отсутствии показателя принимает двухзначное значение "00");

N5 - порядковый номер договорного документа в хронологии формирования сторонами содержания сделки. Формируется как двухзначное число больше или равно "01". При оформлении сделки несколькими договорными документами формируется одинаковый N 1 для всех файлов обмена. Если договорный документ состоит из одного основного файла обмена (договор), то N 2 принимает значение "1", N 3, N 4 и N 5 - значения "00", "00" и "01" соответственно.

Расширение имени файла обмена - pdf.

Файл обмена может содержать изображения в следующих форматах: CCITT Group 3, Group 4, JBIG2, JPEG, JPEG2000.

Не допускаются активные элементы (Javascript, Flash) внутри файла обмена в формате PDF/A-3.

Имя прилагаемого файла к файлу обмена, содержащего сведения договорного документа, повторяет имя файла обмена за исключение N 4 и N 5.

Расширение имени прилагаемых файлов может по соглашению сторон быть xml, pdf или в форматах для аудиозаписей, видеозаписей и других бинарных файлов, содержащихся в транспортном контейнере файла обмена.

Расширение имени файла обмена и имени прилагаемых файлов может указываться как строчными, так и прописными буквами.

III. ТРЕБОВАНИЯ, ПРЕДЪЯВЛЯЕМЫЕ К ВИЗУАЛЬНОЙ ЧАСТИ

6. Визуальная часть PDF/A-3 должна содержать все данные договорного документа.

Сторона, формирующая договорный документ в формате PDF/A-3, является ответственной за вид применяемой визуальной части и соответствие всех данных, размещенных в визуальной и структурированной частях. В случае расхождения данных, размещенных в визуальной и структурированной частях, приоритетными являются данные, размещенные в визуальной части.

Создаваемый файл обмена в формате PDF/A-3 должен включать в себя все применяемые в нем стили и шрифты.

Визуальное отображение договорного документа в электронной форме должно содержать текст договорного документа, при необходимости отображать рисунки, таблицы и сведения об электронной подписи (электронных подписях), которой был подписан электронный документ (штамп электронной подписи), в том числе при представлении в налоговый орган.

IV. ТРЕБОВАНИЯ, ПРЕДЪЯВЛЯЕМЫЕ К СТРУКТУРИРОВАННОЙ ЧАСТИ

7. Структурированная часть договорного документа должна содержать вложенный файл в формате XML.

Имя вложенного файла, содержащего сведения договорного документа, созданного в формате XML, повторяет имя файла обмена в формате PDF/A-3, и имеет следующий вид:

R_T_A_O_GGGGMMDD_N1_N2_N3_N4_N5, где:

R_T - префикс, принимающий значение ON_DOGDOC;

A - идентификатор получателя файла обмена. Значение элемента представляется в виде "ИдОЭДОПолСт", где:

"ИдОЭДО" - идентификатор оператора электронного оборота (оператор ЭДО) - символьный трехзначный код. При включении оператора ЭДО в сеть доверенных операторов ЭДО ФНС России идентификатор присваивается ФНС России. При направлении договорного документа не через оператора ЭДО идентификатор оператора электронного оборота принимает значение "000";

"ПолСт" - код получателя (сторона 2):

при направлении договорного документа через оператора ЭДО "ПолСт" принимает значение уникального кода участника, присваиваемого оператором ЭДО, длина кода получателя не более 43 символов;

при направлении договорного документа не через оператора ЭДО "ПолСт" принимает значение глобально уникального идентификатора GUID (Globally Unique IDentifier), однозначно идентифицирующего участника документооборота;

O - идентификатор отправителя файла обмена. Значение элемента представляется в виде "ИдОЭДООтпрСт", где:

"ИдОЭДО" - идентификатор оператора электронного оборота (оператор ЭДО) - символьный трехзначный код. При включении оператора ЭДО в сеть доверенных операторов ЭДО ФНС России идентификатор присваивается ФНС России. При направлении договорного документа не через оператора ЭДО идентификатор оператора электронного оборота принимает значение "000";

"ОтпрСт" - код отправителя (сторона 1):

при направлении договорного документа через оператора ЭДО "ОтпрСт" принимает значение уникального кода участника, присваиваемого оператором ЭДО, длина кода отправителя не более 43 символов;

при направлении договорного документа не через оператора ЭДО "ОтпрСт" принимает значение глобально уникального идентификатора GUID (Globally Unique IDentifier), однозначно идентифицирующего участника документооборота;

GGGG - год формирования передаваемого файла обмена, MM - месяц, DD - день;

N1 - уникальный идентификатор основного файла обмена (договора) (36-символьный глобально уникальный идентификатор GUID (Globally Unique IDentifier));

N2 - функция обстоятельств формирования файла обмена. Принимает значения:

"1" - договор, основной файл обмена (функция "ДОГ");

"2" - протокол разногласий, формируемый в случае сообщения стороны о разногласиях с содержанием сделки (функция "ПРОРАЗ");

"3" - дополнительное соглашение к договору, формируемое в периодах после формирования основного файла обмена, представляющее собой согласованную волю стороны 1 и стороны 2 на изменение или прекращение ранее установленных гражданских прав и обязанностей (функция "ДОПСОГЛ");

N3 - номер дополнительного соглашения по порядку (формируется как двухзначное значение больше или равно "01"); для основного файла обмена (договора) и протокола разногласий принимает значение "00");

N4 - порядковый номер прилагаемого файла к файлу обмена (принимает двухзначное значение "00");

N5 - порядковый номер договорного документа в хронологии формирования сторонами содержания сделки. Формируется как двухзначное число больше или равно "01".

Расширение имени вложенного файла - XML.

Расширение имени вложенного XML-файла может указываться как строчными, так и прописными буквами.

Параметры первой строки вложенного файла

Первая строка вложенного XML файла должна иметь следующий вид:

<?xml version ="1.0" encoding ="windows-1251"?>

Имя файла, содержащего XML схему вложенного файла, должно иметь следующий вид:

ON_DOGDOC_1_999_01_01_01_xx, где xx - номер версии схемы.

Расширение имени файла - xsd.

XML схема файла в электронной форме приводится отдельным файлом и размещается на официальном сайте Федеральной налоговой службы.

Выпуск новой версии схемы возможен при условии ее непротиворечия требованиям данного документа (например, в части уточнения текста наименования отдельных элементов, дополнительной информации, увеличения количества знаков в формате элемента).

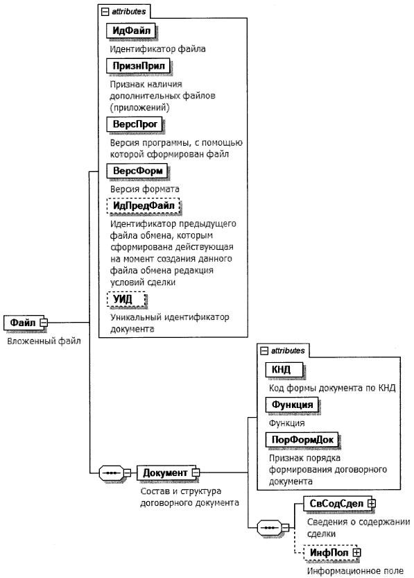
8. Логическая модель вложенного файла представлена в виде диаграммы структуры вложенного файла на рисунке 1 настоящего формата. Элементами логической модели вложенного файла являются элементы и атрибуты вложенного XML файла. Перечень структурных элементов логической модели вложенного файла и сведения о них приведены в таблицах 8.1 - 8.37 настоящего формата.

Для каждого структурного элемента логической модели вложенного файла приводятся следующие сведения:

наименование элемента. Приводится полное наименование элемента. В строке таблицы могут быть описаны несколько элементов, наименования которых разделены символом "|". Такая форма записи применяется при наличии во вложенном файле только одного элемента из описанных в этой строке;

сокращенное наименование (код) элемента. Приводится сокращенное наименование элемента. Синтаксис сокращенного наименования должен удовлетворять спецификации XML;

признак типа элемента. Может принимать следующие значения: "С" - сложный элемент логической модели (содержит вложенные элементы), "П" - простой элемент логической модели, реализованный в виде элемента XML файла, "А" - простой элемент логической модели, реализованный в виде атрибута элемента XML файла. Простой элемент логической модели не содержит вложенные элементы;

формат элемента. Формат элемента представляется следующими условными обозначениями: T - символьная строка; N - числовое значение (целое или дробное).

Формат символьной строки указывается в виде T(n-k) или T(=k), где: n - минимальное количество знаков, k - максимальное количество знаков, символ "-" - разделитель, символ "=" означает фиксированное количество знаков в строке. В случае, если минимальное количество знаков равно 0, формат имеет вид T(0-k). В случае, если максимальное количество знаков не ограничено, формат имеет вид T(n-).

Формат числового значения указывается в виде N(m.k), где: m - максимальное количество знаков в числе, включая знак (для отрицательного числа), целую и дробную часть числа без разделяющей десятичной точки, k - максимальное число знаков дробной части числа. Если число знаков дробной части числа равно 0 (то есть число целое), то формат числового значения имеет вид N(m).

Для простых элементов, являющихся базовыми в XML, таких как, элемент с типом "date", поле "Формат элемента" не заполняется. Для таких элементов в поле "Дополнительная информация" указывается тип базового элемента;

признак обязательности элемента определяет обязательность наличия элемента (совокупности наименования элемента и его значения) во вложенном файле. Признак обязательности элемента может принимать следующие значения: "О" - наличие элемента во вложенном файле обязательно; "Н" - наличие элемента во вложенном файле необязательно, то есть элемент может отсутствовать. Если элемент принимает ограниченный перечень значений (по классификатору, кодовому словарю), то признак обязательности элемента дополняется символом "К". В случае, если количество реализаций элемента может быть более одной, то признак обязательности элемента дополняется символом "М".

К вышеперечисленным признакам обязательности элемента может добавляться значение "У" в случае описания в XML схеме условий, предъявляемых к элементу во вложенном файле, описанных в графе "Дополнительная информация";

дополнительная информация содержит, при необходимости, требования к элементу файла, не указанные ранее. Для сложных элементов указывается ссылка на таблицу, в которой описывается состав данного элемента. Для элементов, принимающих ограниченный перечень значений из классификатора (кодового словаря), указывается соответствующее наименование классификатора (кодового словаря) или приводится перечень возможных значений. Для классификатора (кодового словаря) может указываться ссылка на его местонахождение. Для элементов, использующих пользовательский тип данных, указывается наименование типового элемента.

Рисунок 1. Диаграмма структуры вложенного файла

Таблица 8.1

Вложенный файл (Файл)

Наименование элемента Сокращенное наименование (код) элемента Признак типа элемента Формат элемента Признак обязательности элемента Дополнительная информация
Идентификатор файла ИдФайл А T(1-255) ОУ Содержит (повторяет) имя сформированного файла (без расширения)
Признак наличия дополнительных файлов (приложений) ПризнПрил А T(=1) ОК Принимает значения:
0 - нет дополнительных приложений |
1 - есть дополнительные приложения (если в имени файла значение N 4 больше нуля)
Версия программы, с помощью которой сформирован файл ВерсПрог А T(1-40) О  
Версия формата ВерсФорм А T(1-5) О Принимает значение: 1.01
Идентификатор предыдущего файла обмена, которым сформирована действующая на момент создания данного файла обмена редакция условий сделки ИдПредФайл А T(1-255) Н Обязателен при значении в имени файла N 2 = 2 | 3
Уникальный идентификатор документа УИД А T(1-1000) Н Выдается государственной информационной системой (при необходимости)
Состав и структура договорного документа Документ С   О Состав элемента представлен в таблице 8.2

Таблица 8.2

Состав и структура договорного документа (Документ)

Наименование элемента Сокращенное наименование (код) элемента Признак типа элемента Формат элемента Признак обязательности элемента Дополнительная информация
Код формы документа по КНД КНД А T(=7) ОК Типовой элемент <КНДТип>.
Принимает значение: 1110331
Функция Функция А T(1-7) ОК Принимает значение:
ДОГ - договор, выражающий согласованную волю стороны 1 и стороны 2 на установление гражданских прав и обязанностей, а также предложение в виде оферты (договор, контракт, соглашение и тому подобное) |
ПРОРАЗ - протокол разногласий, позволяющий выразить возражения и согласовать условия договора, по которым у сторон есть разногласия (пункт 1 ст. 445 ГК РФ) |
ДОПСОГЛ - дополнительное соглашение к договору, представляющее собой согласованную волю стороны 1 и стороны 2 на изменений или прекращение ранее установленных гражданских прав и обязанностей
Признак порядка формирования договорного документа ПорФормДок А T(=1) ОК Принимает значение:
0 - договорный документ формируется в виде оферты: информация о соглашении является предложением, которое достаточно определенно выражает намерение лица, сделавшего предложение, считать себя заключившим договор с адресатом, которым будет принято предложение (ст. 435 ГК РФ) |
1 - договорный документ формируется путем подписания информации о содержании сделки электронной подписью уполномоченного лица стороны 1 и электронной подписью уполномоченного лица стороны 2
Сведения о содержании сделки СвСодСдел С   О Состав элемента представлен в таблице 8.3
Информационное поле ИнфПол С   Н Типовой элемент <ИнфПолТип>.
Состав элемента представлен в таблице 8.35

Таблица 8.3

Сведения о содержании сделки (СвСодСдел)

Наименование элемента Сокращенное наименование (код) элемента Признак типа элемента Формат элемента Признак обязательности элемента Дополнительная информация
Код языка, на котором составлен экземпляр договорного документа ОКИН П T(=3) НКМ Принимает значение в соответствии с Общероссийским классификатором информации о населении (фасет 04)
Реквизиты договорного документа (основного файла обмена) РекДок С   О Состав элемента представлен в таблице 8.4. Для <Функция> = ПРОРАЗ | ДОПСОГЛ (из таблицы 8.2) заполняются реквизиты основного файла обмена
Стороны договорного документа СтороныДок С   О Состав элемента представлен в таблице 8.5
Сведения об общей стоимости и предмете договорного документа СвОбщСтДок С   Н Состав элемента представлен в таблице 8.6
Условия поставки УслПост С   Н Состав элемента представлен в таблице 8.8
Порядок расчета ПорРасч С   Н Состав элемента представлен в таблице 8.9
Срок действия договорного документа СрокДок С   Н Состав элемента представлен в таблице 8.10
Сведения о договорном документе, содержащем иные условия сделки СвязДок С   НУ Состав элемента представлен в таблице 8.11.
Элемент обязателен при <Функция> = ПРОРАЗ | ДОПСОГЛ (из таблицы 8.2)

Таблица 8.4

Реквизиты договорного документа (основного файла обмена) (РекДок)

Наименование элемента Сокращенное наименование (код) элемента Признак типа элемента Формат элемента Признак обязательности элемента Дополнительная информация
Номер договорного документа НомерДок А T(1-255) О При отсутствии номера принимает значение: без номера (б/н)
Место заключения договорного документа МестоДок А T(1-1000) Н  
Тип договорного документа ТипДок А T(1-1000) О  
Дата составления договорного документа | ДатаДок П T(=10) О Типовой элемент <ДатаТип>.
Дата в формате ДД.ММ.ГГГГ
Без даты БезДаты П T(=8) ОК Принимает значение: без даты
Дополнительные сведения договорного документа ДопСвДок П T(1-1000) НМ  

Таблица 8.5

Стороны договорного документа (СтороныДок)

Наименование элемента Сокращенное наименование (код) элемента Признак типа элемента Формат элемента Признак обязательности элемента Дополнительная информация
Сторона (Контрагент) 1 СторКонтр1 С   О Типовой элемент <КонтрТип>.
Состав элемента представлен в таблице 8.12
Сторона (Контрагент) 2 СторКонтр2 С   НУ Типовой элемент <КонтрТип>.
Состав элемента представлен в таблице 8.12.
Элемент обязателен при <ПорФормДок> = 1 (из таблицы 8.2)

Таблица 8.6

Сведения об общей стоимости и предмете договорного документа (СвОбщСтДок)

Наименование элемента Сокращенное наименование (код) элемента Признак типа элемента Формат элемента Признак обязательности элемента Дополнительная информация
Общая стоимость в договорном документе с НДС ОбщСтУчНДС А N(19.2) Н  
Общая стоимость в договорном документе без НДС ОбщСтБезНДС А N(19.2) Н  
Общая сумма НДС СумНалДок А N(19.2) Н  
Валюта: Код КодОКВ А T(=3) НК Типовой элемент <ОКВТип>.
Принимает значение в соответствии с Общероссийским классификатором валют (ОКВ)
Предмет договорного документа ПредметДок С   НМ Состав элемента представлен в таблице 8.7

Таблица 8.7

Предмет договорного документа (ПредметДок)

Наименование элемента Сокращенное наименование (код) элемента Признак типа элемента Формат элемента Признак обязательности элемента Дополнительная информация
Номер строки таблицы НомСтр А N(6) Н  
Признак предмета договорного документа ПрПред А T(=1) ОК Принимает значение:
1 - покупка-продажа товаров, продукции |
2 - выполнение работ |
3 - оказание услуг |
4 - иное
Код каталога КодКат А T(=27) Н Заполняется при осуществлении закупок для обеспечения государственных и муниципальных нужд
Код предмета сделки (код по ТН ВЭД) ТНВЭД А T(=10) НК Принимает значение в соответствии с единой Товарной номенклатурой внешнеэкономической деятельности Евразийского экономического союза (ТН ВЭД)
Код предмета сделки (код по ОКПД2) ОКПД2 А T(2-12) НК Типовой элемент <ОКПД2Тип>.
Принимает значение в соответствии с Общероссийским классификатором продукции по видам экономической деятельности (ОКПД2) ОК 034-2014 (КПЕС 2008)
Код предмета сделки (код по ОКВЭД2) ОКВЭД2 А T(2-8) НК Типовой элемент <ОКВЭДТип>.
Принимает значение в соответствии с Общероссийским классификатором видов экономической деятельности (ОКВЭД2) ОК 029-2014 (КДЕС Ред. 2)
Вид сделки ВидСдел А T(=2) НК Принимает значение:
02 - мена |
03 - дарение |
04 - аренда |
07 - заем |
08 - кредит |
09 - внешнеторговая сделка |
10 - договоры комиссии (агентские, поручение) |
11 - уступка права требования (цессия) |
12 - операции с ценными бумагами, долями участия |
13 - операции с производными финансовыми инструментами |
14 - реорганизация |
15 - строительство |
16 - сделки с основными средствами |
17 - предоставление поручительств,
гарантий, залога |
18 - выплата дивидендов |
19 - лизинг |
20 - перевозка, транспортное экспедирование |
21 - доверительное управление |
22 - сделки с объектами интеллектуальной собственности |
23 - договоры товарищества |
24 - прочее
Наименование товара (описание работ, услуг, иного) НаимТов А T(1-1000) Н При осуществлении закупок для обеспечения государственных и муниципальных нужд приводится в соответствии с каталогом товаров, работ, услуг для обеспечения государственных и муниципальных нужд (если есть в каталоге)
Количество (объем) КолТов А N(9) Н  
Код единицы измерения ОКЕИ_Тов А T(3-4) НК Типовой элемент <ОКЕИТип>.
Принимает значение в соответствии с Общероссийским классификатором единиц измерения (ОКЕИ)
Цена (тариф) за единицу измерения ЦенаТов А N(19.2) Н  
Стоимость товаров (работ, услуг) без НДС - всего СтТовБезНДС А N(19.2) Н  
Налоговая ставка НалСт А T(1-35) НК Принимает значение: 0% | 10% | 20% | 10/110 | 20/120 | без НДС | НДС исчисляется налоговым агентом
Стоимость товаров (работ, услуг) с НДС - всего СтТовУчНал А N(19.2) Н  
Валюта: Код КодОКВ А T(=3) НК Типовой элемент <ОКВТип>.
Принимает значение в соответствии с Общероссийским классификатором валют (ОКВ)
Сумма налога СумНал С   Н Типовой элемент <СумНДСТип>.
Состав элемента представлен в таблице 8.24
Сумма акциза Акциз С   Н Типовой элемент <СумАкцизТип>.
Состав элемента представлен в таблице 8.23
Информационное поле ИнфПол С   Н Типовой элемент <ИнфПолТип>.
Состав элемента представлен в таблице 8.35

Таблица 8.8

Условия поставки (УслПост)

Наименование элемента Сокращенное наименование (код) элемента Признак типа элемента Формат элемента Признак обязательности элемента Дополнительная информация
Место перехода права собственности МесПерПрСоб А T(1-1000) Н  
Значение в соответствии с правилами Инкотермс Инкотермс А T(=3) Н Принимает значение в соответствии с правилами Инкотермс, опубликованными Международной торговой палатой
Иные сведения об условия поставки ИныеСвед А T(1-1000) Н  

Таблица 8.9

Порядок расчета (ПорРасч)

Наименование элемента Сокращенное наименование (код) элемента Признак типа элемента Формат элемента Признак обязательности элемента Дополнительная информация
Вид платежа ВидПлатеж А T(1-255) Н  
Количество платежей ПорядНомер А N(9) Н  
Процент от общей суммы договорного документа Процент А N(3) Н  
Срок поставки товаров (выполнения работ, оказания услуг) СрокПост А T(1-255) Н  
Размер пени и штрафа, исходя из условий договорного документа Пени А N(5.2) Н  
Валюта: Код КодОКВ А T(=3) НК Типовой элемент <ОКВТип>.
Принимает значение в соответствии с Общероссийским классификатором валют (ОКВ)
Срок оплаты СрокОпл А T(1-255) Н  
Событие, от которого исчисляется срок платежа СобЧастПлат А T(1-255) Н Например, дата поставки

Таблица 8.10

Срок действия договорного документа (СрокДок)

Наименование элемента Сокращенное наименование (код) элемента Признак типа элемента Формат элемента Признак обязательности элемента Дополнительная информация
Дата вступления договорного документа в силу ДатаНачДок А T(=10) Н Типовой элемент <ДатаТип>.
Дата в формате ДД.ММ.ГГГГ
Дата окончания действия договорного документа ДатаОконДок А T(=10) Н Типовой элемент <ДатаТип>.
Дата в формате ДД.ММ.ГГГГ
Признак наличия пролонгации ПризнНалПро А T(=1) ОК Принимает значения:
0 - присутствует условие пролонгации |
1 - отсутствует условие пролонгации
Иные сведения о сроке действия договорного документа ИныеСвед А T(1-1000) Н  

Таблица 8.11

Сведения о договорном документе, содержащем иные условия сделки (СвязДок)

Наименование элемента Сокращенное наименование (код) элемента Признак типа элемента Формат элемента Признак обязательности элемента Дополнительная информация
Номер связанного договорного документа НомСвязДок А T(1-255) О При отсутствии номера принимает значение: без номера (б/н)
Наименование связанного договорного документа НаимСвязДок А T(1-1000) Н  
Дата составления связанного договорного документа | ДатаСвязДок П T(=10) О Типовой элемент <ДатаТип>.
Дата в формате ДД.ММ.ГГГГ
Без даты БезДаты П T(=8) ОК Принимает значение: без даты
Дополнительные сведения о связанном договорном документе ДопСвязДок П T(1-1000) НМ  

Таблица 8.12

Сторона (Контрагент) (КонтрТип)

Наименование элемента Сокращенное наименование (код) элемента Признак типа элемента Формат элемента Признак обязательности элемента Дополнительная информация
Код в общероссийском классификаторе предприятий и организаций ОКПО А T(8-10) НК Принимает значение в соответствии с Общероссийским классификатором предприятий и организаций (ОКПО)
Структурное подразделение СтруктПодр А T(1-1000) Н  
Информация для участника документооборота ИнфДляУчаст А T(1-255) Н  
Краткое название КраткНазв А T(1-255) Н  
Дополнительные сведения о Стороне ДопСвСт П T(1-1000) НМ  
Идентификационные сведения ИдСв С   О Состав элемента представлен в таблице 8.13
Адрес АдресСт С   Н Типовой элемент <АдрДокТип>.
Состав элемента представлен в таблице 8.25
Контактные данные Контакт С   Н Состав элемента представлен в таблице 8.18
Банковские реквизиты БанкРекв С   О Состав элемента представлен в таблице 8.19
Сведения о лице, подписывающем файл обмена в электронной форме ПодписантСт С   НМ Состав элемента представлен в таблице 8.20

Таблица 8.13

Идентификационные сведения (ИдСв)

Наименование элемента Сокращенное наименование (код) элемента Признак типа элемента Формат элемента Признак обязательности элемента Дополнительная информация
Сведения об индивидуальном предпринимателе | СвИП С   О Состав элемента представлен в таблице 8.14
Сведения о юридическом лице, состоящем на учете в налоговых органах | СвЮЛУч С   О Состав элемента представлен в таблице 8.15
Сведения об иностранном лице, не состоящем на учете в налоговых органах в качестве налогоплательщика | СвИнНеУч С   О Состав элемента представлен в таблице 8.16
Сведения о физическом лице СвФЛУч С   О Состав элемента представлен в таблице 8.17

Таблица 8.14

Сведения об индивидуальном предпринимателе (СвИП)

Наименование элемента Сокращенное наименование (код) элемента Признак типа элемента Формат элемента Признак обязательности элемента Дополнительная информация
ИНН ИННФЛ А T(=12) О Типовой элемент <ИННФЛТип>
Иные сведения, идентифицирующие физическое лицо ИныеСвед А T(1-1000) Н  
Реквизиты свидетельства о государственной регистрации индивидуального предпринимателя | СвГосРегИП П T(1-100) О  
ОГРНИП ОГРНИП П T(=15) О Типовой элемент <ОГРНИПТип>
Данные документа, удостоверяющего личность УдЛичн С   Н Типовой элемент <УдЛичнФЛТип>.
Состав элемента представлен в таблице 8.33
Фамилия, имя, отчество (при наличии) ФИО С   О Типовой элемент <ФИОТип>.
Состав элемента представлен в таблице 8.37

Таблица 8.15

Сведения о юридическом лице, состоящем на учете в налоговых органах (СвЮЛУч)

Наименование элемента Сокращенное наименование (код) элемента Признак типа элемента Формат элемента Признак обязательности элемента Дополнительная информация
Наименование полное НаимОрг А T(1-1024) О  
ИНН ИННЮЛ А T(=10) О Типовой элемент <ИННЮЛТип>
ОГРН ОГРН А T(=13) Н Типовой элемент <ОГРНТип>
Иные сведения, идентифицирующие лицо ИныеСвед А T(1-1000) Н  
КПП КПП П T(=9) ОМ Типовой элемент <КППТип>

Таблица 8.16

Сведения об иностранном лице, не состоящем на учете в налоговых органах в качестве налогоплательщика (СвИнНеУч)

Наименование элемента Сокращенное наименование (код) элемента Признак типа элемента Формат элемента Признак обязательности элемента Дополнительная информация
Наименование полное НаимОрг А T(1-1024) НУ Элемент обязателен при наличии <Идентиф>
Идентификатор юридического лица Идентиф А T(1-255) НУ Элемент обязателен при отсутствии <УдЛичнИнФЛ>
Код страны КодСтр А T(=3) ОК Типовой элемент <ОКСМТип>.
Принимает значение в соответствии с Общероссийским классификатором стран мира (ОКСМ)
Иные сведения, идентифицирующие лицо ИныеСвед А T(-1000) Н  
Данные документа, удостоверяющего личность иностранного физического лица УдЛичнИнФЛ С   НУ Типовой элемент <УдЛичнИнФЛТип>.
Состав элемента представлен в таблице 8.34.
Обязателен к заполнению, если иностранное лицо является физическим лицом.
Элемент обязателен при отсутствии <Идентиф>

Таблица 8.17

Сведения о физическом лице (СвФЛУч)

Наименование элемента Сокращенное наименование (код) элемента Признак типа элемента Формат элемента Признак обязательности элемента Дополнительная информация
ИНН физического лица ИННФЛ А T(=12) НУ Типовой элемент <ИННФЛТип>.
Элемент обязателен при отсутствии <УдЛичн>
Иные сведения, идентифицирующие физическое лицо ИныеСвед А T(1-1000) Н  
Данные документа, удостоверяющего личность УдЛичн С   НУ Типовой элемент <УдЛичнФЛТип>.
Состав элемента представлен в таблице 8.33.
Элемент обязателен при отсутствии <ИННФЛ>
Адрес АдресФЛ С   О Типовой элемент <АдрДокТип>.
Состав элемента представлен в таблице 8.25
Фамилия, имя, отчество (при наличии) ФИО С   О Типовой элемент <ФИОТип>.
Состав элемента представлен в таблице 8.37

Таблица 8.18

Контактные данные (Контакт)

Наименование элемента Сокращенное наименование (код) элемента Признак типа элемента Формат элемента Признак обязательности элемента Дополнительная информация
Номер контактного телефона/факс Тлф А T(1-255) Н  
Адрес электронной почты ЭлПочта А T(1-255) Н  
Иные контактные данные ИнКонт А T(1-255) Н  

Таблица 8.19

Банковские реквизиты (БанкРекв)

Наименование элемента Сокращенное наименование (код) элемента Признак типа элемента Формат элемента Признак обязательности элемента Дополнительная информация
ИНН банка ИННЮЛ А T(=10) Н Типовой элемент <ИННЮЛТип>
КПП банка КПП А T(=9) Н Типовой элемент <КППТип>
Расчетный счет в банке РасчСчет А T(1-20) О  
Наименование банка НаимБанк А T(1-1000) Н  
Банковский идентификационный код (БИК) БИК А T(=9) ОК Типовой элемент <БИКТип>.
Принимает значение в соответствии со Справочником банковских идентификационных кодов в платежной системе Банка России (Справочник БИК)
Корреспондентский счет банка КорСчет А T(1-20) О  
Иные сведения из банковских реквизитов ИныеСвед А T(1-1000) Н  

Таблица 8.20

Сведения о лице, подписывающем файл обмена в электронной форме (ПодписантСт)

Наименование элемента Сокращенное наименование (код) элемента Признак типа элемента Формат элемента Признак обязательности элемента Дополнительная информация
Статус подписанта СтатПодп А T(=1) ОК Принимает значение:
1 - лицо, имеющее полномочия на подписание документа без доверенности |
2 - лицо, имеющее полномочия на подписание документа на основании доверенности в электронной форме |
3 - лицо, имеющее полномочия на подписание документа на основании доверенности в бумажном виде.
Значение 3 применяется, если иное не предусмотрено законодательством Российской Федерации в области электронной подписи
Тип подписи ТипПодпис А T(=1) НК Принимает значение:
1 - усиленная квалифицированная электронная подпись |
2 - простая электронная подпись |
3 - усиленная неквалифицированная электронная подпись
Идентифицирующие сведения об информационной системе, в которой хранится доверенность, используемая для подтверждения полномочий в электронной форме ИдСистХран А T(1-500) Н Унифицированный указатель (URL).
Обязателен в случае, если представление доверенности осуществляется способом, отличным от включения в каждый пакет электронных документов, подписываемых представителем
Должность Должн А T(1-128) Н  
Фамилия, имя, отчество (при наличии) ФИО С   О Типовой элемент <ФИОТип>.
Состав элемента представлен в таблице 8.37
Сведения о доверенности, используемой для подтверждения полномочий в электронной форме СвДовер С   НУ Состав элемента представлен в таблице 8.21.
Элемент обязателен при <СтатПодп>=2 и отсутствии <ИдСистХран>
Сведения о доверенности, используемой для подтверждения полномочий в бумажном виде СвДоверБум С   Н Состав элемента представлен в таблице 8.22.
Элемент заполняется при <СтатПодп>=3

Таблица 8.21

Сведения о доверенности, используемой для подтверждения полномочий в электронной форме (СвДовер)

Наименование элемента Сокращенное наименование (код) элемента Признак типа элемента Формат элемента Признак обязательности элемента Дополнительная информация
Единый регистрационный номер доверенности НомДовер А T(=36) О Уникальный идентификатор доверенности в виде 36-разрядного GUID из имени файла
Дата совершения (выдачи) доверенности ДатаНач А T(=10) О Типовой элемент <ДатаТип>.
Дата в формате ДД.ММ.ГГГГ
Внутренний регистрационный номер доверенности ВнНомДовер А T(1-50) Н Внутренний необязательный номер доверенности, используемый учетными системами доверителя
Дата внутренней регистрации доверенности ДатаВнРегДовер А T(=10) Н Типовой элемент <ДатаТип>.
Дата в формате ДД.ММ.ГГГГ
Дата регистрации в учетной системе доверителя
Сведения об информационной системе, которая предоставляет техническую возможность получения информации о досрочном прекращении действия доверенности, в том числе в силу ее отмены доверителем/доверенной стороной СведСистОтм А T(1-500) О Унифицированный указатель ресурса (URL) или текстовое описание системы, если данная система не предусматривает удаленный вызов ее программных интерфейсов

Таблица 8.22

Сведения о доверенности, используемой для подтверждения полномочий в бумажном виде (СвДоверБум)

Наименование элемента Сокращенное наименование (код) элемента Признак типа элемента Формат элемента Признак обязательности элемента Дополнительная информация
Дата совершения (выдачи) доверенности ДатаНач А T(=10) О Типовой элемент <ДатаТип>.
Дата в формате ДД.ММ.ГГГГ
Внутренний регистрационный номер доверенности ВнНомДовер А T(1-50) О При отсутствии номера принимает значение: без номера (б/н)
Сведения, идентифицирующие доверителя СвИдДовер А T(1-1000) О  
Фамилия, имя, отчество (при наличии), подписавшего доверенность ФИО С   О Типовой элемент <ФИОТип>.
Состав элемента представлен в таблице 8.37

Таблица 8.23

Сумма акциза (СумАкцизТип)

Наименование элемента Сокращенное наименование (код) элемента Признак типа элемента Формат элемента Признак обязательности элемента Дополнительная информация
Сумма акциза | СумАкциз П N(19.2) О  
Без акциза БезАкциз П T(=10) О Принимает значение: без акциза

Таблица 8.24

Сумма НДС (СумНДСТип)

Наименование элемента Сокращенное наименование (код) элемента Признак типа элемента Формат элемента Признак обязательности элемента Дополнительная информация
Сумма НДС | СумНДС П N(19.2) О  
Без НДС БезНДС П T(1-7) О Принимает значение: без НДС

Таблица 8.25

Сведения об адресе (АдрДокТип)

Наименование элемента Сокращенное наименование (код) элемента Признак типа элемента Формат элемента Признак обязательности элемента Дополнительная информация
Адрес по КЛАДР, указанный в Едином государственном реестре юридических лиц/почтовый адрес/адрес места жительства индивидуального предпринимателя (реквизиты адреса на территории Российской Федерации) | АдрКЛАДР С   О Типовой элемент <АдрКЛАДРТип>.
Состав элемента представлен в таблице 8.26
Адрес по ФИАС, указанный в Едином государственном реестре юридических лиц/почтовый адрес/адрес места жительства индивидуального предпринимателя (реквизиты адреса на территории Российской Федерации) | АдрФИАС С   О Типовой элемент <АдрФИАСТип>.
Состав элемента представлен в таблице 8.27
Адрес, указанный в Едином государственном реестре юридических лиц/почтовый адрес/адрес места жительства индивидуального предпринимателя (информация об адресе, в том числе об адресе за пределами территории Российской Федерации) АдрИнф С   О Типовой элемент <АдрИнфТип>.
Состав элемента представлен в таблице 8.32

Таблица 8.26

Сведения об адресе в Российской Федерации в структуре КЛАДР, содержащиеся в ЕГРЮЛ (АдрКЛАДРТип)

Наименование элемента Сокращенное наименование (код) элемента Признак типа элемента Формат элемента Признак обязательности элемента Дополнительная информация
Почтовый индекс Индекс А T(=6) О  
Код субъекта Российской Федерации КодРегион А T(=2) ОК Типовой элемент <ССРФТип>.
Принимает значение в соответствии со справочником "Коды субъектов Российской Федерации и иных территорий Российской Федерации"
Район Район А T(1-255) Н  
Город Город А T(1-255) Н  
Населенный пункт НаселПункт А T(1-255) Н  
Улица Улица А T(1-255) Н  
Дом Дом А T(1-20) Н  
Корпус Корпус А T(1-20) Н  
Квартира Кварт А T(1-20) Н  
Иные сведения об адресе в Российской Федерации в структуре КЛАДР ИныеСвед А T(1-1000) Н  

Таблица 8.27

Адрес по ФИАС (АдрФИАСТип)

Наименование элемента Сокращенное наименование (код) элемента Признак типа элемента Формат элемента Признак обязательности элемента Дополнительная информация
Уникальный идентификатор адресного объекта в ГАР ИдНом А T(1-36) Н Элемент применяется только при представлении документа в электронной форме
Субъект Российской Федерации (код) Регион П T(=2) ОК Типовой элемент <ССРФТип>.
Принимает значение в соответствии со справочником "Коды субъектов Российской Федерации и иных территорий Российской Федерации"
Муниципальный район/городской округ/внутригородская территория города федерального значения/муниципальный округ МуниципРайон С   НУ Типовой элемент <ВидНаимКодТип>.
Состав элемента представлен в таблице 8.28.
Элемент обязателен, если значение элемента <Регион> не равно 99
Городское поселение/сельское поселение/межселенная территория в составе муниципального района/внутригородской район городского округа ГородСелПоселен С   Н Типовой элемент <ВидНаимКодТип>.
Состав элемента представлен в таблице 8.28
Населенный пункт (город, деревня, село и прочее) НаселенПункт С   Н Типовой элемент <ВидНаимТип>.
Состав элемента представлен в таблице 8.29
Элемент планировочной структуры ЭлПланСтруктур С   Н Типовой элемент <ТипНаимТип>.
Состав элемента представлен в таблице 8.30
Элемент улично-дорожной сети ЭлУлДорСети С   Н Типовой элемент <ТипНаимТип>.
Состав элемента представлен в таблице 8.30
Здание/сооружение Здание С   НМ Типовой элемент <НомерТип>.
Состав элемента представлен в таблице 8.31
Помещение в пределах здания, сооружения ПомещЗдания С   Н Типовой элемент <НомерТип>.
Состав элемента представлен в таблице 8.31
Помещение в пределах квартиры ПомещКвартиры С   Н Типовой элемент <НомерТип>.
Состав элемента представлен в таблице 8.31

Таблица 8.28

Сведения о виде (код) и наименовании адресного элемента (ВидНаимКодТип)

Наименование элемента Сокращенное наименование (код) элемента Признак типа элемента Формат элемента Признак обязательности элемента Дополнительная информация
Вид (код) элемента ВидКод А T(=1) ОК Принимает значения:
для элемента <МуниципРайон>
1 - муниципальный район |
2 - городской округ |
3 - внутригородская территория города федерального значения |
4 - муниципальный округ
для элемента <ГородСелПоселен>
1 - городское поселение |
2 - сельское поселение |
3 - межселенная территория в составе муниципального района |
4 - внутригородской район городского округа
Наименование элемента Наим А T(1-255) О  

Таблица 8.29

Сведения о виде и наименовании адресного элемента (ВидНаимТип)

Наименование элемента Сокращенное наименование (код) элемента Признак типа элемента Формат элемента Признак обязательности элемента Дополнительная информация
Вид элемента Вид А T(1-50) О  
Наименование элемента Наим А T(1-255) О  

Таблица 8.30

Сведения о типе и наименовании адресного элемента (ТипНаимТип)

Наименование элемента Сокращенное наименование (код) элемента Признак типа элемента Формат элемента Признак обязательности элемента Дополнительная информация
Тип элемента Тип А T(1-50) О  
Наименование элемента Наим А T(1-255) О  

Таблица 8.31

Сведения о номере адресного элемента (НомерТип)

Наименование элемента Сокращенное наименование (код) элемента Признак типа элемента Формат элемента Признак обязательности элемента Дополнительная информация
Тип элемента Тип А T(1-50) О  
Номер элемента Номер А T(1-255) О  

Таблица 8.32

Информация об адресе, в том числе об адресе за пределами территории Российской Федерации (АдрИнфТип)

Наименование элемента Сокращенное наименование (код) элемента Признак типа элемента Формат элемента Признак обязательности элемента Дополнительная информация
Код страны КодСтр А T(=3) ОК Типовой элемент <ОКСМТип>.
Принимает значение в соответствии с Общероссийским классификатором стран мира (ОКСМ)
Адрес АдрТекст А T(1-1000) О  

Таблица 8.33

Сведения о документе, удостоверяющем личность (УдЛичнФЛТип)

Наименование элемента Сокращенное наименование (код) элемента Признак типа элемента Формат элемента Признак обязательности элемента Дополнительная информация
Код вида документа КодВидДок А T(=2) ОК Типовой элемент <СПДУЛТип>.
Принимает значение в соответствии со справочником "Виды документов, удостоверяющих личность налогоплательщика"
Серия и номер документа СерНомДок А T(1-25) О  
Дата выдачи документа ДатаДок А T(=10) О Типовой элемент <ДатаТип>.
Дата в формате ДД.ММ.ГГГГ
Наименование органа, выдавшего документ ВыдДок А T(1-255) О  
Код подразделения органа, выдавшего документ КодВыдДок А T(=7) Н  

Таблица 8.34

Данные документа, удостоверяющего личность иностранного физического лица (УдЛичнИнФЛТип)

Наименование элемента Сокращенное наименование (код) элемента Признак типа элемента Формат элемента Признак обязательности элемента Дополнительная информация
Вид документа ВидДок А T(1-1000) О  
Номер документа НомДок А T(1-100) О  
Дата выдачи документа ДатаДок А T(=10) О Типовой элемент <ДатаТип>.
Дата в формате ДД.ММ.ГГГГ

Таблица 8.35

Информационное поле (ИнфПолТип)

Наименование элемента Сокращенное наименование (код) элемента Признак типа элемента Формат элемента Признак обязательности элемента Дополнительная информация
Идентификатор файла информационного поля ИдФайлИнфПол А T(=36) Н Указывается идентификатор файла, связанного со сведениями данного электронного документа (GUID)
Текстовая информация ТекстИнф С   НМ Типовой элемент <ТекстИнфТип>.
Состав элемента представлен в таблице 8.36

Таблица 8.36

Текстовая информация (ТекстИнфТип)

Наименование элемента Сокращенное наименование (код) элемента Признак типа элемента Формат элемента Признак обязательности элемента Дополнительная информация
Идентификатор Идентиф А T(1-50) О  
Значение Значение А T(1-2000) О  

Таблица 8.37

Фамилия, имя, отчество (ФИОТип)

Наименование элемента Сокращенное наименование (код) элемента Признак типа элемента Формат элемента Признак обязательности элемента Дополнительная информация
Фамилия Фамилия А T(1-60) О  
Имя Имя А T(1-60) О  
Отчество Отчество А T(1-60) Н