Приказ ФНС РФ от 21.10.2024 N ЕД-7-3/879@

"Об утверждении форм и форматов представления в электронной форме уведомлений, предусмотренных статьями 145, 145.1 и 246.1 Налогового кодекса Российской Федерации"
Редакция от 21.10.2024 — Действует с 20.01.2025

Зарегистрировано в Минюсте России 19 декабря 2024 г. N 80628


ФЕДЕРАЛЬНАЯ НАЛОГОВАЯ СЛУЖБА

ПРИКАЗ
от 21 октября 2024 г. N ЕД-7-3/879@

ОБ УТВЕРЖДЕНИИ ФОРМ И ФОРМАТОВ ПРЕДСТАВЛЕНИЯ В ЭЛЕКТРОННОЙ ФОРМЕ УВЕДОМЛЕНИЙ, ПРЕДУСМОТРЕННЫХ СТАТЬЯМИ 145, 145.1 И 246.1 НАЛОГОВОГО КОДЕКСА РОССИЙСКОЙ ФЕДЕРАЦИИ

В соответствии с абзацами первым и вторым пункта 3, абзацем пятым пункта 4, абзацем вторым пункта 7 статьи 145, абзацем вторым пункта 3, абзацем третьим пункта 5, абзацем вторым пункта 7 статьи 145.1, абзацем вторым пункта 4, абзацем первым пункта 5, абзацем вторым пункта 8 статьи 246.1 части второй Налогового кодекса Российской Федерации, абзацем первым пункта 1, подпунктом 5.9.37 пункта 5 Положения о Федеральной налоговой службе, утвержденного постановлением Правительства Российской Федерации от 30.09.2004 N 506, в целях приведения форм документов, предусмотренных Налоговым кодексом Российской Федерации и используемых налоговыми органами при реализации своих полномочий в отношениях, регулируемых законодательством о налогах и сборах, в соответствие с изменениями законодательства Российской Федерации, а также в связи с принятием Федерального закона от 12.07.2024 N 176-ФЗ "О внесении изменений в части первую и вторую Налогового кодекса Российской Федерации, отдельные законодательные акты Российской Федерации и признании утратившими силу отдельных положений законодательных актов Российской Федерации" приказываю:

1. Утвердить:

форму уведомления об использовании (о продлении использования, об отказе от использования) организациями и индивидуальными предпринимателями права на освобождение от исполнения обязанностей налогоплательщика, связанных с исчислением и уплатой налога на добавленную стоимость, согласно приложению N 1 к настоящему приказу;

форму уведомления об использовании организациями и индивидуальными предпринимателями, применяющими систему налогообложения для сельскохозяйственных товаропроизводителей (единый сельскохозяйственный налог), права на освобождение от исполнения обязанностей налогоплательщика, связанных с исчислением и уплатой налога на добавленную стоимость, согласно приложению N 2 к настоящему приказу;

форму уведомления об использовании (о продлении использования, об отказе от использования) права на освобождение от исполнения обязанностей налогоплательщика, связанных с исчислением и уплатой налога на добавленную стоимость, налога на прибыль организаций, предусмотренного статьями 145.1 и 246.1 Налогового кодекса Российской Федерации, согласно приложению N 3 к настоящему приказу;

формат представления уведомления об использовании (о продлении использования, об отказе от использования) организациями и индивидуальными предпринимателями права на освобождение от исполнения обязанностей налогоплательщика, связанных с исчислением и уплатой налога на добавленную стоимость, в электронной форме согласно приложению N 4 к настоящему приказу;

формат представления уведомления об использовании организациями и индивидуальными предпринимателями, применяющими систему налогообложения для сельскохозяйственных товаропроизводителей (единый сельскохозяйственный налог), права на освобождение от исполнения обязанностей налогоплательщика, связанных с исчислением и уплатой налога на добавленную стоимость, в электронной форме согласно приложению N 5 к настоящему приказу;

формат представления уведомления об использовании (о продлении использования, об отказе от использования) права на освобождение от исполнения обязанностей налогоплательщика, связанных с исчислением и уплатой налога на добавленную стоимость, налога на прибыль организаций, предусмотренного статьями 145.1 и 246.1 Налогового кодекса Российской Федерации, в электронной форме согласно приложению N 6 к настоящему приказу.

2. Установить, что настоящий приказ вступает в силу по истечении одного месяца со дня его официального опубликования.

Руководитель
Федеральной налоговой службы
Д.В. ЕГОРОВ

Приложение N 1
к приказу ФНС России
от 21.10.2024 г. N ЕД-7-3/879@

                            ИНН          
                                                           
      2400   2011         КПП                   Стр. 0 0 1

Форма по КНД 1150104

УВЕДОМЛЕНИЕ
ОБ ИСПОЛЬЗОВАНИИ (О ПРОДЛЕНИИ ИСПОЛЬЗОВАНИЯ, ОБ ОТКАЗЕ ОТ ИСПОЛЬЗОВАНИЯ) ОРГАНИЗАЦИЯМИ И ИНДИВИДУАЛЬНЫМИ ПРЕДПРИНИМАТЕЛЯМИ ПРАВА НА ОСВОБОЖДЕНИЕ ОТ ИСПОЛНЕНИЯ ОБЯЗАННОСТЕЙ НАЛОГОПЛАТЕЛЬЩИКА, СВЯЗАННЫХ С ИСЧИСЛЕНИЕМ И УПЛАТОЙ НАЛОГА НА ДОБАВЛЕННУЮ СТОИМОСТЬ <1>

Представляется в налоговый орган (код)                                                            
                                                                               
                                                                             
                                                                               
                                                                             
                                                                               
                                                                             
                                                                               
                                                                             
(наименование организации (фамилия, имя, отчество <2> налогоплательщика)
                                                                               
Номер контактного телефона                                                                
                                                                               
            1 - об использовании права на освобождение                                      
Сообщаю     2 - о продлении использования права на освобождение                                      
            3 - об отказе от использования права на освобождение                                      
                                                                               
Дата начала использования (продления использования, отказа от использования) права на освобождение     .     .                        
                                                                               
Данное уведомление составлено на         страницах с приложением подтверждающих документов или их копий на         листах              
Достоверность и полноту сведений, указанных в настоящем уведомлении, подтверждаю:     Заполняется работником налогового органа  
                                            Сведения о представлении уведомления  
  1 - налогоплательщик     Данное уведомление представлено (код)                    
  2 - представитель налогоплательщика                                            
                                          на       страницах                      
                                                                                   
                                          с приложением подтверждающих документов                
                                                                                   
                                          или их копий на       листах                  
(фамилия, имя, отчество <2> полностью)                                            
                                                                                   
Подпись         Дата     .     .             Дата представления уведомления     .     .          
                                                                                   
Наименование и реквизиты документа,
подтверждающего полномочия представителя налогоплательщика
                                           
                                                                                   
                                                                                 
                                                                                   
                                          Фамилия, имя, отчество <2>     Подпись  
                                                                                   

<1> За исключением организаций и индивидуальных предпринимателей, применяющих упрощенную систему налогообложения, систему налогообложения для сельскохозяйственных товаропроизводителей (единый сельскохозяйственный налог).
<2> Отчество указывается при наличии.
                                                                                   
                                                                                 
                            ИНН          
                                                           
      2400   2028         КПП                   Стр.      

Совокупная выручка от реализации товаров (работ, услуг) без налога на добавленную стоимость за три последовательных календарных месяца, предшествующих месяцу, с которого налогоплательщик начинает использовать право на освобождение от исполнения обязанностей налогоплательщика, связанных с исчислением и уплатой налога на добавленную стоимость <1>

Показатели Код строки Сумма в рублях
1 2 3
                                                                                         
Совокупная выручка от реализации товаров (работ, услуг) без налога на добавленную стоимость                                                  
                                                                                         
за три последовательных календарных месяца, предшествующих месяцу, с которого налогоплательщик начинает использовать право на освобождение от исполнения обязанностей налогоплательщика, связанных с исчислением и уплатой налога на добавленную стоимость (стр. 020 + стр. 030 + стр. 040) 010                                        
                                                 
                                                 
в том числе (указывается помесячно <2>):                                                          
                                                                                         
            за     месяц         год     020                                        
                                                                                         
            за     месяц         год     030                                        
                                                                                         
            за     месяц         год     040                                        
                                                                                         
Подтверждаю, что деятельность по реализации подакцизных товаров в течение трех предшествующих последовательных календарных месяцев не осуществлялась.              
                                                                                         
                                                                                         
                                                                                         

<1> Не заполняется в случае представления уведомления о продлении использования права на освобождение от исполнения обязанностей налогоплательщика, связанных с исчислением и уплатой налога на добавленную стоимость, или об отказе от использования права на освобождение от исполнения обязанностей налогоплательщика, связанных с исчислением и уплатой налога на добавленную стоимость.
<2> Порядковый номер месяца от "01" до "12".
                                                                                         
Достоверность и полноту сведений, указанных на данной странице, подтверждаю:
                                      (подпись)                   (дата)                        
                                                                                         
                                                                                         
                                                                                       
                            ИНН          
                                                           
      2400   2035         КПП                   Стр.      

Выручка от реализации товаров (работ, услуг) без налога на добавленную стоимость за двенадцать последовательных календарных месяцев, предшествующих месяцу, с которого продлевается право (происходит отказ от использования права) на освобождение от исполнения обязанностей налогоплательщика, связанных с исчислением и уплатой налога на добавленную стоимость <1>

Показатели Код строки Сумма в рублях
1 2 3
                                                                                         
Выручка от реализации товаров (работ, услуг) без налога на добавленную стоимость                                                  
                                                                                         
за двенадцать последовательных календарных месяцев, предшествующих месяцу, с которого продлевается (происходит отказ от использования) право на освобождение от исполнения обязанностей налогоплательщика, связанных с исчислением и уплатой налога на добавленную стоимость,                                          
                                                 
                                                 
в том числе (указывается помесячно <2>):                                                                
                                                                                         
            за     месяц         год     010                                        
                                                                                         
            за     месяц         год     020                                        
                                                                                         
            за     месяц         год     030                                        
                                                                                         
            за     месяц         год     040                                        
                                                                                         
            за     месяц         год     050                                        
                                                                                         
            за     месяц         год     060                                        
                                                                                         
            за     месяц         год     070                                        
                                                                                         
            за     месяц         год     080                                        
                                                                                         
            за     месяц         год     090                                        
                                                                                         
            за     месяц         год     100                                        
                                                                                         
            за     месяц         год     110                                        
                                                                                         
            за     месяц         год     120                                        
                                                                                         
                                                                                         
                                                                                         

<1> Заполняется в случае продления срока действия права на освобождение от исполнения обязанностей налогоплательщика, связанных с исчислением и уплатой налога на добавленную стоимость, или в случае отказа от использования права на освобождение от исполнения обязанностей налогоплательщика, связанных с исчислением и уплатой налога на добавленную стоимость.
<2> Порядковый номер месяца от "01" до "12".
                                                                                         
Достоверность и полноту сведений, указанных на данной странице, подтверждаю:
                                      (подпись)                   (дата)                        
                                                                                         
                                                                                         
                                                                                       

Приложение N 2
к приказу ФНС России
от 21.10.2024 N ЕД-7-3/879@

                            ИНН          
                                                           
      2410   2018         КПП                   Стр. 0 0 1

Форма по КНД 1150105

УВЕДОМЛЕНИЕ
ОБ ИСПОЛЬЗОВАНИИ ОРГАНИЗАЦИЯМИ И ИНДИВИДУАЛЬНЫМИ ПРЕДПРИНИМАТЕЛЯМИ, ПРИМЕНЯЮЩИМИ СИСТЕМУ НАЛОГООБЛОЖЕНИЯ ДЛЯ СЕЛЬСКОХОЗЯЙСТВЕННЫХ ТОВАРОПРОИЗВОДИТЕЛЕЙ (ЕДИНЫЙ СЕЛЬСКОХОЗЯЙСТВЕННЫЙ НАЛОГ), ПРАВА НА ОСВОБОЖДЕНИЕ ОТ ИСПОЛНЕНИЯ ОБЯЗАННОСТЕЙ НАЛОГОПЛАТЕЛЬЩИКА, СВЯЗАННЫХ С ИСЧИСЛЕНИЕМ И УПЛАТОЙ НАЛОГА НА ДОБАВЛЕННУЮ СТОИМОСТЬ

Представляется в налоговый орган (код)                                                                      
                                                                                         
                                                                                       
                                                                                         
                                                                                       
                                                                                         
                                                                                       
                                                                                         
                                                                                       
(наименование организации (фамилия, имя, отчество <1> налогоплательщика)
                                                                                         
Номер контактного телефона                                                                          
                                                                                         
В соответствии с абзацем вторым пункта 1 статьи 145 Налогового кодекса Российской Федерации уведомляю об использовании права на освобождение.                
                                                                                         
Дата начала использования права на освобождение     .     .                                                      
                                                                                         
За предшествующий налоговый период по единому сельскохозяйственному налогу сумма дохода, полученного от реализации товаров (работ, услуг) при осуществлении видов предпринимательской деятельности, в отношении которых применяется система налогообложения для сельскохозяйственных товаропроизводителей (единый сельскохозяйственный налог), без учета налога на добавленную стоимость составила в совокупности
                                                                                         
            за         год                                   рублей <2>                      
                                                                                         
                                                                                         
                                                                                         
                                                                                         
Данное уведомление составлено на   1 странице с приложением подтверждающих документов или их копий на         листах                  
Достоверность и полноту сведений, указанных в настоящем уведомлении, подтверждаю:     Заполняется работником налогового органа  
                                            Сведения о представлении уведомления  
  1 - налогоплательщик     Данное уведомление представлено (код)                    
  2 - представитель налогоплательщика                                            
                                          на 0 0 1 страницах                      
                                                                                   
                                          с приложением подтверждающих документов                
                                                                                   
                                          или их копий на       листах                  
(фамилия, имя, отчество <1> полностью)                                            
                                                                                   
Подпись         Дата     .     .             Дата представления уведомления     .     .          
                                                                                   
Наименование и реквизиты документа,
подтверждающего полномочия представителя налогоплательщика
                                           
                                                                                   
                                                                                 
                                                                                   
                                          Фамилия, имя, отчество <1>     Подпись  
                                                                                   

<1> Отчество указывается при наличии.
<2> Не заполняется организациями и индивидуальными предпринимателями, применяющими систему налогообложения для сельскохозяйственных товаропроизводителей (единый сельскохозяйственный налог), при условии, что указанные лица переходят на уплату единого сельскохозяйственного налога и реализуют право на освобождение от исполнения обязанностей налогоплательщика, связанных с исчислением и уплатой налога, предусмотренное абзацем вторым пункта 1 статьи 145 Налогового кодекса Российской Федерации, в одном и том же календарном году.
                                                                                   
                                                                                 

Приложение N 3
к приказу ФНС России
от 21.10.2024 N ЕД-7-3/879@

                            ИНН          
                                                           
      1080   3011         КПП                   Стр. 0 0 1

Форма по КНД 1150017

УВЕДОМЛЕНИЕ
ОБ ИСПОЛЬЗОВАНИИ (О ПРОДЛЕНИИ ИСПОЛЬЗОВАНИЯ, ОБ ОТКАЗЕ ОТ ИСПОЛЬЗОВАНИЯ) ПРАВА НА ОСВОБОЖДЕНИЕ ОТ ИСПОЛНЕНИЯ ОБЯЗАННОСТЕЙ НАЛОГОПЛАТЕЛЬЩИКА, СВЯЗАННЫХ С ИСЧИСЛЕНИЕМ И УПЛАТОЙ НАЛОГА НА ДОБАВЛЕННУЮ СТОИМОСТЬ, НАЛОГА НА ПРИБЫЛЬ ОРГАНИЗАЦИЙ, ПРЕДУСМОТРЕННОЕ СТАТЬЯМИ 145.1 И 246.1 НАЛОГОВОГО КОДЕКСА РОССИЙСКОЙ ФЕДЕРАЦИИ

Код налогового органа                                                                    
                                                                               
Признак налога, по которому
представляется уведомление
  1 - налог на добавленную стоимость                                      
  2 - налог на прибыль организаций                                          
                                                                               
Признак налогоплательщика 1 - участник проекта по осуществлению исследований, разработок и коммерциализации их результатов в соответствии с Федеральным законом от 28.09.2010 N 244-ФЗ "Об инновационном центре "Сколково"
 
              2 - участник проекта в соответствии с Федеральным законом от 29.07.2017 N 216-ФЗ "Об инновационных научно-технологических центрах и о внесении изменений в отдельные законодательные акты Российской Федерации"
                                                                               
                                                                             
                                                                               
                                                                             
                                                                               
                                                                             
                                                                               
                                                                             
(наименование организации)
                                                                               
Номер контактного телефона                                                                
                                                                               
            1 - об использовании права на освобождение                                      
Сообщаю     2 - о продлении использования права на освобождение                                      
            3 - об отказе от использования права на освобождение                                      
                                                                               
Дата начала использования (продления использования, отказа от использования) права на освобождение     .     .                        
                                                                               
Данное уведомление составлено с приложением документов на       листах, в том числе документа, подтверждающего статус участника проекта,  
                                                                               
от     .     .           N                                                      
Достоверность и полноту сведений, указанных в настоящем уведомлении и приложениях к нему, подтверждаю:     Заполняется работником налогового органа  
                                            Сведения о представлении уведомления  
  1 - налогоплательщик     Данное уведомление представлено (код)                    
  2 - представитель налогоплательщика                                            
                                          с приложением документов на       листах              
                                                                                   
                                          Дата представления уведомления     .     .            
                                                                                   
                                                                     
(фамилия, имя, отчество <1> полностью)                                            
                                                                                   
Подпись         Дата     .     .                                    
                                                                                   
Наименование и реквизиты документа,
подтверждающего полномочия представителя налогоплательщика
                                           
                                                                                   
                                                                                 
                                                                                   
                                          Фамилия, имя, отчество <1>     Подпись  
                                                                                   

<1> Отчество указывается при наличии.
                                                                                   
                                                                                 

Приложение N 4
к приказу ФНС России
от 21.10.2024 N ЕД-7-3/879@

ФОРМАТ
ПРЕДСТАВЛЕНИЯ УВЕДОМЛЕНИЯ ОБ ИСПОЛЬЗОВАНИИ (О ПРОДЛЕНИИ ИСПОЛЬЗОВАНИЯ, ОБ ОТКАЗЕ ОТ ИСПОЛЬЗОВАНИЯ) ОРГАНИЗАЦИЯМИ И ИНДИВИДУАЛЬНЫМИ ПРЕДПРИНИМАТЕЛЯМИ ПРАВА НА ОСВОБОЖДЕНИЕ ОТ ИСПОЛНЕНИЯ ОБЯЗАННОСТЕЙ НАЛОГОПЛАТЕЛЬЩИКА, СВЯЗАННЫХ С ИСЧИСЛЕНИЕМ И УПЛАТОЙ НАЛОГА НА ДОБАВЛЕННУЮ СТОИМОСТЬ, В ЭЛЕКТРОННОЙ ФОРМЕ

I. ОБЩИЕ СВЕДЕНИЯ

1. Настоящий формат описывает требования к XML-файлам (далее - файл обмена) передачи в налоговые органы уведомления об использовании (о продлении использования, об отказе от использования) организациями и индивидуальными предпринимателями (за исключением организаций и индивидуальных предпринимателей, применяющих упрощенную систему налогообложения, систему налогообложения для сельскохозяйственных товаропроизводителей (единый сельскохозяйственный налог) права на освобождение от исполнения обязанностей налогоплательщика, связанных с исчислением и уплатой налога на добавленную стоимость, в электронной форме.

2. Номер версии настоящего формата 5.02, часть 240.

II. ОПИСАНИЕ ФАЙЛА ОБМЕНА

3. Имя файла обмена должно иметь следующий вид:

R_T_A_K_O_GGGGMMDD_N, где:

R_T - префикс, принимающий значение SR_PRAVOSVNDSESN;

A_K - идентификатор получателя информации, где: A - идентификатор получателя, которому направляется файл обмена, K - идентификатор конечного получателя, для которого предназначена информация из данного файла обмена. Передача файла от отправителя к конечному получателю (K) может осуществляться в несколько этапов через другие налоговые органы, осуществляющие передачу файла на промежуточных этапах, которые обозначаются идентификатором A. В случае передачи файла от отправителя к конечному получателю при отсутствии налоговых органов, осуществляющих передачу на промежуточных этапах, значения идентификаторов A и K совпадают. Каждый из идентификаторов (A и K) имеет вид для налоговых органов - четырехразрядный код налогового органа;

O - идентификатор отправителя информации имеет вид:

для организаций - девятнадцатиразрядный код (идентификационный номер налогоплательщика (далее - ИНН) и код причины постановки на учет (далее - КПП) организации (обособленного подразделения);

для физических лиц, - двенадцатиразрядный код (ИНН физического лица);

GGGG - год формирования передаваемого файла, MM - месяц, DD - день;

N - идентификационный номер файла (длина - от 1 до 36 знаков. Идентификационный номер файла должен обеспечивать уникальность файла).

Расширение имени файла - XML. Расширение имени файла может указываться как строчными, так и прописными буквами.

Параметры первой строки файла обмена

Первая строка XML-файла должна иметь следующий вид:

<?xml version ="1.0" encoding="windows-1251"?>

Имя файла, содержащего XML-схему файла обмена, должно иметь следующий вид:

SR_PRAVOSVNDS_1_240_00_05_02_xx, где xx - номер версии схемы.

Расширение имени файла - xsd.

XML-схема файла обмена приводится отдельным файлом и размещается на официальном сайте Федеральной налоговой службы в информационно-телекоммуникационной сети "Интернет".

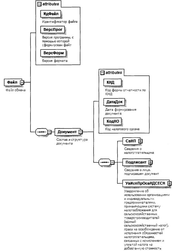
4. Логическая модель файла обмена представлена в виде диаграммы структуры файла обмена на рисунке 1 настоящего формата. Элементами логической модели файла обмена являются элементы и атрибуты XML-файла. Перечень структурных элементов логической модели файла обмена и сведения о них приведены в таблицах 4.1 - 4.12 настоящего формата.

Для каждого структурного элемента логической модели файла обмена приводятся следующие сведения:

наименование элемента. Приводится полное наименование элемента. В строке таблицы могут быть описаны несколько элементов, наименования которых разделены символом "|". Такая форма записи применяется при наличии в файле обмена только одного элемента из описанных в этой строке;

сокращенное наименование (код) элемента. Приводится сокращенное наименование элемента. Синтаксис сокращенного наименования должен удовлетворять спецификации XML;

признак типа элемента. Может принимать следующие значения: "С" - сложный элемент логической модели (содержит вложенные элементы), "П" - простой элемент логической модели, реализованный в виде элемента XML-файла, "А" - простой элемент логической модели, реализованный в виде атрибута элемента XML-файла. Простой элемент логической модели не содержит вложенные элементы;

формат элемента. Формат элемента представляется следующими условными обозначениями: T - символьная строка; N - числовое значение (целое или дробное).

Формат символьной строки указывается в виде T(n-k) или T(=k), где: n - минимальное количество знаков, k - максимальное количество знаков, символ "-" - разделитель, символ "=" означает фиксированное количество знаков в строке. В случае, если минимальное количество знаков равно 0, формат имеет вид T(0-k). В случае, если максимальное количество знаков не ограничено, формат имеет вид T(n-).

Формат числового значения указывается в виде N(m.k), где: m - максимальное количество знаков в числе, включая знак (для отрицательного числа), целую и дробную часть числа без разделяющей десятичной точки, k - максимальное число знаков дробной части числа. Если число знаков дробной части числа равно 0 (то есть число целое), то формат числового значения имеет вид N(m).

Для простых элементов, являющихся базовыми в XML, например, элемент с типом "date", поле "Формат элемента" не заполняется. Для таких элементов в поле "Дополнительная информация" указывается тип базового элемента;

признак обязательности элемента определяет обязательность наличия элемента (совокупности наименования элемента и его значения) в файле обмена. Признак обязательности элемента может принимать следующие значения: "О" - наличие элемента в файле обмена обязательно; "Н" - наличие элемента в файле обмена необязательно, то есть элемент может отсутствовать. Если элемент принимает ограниченный перечень значений (по классификатору, справочнику, кодовому словарю), то признак обязательности элемента дополняется символом "К". В случае, если количество реализаций элемента может быть более одной, то признак обязательности элемента дополняется символом "М".

К вышеперечисленным признакам обязательности элемента может добавляться значение "У" в случае описания в XML-схеме условий, предъявляемых к элементу в файле обмена, описанных в графе "Дополнительная информация";

дополнительная информация содержит, при необходимости, требования к элементу файла обмена, не указанные ранее. Для сложных элементов указывается ссылка на таблицу, в которой описывается состав данного элемента. Для элементов, принимающих ограниченный перечень значений из классификатора (справочника, кодового словаря), указывается соответствующее наименование классификатора (справочника, кодового словаря) или приводится перечень возможных значений. Для классификатора (справочника, кодового словаря) может указываться ссылка на его местонахождение. Для элементов, использующих пользовательский тип данных, указывается наименование типового элемента.

Рисунок 1. Диаграмма структуры файла обмена

Таблица 4.1

Файл обмена (Файл)

Наименование элемента Сокращенное наименование (код) элемента Признак типа элемента Формат элемента Признак обязательности элемента Дополнительная информация
Идентификатор файла ИдФайл А T(1-255) ОУ Содержит (повторяет) имя сформированного файла (без расширения)
Версия программы, с помощью которой сформирован файл ВерсПрог А T(1-40) О  
Версия формата ВерсФорм А T(1-5) О Принимает значение: 5.02
Состав и структура документа Документ С   О Состав элемента представлен в таблице 4.2

Таблица 4.2

Состав и структура документа (Документ)

Наименование элемента Сокращенное наименование (код) элемента Признак типа элемента Формат элемента Признак обязательности элемента Дополнительная информация
Код формы отчетности по классификатору налоговых документов (КНД) КНД А T(=7) ОК Типовой элемент <КНДТип>.
Принимает значение: 1150104
Дата формирования документа ДатаДок А T(=10) О Типовой элемент <ДатаТип>.
Дата в формате ДД.ММ.ГГГГ
Код налогового органа КодНО А T(=4) ОК Типовой элемент <СОНОТип>
Сведения о налогоплательщике СвНП С   О Состав элемента представлен в таблице 4.3
Сведения о лице, подписавшем документ Подписант С   О Состав элемента представлен в таблице 4.6
Уведомление об использовании (о продлении использования, об отказе от использования) организациями и индивидуальными предпринимателями права на освобождение от исполнения обязанностей налогоплательщика, связанных с исчислением и уплатой налога на добавленную стоимость УвИспПравОсвНДС С   О Состав элемента представлен в таблице 4.8

Таблица 4.3

Сведения о налогоплательщике (СвНП)

Наименование элемента Сокращенное наименование (код) элемента Признак типа элемента Формат элемента Признак обязательности элемента Дополнительная информация
Номер контактного телефона (при наличии) Тлф А T(1-20) Н  
Налогоплательщик - организация | НПЮЛ С   О Состав элемента представлен в таблице 4.4
Налогоплательщик - физическое лицо, зарегистрированное в качестве индивидуального предпринимателя НПИП С   О Состав элемента представлен в таблице 4.5

Таблица 4.4

Налогоплательщик - организация (НПЮЛ)

Наименование элемента Сокращенное наименование (код) элемента Признак типа элемента Формат элемента Признак обязательности элемента Дополнительная информация
Наименование организации НаимОрг А T(1-1000) О  
ИНН организации ИННЮЛ А T(=10) О Типовой элемент <ИННЮЛТип>
КПП организации КПП А T(=9) О Типовой элемент <КППТип>

Таблица 4.5

Налогоплательщик - физическое лицо, зарегистрированное в качестве индивидуального предпринимателя (НПИП)

Наименование элемента Сокращенное наименование (код) элемента Признак типа элемента Формат элемента Признак обязательности элемента Дополнительная информация
ИНН физического лица, зарегистрированного в качестве индивидуального предпринимателя ИПНФЛ А T(=12) О Типовой элемент <ИННФЛТип>
Фамилия, имя, отчество (при наличии) индивидуального предпринимателя ФИОИП С   О Типовой элемент <ФИОТип>.
Состав элемента представлен в таблице 4.12

Таблица 4.6

Сведения о лице, подписавшем документ (Подписант)

Наименование элемента Сокращенное наименование (код) элемента Признак типа элемента Формат элемента Признак обязательности элемента Дополнительная информация
Признак лица, подписавшего документ ПрПодп А T(=1) ОК Принимает значение:
1 - налогоплательщик |
2 - представитель налогоплательщика
Фамилия, имя, отчество (при наличии) ФИО С   НУ Типовой элемент <ФИОТип>.
Состав элемента представлен в таблице 4.12
Элемент обязателен при выполнении одного из условий:
- <ПрПодп>=2 |
- <ПрПодп>=1 и наличие <НПЮЛ>
Сведения о представителе налогоплательщика СвПред С   НУ Состав элемента представлен в таблице 4.7
Элемент обязателен при <ПрПодп>=2

Таблица 4.7

Сведения о представителе налогоплательщика (СвПред)

Наименование элемента Сокращенное наименование (код) элемента Признак типа элемента Формат элемента Признак обязательности элемента Дополнительная информация
Наименование и реквизиты документа, подтверждающего полномочия представителя налогоплательщика НаимДок А T(1-120) О Для доверенности, совершенной в электронной форме, необходимо указывать GUID доверенности

Таблица 4.8

Уведомление об использовании (о продлении использования, об отказе от использования) организациями и индивидуальными предпринимателями права на освобождение от исполнения обязанностей налогоплательщика, связанных с исчислением и уплатой налога на добавленную стоимость (УвИспПравОсвНДС)

Наименование элемента Сокращенное наименование (код) элемента Признак типа элемента Формат элемента Признак обязательности элемента Дополнительная информация
Признак сообщения ПрСообщ А T(=1) ОК Принимает значение:
1 - об использовании права на освобождение |
2 - о продлении использования права на освобождение |
3 - об отказе от использования права на освобождение
Дата начала использования (продления использования, отказа от использования) права на освобождение ДатаНачИспОсв А T(=10) О Типовой элемент <ДатаТип>.
Дата в формате ДД.ММ.ГГГГ
Совокупная выручка от реализации товаров (работ, услуг) без налога на добавленную стоимость за три последовательных календарных месяца, предшествующих месяцу, с которого налогоплательщик начинает использовать право на освобождение от исполнения обязанностей налогоплательщика, связанных с исчислением и уплатой налога на добавленную стоимость СовВыр3Месяца С   НУ Состав элемента представлен в таблице 4.9.
Элемент не заполняется при <ПрСообщ>=3
Выручка от реализации товаров (работ, услуг) без налога на добавленную стоимость за двенадцать последовательных календарных месяцев, предшествующих месяцу, с которого продлевается право (происходит отказ от использования права) на освобождение от исполнения обязанностей налогоплательщика, связанных с исчислением и уплатой налога на добавленную стоимость Выр12Месяцев С   Н Состав элемента представлен в таблице 4.10

Таблица 4.9

Совокупная выручка от реализации товаров (работ, услуг) без налога на добавленную стоимость за три последовательных календарных месяца, предшествующих месяцу, с которого налогоплательщик начинает использовать право на освобождение от исполнения обязанностей налогоплательщика, связанных с исчислением и уплатой налога на добавленную стоимость (СовВыр3Месяца)

Наименование элемента Сокращенное наименование (код) элемента Признак типа элемента Формат элемента Признак обязательности элемента Дополнительная информация
Совокупная выручка от реализации товаров (работ, услуг) без налога на добавленную стоимость за три последовательных календарных месяца, предшествующих месяцу, с которого налогоплательщик начинает использовать право на освобождение от исполнения обязанностей налогоплательщика, связанных с исчислением и уплатой налога на добавленную стоимость ВыручкаВсего А N(15) О  
Подтверждаю, что деятельность по реализации подакцизных товаров в течение трех предшествующих последовательных календарных месяцев не осуществлялась ПодтвОтсутств А T(=2) О Принимает значение: ДА
Совокупная выручка от реализации товаров (работ, услуг) без налога на добавленную стоимость за первый из трех последовательных календарных месяцев, предшествующих месяцу, с которого налогоплательщик начинает использовать право на освобождение от исполнения обязанностей налогоплательщика, связанных с исчислением и уплатой налога на добавленную стоимость Выручка1Месяц С   О Типовой элемент <ВыручкаМесяцТип>.
Состав элемента представлен в таблице 4.11
Совокупная выручка от реализации товаров (работ, услуг) без налога на добавленную стоимость за второй из трех последовательных календарных месяцев, предшествующих месяцу, с которого налогоплательщик начинает использовать право на освобождение от исполнения обязанностей налогоплательщика, связанных с исчислением и уплатой налога на добавленную стоимость Выручка2Месяц С   О Типовой элемент <ВыручкаМесяцТип>.
Состав элемента представлен в таблице 4.11
Совокупная выручка от реализации товаров (работ, услуг) без налога на добавленную стоимость за третий из трех последовательных календарных месяцев, предшествующих месяцу, с которого налогоплательщик начинает использовать право на освобождение от исполнения обязанностей налогоплательщика, связанных с исчислением и уплатой налога на добавленную стоимость Выручка3Месяц С   О Типовой элемент <ВыручкаМесяцТип>.
Состав элемента представлен в таблице 4.11

Таблица 4.10

Выручка от реализации товаров (работ, услуг) без налога на добавленную стоимость за двенадцать последовательных календарных месяцев, предшествующих месяцу, с которого продлевается право (происходит отказ от использования права) на освобождение от исполнения обязанностей налогоплательщика, связанных с исчислением и уплатой налога на добавленную стоимость (Выр12Месяцев)

Наименование элемента Сокращенное наименование (код) элемента Признак типа элемента Формат элемента Признак обязательности элемента Дополнительная информация
Выручка от реализации товаров (работ, услуг) без налога на добавленную стоимость за первый из двенадцати последовательных календарных месяцев, предшествующих месяцу, с которого продлевается право (происходит отказ от использования права) на освобождение от исполнения обязанностей налогоплательщика, связанных с исчислением и уплатой налога на добавленную стоимость Выручка1Месяц С   О Типовой элемент <ВыручкаМесяцТип>.
Состав элемента представлен в таблице 4.11
Выручка от реализации товаров (работ, услуг) без налога на добавленную стоимость за второй из двенадцати последовательных календарных месяцев, предшествующих месяцу, с которого продлевается право (происходит отказ от использования права) на освобождение от исполнения обязанностей налогоплательщика, связанных с исчислением и уплатой налога на добавленную стоимость Выручка2Месяц С   О Типовой элемент <ВыручкаМесяцТип>.
Состав элемента представлен в таблице 4.11
Выручка от реализации товаров (работ, услуг) без налога на добавленную стоимость за третий из двенадцати последовательных календарных месяцев, предшествующих месяцу, с которого продлевается право (происходит отказ от использования права) на освобождение от исполнения обязанностей налогоплательщика, связанных с исчислением и уплатой налога на добавленную стоимость Выручка3Месяц С   О Типовой элемент <ВыручкаМесяцТип>.
Состав элемента представлен в таблице 4.11
Выручка от реализации товаров (работу услуг) без налога на добавленную стоимость за четвертый из двенадцати последовательных календарных месяцев, предшествующих месяцу, с которого продлевается право (происходит отказ от использования права) на освобождение от исполнения обязанностей налогоплательщика, связанных с исчислением и уплатой налога на добавленную стоимость Выручка4Месяц С   О Типовой элемент <ВыручкаМесяцТип>.
Состав элемента представлен в таблице 4.11
Выручка от реализации товаров (работ, услуг) без налога на добавленную стоимость за пятый из двенадцати последовательных календарных месяцев, предшествующих месяцу, с которого продлевается право (происходит отказ от использования права) на освобождение от исполнения обязанностей налогоплательщика, связанных с исчислением и уплатой налога на добавленную стоимость Выручка5Месяц С   О Типовой элемент <ВыручкаМесяцТип>.
Состав элемента представлен в таблице 4.11
Выручка от реализации товаров (работ, услуг) без налога на добавленную стоимость за шестой из двенадцати последовательных календарных месяцев, предшествующих месяцу, с которого продлевается право (происходит отказ от использования права) на освобождение от исполнения обязанностей налогоплательщика, связанных с исчислением и уплатой налога на добавленную стоимость Выручка6Месяц С   О Типовой элемент <ВыручкаМесяцТип>.
Состав элемента представлен в таблице 4.11
Выручка от реализации товаров (работ, услуг) без налога на добавленную стоимость за седьмой из двенадцати последовательных календарных месяцев, предшествующих месяцу, с которого продлевается право (происходит отказ от использования права) на освобождение от исполнения обязанностей налогоплательщика, связанных с исчислением и уплатой налога на добавленную стоимость Выручка7Месяц С   О Типовой элемент <ВыручкаМесяцТип>.
Состав элемента представлен в таблице 4.11
Выручка от реализации товаров (работ, услуг) без налога на добавленную стоимость за восьмой из двенадцати последовательных календарных месяцев, предшествующих месяцу, с которого продлевается право (происходит отказ от использования права) на освобождение от исполнения обязанностей налогоплательщика, связанных с исчислением и уплатой налога на добавленную стоимость Выручка8Месяц С   О Типовой элемент <ВыручкаМесяцТип>.
Состав элемента представлен в таблице 4.11
Выручка от реализации товаров (работ, услуг) без налога на добавленную стоимость за девятый из двенадцати последовательных календарных месяцев, предшествующих месяцу, с которого продлевается право (происходит отказ от использования права) на освобождение от исполнения обязанностей налогоплательщика, связанных с исчислением и уплатой налога на добавленную стоимость Выручка9Месяц С   О Типовой элемент <ВыручкаМесяцТип>.
Состав элемента представлен в таблице 4.11
Выручка от реализации товаров (работ, услуг) без налога на добавленную стоимость за десятый из двенадцати последовательных календарных месяцев, предшествующих месяцу, с которого продлевается право (происходит отказ от использования права) на освобождение от исполнения обязанностей налогоплательщика, связанных с исчислением и уплатой налога на добавленную стоимость Выручка10Месяц С   О Типовой элемент <ВыручкаМесяцТип>.
Состав элемента представлен в таблице 4.11
Выручка от реализации товаров (работ, услуг) без налога на добавленную стоимость за одиннадцатый из двенадцати последовательных календарных месяцев, предшествующих месяцу, с которого продлевается право (происходит отказ от использования права) на освобождение от исполнения обязанностей налогоплательщика, связанных с исчислением и уплатой налога на добавленную стоимость Выручка11Месяц С   О Типовой элемент <ВыручкаМесяцТип>.
Состав элемента представлен в таблице 4.11
Выручка от реализации товаров (работ, услуг) без налога на добавленную стоимость за двенадцатый из двенадцати последовательных календарных месяцев, предшествующих месяцу, с которого продлевается право (происходит отказ от использования права) на освобождение от исполнения обязанностей налогоплательщика, связанных с исчислением и уплатой налога на добавленную стоимость Выручка12Месяц С   О Типовой элемент <ВыручкаМесяцТип>.
Состав элемента представлен в таблице 4.11

Таблица 4.11

Выручка за месяц (ВыручкаМесяцТип)

Наименование элемента Сокращенное наименование (код) элемента Признак типа элемента Формат элемента Признак обязательности элемента Дополнительная информация
Месяц Месяц А T(=2) ОК Указывается порядковый номер месяца календарного года от "01" до "12"
Год Год А   О Типовой элемент <xs:gYear>.
Год в формате ГГГГ
Сумма Сумма А N(15) О  

Таблица 4.12

Фамилия, имя, отчество (ФИОТип)

Наименование элемента Сокращенное наименование (код) элемента Признак типа элемента Формат элемента Признак обязательности элемента Дополнительная информация
Фамилия Фамилия А T(1-60) О  
Имя Имя А T(1-60) О  
Отчество Отчество А T(1-60) Н  

Приложение N 5
к приказу ФНС России
от 21.10.2024 N ЕД-7-3/879@

ФОРМАТ
ПРЕДСТАВЛЕНИЯ УВЕДОМЛЕНИЯ ОБ ИСПОЛЬЗОВАНИИ ОРГАНИЗАЦИЯМИ И ИНДИВИДУАЛЬНЫМИ ПРЕДПРИНИМАТЕЛЯМИ, ПРИМЕНЯЮЩИМИ СИСТЕМУ НАЛОГООБЛОЖЕНИЯ ДЛЯ СЕЛЬСКОХОЗЯЙСТВЕННЫХ ТОВАРОПРОИЗВОДИТЕЛЕЙ (ЕДИНЫЙ СЕЛЬСКОХОЗЯЙСТВЕННЫЙ НАЛОГ), ПРАВА НА ОСВОБОЖДЕНИЕ ОТ ИСПОЛНЕНИЯ ОБЯЗАННОСТЕЙ НАЛОГОПЛАТЕЛЬЩИКА, СВЯЗАННЫХ С ИСЧИСЛЕНИЕМ И УПЛАТОЙ НАЛОГА НА ДОБАВЛЕННУЮ СТОИМОСТЬ, В ЭЛЕКТРОННОЙ ФОРМЕ

I. ОБЩИЕ СВЕДЕНИЯ

1. Настоящий формат описывает требования к XML-файлам (далее - файл обмена) передачи в налоговые органы уведомления об использовании организациями и индивидуальными предпринимателями, применяющими систему налогообложения для сельскохозяйственных товаропроизводителей (единый сельскохозяйственный налог), права на освобождение от исполнения обязанностей налогоплательщика, связанных с исчислением и уплатой налога на добавленную стоимость, в электронной форме.

2. Номер версии настоящего формата 5.02, часть 241.

II. ОПИСАНИЕ ФАЙЛА ОБМЕНА

3. Имя файла обмена должно иметь следующий вид:

R_T_A_K_O_GGGGMMDD_N, где:

R_T - префикс, принимающий значение SR_PRAVOSVNDSESN;

A_K - идентификатор получателя информации, где: A - идентификатор получателя, которому направляется файл обмена, K - идентификатор конечного получателя, для которого предназначена информация из данного файла обмена. Передача файла от отправителя к конечному получателю (K) может осуществляться в несколько этапов через другие налоговые органы, осуществляющие передачу файла на промежуточных этапах, которые обозначаются идентификатором A. В случае передачи файла от отправителя к конечному получателю при отсутствии налоговых органов, осуществляющих передачу на промежуточных этапах, значения идентификаторов A и K совпадают. Каждый из идентификаторов (A и K) имеет вид для налоговых органов - четырехразрядный код налогового органа;

O - идентификатор отправителя информации имеет вид:

для организаций - девятнадцатиразрядный код (идентификационный номер налогоплательщика (далее - ИНН) и код причины постановки на учет (далее - КПП) организации (обособленного подразделения);

для физических лиц - двенадцатиразрядный код (ИНН физического лица);

GGGG - год формирования передаваемого файла, MM - месяц, DD - день;

N - идентификационный номер файла (длина - от 1 до 36 знаков. Идентификационный номер файла должен обеспечивать уникальность файла).

Расширение имени файла - XML. Расширение имени файла может указываться как строчными, так и прописными буквами.

Параметры первой строки файла обмена

Первая строка XML-файла должна иметь следующий вид:

<?xml version ="1.0" encoding ="windows-1251"?>

Имя файла, содержащего XML-схему файла обмена, должно иметь следующий вид:

SR_PRAVOSVNDSESN_l_241_00_05_02_xx, где xx - номер версии схемы.

Расширение имени файла - xsd.

XML-схема файла обмена приводится отдельным файлом и размещается на официальном сайте Федеральной налоговой службы в информационно-телекоммуникационной сети "Интернет".

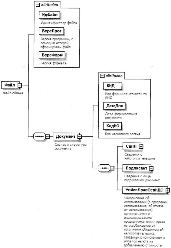
4. Логическая модель файла обмена представлена в виде диаграммы структуры файла обмена на рисунке 1 настоящего формата. Элементами логической модели файла обмена являются элементы и атрибуты XML-файла. Перечень структурных элементов логической модели файла обмена и сведения о них приведены в таблицах 4.1 - 4.9 настоящего формата.

Для каждого структурного элемента логической модели файла обмена приводятся следующие сведения:

наименование элемента. Приводится полное наименование элемента. В строке таблицы могут быть описаны несколько элементов, наименования которых разделены символом "|". Такая форма записи применяется при наличии в файле обмена только одного элемента из описанных в этой строке;

сокращенное наименование (код) элемента. Приводится сокращенное наименование элемента. Синтаксис сокращенного наименования должен удовлетворять спецификации XML;

признак типа элемента. Может принимать следующие значения: "С" - сложный элемент логической модели (содержит вложенные элементы), "П" - простой элемент логической модели, реализованный в виде элемента XML-файла, "А" - простой элемент логической модели, реализованный в виде атрибута элемента XML-файла. Простой элемент логической модели не содержит вложенные элементы;

формат элемента. Формат элемента представляется следующими условными обозначениями: T - символьная строка; N - числовое значение (целое или дробное).

Формат символьной строки указывается в виде T(n-k) или T(=k), где: n - минимальное количество знаков, k - максимальное количество знаков, символ "-" - разделитель, символ "=" означает фиксированное количество знаков в строке. В случае если минимальное количество знаков равно 0, формат имеет вид T(0-k). В случае если максимальное количество знаков не ограничено, формат имеет вид T(n-).

Формат числового значения указывается в виде N(m.k), где: m - максимальное количество знаков в числе, включая знак (для отрицательного числа), целую и дробную часть числа без разделяющей десятичной точки, k - максимальное число знаков дробной части числа. Если число знаков дробной части числа равно 0 (то есть число целое), то формат числового значения имеет вид N(m).

Для простых элементов, являющихся базовыми в XML, например, элемент с типом "date", поле "Формат элемента" не заполняется. Для таких элементов в поле "Дополнительная информация" указывается тип базового элемента;

признак обязательности элемента определяет обязательность наличия элемента (совокупности наименования элемента и его значения) в файле обмена. Признак обязательности элемента может принимать следующие значения: "О" - наличие элемента в файле обмена обязательно; "Н" - наличие элемента в файле обмена необязательно, то есть элемент может отсутствовать. Если элемент принимает ограниченный перечень значений (по классификатору, справочнику, кодовому словарю), то признак обязательности элемента дополняется символом "К". В случае если количество реализаций элемента может быть более одной, то признак обязательности элемента дополняется символом "М".

К вышеперечисленным признакам обязательности элемента может добавляться значение "У" в случае описания в XML-схеме условий, предъявляемых к элементу в файле обмена, описанных в графе "Дополнительная информация";

дополнительная информация содержит, при необходимости, требования к элементу файла обмена, не указанные ранее. Для сложных элементов указывается ссылка на таблицу, в которой описывается состав данного элемента. Для элементов, принимающих ограниченный перечень значений из классификатора (справочника, кодового словаря), указывается соответствующее наименование классификатора (справочника, кодового словаря) или приводится перечень возможных значений. Для классификатора (справочника, кодового словаря) может указываться ссылка на его местонахождение. Для элементов, использующих пользовательский тип данных, указывается наименование типового элемента.

Рисунок 1. Диаграмма структуры файла обмена

Таблица 4.1

Файл обмена (Файл)

Наименование элемента Сокращенное наименование (код) элемента Признак типа элемента Формат элемента Признак обязательности элемента Дополнительная информация
Идентификатор файла ИдФайл А T(1-255) ОУ Содержит (повторяет) имя сформированного файла (без расширения)
Версия программы, с помощью которой сформирован файл ВерсПрог А T(1-40) О  
Версия формата ВерсФорм А T(1-5) О Принимает значение: 5.02
Состав и структура документа Документ С   О Состав элемента представлен в таблице 4.2

Таблица 4.2

Состав и структура документа (Документ)

Наименование элемента Сокращенное наименование (код) элемента Признак типа элемента Формат элемента Признак обязательности элемента Дополнительная информация
Код формы отчетности по КНД КНД А T(=7) ОК Типовой элемент <КНДТип>.
Принимает значение: 1150105
Дата формирования документа ДатаДок А T(=10) О Типовой элемент <ДатаТип>.
Дата в формате ДД.ММ.ГГГГ
Код налогового органа КодНО А T(=4) ОК Типовой элемент <СОНОТип>
Сведения о налогоплательщике СвНП С   О Состав элемента представлен в таблице 4.3
Сведения о лице, подписавшем документ Подписант С   О Состав элемента представлен в таблице 4.6
Уведомление об использовании организациями и индивидуальными предпринимателями, применяющими систему налогообложения для сельскохозяйственных товаропроизводителей (единый сельскохозяйственный налог), права на освобождение от исполнения обязанностей налогоплательщика, связанных с исчислением и уплатой налога на добавленную стоимость УвИспПрОсвНДСЕСН С   О Состав элемента представлен в таблице 4.8

Таблица 4.3

Сведения о налогоплательщике (СвНП)

Наименование элемента Сокращенное наименование (код) элемента Признак типа элемента Формат элемента Признак обязательности элемента Дополнительная информация
Номер контактного телефона (при наличии) Тлф А T(1-20) Н  
Налогоплательщик - организация | НПЮЛ С   О Состав элемента представлен в таблице 4.4
Налогоплательщик - физическое лицо, зарегистрированное в качестве индивидуального предпринимателя НПИП С   О Состав элемента представлен в таблице 4.5

Таблица 4.4

Налогоплательщик - организация (НПЮЛ)

Наименование элемента Сокращенное наименование (код) элемента Признак типа элемента Формат элемента Признак обязательности элемента Дополнительная информация
Наименование организации НаимОрг А T(1-1000) О  
ИНН организации ИННЮЛ А T(=10) О Типовой элемент <ИННЮЛТип>
КПП организации КПП А T(=9) О Типовой элемент <КППТип>

Таблица 4.5

Налогоплательщик - физическое лицо, зарегистрированное в качестве индивидуального предпринимателя (НПИП)

Наименование элемента Сокращенное наименование (код) элемента Признак типа элемента Формат элемента Признак обязательности элемента Дополнительная информация
ИНН физического лица, зарегистрированного в качестве индивидуального предпринимателя ИННФЛ А T(=12) О Типовой элемент <ИННФЛТип>
Фамилия, имя, отчество (при наличии) индивидуального предпринимателя ФИОИП С   О Типовой элемент <ФИОТип>.
Состав элемента представлен в таблице 4.9

Таблица 4.6

Сведения о лице, подписавшем документ (Подписант)

Наименование элемента Сокращенное наименование (код) элемента Признак типа элемента Формат элемента Признак обязательности элемента Дополнительная информация
Признак лица, подписавшего документ ПрПодп А T(=1) ОК Принимает значение:
1 - налогоплательщик |
2 - представитель налогоплательщика
Фамилия, имя, отчество (при наличии) ФИО С   НУ Типовой элемент <ФИОТип>.
Состав элемента представлен в таблице 4.9
Элемент обязателен при выполнении одного из условий:
- <ПрПодп>=2 |
- <ПрПодп>=1 и наличие <НПЮЛ>
Сведения о представителе налогоплательщика СвПред С   НУ Состав элемента представлен в таблице 4.7
Элемент обязателен при <ПрПодп>=2

Таблица 4.7

Сведения о представителе налогоплательщика (СвПред)

Наименование элемента Сокращенное наименование (код) элемента Признак типа элемента Формат элемента Признак обязательности элемента Дополнительная информация
Наименование и реквизиты документа, подтверждающего полномочия представителя налогоплательщика НаимДок А T(1-120) О Для доверенности, совершенной в электронной форме, необходимо указывать GUID доверенности

Таблица 4.8

Уведомление об использовании организациями и индивидуальными предпринимателями, применяющими систему налогообложения для сельскохозяйственных товаропроизводителей (единый сельскохозяйственный налог), права на освобождение от исполнения обязанностей налогоплательщика, связанных с исчислением и уплатой налога на добавленную стоимость (УвИспПравОсвНДСЕСН)

Наименование элемента Сокращенное наименование (код) элемента Признак типа элемента Формат элемента Признак обязательности элемента Дополнительная информация
Дата начала использования права на освобождение ДатаНачИспОсв А T(=10) О Типовой элемент <ДатаТип>
Дата в формате ДД.ММ.ГГГГ
Год Год А   О Типовой элемент <xs:gYear>.
Год в формате ГГГГ
Сумма Сумма А N(15) Н  

Таблица 4.9

Фамилия, имя, отчество (ФИОТип)

Наименование элемента Сокращенное наименование (код) элемента Признак типа элемента Формат элемента Признак обязательности элемента Дополнительная информация
Фамилия Фамилия А T(1-60) О  
Имя Имя А T(1-60) О  
Отчество Отчество А T(1-60) Н  

Приложение N 6
к приказу ФНС России
от 21.10.2024 N ЕД-7-3/879@

ФОРМАТ
ПРЕДСТАВЛЕНИЯ УВЕДОМЛЕНИЯ ОБ ИСПОЛЬЗОВАНИИ (О ПРОДЛЕНИИ ИСПОЛЬЗОВАНИЯ, ОБ ОТКАЗЕ ОТ ИСПОЛЬЗОВАНИЯ) ПРАВА НА ОСВОБОЖДЕНИЕ ОТ ИСПОЛНЕНИЯ ОБЯЗАННОСТЕЙ НАЛОГОПЛАТЕЛЬЩИКА, СВЯЗАННЫХ С ИСЧИСЛЕНИЕМ И УПЛАТОЙ НАЛОГА НА ДОБАВЛЕННУЮ СТОИМОСТЬ, НАЛОГА НА ПРИБЫЛЬ ОРГАНИЗАЦИЙ, ПРЕДУСМОТРЕННОГО СТАТЬЯМИ 145.1 И 246.1 НАЛОГОВОГО КОДЕКСА РОССИЙСКОЙ ФЕДЕРАЦИИ, В ЭЛЕКТРОННОЙ ФОРМЕ

I. ОБЩИЕ ПОЛОЖЕНИЯ

1. Настоящий документ описывает требования к XML-файлам (далее - файл обмена) передачи в налоговые органы уведомления об использовании (о продлении использования, об отказе от использования) права на освобождение от исполнения обязанностей налогоплательщика, связанных с исчислением и уплатой налога на добавленную стоимость, налога на прибыль организаций, предусмотренного статьями 145.1 и 246.1 Налогового кодекса Российской Федерации, в электронной форме.

2. Номер версии настоящего формата 5.03, часть 108.

II. ОПИСАНИЕ ФАЙЛА ОБМЕНА

3. Имя файла обмена должно иметь следующий вид:

R_T_A_K_O_GGGGMMDD_N, где:

R_T - префикс, принимающий значение NO_UVPROSV;

A_K - идентификатор получателя информации, где: A - идентификатор получателя, которому направляется файл обмена, K - идентификатор конечного получателя, для которого предназначена информация из данного файла обмена. Передача файла от отправителя к конечному получателю (K) может осуществляться в несколько этапов через другие налоговые органы, осуществляющие передачу файла на промежуточных этапах, которые обозначаются идентификатором A. В случае передачи файла от отправителя к конечному получателю при отсутствии налоговых органов, осуществляющих передачу на промежуточных этапах, значения идентификаторов A и K совпадают. Каждый из идентификаторов (A и K) имеет вид для налоговых органов - четырехразрядный код налогового органа;

O - идентификатор отправителя информации имеет вид:

для организаций - девятнадцатиразрядный код (идентификационный номер налогоплательщика (далее - ИНН) и код причины постановки на учет (далее - КПП) организации (обособленного подразделения);

для физических лиц, которые являются представителями организации, - двенадцатиразрядный код (ИНН физического лица);

GGGG - год формирования передаваемого файла, MM - месяц, DD - день;

N - идентификационный номер файла (длина - от 1 до 36 знаков. Идентификационный номер файла должен обеспечивать уникальность файла).

Расширение имени файла - XML. Расширение имени файла может указываться как строчными, так и прописными буквами.

Параметры первой строки файла обмена

Первая строка XML-файла должна иметь следующий вид:

<?xml version ="1.0" encoding ="windows-1251"?>

Имя файла, содержащего XML-схему файла обмена, должно иметь следующий вид:

NO_UVPROSV_1_108_00_05_03_xx, где xx - номер версии схемы.

Расширение имени файла - xsd.

XML-схема файла обмена приводится отдельным файлом и размещается на официальном сайте Федеральной налоговой службы в информационно-телекоммуникационной сети "Интернет".

4. Логическая модель файла обмена представлена в виде диаграммы структуры файла обмена на рисунке 1 настоящего формата. Элементами логической модели файла обмена являются элементы и атрибуты XML-файла. Перечень структурных элементов логической модели файла обмена и сведения о них приведены в таблицах 4.1 - 4.8 настоящего формата.

Для каждого структурного элемента логической модели файла обмена приводятся следующие сведения:

наименование элемента. Приводится полное наименование элемента. В строке таблицы могут быть описаны несколько элементов, наименования которых разделены символом "|". Такая форма записи применяется при наличии в файле обмена только одного элемента из описанных в этой строке;

сокращенное наименование (код) элемента. Приводится сокращенное наименование элемента. Синтаксис сокращенного наименования должен удовлетворять спецификации XML;

признак типа элемента. Может принимать следующие значения: "С" сложный элемент логической модели (содержит вложенные элементы), "П" - простой элемент логической модели, реализованный в виде элемента XML-файла, "А" - простой элемент логической модели, реализованный в виде атрибута элемента XML-файла. Простой элемент логической модели не содержит вложенные элементы;

формат элемента. Формат элемента представляется следующими условными обозначениями: T - символьная строка; N - числовое значение (целое или дробное).

Формат символьной строки указывается в виде T(n-k) или T(=k), где: n - минимальное количество знаков, k - максимальное количество знаков, символ "-" - разделитель, символ "=" означает фиксированное количество знаков в строке. В случае, если минимальное количество знаков равно 0, формат имеет вид T(0-k). В случае, если максимальное количество знаков не ограничено, формат имеет вид T(n-).

Формат числового значения указывается в виде N(m.k), где: m - максимальное количество знаков в числе, включая знак (для отрицательного числа), целую и дробную часть числа без разделяющей десятичной точки, k - максимальное число знаков дробной части числа. Если число знаков дробной части числа равно 0 (то есть число целое), то формат числового значения имеет вид N(m).

Для простых элементов, являющихся базовыми в XML, например, элемент с типом "date", поле "Формат элемента" не заполняется. Для таких элементов в поле "Дополнительная информация" указывается тип базового элемента;

признак обязательности элемента определяет обязательность наличия элемента (совокупности наименования элемента и его значения) в файле обмена. Признак обязательности элемента может принимать следующие значения: "О" - наличие элемента в файле обмена обязательно; "Н" - наличие элемента в файле обмена необязательно, то есть элемент может отсутствовать. Если элемент принимает ограниченный перечень значений (по классификатору, справочнику, кодовому словарю), то признак обязательности элемента дополняется символом "К". В случае, если количество реализаций элемента может быть более одной, то признак обязательности элемента дополняется символом "М".

К вышеперечисленным признакам обязательности элемента может добавляться значение "У" в случае описания в XML-схеме условий, предъявляемых к элементу в файле обмена, описанных в графе "Дополнительная информация";

дополнительная информация содержит, при необходимости, требования к элементу файла обмена, не указанные ранее. Для сложных элементов указывается ссылка на таблицу, в которой описывается состав данного элемента. Для элементов, принимающих ограниченный перечень значений из классификатора (справочника, кодового словаря), указывается соответствующее наименование классификатора (справочника, кодового словаря) или приводится перечень возможных значений. Для классификатора (справочника, кодового словаря) может указываться ссылка на его местонахождение. Для элементов, использующих пользовательский тип данных, указывается наименование типового элемента.

Рисунок 1. Диаграмма структуры файла обмена

Таблица 4.1

Файл обмена (Файл)

Наименование элемента Сокращенное наименование (код) элемента Признак типа элемента Формат элемента Признак обязательности элемента Дополнительная информация
Идентификатор файла ИдФайл А T(1-255) ОУ Содержит (повторяет) имя сформированного файла (без расширения)
Версия программы, с помощью которой сформирован файл ВерсПрог А T(1-40) О  
Версия формата ВерсФорм А T(1-5) О Принимает значение: 5.03
Состав и структура документа Документ С   О Состав элемента представлен в таблице 4.2

Таблица 4.2

Состав и структура документа (Документ)

Наименование элемента Сокращенное наименование (код) элемента Признак типа элемента Формат элемента Признак обязательности элемента Дополнительная информация
Код формы отчетности по классификатору налоговых документов (КНД) КНД А T(=7) ОК Типовой элемент <КНДТип>.
Принимает значение: 1150017
Дата формирования документа ДатаДок А T(=10) О Типовой элемент <ДатаТип>.
Дата в формате ДД.ММ.ГГГГ
Код налогового органа КодНО А T(=4) ОК Типовой элемент <СОНОТип>
Признак налогоплательщика ПризНП А T(=1) ОК Принимает значение:
1 - участник проекта по осуществлению исследований, разработок и коммерциализации их результатов в соответствии с Федеральным законом от 28.09.2010 N 244-ФЗ "Об инновационном центре "Сколково" |
2 - участник проекта в соответствии с Федеральным законом от 29.07.2017 N 216-ФЗ "Об инновационных научно-технологических центрах и о внесении изменений в отдельные законодательные акты Российской Федерации"
Сведения о налогоплательщике СвНП С   О Состав элемента представлен в таблице 4.3
Сведения о лице, подписавшем документ Подписант С   О Состав элемента представлен в таблице 4.5
Уведомление об использовании (о продлении использования, об отказе от использования) права на освобождение от исполнения обязанностей налогоплательщика, связанных с исчислением и уплатой налога на добавленную стоимость, налога на прибыль организаций, предусмотренное статьями 145.1 и 246.1 Налогового кодекса Российской Федерации УведПравОсв С   О Состав элемента представлен в таблице 4.7

Таблица 4.3

Сведения о налогоплательщике (СвНП)

Наименование элемента Сокращенное наименование (код) элемента Признак типа элемента Формат элемента Признак обязательности элемента Дополнительная информация
Номер контактного телефона Тлф А T(1-20) Н  
Налогоплательщик - организация НПЮЛ С   О Состав элемента представлен в таблице 4.4

Таблица 4.4

Налогоплательщик - организация (НПЮЛ)

Наименование элемента Сокращенное наименование (код) элемента Признак типа элемента Формат элемента Признак обязательности элемента Дополнительная информация
Наименование организации НаимОрг А T(1-1000) О  
ИНН организации ИННЮЛ А T(=10) О Типовой элемент <ИННЮЛТип>
КПП КПП А T(=9) О Типовой элемент <КППТип>

Таблица 4.5

Сведения о лице, подписавшем документ (Подписант)

Наименование элемента Сокращенное наименование (код) элемента Признак типа элемента Формат элемента Признак обязательности элемента Дополнительная информация
Признак лица, подписавшего документ ПрПодп А T(=1) ОК Принимает значение:
1 - налогоплательщик |
2 - представитель налогоплательщика
Фамилия, имя, отчество (при наличии) ФИО С   О Типовой элемент <ФИОТип>.
Состав элемента представлен в таблице 4.8
Сведения о представителе налогоплательщика СвПред С   НУ Состав элемента представлен в таблице 4.6
Элемент обязателен при <ПрПодп>=2

Таблица 4.6

Сведения о представителе налогоплательщика (СвПред)

Наименование элемента Сокращенное наименование (код) элемента Признак типа элемента Формат элемента Признак обязательности элемента Дополнительная информация
Наименование и реквизиты документа, подтверждающего полномочия представителя налогоплательщика НаимДок А T(1-120) О Для доверенности, совершенной в электронной форме, необходимо указывать GUID доверенности

Таблица 4.7

Уведомление об использовании (о продлении использования, об отказе от использования) права на освобождение от исполнения обязанностей налогоплательщика, связанных с исчислением и уплатой налога на добавленную стоимость, налога на прибыль организаций, предусмотренное статьями 145.1 и 246.1 Налогового кодекса Российской Федерации (УведПравОсв)

Наименование элемента Сокращенное наименование (код) элемента Признак типа элемента Формат элемента Признак обязательности элемента Дополнительная информация
Признак налога, по которому представляется уведомление ПрНалог А T(=1) ОК Принимает значение:
1 - налог на добавленную стоимость |
2 - налог на прибыль организаций
Признак вида сообщения ВидСообщ А T(=1) ОК Принимает значение:
1 - об использовании права на освобождение |
2 - о продлении использования права на освобождение |
3 - об отказе от использования права на освобождение
Дата начала использования (продления использования, отказа от использования) права на освобождение ДатаНачОсв А T(=10) О Типовой элемент <ДатаТип>.
Дата в формате ДД.ММ.ГГГГ
Номер документа, подтверждающего статус участника проекта НомДокСтат А T(1-13) О  
Дата документа, подтверждающего статус участника проекта ДатаДокСтат А T(=10) О Типовой элемент <ДатаТип>.
Дата в формате ДД.ММ.ГГГГ

Таблица 4.8

Фамилия, Имя, Отчество (ФИОТип)

Наименование элемента Сокращенное наименование (код) элемента Признак типа элемента Формат элемента Признак обязательности элемента Дополнительная информация
Фамилия Фамилия А T(1-60) О  
Имя Имя А T(1-60) О  
Отчество Отчество А T(1-60) Н